Audit Trail
Audit Trail captures, in real time, a comprehensive list of actions, and events occurring within Adobe Campaign.Audit Trail includes a self-serve way to access a history of data to help answer questions such as:
- What happened to an object?
- Who modified it last and when?
- What was the previous state?
Learn how to access the Audit Trail logs and which settings can be configured.
Transcript
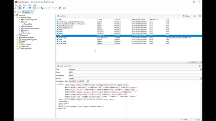
          Welcome! In this video I will explain the audit trail capabilities of Adobe Campaign Classic. Audit trail captures in real time a comprehensive list of actions and events occurring within Adobe Campaign. It includes a self-serve way to access the history of data to help answer questions such as what happened to an object, who did the last update, and what was the previous state. To access the audit trail, navigate in the administration to audit and audit trail. The audit trail will log and list operator actions on the following elements. Workflows, options, and source schema. The actions that are logged are creation, modification, and deletion. We have additional actions for workflow such as start, stop, pause, restart, cleanup, simulate, wake up, and unconditional stop. For this data schema, we can see it was created by the administrator, it was modified by the administrator, and the last change was to the label and the name. You can also see when it was last modified. This information is tracked as well. So let’s go to a workflow and make a change. So I’m going to access this workflow WKF1 and then we’re going to change the JavaScript. I’m just going to add a new word, new. And now I’ll navigate to the audit trail and see what happened. Go to the audit trail, look at the workflow 1, and here you can see that the change has been noted. Also note the date and the idea of who modified it. You can easily enable and disable the audit trail for a specific activity. To do this, navigate to platform and then to options. The administrator can either disable the audit globally or individually audited elements. So you can see the workflow options and data schema. Let’s enable the data schema. Click on the value and change it from 0 to 1. So from disabled to enabled. And now you can see that the data schema is also listed in our audit trail. To manage the data retention, you need to go to the deployment assistant, click through to the purge data tab, and then at the bottom you see the audit logs where you can say how long these logs should be retained. Thank you for watching.
          More information can be found in the Audit Trail Documentation.
recommendation-more-help
            
          7a30e547-2454-4e63-af7a-073312f6c5cb
          