Create multi-channel campaigns

In a multi-channel campaign, a single marketing communication uses multiple channels to reach a wider target audience. The channels are independent with no connection between them, meaning customers stays in one channel within one workflow.

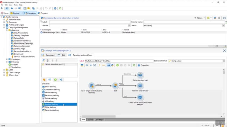
Learn how to create a multi-channel campaign using email, SMS, and a direct mail delivery, based on the recipient’s preferred channel.

Transcript
In this video, we will discuss how to design a multi-channel campaign. In a multi-channel campaign, a single marketing communication utilizes multiple channels to reach a wider target audience based on the preferred recipient channel. Multi-channel deliveries are designed and executed in a single workflow. For this exercise, we will demonstrate how to design and execute a multi-channel campaign containing email, SMS, and direct mail deliveries. Begin by opening a campaign and navigating to the Targeting and Workflows tab. Next, let’s change the level of the workflow to Multi-Channel Delivery Workflow so we don’t get it confused with our other workflows. Once complete, drag and drop a query to the workflow canvas. In this example, we want to target all the recipients included in the recipient targeting dimension that we want to receive communications. Double-click the query followed by selecting the Edit Query hyperlink. The Targeting and Filtering dimension popover appears. Within this window, double-click on Filtering Conditions, then select the Edit Expression icon under Expression. A new window opens with a list of available fields. Select No longer contact by any channel from the recipient table. The operator is automatically set to equal to and we do not need to change it for this example. Next, we need to enter a value. Selecting Value populates the dropdown menu, select No from the dropdown, then save the query followed by saving the workflow. Next, we want to segment the population from the main query, based on recipient preferred channels. Drag and drop a split activity and connect it to the query. Double-click on the split and change the label of the first segment to Email. Select Add a Filtering Condition on the inbound population radio button followed by selecting the Edit hyperlink. Following the same process, double-click on Filtering Conditions, then select the Edit Expression icon under the Expression. From the Expression window, select Email from the recipient table. Now we want to change the operator. Open the operator dropdown and select Is not empty. We can leave the value blank. Next, add another expression by selecting Add, then from the Expression window, select No longer contact by Email from the recipient table. We can leave the operator default, but we want to set the value to No from the value dropdown. Once complete, remember to save the segment query, then select Finish. While still in the split activity, select the Add icon to add another segment and change the label to SMS. Again, select Add a Filtering Condition on the inbound population and select the Edit hyperlink. Select Filtering Conditions followed by selecting the Edit Expressions icon and select Mobile from the recipient table. Change the operator to Is not empty. Once complete, add another expression. Expand the Expression field and select No longer contact by SMS from the recipient table. Leave the operator set to equal to and select No from the dropdown menu, then save the segment query. In the split activity, add one last segment and change the label to Direct Mail. Following the same process as before, while editing the filtering conditions, expand the location table situated within the recipient table. Select address 3, number in street, and change the operator to Is not empty. Add another expression, expand the Expression field, and select No longer contact by direct mail from the recipient table. Set the operator to equal to and the value to No, then save the segment query. The segment counts are polled based on the priority in which the segments have been configured, for example if the first segment split is email, the second segment SMS, and the third direct mail, then the workflow processes the segments in order of priority without the population overlapping in several segments. Once complete, save the split activity and save the workflow. Next, in the multichannel workflow, drag and drop an email delivery activity and connect it to the email split transition. Double click on the email delivery and expand the delivery template dropdown menu. Navigate to the Resource Delivery folder where the email template is saved and select a template. Change the label of the delivery, then select Continue. In the email parameters, add a subject line and validate that the From and To details are accurate. We can personalize the template and configure delivery properties as needed. Once complete, save and exit the delivery. Next, let’s drag and drop a mobile delivery activity and connect it to the SMS split transition. Double click on the delivery and expand the delivery template dropdown menu. Navigate to the Resource Delivery folder where the SMS template is saved. The SMS template is pre-configured with the SMS external service provider routing information and is usually done during the campaign tool implementation phase. The technical developer will prepare the SMS template for the marketer to enable SMS deliveries. Once we’ve selected the SMS delivery template, add a label to the delivery and select Continue. Double check that the target is set to inbound activity, also known as upstream targeting. Add personalization, content and links to the main body copy, then save the mobile delivery template. Next, in the multi-channel workflow, drag and drop a direct mail delivery activity and connect it to the direct mail split transition. Double click on the direct mail delivery and add a label to the delivery, then select Continue. We have the option of pulling down a pre-configured direct mail template from the dropdown menu, or to configure a new direct mail file. To create a new direct mail file, change the label of the delivery and select Continue. Within the DM delivery activity, we can schedule when the extraction file is to be generated. If we have a service provider modeled on the ACC, the routing information is triggered when the extraction takes place. Configure to download the extraction file to your computer after the file is generated on the server. Incorporate the date the file is extracted into the extraction file name. And format the extraction file by specifying the columns we want to include, order of the columns, and file format, such as a CSV or text file. To format the extraction file, select the Edit the Extraction File Format hyperlink. Next, locate the required fields to be sent to the vendor by expanding the various tables and double clicking on one field name at a time. For example, we may need the recipient’s first and last names as well as the recipient’s complete address. We may also add fields to indicate which version the recipient will receive. Once you have selected all the required fields, validate that they are all in the Output column panel, then select Next. If required, we can then sort the order of the columns. Select Next, and the destination format window opens. We can define the file output format and parameters like Column Separator, String Deliminator, End of Line, Encoding, Date Format, and Number Format. Optionally, we can also check the box below the parameters to force column labels to export. Select Next to continue. We can then reorder or rename the columns in the Data Formatting screen. When we’re done, select Finish. Adobe Campaign also has options that allow us to add a mobile app channel segmentation and delivery to push personalized notifications to Android and iOS devices. The notifications are sent using the Apple Push Notification Service, APNs, Google Cloud Messaging, and GCM Services. APNs and GCM Services handle all aspects of queuing from messages and deliveries to recipient applications on target devices. Note that recipients have to be opted in to receive push notifications via their mobile applications. Once we’re done setting up the multi-channel deliveries, highlight all the delivery activities. Once they are highlighted, right click and select Enable but do not execute, then save the workflow. We’re now ready to send proofs to the final QA and then execute the multi-channel campaign. Thanks for watching!
recommendation-more-help
7a30e547-2454-4e63-af7a-073312f6c5cb