Create an approval process within a workflow

Learn how to create an approval process within a workflow to allow the targeting selection logic to be reviewed and approved before the delivery is launched.

Transcript
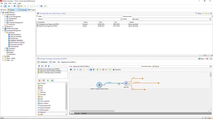
You can also configure approvals using the Workflow approval activity. Unlike the delivery or campaign approvals, the approval activity allows one to create an approval process within a workflow. This way, the targeting selection logic can be approved before the delivery is launched. It also allows approval at multiple levels within the workflow, if needed. In a campaign workflow, drag and drop an approval activity from the Flow Control tab. You can connect it to any workflow activity part of your selection logic. In this example, we have already dragged and dropped and connected our approval activity to a selection logic. Specific approvals can be set up by double-clicking on the approval activity. Under the Assignment type dropdown, select if you wish to assign an operator group or a specific operator. Under the Assignee dropdown tab, select the group or operator for the approval process. Chosen individuals will receive an email requiring them to log in before making a decision to either approve or reject. If the Multiple Approve checkbox is ticked, several operators will be able to both approve or reject the activity. Note that if this tickbox is ticked, one user rejects and one user approves, both branches will be followed. In the Approval activity, go to the Expiration tab. This tab allows an operator to set an expiration date on the chosen approval activity. After the time expired, the workflow would automatically continue. Unlike delivery or campaign approvals, the approval activity does not require a confirmation or a rejection in order to move ahead. If no one has approved the activity, the flow would automatically go to the expiration output that is created automatically when an expiration condition is set. It is suggested to use only one inbound branch to the approval segment. If multiple branches are used, the approvers will receive multiple emails for each inbound branch. Approving one branch and then approving a second one will overwrite the first approval. The output branches of the approval activity can be attached to other workflow activities or deliveries depending on the business objectives.
recommendation-more-help
7a30e547-2454-4e63-af7a-073312f6c5cb