通知Target

完成此步驟可確保所有必須傳送至Adobe Target的事件都會使用trackEvent方法傳送。

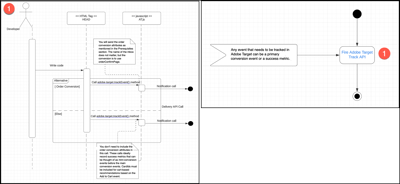
任何需要在Target中追蹤的事件都可以是主要轉換事件或成功量度。

TIP
按一下此主題中的影像可展開至全熒幕。

通知Target圖表 diagram

下圖中的步驟編號與下節相對應。

通知目標圖表 {width="600" modal="regular"}

4.1:引發Adobe Target追蹤API

此步驟可協助您確保必須傳送至Target的所有事件都是使用trackEvent方法傳送。

查看詳細資料

引發Adobe Target追蹤API圖表 {width="400" modal="regular"}

您傳送下方​ 必要條件 ​一節中所述的訂單轉換屬性。 mbox的名稱並不重要,但轉換是使用orderConfirmPage

您不需要在此呼叫中包含訂單轉換屬性。 這些呼叫最好能記錄成功量度,這些量度可在主要轉換事件之前被視為迷你轉換事件。 CardIds必須包含在以Add to Cart事件為基礎的購物車型建議中。

必要條件

  • 與您的業務團隊會面,以識別所有可視為轉換或成功量度的事件。 您也必須識別產生收入的轉換事件,以便將這些詳細資料連同事件資料一起傳送給Target。

  • 確定資料層中可以使用下列屬性,以便您在傳送時能夠包含轉換事件。 轉換事件會產生收入,例如產品購買或加入購物車事件。

    • productPurchaseId:訂單中已購買的產品ID。 請使用逗號分隔多個產品。
    • orderTotal:購買的訂單總計。
    • orderId:購買的訂單識別碼。

    下圖顯示 Experience Platform🔗中 tags 的規則,此規則僅應在Confirmation頁面上觸發。

    動作設定頁面 {width="400" modal="regular"}

  • 如果您正在追蹤購物車新增的事件,請傳送cartIds作為引數。 可為cardIds傳遞以逗號分隔的產品識別碼清單。

讀數

動作

  • 使用adobe.target-trackEvent()方法傳送所有必須傳送至Target的資料。
recommendation-more-help
6906415f-169c-422b-89d3-7118e147c4e3