[SaaSのみ]{class="badge positive" title="Adobe Commerce as a Cloud Serviceおよび Adobe Commerce Optimizer プロジェクトにのみ適用されます(Adobeで管理されるSaaS インフラストラクチャ)。"}

詳細を見る

このガイドでは、Adobe Commerce Optimizerを最初から最後まで設定する方法について説明します。 このガイドでは、すべての役割について説明しますが、開発者固有の詳細なコンテンツについては、開発者ドキュメント ​を参照してください。

前提条件

始める前に、次の項目を確認してください。

  • Adobe Commerce Optimizerの使用権限を持つ​Adobe Experience Cloud アカウント
  • 組織の管理者アクセス​によるインスタンスの作成とユーザーの管理
  • サンプルデータとストアフロント開発を読み込むための​GitHub アカウント
  • e コマースの概念に関する基本的な理解​について

クイックスタートガイド

Adobe Commerce Optimizer環境を実行するには、次の重要な手順に従います。

手順1: インスタンスの作成

  1. Adobe Experience Cloudにログインします。

  2. Commerce > Commerce Cloud Manager​に移動します。

  3. Add Instance > Commerce Optimizer​をクリックします。

    Commerce Optimizer環境を作成するためのAdobe Commerce Cloud Manager Add Instance画面 {width="60%" modal="regular"}

  4. インスタンス設定の設定:

    • インスタンス名:わかりやすい名前(例:「My Company Sandbox」)
    • 説明:目的の簡単な説明
    • 環境タイプ: テスト用に​ サンドボックス ​環境から開始します
    • 地域:お好みの地域を選択してください
  5. インスタンスを追加」をクリックします。

    Cloud Managerが更新され、新しいインスタンスが含まれます。 アクセスと管理の詳細については、​ インスタンスの管理を参照してください。

NOTE
サンドボックス環境は北米地域でのみ作成できます。 インスタンスを作成した後は、地域を変更することはできません。

手順2: 環境の設定

インスタンスを作成した後:

  1. Commerce Cloud Managerからインスタンスを管理
  2. ​ ユーザー管理ガイド ​を使用してユーザーアクセスを設定します。

手順3: サンプルデータの追加(オプション)

テストと学習については、​ サンプルデータの読み込みの指示に従ってください。

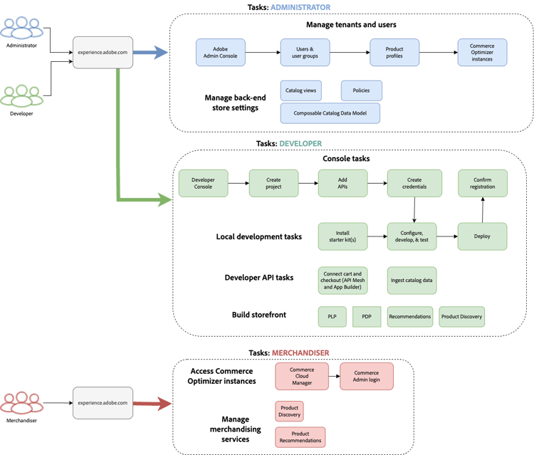
役割ベースのワークフロー

Adobe Commerce Optimizerの設定と管理は、3つの主要な役割に依存しています。 それぞれの役割には、特定のタスクと責任があります。

管理者、開発者、およびユーザータスクを表示するAdobe Commerce Optimizer設定の 役割ベースのワークフロー {modal="regular"}

管理者タスク

管理者は、インスタンス、ユーザー、組織設定を管理します。

タスク
説明
リンク
ユーザーの管理
ユーザー、開発者、管理者の追加
​ ユーザー管理
インスタンスの作成
サンドボックス環境と本番環境の設定
Create Instance
インスタンスの管理
ステータスを確認し、インスタンス名と説明を更新し、アプリケーションおよびAPI アクセス用のキーURLを取得します
​ インスタンスの管理
アクセスの設定
カタログビューとポリシーの設定
​ カタログ ビュー

開発者タスク

開発者は、プラットフォームアーキテクチャタスクを含む、技術的な実装とデータ統合に取り組みます。

タスク
説明
リンク
Developer Consoleへのアクセス
プロジェクトの作成と資格情報の生成
Developer Console
カタログデータの取り込み
既存システムから製品データをインポートする
Adobe Commerce Optimizerに直接データを取り込む方法については、Data Ingestion APIを参照してください。

Commerce オンクラウドまたはオンプレミス環境またはその他のサードパーティシステムからデータを取り込む方法については、統合のトピックを参照してください。
ストアフロントの設定
Edge Delivery Services ストアフロントの設定
​ ストアフロント設定

マーチャンダイジスタスク

マーチャンダイザーは、商品の発見とレコメンデーションを通じてショッピング体験を最適化し、パーソナライズします。 また、買い物客のデータと分析を活用して、ストアフロントでの商品配置、価格設定、プロモーションについて、戦略的な意思決定をおこないます。

タスク
説明
リンク
製品の検出
検索とフィルタリングの設定
​ マーチャンダイジングの概要
推奨事項
AIを活用した商品レコメンデーションの設定
商品レコメンデーション ​
パフォーマンスの追跡
成功指標の監視
成功指標

インスタンスの管理

Commerce Cloud Managerからインスタンスを管理します。

NOTE
Adobe Commerce Optimizer ユーザー全員がCloud Managerにアクセスできるわけではありません。 アクセスは、ユーザーアカウントに割り当てられた役割と権限によって異なります。
  1. Adobe Experience Cloudにログインします。

  2. Commerce Cloud Managerを開きます。

    • クイックアクセス​で、Commerce​をクリックします。
    • 利用可能なインスタンスを表示します。

インスタンスの検索とフィルター

ログインすると、組織内で使用可能なすべてのCommerce製品インスタンスがダッシュボードに表示されます。
「製品」列には、インスタンスがプロビジョニングされているCommerce アプリケーションが表示されます。

Adobe Commerce Cloud製品インスタンスの検索およびフィルターオプションを表示する ​ ダッシュボード ​ {modal="regular"}

フィルターツールと検索ツールを使用して、作成日、地域、作成者、製品タイプ、環境、ステータスごとに特定のインスタンスをすばやく検索できます。

Adobe Commerce Optimizer アプリケーションへのアクセス

アプリを開いたら、Commerce Cloud Managerに戻ることなく、サンドボックスや本番環境などの環境を簡単に切り替えて、それぞれのデータや設定を確認できます。

  1. Commerce Cloud Managerで、インスタンス名をクリックしてAdobe Commerce Optimizer アプリケーションを開きます。

  2. アプリケーションを終了せずにAdobe Commerce Optimizer インスタンスを切り替えます。

    インスタンス ドロップダウンには、組織で使用可能なすべてのOptimizer インスタンスが一覧表示されます。 表示するインスタンスを選択します。

    Adobe Commerce Optimizer環境を選択するための ​ インスタンス切り替えドロップダウン ​ {modal="regular"}

NOTE
Commerce Cloud Managerに戻ってインスタンスの詳細を表示したり、インスタンスを管理したりする必要がある場合は、アプリアイコン ​ アイコンをクリックして、Commerce Optimizerの上部ナビゲーションの左上隅にあるExperience Cloud アプリケーション ​ を開きます。

インスタンスの詳細を取得

インスタンス名の横にある情報アイコンをクリックして、インスタンスの詳細を表示します。

エンドポイントとインスタンス ID 🔗 {width="60%" modal="regular"}を示すAdobe Commerce Optimizer インスタンスの詳細パネル

次の重要な情報に注意してください。

  • Merchandising APIを使用してCommerce カタログデータを取得する​GraphQL エンドポイント
  • REST APIを使用してCommerce Optimizerにカタログデータを取り込むための​カタログエンドポイント
  • Commerce Optimizer URL​からAdobe Commerce Optimizer アプリケーションにアクセス
  • インスタンス ID: インスタンスを識別する一意のID。 インスタンス IDは​ tenant_id ​とも呼ばれます。

開発者の場合は、開発環境を設定し、Adobe Commerce Optimizer APIに接続するために、次の詳細が必要です。

NOTE
インスタンスの詳細にアクセスするには、Adobe IMS組織で必要な権限を持っている必要があります。 インスタンスの詳細が表示されないか、アプリケーションにアクセスできない場合は、組織の管理者にお問い合わせください。

インスタンス名と説明の編集

必要に応じて、インスタンス名と説明を更新します。

  1. インスタンス名の横にある​編集 アイコンをクリックします。
  2. 必要に応じて、インスタンス名​と​ 説明 ​を更新します。
  3. 保存​をクリックします。

サンプルデータを追加

Adobeには、Adobe Commerce Optimizer機能の学習とテストに役立つサンプルデータとツールが含まれているGitHub リポジトリが用意されています。
サンプルデータは、Carvelo ビジネスシナリオ ​に基づいており、次のものが含まれます。

  • 自動車部品を含む製品カタログ
  • 複数の価格表と価格シナリオ
  • ディーラーごとのカタログビューとポリシー
  • エンドツーエンドのワークフロー例

サンプルデータを読み込む:

  1. ​ サンプルカタログデータ収集 GitHub リポジトリにアクセスします。

  2. リポジトリのREADME ファイルの設定手順に従って、次のタスクを実行します。

    • 環境の設定
    • データ取り込みプロセスの完了
    • サンプルデータを使用したカタログビューとポリシーの作成
    • ​ データ同期 ページのカタログサービスデータを確認して、データ取り込みを確認します

次のステップ

設定の完了後:

  1. ストアフロントの設定:

  2. Carveloの使用例を確認します。

  3. マーチャンダイジングの設定:

  4. パフォーマンスを監視する:

トラブルシューティング

一般的な問題

イシュー
Solution
インスタンスを作成できません
Adobe Commerce Optimizerの使用権限と管理者権限があることを確認してください。
インスタンスが表示されません
Adobe IMSの整理を確認して、ページを更新します。
インスタンスにアクセスできません
Admin Consoleでユーザーとして追加されていることを確認します。
サンプルデータが読み込まれません
インスタンス認証情報とAPI エンドポイントを確認します。

ヘルプを表示

recommendation-more-help
commerce-help-optimizer