[Somente SaaS]{class="badge positive" title="Aplicável somente a projetos do Adobe Commerce as a Cloud Service e do Adobe Commerce Optimizer (infraestrutura SaaS gerenciada pela Adobe)."}

Introdução

Este guia orienta você na configuração do Adobe Commerce Optimizer do início ao fim. Embora este guia cubra todas as funções, consulte a documentação do desenvolvedor para obter o conteúdo detalhado específico do desenvolvedor.

Pré-requisitos

Antes de começar, verifique se você tem:

  • Conta da Adobe Experience Cloud com Adobe Commerce Optimizer direitos
  • Acesso de administrador da organização para criar instâncias e gerenciar usuários
  • Conta do GitHub para carregar dados de amostra e desenvolvimento de vitrine
  • Noções básicas sobre conceitos de comércio eletrônico

Guia de início rápido

Siga estas etapas essenciais para executar o ambiente Adobe Commerce Optimizer:

Etapa 1. Criar uma instância

  1. Faça logon no Adobe Experience Cloud.

  2. Navegue até Commerce > Commerce Cloud Manager.

  3. Clique em Adicionar Instância > Commerce Optimizer.

    Tela Adicionar instância do Adobe Commerce Cloud Manager para criar um ambiente do Commerce Optimizer {width="60%" modal="regular"}

  4. Definir configurações de instância:

    • Nome da instância: nome descritivo (por exemplo, "Sandbox da minha empresa")
    • Descrição: breve descrição da finalidade
    • Tipo de ambiente: começar com um ambiente Sandbox para testes
    • Região: selecione sua região preferencial
  5. Clique em Adicionar instância.

    A Cloud Manager é atualizada para incluir sua nova instância. Para obter detalhes sobre como acessá-lo e gerenciá-lo, consulte Gerenciar uma instância.

NOTE
Você só pode criar ambientes de sandbox na região da América do Norte. Depois que uma instância é criada, não é possível alterar a região.

Etapa 2. Configurar o ambiente

Depois de criar sua instância:

  1. Gerencie sua instância pelo Commerce Cloud Manager.
  2. Configure o acesso do usuário usando o Guia de Gerenciamento do Usuário.

Etapa 3. Adicionar dados de amostra (opcional)

Para testes e aprendizado, siga as instruções em Carregar Dados de Amostra.

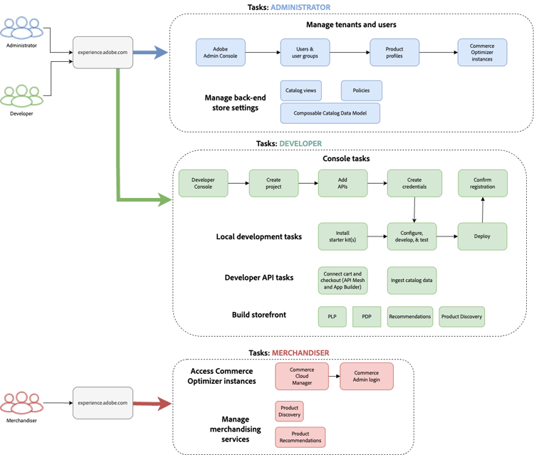
Fluxos de trabalho baseados em função

A configuração e o gerenciamento do Adobe Commerce Optimizer dependem de três funções principais. Cada função tem tarefas e responsabilidades específicas:

Fluxo de trabalho baseado em funções para a configuração do Adobe Commerce Optimizer mostrando as tarefas de administrador, desenvolvedor e usuário {modal="regular"}

Tarefas do administrador

Os administradores gerenciam instâncias, usuários e configurações organizacionais.

Tarefa
Descrição
Link
Gerenciar usuários
Adicionar usuários, desenvolvedores e administradores
Gerenciamento de usuários
Criar instâncias
Configurar ambientes de sandbox e produção
Criar Instância
Gerenciar instâncias
Verifique o status, atualize o nome e a descrição da instância e obtenha os URLs principais para acesso do aplicativo e da API
Gerenciar instâncias
Configurar Acesso
Configurar exibições e políticas do catálogo
Exibições do catálogo

Tarefas do desenvolvedor

Os desenvolvedores lidam com a implementação técnica e a integração de dados, incluindo tarefas de arquitetura de plataforma.

Tarefa
Descrição
Link
Acessar o Developer Console
Criar projetos e gerar credenciais
Developer Console
Assimilar Dados do Catálogo
Importar dados do produto de sistemas existentes
API de assimilação de dados
Configurar a vitrine eletrônica
Configurar vitrine do Edge Delivery Services
Instalação da Storefront

Tarefas do merchandiser

Os merchandisers otimizam e personalizam a experiência de compra por meio da descoberta de produtos e de recomendações. Eles também usam dados e análises do comprador para tomar decisões estratégicas sobre posicionamento de produtos, preços e promoções na loja.

Tarefa
Descrição
Link
Descoberta de Produto
Configurar pesquisa e filtragem
Visão geral do merchandising
Recomendações
Configurar recomendações de produtos alimentados por IA
Recomendações de produto
Acompanhamento de Desempenho
Monitorar métricas de sucesso
Métricas de sucesso

Gerenciar instâncias

Gerenciar instâncias no Commerce Cloud Manager.

NOTE
Nem todos os usuários do Adobe Commerce Optimizer têm acesso ao Cloud Manager. O acesso depende da função e das permissões atribuídas à conta de usuário.
  1. Faça logon no Adobe Experience Cloud.

  2. Abra o Commerce Cloud Manager:

    • Em Acesso rápido, clique em Commerce.
    • Visualize suas instâncias disponíveis.

Pesquisar e filtrar instâncias

Depois de fazer logon, o painel mostra todas as instâncias de produtos do Commerce disponíveis na organização.
A coluna Product indica para qual aplicativo do Commerce a instância está provisionada.

Painel que mostra as opções de pesquisa e filtro para instâncias de produto da Adobe Commerce Cloud {modal="regular"}

Use as ferramentas Filtro e Pesquisa para localizar rapidamente instâncias específicas por data de criação, região, criador, tipo de produto, ambiente ou status.

Acessar o aplicativo Adobe Commerce Optimizer

Quando o aplicativo estiver aberto, alterne facilmente entre ambientes como sandbox e produção para visualizar dados e configurações para cada um sem retornar ao Commerce Cloud Manager.

  1. No Commerce Cloud Manager, clique no nome da instância para abrir o aplicativo Adobe Commerce Optimizer.

  2. Alternar entre Adobe Commerce Optimizer instâncias sem sair do aplicativo.

    A lista suspensa de instâncias lista todas as instâncias do Otimizer disponíveis na organização. Selecione a instância a ser exibida.

    Lista suspensa de alternadores de instâncias para selecionar ambientes do Adobe Commerce Optimizer {modal="regular"}

Obter detalhes da instância

Exiba os detalhes da instância clicando no ícone de informações ao lado do nome da instância.

Painel de detalhes da instância do Adobe Commerce Optimizer mostrando pontos de extremidade e ID da instância {width="60%" modal="regular"}

Observe as seguintes informações principais:

  • Ponto de extremidade do GraphQL para recuperar dados de catálogo do Commerce usando a API de merchandising
  • Ponto de extremidade do Serviço de Catálogo para assimilação de dados usando a API REST
  • URL do Commerce Optimizer para acessar o aplicativo Adobe Commerce Optimizer
  • ID da Instância: a ID de locatário exclusiva que identifica a instância

Se você for um desenvolvedor, precisará desses detalhes para configurar seu ambiente de desenvolvimento e se conectar às APIs do Adobe Commerce Optimizer.

NOTE
Para acessar os detalhes da instância, você deve ter as permissões necessárias em sua organização do Adobe IMS. Se você não vir os detalhes da instância ou não puder acessar o aplicativo, entre em contato com o administrador da organização.

Editar nome e descrição da instância

Atualize o nome e a descrição da instância, conforme necessário.

  1. Clique no ícone Editar ao lado do nome de uma instância.
  2. Atualize o Nome da instância e a Descrição conforme necessário.
  3. Clique em Salvar.

Adicionar dados de amostra

A Adobe fornece um repositório GitHub com dados e ferramentas de exemplo para ajudá-lo a aprender e testar os recursos do Adobe Commerce Optimizer.
Os dados de amostra são baseados no cenário comercial do Carvelo e incluem:

  • Catálogo de produtos com peças automotivas
  • Vários catálogos de preços e cenários de preços
  • Exibições de catálogo e políticas para diferentes negociantes
  • Exemplos completos de fluxos de trabalho

Carregar os dados de exemplo:

  1. Acesse o repositório GitHub da Assimilação de dados do catálogo de amostra.

  2. Siga as instruções de configuração no arquivo README do repositório para concluir as seguintes tarefas:

    • Configurar o ambiente
    • Concluir o processo de assimilação de dados
    • Criar exibições e políticas de catálogo usando os dados de amostra
    • Verifique a assimilação de dados verificando os dados do Serviço de Catálogo na página Sincronização de Dados

Próximas etapas

Após concluir a instalação:

  1. Configurar a loja:

  2. Conheça o caso de uso Carvelo:

  3. Configurar merchandising:

  4. Monitorar desempenho:

Solução de problemas

Problemas comuns

Problema
Solução
Não é possível criar uma instância
Verifique se você tem Adobe Commerce Optimizer direitos e permissões de administrador.
Instância não aparecendo
Verifique sua organização do Adobe IMS e atualize a página.
Não é possível acessar a instância
Verifique se você foi adicionado como usuário no Admin Console.
Dados de exemplo não carregam
Verifique as credenciais da instância e os endpoints da API.

Obter ajuda

recommendation-more-help
d9be8a90-e85e-4ee7-b6f6-d532559b0812