[SaaS only]{class="badge positive" title="Applies to Adobe Commerce as a Cloud Service and Adobe Commerce Optimizer projects only (Adobe-managed SaaS infrastructure)."}

Get Started

This guide walks you through setting up Adobe Commerce Optimizer from start to finish. While this guide covers all roles, see the developer documentation for detailed developer-specific content.

Prerequisites

Before you begin, ensure you have:

  • Adobe Experience Cloud account with Adobe Commerce Optimizer entitlements
  • Organization admin access to create instances and manage users
  • GitHub account for loading sample data and storefront development
  • Basic understanding of e-commerce concepts

Quick start guide

Follow these essential steps to get your Adobe Commerce Optimizer environment running:

Step 1. Create an Instance

  1. Log in to Adobe Experience Cloud.

  2. Navigate to Commerce > Commerce Cloud Manager.

  3. Click Add Instance > Commerce Optimizer.

    Adobe Commerce Cloud Manager Add Instance screen for creating a Commerce Optimizer environment {width="60%" modal="regular"}

  4. Configure instance settings:

    • Instance Name: Descriptive name (for example, “My Company Sandbox”)
    • Description: Brief description of purpose
    • Environment Type: Start with a Sandbox environment for testing
    • Region: Select your preferred region
  5. Click Add Instance.

    The Cloud Manager updates to include your new instance. For details on accessing and managing it, see Manage an instance.

NOTE
You can only create sandbox environments in the North American region. Once an instance is created, you cannot change the region.

Step 2. Set up your environment

After creating your instance:

  1. Manage your instance from Commerce Cloud Manager.
  2. Configure user access using the User Management Guide.

Step 3. Add sample data (Optional)

For testing and learning, follow the Load Sample Data instructions.

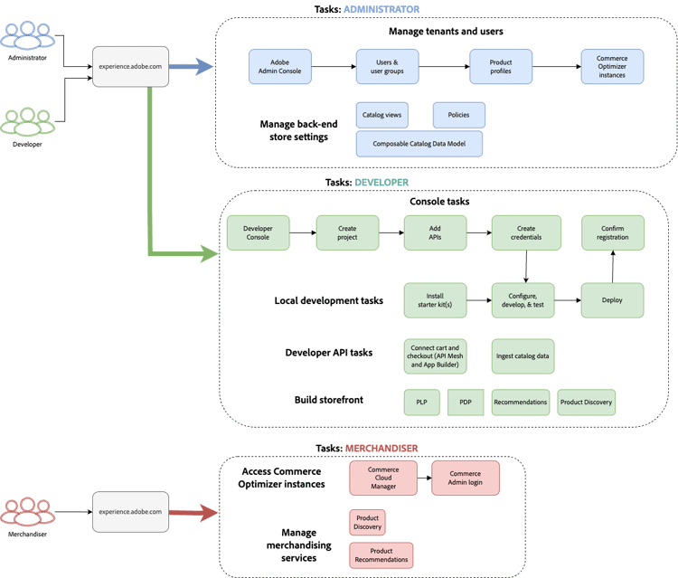
Role-Based workflows

Adobe Commerce Optimizer setup and management rely on three key roles. Each role has specific tasks and responsibilities:

Role-based workflow for Adobe Commerce Optimizer setup showing administrator, developer, and user tasks {modal="regular"}

Administrator tasks

Administrators manage instances, users, and organizational settings.

Task
Description
Link
Manage Users
Add users, developers, and admins
User Management
Create Instances
Set up sandbox and production environments
Create Instance
Manage Instances
Check status, update instance name and description, and get key URLs for application and API access
Manage Instances
Configure Access
Set up catalog views and policies
Catalog Views

Developer tasks

Developers handle technical implementation and data integration, including platform architecture tasks.

Task
Description
Link
Access Developer Console
Create projects and generate credentials
Developer Console
Ingest Catalog Data
Import product data from existing systems
To ingest data directly into Adobe Commerce Optimizer, see Data Ingestion API.

To ingest data from Commerce on cloud or on premises environments or other third-party systems, see the Integrations topic.
Set Up the Storefront
Configure Edge Delivery Services storefront
Storefront Setup

Merchandiser tasks

Merchandisers optimize and personalize the shopping experience through product discovery and recommendations. They also use shopper data and analytics to make strategic decisions about product placement, pricing, and promotions on the storefront.

Task
Description
Link
Product Discovery
Configure search and filtering
Merchandising Overview
Recommendations
Set up AI-powered product recommendations
Product Recommendations
Performance Tracking
Monitor success metrics
Success Metrics

Manage instances

Manage instances from the Commerce Cloud Manager.

NOTE
Not all Adobe Commerce Optimizer users have access to Cloud Manager. Access depends on the role and permissions assigned to the user account.
  1. Log in to Adobe Experience Cloud.

  2. Open Commerce Cloud Manager:

    • Under Quick access, click Commerce.
    • View your available instances.

Search and filter instances

After you log in, the dashboard shows all Commerce product instances available in the organization.
The Product column indicates which Commerce application the instance is provisioned for.

Dashboard showing search and filter options for Adobe Commerce Cloud product instances {modal="regular"}

Use the Filter and Search tools to quickly find specific instances by date created, region, creator, product type, environment, or status.

Access the Adobe Commerce Optimizer application

Once the app is open, easily switch between environments like sandbox and production to view data and settings for each one without returning to the Commerce Cloud Manager.

  1. From the Commerce Cloud Manager, click the instance name to open the Adobe Commerce Optimizer application.

  2. Switch between Adobe Commerce Optimizer instances without leaving the application.

    The instance drop-down lists all Optimizer instances available in the organization. Select the instance to view.

    Instance switcher dropdown for selecting Adobe Commerce Optimizer environments {modal="regular"}

NOTE
If you need to return to the Commerce Cloud Manager to view instance details, or manage instances, click the Apps icon Icon to open Experience Cloud Applications in the upper left corner of the Commerce Optimizer top navigation.

Get instance details

View the instance details by clicking the information icon next to your instance name.

Adobe Commerce Optimizer instance details panel showing endpoints and instance ID {width="60%" modal="regular"}

Note the following key information:

  • GraphQL endpoint to retrieve Commerce catalog data using the Merchandising API
  • Catalog endpoint for ingesting catalog data into Commerce Optimizer using the REST API
  • Commerce Optimizer URL to access the Adobe Commerce Optimizer application
  • Instance ID: the unique ID that identifies the instance. The instance ID is also referred to as the tenant_id.

If you are a developer, you need these details to set up your development environment and connect to the Adobe Commerce Optimizer APIs.

NOTE
To access the instance details, you must have the necessary permissions in your Adobe IMS organization. If you do not see the instance details or cannot access the application, contact your organization administrator.

Edit Instance Name and Description

Update the instance name and description as needed.

  1. Click the Edit icon next to an instance name.
  2. Update the Instance name and Description as needed.
  3. Click Save.

Add sample data

Adobe provides a GitHub repository with sample data and tools to help you learn and test Adobe Commerce Optimizer features.
The sample data is based on the Carvelo business scenario and includes:

  • Product catalog with automotive parts
  • Multiple price books and pricing scenarios
  • Catalog views and policies for different dealers
  • Complete end-to-end workflow examples

Load the sample data:

  1. Access the Sample Catalog Data Ingestion GitHub repository.

  2. Follow the setup instructions in the repository’s README file to complete the following tasks:

    • Set up your environment
    • Complete the data ingestion process
    • Create catalog views and policies using the sample data
    • Verify the data ingestion by checking the Catalog Service data on the Data Sync page

Next steps

After completing the setup:

  1. Set up your storefront:

  2. Explore the Carvelo use case:

  3. Configure merchandising:

  4. Monitor performance:

Troubleshooting

Common issues

Issue
Solution
Cannot create an instance
Verify that you have Adobe Commerce Optimizer entitlements and admin permissions.
Instance not appearing
Check your Adobe IMS organization and refresh the page.
Cannot access instance
Ensure that you’re added as a user in the Admin Console.
Sample data not loading
Verify your instance credentials and API endpoints.

Get help

recommendation-more-help
commerce-help-optimizer