[Nur SaaS]{class="badge positive" title="Gilt nur für Adobe Commerce as a Cloud Service und Adobe Commerce Optimizer Projekte (von Adobe verwaltete SaaS-Infrastruktur)."}

Erste Schritte

Diese Anleitung führt Sie durch die Einrichtung von Adobe Commerce Optimizer von Anfang bis Ende. Dieses Handbuch deckt zwar alle Rollen ab, doch finden ​ in der ​ für Entwickler detaillierte Informationen zu den jeweiligen Inhalten.

Voraussetzungen

Bevor Sie beginnen, stellen Sie Folgendes sicher:

  • Adobe Experience Cloud- mit Adobe Commerce Optimizer Berechtigungen
  • Organisations-Administratorzugriff um Instanzen zu erstellen und Benutzer zu verwalten
  • GitHub-Konto zum Laden von Beispieldaten und für die Storefront-Entwicklung
  • Grundlegendes E-Commerce-Konzepte

Schnellstartanleitung

Führen Sie die folgenden Schritte aus, um Ihre Adobe Commerce Optimizer-Umgebung zum Laufen zu bringen:

Schritt 1. Instanz erstellen

  1. Anmelden bei Adobe Experience Cloud.

  2. Navigieren Sie zu Commerce > Commerce Cloud Manager.

  3. Klicken Sie Instanz hinzufügen > Commerce Optimizer.

    Adobe Commerce Cloud Manager-Bildschirm „Instanz hinzufügen“ zum Erstellen einer Commerce Optimizer-Umgebung {width="60%" modal="regular"}

  4. Instanzeinstellungen konfigurieren:

    • Instance Name: Beschreibender Name (z. B. „My Company Sandbox„)
    • Beschreibung: Kurze Beschreibung des Zwecks
    • Umgebungstyp: Beginnen Sie zum Testen mit Sandbox-Umgebung
    • Region: Wählen Sie Ihre bevorzugte Region aus
  5. Klicken Sie Instanz hinzufügen.

    Die Cloud Manager wird aktualisiert und enthält jetzt auch Ihre neue Instanz. Weitere Informationen zum Zugriff und zur Verwaltung finden Sie unter Verwalten einer Instanz.

NOTE
Sie können Sandbox-Umgebungen nur in der nordamerikanischen Region erstellen. Nachdem eine Instanz erstellt wurde, kann die Region nicht mehr geändert werden.

Schritt 2. Einrichten der Umgebung

Nach dem Erstellen der Instanz:

  1. Instanz verwalten über Commerce Cloud Manager.
  2. Konfigurieren Sie den Benutzerzugriff mithilfe des Benutzerhandbuchs für die ​"

Schritt 3. Beispieldaten hinzufügen (optional)

Zum Testen und Lernen folgen Sie den Anweisungen Beispieldaten laden.

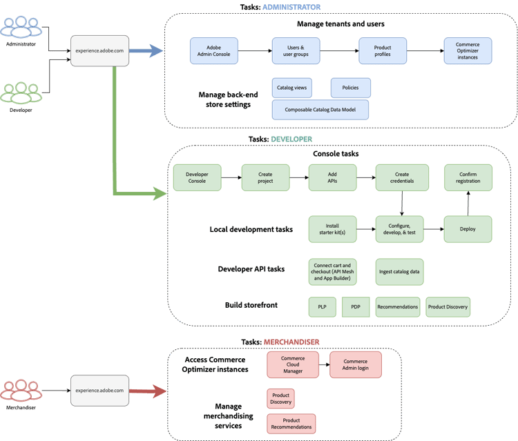
Rollenbasierte Workflows

Die Einrichtung und Verwaltung von Adobe Commerce Optimizer beruht auf drei Schlüsselrollen. Jede Rolle hat bestimmte Aufgaben und Zuständigkeiten:

Rollenbasierter Workflow für Adobe Commerce Optimizer Setup mit Administrator-, Entwickler- und Benutzeraufgaben {modal="regular"}

Administratoraufgaben

Administratoren verwalten Instanzen, Benutzer und Unternehmenseinstellungen.

Aufgabe
Beschreibung
Link
Benutzer verwalten
Hinzufügen von Benutzern, Entwicklern und Administratoren
Benutzerverwaltung
Instanzen erstellen
Einrichten von Sandbox- und Produktionsumgebungen
Instanz erstellen
Verwalten von Instanzen
Status überprüfen, Instanznamen und Beschreibung aktualisieren und wichtige URLs für den Anwendungs- und API-Zugriff abrufen
Verwalten von Instanzen
Zugriff konfigurieren
Einrichten von Katalogansichten und Richtlinien
Katalogansichten

Entwickleraufgaben

Entwickler übernehmen die technische Implementierung und Datenintegration, einschließlich der Aufgaben der Plattformarchitektur.

Aufgabe
Beschreibung
Link
Zugriff auf Developer Console
Erstellen von Projekten und Generieren von Anmeldeinformationen
Developer Console
Aufnehmen von Katalogdaten
Importieren von Produktdaten aus vorhandenen Systemen
Informationen zum direkten Aufnehmen von Daten in Adobe Commerce Optimizer finden Sie Datenaufnahme-API.

Informationen zum Aufnehmen von Daten aus Commerce in Cloud- oder lokalen Umgebungen oder anderen Drittanbietersystemen finden Sie unter Integrationen.
Einrichten der Storefront
Konfigurieren der Edge Delivery Services-Storefront
Storefront-Setup

Merchandiser-Aufgaben

Merchandiser optimieren und personalisieren das Einkaufserlebnis durch Produkterkennung und Empfehlungen. Sie verwenden auch Kundendaten und Analysen, um strategische Entscheidungen über Produktplatzierung, Preise und Werbeaktionen in der Storefront zu treffen.

Aufgabe
Beschreibung
Link
Produkterkennung
Konfigurieren von Suche und Filterung
Merchandising - Übersicht
Recommendations
Einrichten von KI-gestützten Produktempfehlungen
Produktempfehlungen
Leistungsverfolgung
Überwachen von Erfolgsmetriken
Erfolgsmetriken

Verwalten von Instanzen

Verwalten von Instanzen über Commerce Cloud Manager.

NOTE
Nicht alle Adobe Commerce Optimizer haben Zugriff auf Cloud Manager. Der Zugriff hängt von der Rolle und den Berechtigungen ab, die dem Benutzerkonto zugewiesen sind.
  1. Anmelden bei Adobe Experience Cloud.

  2. Öffnen Sie Commerce Cloud Manager:

    • Klicken unter "" auf Commerce.
    • Verfügbare Instanzen anzeigen.

Instanzen suchen und filtern

Nach der Anmeldung zeigt das Dashboard alle in der Organisation verfügbaren Commerce-Produktinstanzen an.
Die Spalte Produkt gibt an, für welche Commerce-Anwendung die Instanz bereitgestellt wird.

Dashboard mit Such- und Filteroptionen für Adobe Commerce Cloud-Produktinstanzen {modal="regular"}

Verwenden Sie die Filter- und Suchwerkzeuge, um bestimmte Instanzen schnell nach Erstellungsdatum, Region, Ersteller, Produkttyp, Umgebung oder Status zu finden.

Zugriff auf die Adobe Commerce Optimizer

Sobald die App geöffnet ist, können Sie einfach zwischen Umgebungen wie Sandbox und Produktion wechseln, um Daten und Einstellungen für jede Umgebung anzuzeigen, ohne zum Commerce Cloud Manager zurückzukehren.

  1. Klicken Sie in Commerce Cloud Manager auf den Instanznamen, um die Adobe Commerce Optimizer-Anwendung zu öffnen.

  2. Wechseln Sie zwischen Adobe Commerce Optimizer Instanzen, ohne die Anwendung zu verlassen.

    In der Dropdown-Liste Instanz werden alle in der Organisation verfügbaren Optimizer-Instanzen aufgelistet. Anzuzeigende Instanz auswählen.

    Dropdown-Liste „Instanzwechsel“ zur Auswahl Adobe Commerce Optimizer Umgebungen {modal="regular"}

NOTE
Wenn Sie zum Commerce Cloud Manager zurückkehren müssen, um Instanzdetails anzuzeigen oder Instanzen zu verwalten, klicken Sie auf das Apps-Symbol Symbol zum Öffnen von Experience Cloud in der oberen linken Ecke des oberen Navigationsbereichs von Commerce Optimizer.

Instanzdetails abrufen

Zeigen Sie die Details der Instanz an, indem Sie auf das Informationssymbol neben Ihrem Instanznamen klicken.

Bedienfeld mit Details zur Adobe Commerce Optimizer-Instanz, das Endpunkte und die Instanz-ID anzeigt {width="60%" modal="regular"}

Beachten Sie die folgenden wichtigen Informationen:

  • GraphQL-Endpunkt zum Abrufen von Commerce-Katalogdaten mithilfe der Merchandising-API
  • Catalog Endpoint für die Aufnahme von Katalogdaten in Commerce Optimizer mithilfe der REST-API
  • Commerce Optimizer-URL für den Zugriff auf die Adobe Commerce Optimizer
  • Instanz-ID: Die eindeutige ID, die die Instanz identifiziert. Die Instanz-ID wird auch als "_id“.

Wenn Sie Entwickler sind, benötigen Sie diese Details, um Ihre Entwicklungsumgebung einzurichten und eine Verbindung zu den Adobe Commerce Optimizer-APIs herzustellen.

NOTE
Um auf die Details der Instanz zugreifen zu können, müssen Sie in Ihrer Adobe IMS-Organisation über die erforderlichen Berechtigungen verfügen. Wenn die Details der Instanz nicht angezeigt werden oder Sie nicht auf die Anwendung zugreifen können, wenden Sie sich an den Administrator Ihrer Organisation.

Instanznamen und Beschreibung bearbeiten

Aktualisieren Sie den Instanznamen und die Beschreibung nach Bedarf.

  1. Klicken Sie auf Bearbeiten-Symbol neben einem Instanznamen.
  2. Aktualisieren Sie den Instanznamen und Beschreibung nach Bedarf.
  3. Klicken Sie Speichern.

Beispieldaten hinzufügen

Adobe bietet ein GitHub-Repository mit Beispieldaten und Tools, mit denen Sie Adobe Commerce Optimizer Funktionen erlernen und testen können.
Die Beispieldaten basieren auf dem Carvelo-Geschäftsszenario und umfassen:

  • Produktkatalog mit Kfz-Teilen
  • Mehrere Preisbücher und Preisszenarien
  • Katalogansichten und Richtlinien für verschiedene Händler
  • Vollständige Beispiele für End-to-End-Workflow

Beispieldaten laden:

  1. GitHubRepository für die Datenaufnahme ​ Beispielkatalogs.

  2. Befolgen Sie die Setup-Anweisungen in der README-Datei des Repositorys, um die folgenden Aufgaben auszuführen:

    • Einrichten der Umgebung
    • Abschließen des Datenerfassungsprozesses
    • Erstellen von Katalogansichten und Richtlinien mithilfe der Beispieldaten
    • Überprüfen Sie die Datenaufnahme, indem Sie die Daten des Katalog-Service auf der Seite Datensynchronisierung überprüfen

Nächste Schritte

Nach Abschluss der Einrichtung:

  1. Einrichten der Storefront:

  2. Erkunden Sie den Anwendungsfall Carvelo:

  3. Merchandising konfigurieren:

  4. Überwachen der Leistung:

Fehlerbehebung

Häufige Probleme

Problem
Lösung
Instanz kann nicht erstellt werden
Vergewissern Sie sich, dass Sie über Adobe Commerce Optimizer Berechtigungen und Administratorrechte verfügen.
Instanz wird nicht angezeigt
Überprüfen Sie Ihre Adobe IMS-Organisation und aktualisieren Sie die Seite.
Zugriff auf Instanz nicht möglich
Stellen Sie sicher, dass Sie als Benutzer in der Admin Console hinzugefügt werden.
Beispieldaten werden nicht geladen
Überprüfen Sie Ihre Instanzanmeldeinformationen und API-Endpunkte.

Hilfe erhalten

recommendation-more-help
commerce-help-optimizer