[Endast SaaS]{class="badge positive" title="Gäller endast Adobe Commerce as a Cloud Service- och Adobe Commerce Optimizer projekt (SaaS-infrastruktur som hanteras av Adobe)."}

Kom igång

Den här guiden hjälper dig att konfigurera Adobe Commerce Optimizer från början till slut. Den här guiden täcker alla roller, men mer information om utvecklarspecifikt innehåll finns i utvecklardokumentationen.

Förutsättningar

Kontrollera att du har:

  • Adobe Experience Cloud-konto med Adobe Commerce Optimizer berättiganden
  • Organisationsadministratörsåtkomst för att skapa instanser och hantera användare
  • GitHub-konto för inläsning av exempeldata och butiksutveckling
  • Grundläggande förståelse av e-handelsbegrepp

Snabbstartsguide

Så här kör du Adobe Commerce Optimizer-miljön:

Steg 1. Skapa en instans

  1. Logga in på Adobe Experience Cloud.

  2. Navigera till Commerce > Commerce Cloud Manager.

  3. Klicka på Lägg till instans > Commerce Optimizer.

    Skärmen Lägg till instans i Adobe Commerce Cloud Manager för att skapa en Commerce Optimizer-miljö {width="60%" modal="regular"}

  4. Konfigurera instansinställningar:

    • Instansnamn: Beskrivande namn (t.ex.“Min företagssandlåda”)
    • Beskrivning: Kort beskrivning av syftet
    • Miljötyp: Börja med en sandlådemiljö för testning
    • Region: Välj önskad region
  5. Klicka på Lägg till instans.

    Cloud Manager uppdaterar och inkluderar din nya instans. Mer information om hur du kommer åt och hanterar den finns i Hantera en instans.

NOTE
Du kan bara skapa sandlådemiljöer i den nordamerikanska regionen. När en instans har skapats kan du inte ändra regionen.

Steg 2. Konfigurera din miljö

När du har skapat instansen:

  1. Hantera din instans från Commerce Cloud Manager.
  2. Konfigurera användaråtkomst med hjälp av handboken för användarhantering.

Steg 3. Lägg till exempeldata (valfritt)

Följ instruktionerna för Läs in exempeldata om du vill testa och lära dig mer.

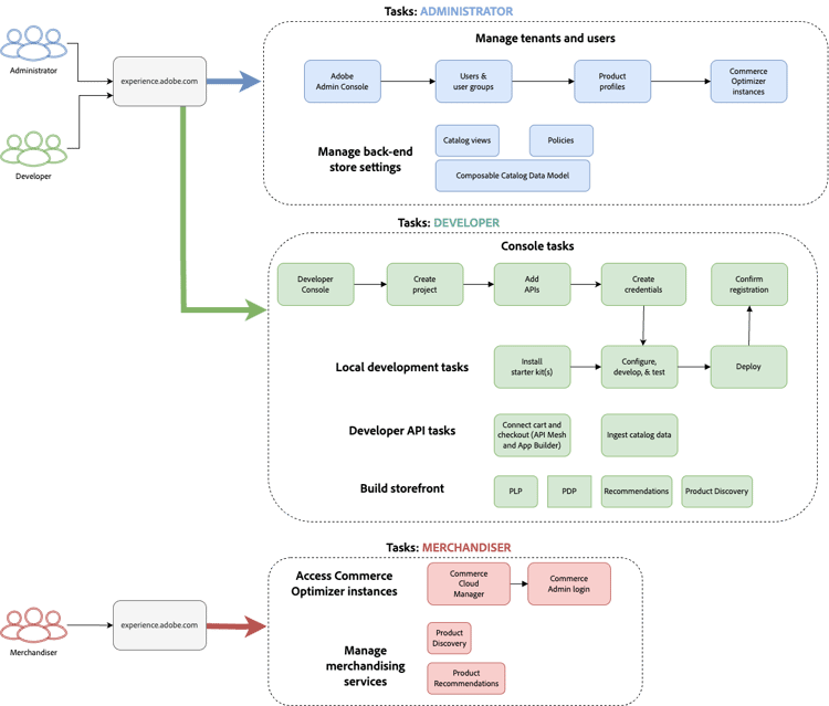
Rollbaserade arbetsflöden

Installationen och hanteringen av Adobe Commerce Optimizer bygger på tre nyckelroller. Varje roll har specifika uppgifter och ansvarsområden:

Rollbaserat arbetsflöde för installationen av Adobe Commerce Optimizer med uppgifter för administratör, utvecklare och användare ​ {modal="regular"}

Administratörsuppgifter

Administratörer hanterar instanser, användare och organisationsinställningar.

Uppgift
Beskrivning
Länk
Hantera användare
Lägga till användare, utvecklare och administratörer
Användarhantering
Skapa instanser
Konfigurera sandbox- och produktionsmiljöer
Skapa instans
Hantera instanser
Kontrollera status, uppdatera instansnamn och beskrivning och hämta nyckel-URL:er för program- och API-åtkomst
Hantera instanser
Konfigurera åtkomst
Ställ in katalogvyer och principer
Katalogvyer

Utvecklaruppgifter

Utvecklarna hanterar teknisk implementering och dataintegrering, inklusive plattformsarkitekturuppgifter.

Uppgift
Beskrivning
Länk
Öppna Developer Console
Skapa projekt och generera autentiseringsuppgifter
Developer Console
Importera katalogdata
Importera produktdata från befintliga system
Information om hur du importerar data direkt till Adobe Commerce Optimizer finns i API för datainmatning.

Om du vill importera data från Commerce i molnet, lokala miljöer eller andra tredjepartssystem läser du avsnittet Integrationer .
Konfigurera Storefront
Konfigurera Edge Delivery Services store
Inställningar för Storefront

Handläggaruppgifter

Handläggarna optimerar och personaliserar shoppingupplevelsen genom produktupptäckt och rekommendationer. De använder också kunddata och analyser för att fatta strategiska beslut om produktplacering, priser och kampanjer i butiken.

Uppgift
Beskrivning
Länk
Produktidentifiering
Konfigurera sökning och filtrering
Merchandising - översikt
Rekommendationer
Konfigurera AI-baserade produktrekommendationer
Produktrekommendationer
Prestandaspårning
Övervaka framgångsmått
Resultatvärden

Hantera instanser

Hantera instanser från Commerce Cloud Manager.

NOTE
Alla Adobe Commerce Optimizer-användare har inte åtkomst till Cloud Manager. Åtkomsten beror på vilken roll och vilka behörigheter som tilldelats användarkontot.
  1. Logga in på Adobe Experience Cloud.

  2. Öppna Commerce Cloud Manager:

    • Klicka på Commerce under Snabbåtkomst.
    • Visa tillgängliga instanser.

Söka efter och filtrera instanser

När du har loggat in visas alla Commerce produktinstanser som är tillgängliga i organisationen på kontrollpanelen.
Produktkolumnen anger vilket Commerce-program instansen är avsedd för.

Kontrollpanel med sök- och filteralternativ för produktinstanser i Adobe Commerce Cloud {modal="regular"}

Använd verktygen Filter och Sök för att snabbt hitta specifika instanser per skapat datum, region, skapare, produkttyp, miljö eller status.

Åtkomst till programmet Adobe Commerce Optimizer

När appen är öppen växlar du enkelt mellan miljöer som sandlådor och produktion för att visa data och inställningar för var och en utan att behöva gå tillbaka till Commerce Cloud Manager.

  1. Öppna programmet Adobe Commerce Optimizer genom att klicka på instansnamnet i Commerce Cloud Manager.

  2. Växla mellan Adobe Commerce Optimizer instanser utan att lämna programmet.

    I den nedrullningsbara listan visas alla Optimizer-instanser som är tillgängliga i organisationen. Markera instansen som ska visas.

    Instansväljarlistrutan för val av Adobe Commerce Optimizer miljöer ​ {modal="regular"}

NOTE
Om du behöver gå tillbaka till Commerce Cloud Manager för att visa instansinformation eller hantera instanser klickar du på ikonen Apps för att öppna Experience Cloud-program i det övre vänstra hörnet av navigeringen i Commerce Optimizer.

Hämta instansinformation

Visa instansinformationen genom att klicka på informationsikonen bredvid instansnamnet.

Panelen Adobe Commerce Optimizer instansinformation som visar slutpunkter och instans-ID ​ {width="60%" modal="regular"}

Observera följande viktiga information:

  • GraphQL-slutpunkt om du vill hämta Commerce-katalogdata med API:t för marknadsföring
  • Katalogslutpunkt för inhämtning av katalogdata till Commerce Optimizer med REST API
  • Commerce Optimizer URL för att komma åt programmet Adobe Commerce Optimizer
  • Instans-ID: det unika ID som identifierar instansen. Instans-ID kallas även tenant_id.

Om du är utvecklare behöver du dessa uppgifter för att konfigurera utvecklingsmiljön och ansluta till Adobe Commerce Optimizer API:er.

NOTE
Du måste ha nödvändig behörighet i din Adobe IMS-organisation för att få tillgång till instansinformationen. Om du inte ser instansinformationen eller inte kan komma åt programmet kontaktar du organisationens administratör.

Redigera instansnamn och beskrivning

Uppdatera instansnamnet och beskrivningen efter behov.

  1. Klicka på ikonen Redigera bredvid ett instansnamn.
  2. Uppdatera instansnamnet och beskrivningen efter behov.
  3. Klicka på Spara.

Lägg till exempeldata

Adobe tillhandahåller en GitHub-databas med exempeldata och verktyg som hjälper dig att lära dig och testa Adobe Commerce Optimizer-funktioner.
Exempeldata baseras på Carvelo-affärsscenariot och innehåller:

  • Produktkatalog med fordonsdelar
  • Flera prislistor och prissättningsscenarier
  • Katalogvyer och policyer för olika återförsäljare
  • Komplett arbetsflödesexempel från början till slut

Läs in exempeldata:

  1. Åtkomst till GitHub-databasen Sample Catalog Data Inghit.

  2. Följ instruktionerna i databasens README-fil för att utföra följande åtgärder:

    • Konfigurera din miljö
    • Slutför dataöverföringsprocessen
    • Skapa katalogvyer och principer med exempeldata
    • Verifiera datainmatningen genom att kontrollera katalogtjänstdata på sidan Datasynkronisering

Nästa steg

När installationen är klar:

  1. Konfigurera din butik:

  2. Se Carvelos exempel:

  3. Konfigurera marknadsföring:

  4. Bildskärmsprestanda:

Felsökning

Vanliga problem

Problem
Lösning
Kan inte skapa en instans
Kontrollera att du har Adobe Commerce Optimizer berättiganden och administratörsbehörigheter.
Instansen visas inte
Kontrollera din Adobe IMS-organisation och uppdatera sidan.
Det går inte att komma åt instansen
Se till att du läggs till som användare i Admin Console.
Exempeldata läses inte in
Verifiera dina instansreferenser och API-slutpunkter.

Få hjälp

recommendation-more-help
commerce-help-optimizer