Criar seu conteúdo no aplicativo design-content

É possível editar o conteúdo no aplicativo para configurar as opções de experiência:

  • Em uma Campanha, no menu Ação, para configurar o conteúdo da mensagem, clique no botão Editar conteúdo.

  • Em uma Jornada, no menu avançado de sua Ação no aplicativo, você pode começar a criar seu conteúdo com o botão Editar conteúdo.

O botão de alternância Formatação avançada ativa opções adicionais para personalizar a experiência.

Depois que a mensagem no aplicativo for criada e o conteúdo definido e personalizado, você poderá revisá-la e ativá-la. As notificações serão enviadas de acordo com o agendamento da campanha. Saiba mais nesta página.

Layout da mensagem message-layout

Na seção Layout da Mensagem, selecione uma das quatro opções de layout diferentes a serem escolhidas, dependendo das suas necessidades.

  • Tela cheia: esse tipo de layout cobre a tela inteira do dispositivo do público-alvo.

    É compatível com mídias (imagem, vídeo), texto e componentes de botão.

  • Modal: esse layout aparece em uma janela grande com estilo de alerta. O aplicativo ainda fica visível em segundo plano.

    É compatível com mídias (imagem, vídeo), texto e componentes de botão.

  • Banner: esse tipo de layout aparece como uma mensagem de alerta de SO nativo.

    Você só pode adicionar um Cabeçalho e um Corpo à sua mensagem.

  • Personalizado: o modo de mensagem personalizada permite importar e editar diretamente uma de suas mensagens pré-configuradas do HTML.

    • Selecione Compor para inserir ou colar seu código HTML bruto.

      Use o painel esquerdo para aproveitar os recursos de personalização do Journey Optimizer. Para obter mais informações, consulte esta seção.

    • Selecione Importar para importar o arquivo HTML ou .zip que contenha o conteúdo do HTML.

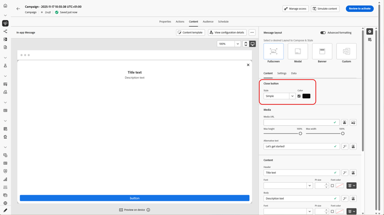
Guia Conteúdo content-tab

Na guia Conteúdo, é possível definir e personalizar o conteúdo da notificação e o estilo do botão Fechar. Você também pode adicionar uma mídia à notificação no aplicativo e adicionar botões de ação nesta guia.

Botão Fechar close-button

Escolha o Estilo do seu botão Fechar.

Os estilos disponíveis são:

  • Simples
  • Círculo
  • Imagem personalizada de uma URL de mídia ou de sua Assets.
Mais opções com formatação avançada
Se o Modo de formatação avançado estiver ativado, você poderá marcar a opção Cor para escolher a cor e a opacidade do botão.

Mídia add-media

O campo Mídia permite adicionar mídia à mensagem no aplicativo para criar uma experiência atraente para o usuário final.

Digite sua URL de mídia ou clique no ícone Selecionar Assets para adicionar diretamente os ativos armazenados na biblioteca do Assets à mensagem no aplicativo. Saiba mais sobre o gerenciamento de ativos.
Você também pode adicionar um texto alternativo para aplicativos de leitura de tela.

Mais opções com formatação avançada
Se o Modo de formatação avançado estiver ativado, você poderá personalizar a Altura máxima e a Largura máxima da mídia.

Conteúdo title-body

Para redigir a mensagem, insira o conteúdo nos campos Cabeçalho e Corpo.

Use o ícone Personalization para adicionar personalização. Saiba mais sobre a personalização no editor de personalização do Adobe Journey Optimizer nesta seção.

Mais opções com formatação avançada

Se o Modo de formatação avançado estiver ativado, você poderá escolher para seu Cabeçalho e Corpo:

  • a Fonte
  • o Pt tamanho
  • a Cor da Fonte
  • o Alinhamento

Botões add-buttons

Adicione botões para a interação com mensagens no aplicativo.

Para personalizar o botão:

  1. Edite o campo Button #1 text (primary). Você também pode usar o ícone Personalization para definir dados de conteúdo e personalização.

  2. Escolha o Interagir evento que define a ação do botão depois que os usuários interagiram com ele.

  3. Insira sua URL da Web ou deep link no campo Target.

  4. Para adicionar vários botões, clique em Botão Adicionar.

Mais opções com formatação avançada

Se o Modo de formatação avançado estiver ativado, você poderá escolher para seus Botões:

  • a Fonte
  • o Pt tamanho
  • a Cor da Fonte
  • o Alinhamento
  • o estilo do botão
  • o Raio
  • a cor do botão

Guia Configurações settings-tab

Na guia Configurações, é possível definir o layout da mensagem e pré-visualizar a mensagem no aplicativo. Você também pode acessar opções avançadas de formatação.

Visualização preview-tab

NOTE
A visualização só está disponível para mensagens móveis no aplicativo.

A Visualização do aplicativo permite que você adicione um plano de fundo por trás da mensagem no aplicativo:

  • Uma mídia de um link de URL.

  • Um ativo da sua biblioteca Assets.

  • Uma cor de fundo.

Layout layout-options

O campo Imagem de plano de fundo permite adicionar um plano de fundo à mensagem no aplicativo:

  • Uma mídia de um link de URL.

  • Uma cor de fundo.

Mensagem message-tab

A opção de controle de interface do usuário, habilitada por padrão, permite escurecer o plano de fundo por trás da mensagem no aplicativo para enfatizar o foco no conteúdo.

Mais opções com formatação avançada

Se o Modo de formatação avançado estiver ativado, você poderá personalizar ainda mais sua mensagem com as seguintes opções:

  • Personalizar gestos: permite personalizar o que é a interação de deslizamento do usuário. Se a opção ignorar for selecionada, você poderá adicionar um evento de interação personalizado e/ou destino de destino.

  • Personalizar tomada de controle da interface do usuário: permite selecionar uma cor para exibir no plano de fundo e sua opacidade.

  • Personalizar tamanho: permite ajustar a largura e a altura das notificações no aplicativo.

  • Personalizar posição: permite personalizar a posição das mensagens no aplicativo na tela dos usuários. É possível alterar os alinhamentos Vertical e Horizontal.

  • Personalizar animação: permite que você personalize suas animações Exibir e Ignorar, por exemplo, se a notificação no aplicativo aparecer à esquerda ou na parte superior do dispositivo do usuário.

  • Canto arredondado da mensagem: permite que você adicione o canto arredondado à sua notificação no aplicativo alterando o Raio do canto.

Guia Dados data-tab

Na guia Dados, é possível definir uma Chave ​ e um Valor para incluir variáveis personalizadas na carga. Esses pares chave/valor permitem transmitir dados adicionais, dependendo da configuração específica.

Para obter mais informações, consulte a Documentação para desenvolvedores.

  1. Na guia Dados, selecione Adicionar par de chave/valor.

  2. Preencha os campos Chave ​ e Valor.

  3. Clique em para excluir qualquer par necessário.

Tópicos relacionados:

Vídeo tutorial video

O vídeo abaixo mostra como criar e testar suas mensagens no aplicativo.

recommendation-more-help
b22c9c5d-9208-48f4-b874-1cefb8df4d76