[Alleen SaaS]{class="badge positive" title="Is op Adobe Commerce as a Cloud Service en Adobe Commerce Optimizer slechts projecten (Adobe-Beheerde infrastructuur SaaS) van toepassing."}

Aan de slag

Deze handleiding begeleidt u bij het instellen van Adobe Commerce Optimizer van het begin tot het einde. Terwijl deze gids alle rollen behandelt, zie de ​ documentatie van de ontwikkelaar ​ voor gedetailleerde ontwikkelaar-specifieke inhoud.

Vereisten

Voordat u begint, moet u controleren of:

  • de rekening van Adobe Experience Cloud met Adobe Commerce Optimizer rechten
  • beheerdertoegang van de Organisatie om instanties tot stand te brengen en gebruikers te beheren
  • GitHub rekening voor het laden van steekproefgegevens en storefront ontwikkeling
  • Basis begrip van e-commerceconcepten

Handleiding voor snel starten

Voer de volgende essentiële stappen uit om uw Adobe Commerce Optimizer -omgeving actief te maken:

Stap 1. Een instantie maken

  1. Login aan ​ Adobe Experience Cloud ​.

  2. Navigeer aan Commerce > Manager van Commerce Cloud.

  3. Klik toevoegen Instantie > Commerce Optimizer.

    ​ de Manager van de Wolk van de Handel van Adobe voegt het scherm van de Instantie voor het creëren van een milieu van Commerce Optimizer toe ​ {width="60%" modal="regular"}

  4. Instantie-instellingen configureren:

    • Naam van de Instantie: Beschrijvende naam (bijvoorbeeld “Mijn bedrijf Sandbox”)
    • Beschrijving: Korte beschrijving van het doel
    • Type van Milieu: Begin met a zandbak milieu voor het testen
    • Gebied: Selecteer uw voorkeursgebied
  5. Klik toevoegen Instantie.

    De Cloud Manager wordt bijgewerkt en bevat nu uw nieuwe exemplaar. Voor details bij de toegang tot van en het beheren van het, zie ​ een instantie ​ leiden.

NOTE
U kunt alleen sandboxomgevingen maken in de Noord-Amerikaanse regio. Nadat u een instantie hebt gemaakt, kunt u het gebied niet meer wijzigen.

Stap 2. Uw omgeving instellen

Nadat u de instantie hebt gemaakt:

  1. ​ beheer uw instantie ​ van de Manager van Commerce Cloud.
  2. Vorm gebruikerstoegang gebruikend de ​ Gids van het Beheer van de Gebruiker ​.

Stap 3. Voorbeeldgegevens toevoegen (optioneel)

Voor het testen en het leren, volg de ​ instructies van de Gegevens van de Steekproef van de Lading ​.

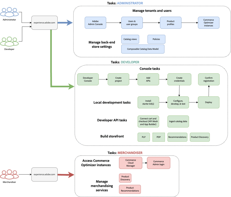
Op rollen gebaseerde workflows

Adobe Commerce Optimizer de opstelling en het beheer baseren zich op drie zeer belangrijke rollen. Elke rol heeft specifieke taken en verantwoordelijkheden:

​ Op rol-gebaseerde werkschema voor Adobe Commerce Optimizer opstelling die beheerder, ontwikkelaar, en gebruikerstaken tonen ​ {modal="regular"}

Beheertaken

Beheerders beheren instanties, gebruikers en organisatorische instellingen.

Taak
Beschrijving
Koppeling
beheert Gebruikers
Gebruikers, ontwikkelaars en beheerders toevoegen
​ Gebruikersbeheer ​
creeer Instanties
Sandbox- en productieomgevingen instellen
​ creeer instantie ​
beheert Instanties
De status controleren, instantienaam en beschrijving bijwerken en sleutel-URL’s ophalen voor toepassing en API-toegang
​ beheert Instanties ​
vorm Toegang
Catalogusweergaven en -beleid instellen
​ de Weergaven van de Catalogus ​

Ontwikkelingstaken

De ontwikkelaars behandelen technische implementatie en gegevensintegratie, met inbegrip van de taken van de platformarchitectuur.

Taak
Beschrijving
Koppeling
Toegang Developer Console
Projecten maken en referenties genereren
​ Developer Console ​
Ingest Gegevens van de Catalogus
Productgegevens van bestaande systemen importeren
Om gegevens in Adobe Commerce Optimizer direct in te voeren, zie ​ Ingestie API van Gegevens ​.

om gegevens van Commerce op wolk of op gebouwmilieu’s of andere derdesystemen in te voeren, zie het ​ 4} onderwerp van Integraties {.
Opstelling Storefront
Edge Delivery Services-storefront configureren
​ Opstelling Storefront ​

Merchandisertaken

Handelaars optimaliseren en personaliseren de boodschapervaring door productontdekking en aanbevelingen. Zij gebruiken ook verkoopgegevens en analyses om strategische besluiten over productplaatsing, tarifering, en promoties op de winkel te nemen.

Taak
Beschrijving
Koppeling
Ontdekking van het Product
Zoeken en filteren configureren
​ het Merchandising Overzicht ​
Aanbevelingen
Aanbevelingen voor producten met een AI-processor instellen
​ Aanbevelingen van het Product ​
Prestaties die volgen
Meting van succes controleren
​ Metriek van het Succes ​

Instanties beheren

Exemplaren beheren vanuit Commerce Cloud Manager.

NOTE
Niet alle Adobe Commerce Optimizer -gebruikers hebben toegang tot Cloud Manager. De toegang hangt van de rol en de toestemmingen af die aan de gebruikersrekening worden toegewezen.
  1. Login aan ​ Adobe Experience Cloud ​.

  2. Commerce Cloud Manager openen:

    • Onder Snelle toegang, klik Commerce.
    • Bekijk de beschikbare varianten.

Zoeken en filteren

Nadat u zich hebt aangemeld, worden op het dashboard alle Commerce-productinstanties weergegeven die in de organisatie beschikbaar zijn.
De kolom Product geeft aan voor welke Commerce-toepassing de instantie is ingericht.

​ Dashboard die onderzoek en filteropties voor het productinstanties van de Wolk van de Handel van Adobe tonen ​ {modal="regular"}

Met de gereedschappen Filter en Zoeken kunt u snel specifieke varianten zoeken op basis van datum, regio, maker, producttype, omgeving of status.

De toepassing Adobe Commerce Optimizer openen

Zodra de app is geopend, kunt u eenvoudig schakelen tussen omgevingen als sandbox en productie om gegevens en instellingen voor elke omgeving weer te geven zonder terug te keren naar Commerce Cloud Manager.

  1. Klik in Commerce Cloud Manager op de instantienaam om de toepassing Adobe Commerce Optimizer te openen.

  2. Schakel tussen Adobe Commerce Optimizer -instanties zonder de toepassing te verlaten.

    De instantie drop-down maakt een lijst van alle Optimizer instanties beschikbaar in de organisatie. Selecteer de instantie die u wilt weergeven.

    ​ de schakelaardropdown van de Instantie voor het selecteren van Adobe Commerce Optimizer milieu's ​ {modal="regular"}

NOTE
Als u aan de Manager van Commerce Cloud moet terugkeren om instantiedetails te bekijken, of instanties te beheren, klik het pictogram van Apps ​ pictogram om de Toepassingen van Experience Cloud ​ in de hogere linkerhoek van de hoogste navigatie van Commerce Optimizer te openen.

Instantiedetails ophalen

Bekijk de instantiedetails door op het informatiepictogram naast uw instantienaam te klikken.

Adobe Commerce Optimizer Deelvenster met instantiedetails met eindpunten en instantie-id ​ {width="60%" modal="regular"}

Let op de volgende belangrijke informatie:

  • het eindpunt van GraphQL om de catalogusgegevens van Commerce terug te winnen gebruikend Verkoop API
  • eindpunt van de Catalogus voor het opnemen van catalogusgegevens in Commerce Optimizer die REST API gebruiken
  • Commerce Optimizer URL om tot de Adobe Commerce Optimizer toepassing toegang te hebben
  • identiteitskaart van de Instantie: de unieke id die de instantie identificeert. Instantieidentiteitskaart wordt ook bedoeld als huurder_id.

Als u een ontwikkelaar bent, hebt u deze gegevens nodig om uw ontwikkelomgeving in te stellen en verbinding te maken met de API’s van Adobe Commerce Optimizer .

NOTE
Voor toegang tot de instantiedetails hebt u de noodzakelijke toestemmingen in uw organisatie van Adobe IMS nodig. Neem contact op met de systeembeheerder als u de instantiedetails niet ziet of geen toegang hebt tot de toepassing.

Instantienaam en beschrijving bewerken

Werk indien nodig de instantienaam en beschrijving bij.

  1. Klik uitgeven pictogram naast een instantienaam.
  2. Werk de naam van de Instantie en Beschrijving zoals nodig bij.
  3. Klik sparen.

Voorbeeldgegevens toevoegen

Adobe biedt een GitHub-opslagplaats met voorbeeldgegevens en -gereedschappen waarmee u functies van Adobe Commerce Optimizer kunt leren en testen.
De steekproefgegevens zijn gebaseerd op het ​ bedrijfscase van het Carvelo ​ en omvat:

  • Productcatalogus met auto-onderdelen
  • Meerdere prijzenboeken en prijsscenario’s
  • Catalogusweergaven en -beleid voor verschillende dealers
  • Volledige voorbeelden van end-to-end workflows

Laad de steekproefgegevens:

  1. Heb toegang tot de ​ Ingestie van de Gegevens van de Catalogus van de Steekproef ​ bewaarplaats GitHub.

  2. Volg de installatie-instructies in het README-bestand van de gegevensopslagruimte om de volgende taken uit te voeren:

    • Uw omgeving instellen
    • Voltooi het proces voor gegevensinvoer
    • Catalogusweergaven en -beleid maken met behulp van voorbeeldgegevens
    • Verifieer de gegevensopname door de gegevens van de Dienst van de Catalogus over de 🔗 pagina van de Synchronisatie van 0} Gegevens te controleren {

Volgende stappen

Na voltooiing van de installatie:

  1. Opzetten van uw winkelcentrum:

  2. Ontdek de draagtas van Carvelo:

  3. Handelsversie configureren:

  4. Monitorprestaties:

Problemen oplossen

Algemene kwesties

Probleem
Oplossing
kan geen instantie tot stand brengen
Controleer of u Adobe Commerce Optimizer rechten en beheerdersmachtigingen hebt.
Instantie verschijnt niet
Controleer uw Adobe IMS-organisatie en vernieuw de pagina.
heeft geen toegang tot instantie
Zorg ervoor dat u als gebruiker in de Admin Console wordt toegevoegd.
gegevens van de Steekproef laden niet
Verifieer uw instantiereferenties en API eindpunten.

Hulp vragen

recommendation-more-help
commerce-help-optimizer