Creare contenuti in-app design-content

Puoi modificare il contenuto in-app per configurare le opzioni dell’esperienza:

  • In una campagna, dal menu Azione, fai clic sul pulsante Modifica contenuto per configurare il contenuto del messaggio.

  • In un Percorso, dal menu avanzato della azione in-app, puoi iniziare a progettare il contenuto con il pulsante Modifica contenuto.

L'opzione Formattazione avanzata attiva altre opzioni per personalizzare l'esperienza.

Una volta creato il messaggio in-app e definito e personalizzato il relativo contenuto, puoi rivederlo e attivarlo. Le notifiche verranno quindi inviate in base alla pianificazione della campagna. Ulteriori informazioni sono disponibili in questa pagina.

Layout messaggio message-layout

Dalla sezione Layout messaggio, seleziona una delle quattro opzioni di layout disponibili a seconda delle tue esigenze di messaggistica.

  • Schermo intero: questo tipo di layout copre l'intero schermo dei dispositivi per il pubblico.

    Supporta i componenti per contenuti multimediali (immagine, video), di testo e i pulsanti.

  • Modale: questo layout viene visualizzato in una grande finestra in stile avviso. L'applicazione rimane visibile in background.

    Supporta i componenti per contenuti multimediali (immagine, video), di testo e i pulsanti.

  • Banner: questo tipo di layout viene visualizzato come messaggio di avviso del sistema operativo nativo.

    Puoi aggiungere al messaggio solo un Intestazione e un Corpo.

  • Personalizzato: la modalità messaggio personalizzato ti consente di importare e modificare direttamente uno dei messaggi di HTML preconfigurati.

    • Seleziona Componi per immettere o incollare il codice HTML non elaborato.

      Utilizza il riquadro a sinistra per sfruttare le funzionalità di personalizzazione di Journey Optimizer. Per ulteriori informazioni al riguardo, consulta questa sezione.

    • Seleziona Importa per importare il file HTML o .zip contenente il contenuto di HTML.

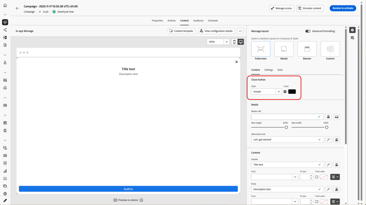
Scheda Contenuto content-tab

Dalla scheda Contenuto, puoi definire e personalizzare il contenuto della notifica e lo stile del pulsante Chiudi. Puoi anche aggiungere un file multimediale alla notifica in-app e i pulsanti di azione da questa scheda.

Chiudi pulsante close-button

Scegli lo stile del pulsante Chiudi.

Gli stili disponibili sono:

  • Semplice
  • Cerchio
  • Immagine personalizzata da un URL multimediale o dal tuo Assets.
Altre opzioni con formattazione avanzata
Se la modalità di formattazione Avanzata è attivata, è possibile selezionare l'opzione Colore per scegliere il colore e l'opacità del pulsante.

Media add-media

Il campo Media consente di aggiungere contenuti multimediali al messaggio in-app per creare un'esperienza coinvolgente per l'utente finale.

Digita l'URL del file multimediale o fai clic sull'icona Seleziona Assets per aggiungere direttamente al messaggio in-app le risorse memorizzate nella libreria Assets. Ulteriori informazioni sulla gestione delle risorse.
È inoltre possibile aggiungere un testo alternativo per le applicazioni di lettura dello schermo.

Altre opzioni con formattazione avanzata
Se la modalità di formattazione avanzata è attivata, puoi personalizzare l'altezza massima e la larghezza massima del contenuto multimediale.

Contenuto title-body

Per comporre il messaggio, immetti il contenuto nei campi Intestazione e Corpo.

Utilizza l'icona Personalization per aggiungere la personalizzazione. Ulteriori informazioni sulla personalizzazione nell'editor di personalizzazione di Adobe Journey Optimizer in questa sezione.

Altre opzioni con formattazione avanzata

Se la modalità di formattazione avanzata è attivata, puoi scegliere per Intestazione e Corpo:

  • Carattere
  • la Dimensione punto
  • Colore carattere
  • Allineamento

Pulsanti add-buttons

Aggiungi i pulsanti che consentono agli utenti di interagire con il messaggio in-app.

Per personalizzare il pulsante:

  1. Modificare il campo Testo #1 pulsante (primario). Puoi anche utilizzare l'icona Personalization per definire i dati di contenuto e personalizzazione.

  2. Scegli il tuo evento di interazione che definisce l'azione del pulsante dopo che gli utenti hanno interagito con esso.

  3. Immetti l'URL Web o il collegamento diretto nel campo Target.

  4. Per aggiungere più pulsanti, fare clic su Aggiungi pulsante.

Altre opzioni con formattazione avanzata

Se la modalità di formattazione avanzata è attivata, puoi scegliere i pulsanti:

  • Carattere
  • la Dimensione punto
  • Colore carattere
  • Allineamento
  • lo stile Pulsante
  • il Raggio
  • il colore pulsante

Scheda Impostazioni settings-tab

Dalla scheda Impostazioni, puoi definire il layout del messaggio e visualizzare l'anteprima del messaggio in-app. Puoi anche accedere alle opzioni di formattazione avanzate.

Anteprima preview-tab

NOTE
L’anteprima è disponibile solo per i messaggi in-app per dispositivi mobili.

La Anteprima app ti consente di aggiungere uno sfondo dietro il messaggio in-app:

  • Un file multimediale da un collegamento URL.

  • Una risorsa dalla libreria Assets.

  • Un colore di sfondo.

Layout layout-options

Il campo Immagine di sfondo consente di aggiungere uno sfondo al messaggio in-app:

  • Un file multimediale da un collegamento URL.

  • Un colore di sfondo.

Messaggio message-tab

L’opzione di acquisizione dell’interfaccia utente, attivata per impostazione predefinita, consente di scurire lo sfondo dietro il messaggio in-app per evidenziare lo stato attivo sul contenuto.

Altre opzioni con formattazione avanzata

Se la modalità di formattazione avanzata è attivata, è possibile personalizzare ulteriormente il messaggio con le opzioni seguenti:

  • Personalizza movimenti: consente di personalizzare l'interazione di scorrimento dell'utente. Se l'opzione Ignora è selezionata, puoi aggiungere un evento di interazione personalizzato e/o una destinazione.

  • Personalizza acquisizione interfaccia utente: consente di selezionare un colore da visualizzare nello sfondo e la relativa opacità.

  • Personalizza dimensione: consente di regolare la larghezza e l'altezza della notifica in-app.

  • Personalizza posizione: ti consente di personalizzare la posizione dei messaggi in-app sullo schermo degli utenti. È possibile modificare l'allineamento verticale e orizzontale.

  • Personalizza animazione: ti consente di personalizzare le animazioni di visualizzazione e chiusura, ad esempio se la notifica in-app viene visualizzata da sinistra o dall'alto del dispositivo dell'utente.

  • Angolo circolare messaggio: consente di aggiungere un angolo circolare alla notifica in-app modificando il Raggio angolo.

Scheda Dati data-tab

Dalla scheda Dati, puoi definire una Chiave​ e Valore per includere variabili personalizzate nel payload. Queste coppie chiave/valore ti consentono di trasmettere dati aggiuntivi, a seconda della configurazione specifica.

Per ulteriori informazioni, consulta la documentazione per sviluppatori.

  1. Dalla scheda Dati, seleziona Aggiungi coppia chiave/valore.

  2. Compila i campi Chiave​ e Valore.

  3. Fare clic su per eliminare le coppie necessarie.

Argomenti correlati:

Video introduttivo video

Il video seguente mostra come creare e testare i messaggi in-app.

recommendation-more-help
b22c9c5d-9208-48f4-b874-1cefb8df4d76