[Solo SaaS]{class="badge positive" title="Applicabile solo ai progetti Adobe Commerce as a Cloud Service e Adobe Commerce Optimizer (infrastruttura SaaS gestita da Adobe)."}

Introduzione

Questa guida illustra come configurare Adobe Commerce Optimizer dall'inizio alla fine. Questa guida descrive tutti i ruoli. Per informazioni dettagliate sui contenuti specifici per gli sviluppatori, consultare la documentazione per gli sviluppatori.

Prerequisiti

Prima di iniziare, assicurati di avere:

  • Account Adobe Experience Cloud con Adobe Commerce Optimizer adesioni
  • Accesso amministratore organizzazione per creare istanze e gestire utenti
  • Account GitHub per il caricamento dei dati di esempio e lo sviluppo della vetrina
  • Nozioni di base sui concetti di e-commerce

Guida rapida

Segui questi passaggi essenziali per eseguire l'ambiente Adobe Commerce Optimizer:

Passaggio 1: Creare un’istanza

  1. Accedi a Adobe Experience Cloud.

  2. Passa a Commerce > Commerce Cloud Manager.

  3. Fai clic su Aggiungi istanza > Commerce Optimizer.

    Schermata Aggiungi istanza di Adobe Commerce Cloud Manager per la creazione di un ambiente Commerce Optimizer {width="60%" modal="regular"}

  4. Configurare le impostazioni delle istanze:

    • Nome istanza: nome descrittivo (ad esempio, "My Company Sandbox")
    • Descrizione: breve descrizione dello scopo
    • Tipo di ambiente: inizia con un ambiente Sandbox per il test
    • Regione: seleziona l'area geografica preferita
  5. Fai clic su Aggiungi istanza.

    Cloud Manager viene aggiornato per includere la nuova istanza. Per informazioni dettagliate sull'accesso e la gestione, vedere Gestire un'istanza.

NOTE
Puoi creare ambienti sandbox solo nell’area Nord America. Una volta creata un’istanza, non è possibile modificarla.

Passaggio 2: Configurare l’ambiente

Dopo aver creato l’istanza:

  1. Gestisci l'istanza da Commerce Cloud Manager.
  2. Configurare l'accesso utente utilizzando la Guida alla gestione utente.

Passaggio 3: Aggiungi dati di esempio (facoltativo)

Per il test e l'apprendimento, seguire le istruzioni Load Sample Data.

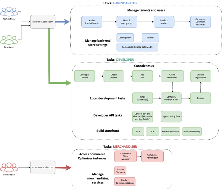
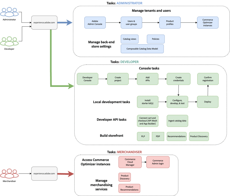
Flussi di lavoro basati sul ruolo

La configurazione e la gestione di Adobe Commerce Optimizer si basano su tre ruoli chiave. Ciascun ruolo ha compiti e responsabilità specifiche:

Flusso di lavoro basato su ruoli per l'installazione di Adobe Commerce Optimizer con attività di amministratore, sviluppatore e utente {modal="regular"}

Attività di amministratore

Gli amministratori gestiscono istanze, utenti e impostazioni organizzative.

Attività
Descrizione
Collegamento
Gestisci utenti
Aggiungere utenti, sviluppatori e amministratori
Gestione utente
Crea istanze
Configurare ambienti sandbox e di produzione
Crea istanza
Gestisci istanze
Controlla lo stato, aggiorna il nome e la descrizione dell’istanza e ottieni gli URL chiave per l’accesso all’applicazione e all’API
Gestisci istanze
Configura accesso
Impostare le visualizzazioni e i criteri del catalogo
Visualizzazioni catalogo

Attività degli sviluppatori

Gli sviluppatori gestiscono l’implementazione tecnica e l’integrazione dei dati, incluse le attività dell’architettura della piattaforma.

Attività
Descrizione
Collegamento
Accedi a Developer Console
Creare progetti e generare credenziali
Developer Console
Acquisisci dati catalogo
Importa dati prodotto da sistemi esistenti
API di acquisizione dati
Configura la vetrina
Configurare Edge Delivery Services storefront
Installazione di Storefront

Attività merchandiser

I commercianti ottimizzano e personalizzano l’esperienza di acquisto tramite l’individuazione dei prodotti e i consigli. Inoltre, utilizzano i dati e le analisi dei clienti per prendere decisioni strategiche sul posizionamento dei prodotti, sui prezzi e sulle promozioni in vetrina.

Attività
Descrizione
Collegamento
Individuazione prodotto
Configurare la ricerca e il filtro
Panoramica sul merchandising
Consigli
Configurare i consigli di prodotto basati sull’intelligenza artificiale
Consigli di prodotto
Tracciamento delle prestazioni
Monitorare le metriche di successo
Metriche di successo

Gestire le istanze

Gestisci le istanze da Commerce Cloud Manager.

NOTE
Non tutti gli utenti di Adobe Commerce Optimizer hanno accesso a Cloud Manager. L’accesso dipende dal ruolo e dalle autorizzazioni assegnati all’account utente.
  1. Accedi a Adobe Experience Cloud.

  2. Apri Commerce Cloud Manager:

    • In Accesso rapido, fare clic su Commerce.
    • Visualizza le istanze disponibili.

Cerca e filtra istanze

Dopo aver effettuato l’accesso, il dashboard mostra tutte le istanze di prodotto Commerce disponibili nell’organizzazione.
La colonna Prodotto indica per quale applicazione Commerce è stato eseguito il provisioning dell’istanza.

Dashboard che mostra le opzioni di ricerca e filtro per le istanze di prodotto Adobe Commerce Cloud {modal="regular"}

Utilizza gli strumenti Filtro e Ricerca per trovare rapidamente istanze specifiche in base alla data di creazione, all’area geografica, al creatore, al tipo di prodotto, all’ambiente o allo stato.

Accedere all'applicazione Adobe Commerce Optimizer

Una volta aperta l’app, passa facilmente da un ambiente all’altro, come sandbox e produzione, per visualizzare dati e impostazioni per ciascuno di essi senza tornare a Commerce Cloud Manager.

  1. In Commerce Cloud Manager fare clic sul nome dell'istanza per aprire l'applicazione Adobe Commerce Optimizer.

  2. Passa da Adobe Commerce Optimizer istanze all'altra senza uscire dall'applicazione.

    Nell’elenco a discesa delle istanze sono elencate tutte le istanze di Optimizer disponibili nell’organizzazione. Seleziona l’istanza da visualizzare.

    Elenco a discesa del commutatore di istanza per la selezione degli ambienti Adobe Commerce Optimizer {modal="regular"}

Ottieni dettagli istanza

Per visualizzare i dettagli dell’istanza, fai clic sull’icona delle informazioni accanto al nome dell’istanza.

Pannello dei dettagli dell'istanza di Adobe Commerce Optimizer che mostra gli endpoint e l'ID istanza {width="60%" modal="regular"}

Tieni presente le seguenti informazioni chiave:

  • Endpoint GraphQL per recuperare i dati del catalogo Commerce tramite l'API Merchandising
  • Endpoint Catalog Service per l'acquisizione dei dati tramite API REST
  • URL Commerce Optimizer per accedere all'applicazione Adobe Commerce Optimizer
  • ID istanza: ID tenant univoco che identifica l'istanza

Se si è uno sviluppatore, è necessario disporre di questi dettagli per configurare l'ambiente di sviluppo e connettersi alle API Adobe Commerce Optimizer.

NOTE
Per accedere ai dettagli dell’istanza, devi disporre delle autorizzazioni necessarie nell’organizzazione Adobe IMS. Se non trovi i dettagli dell’istanza o non riesci ad accedere all’applicazione, contatta l’amministratore dell’organizzazione.

Modifica nome e descrizione istanza

Se necessario, aggiorna il nome e la descrizione dell’istanza.

  1. Fai clic sull'icona Modifica accanto al nome di un'istanza.
  2. Aggiornare Nome istanza e Descrizione in base alle esigenze.
  3. Fai clic su Salva.

Aggiungi dati di esempio

Adobe fornisce un archivio GitHub con dati e strumenti di esempio per aiutarti ad apprendere e testare le funzionalità di Adobe Commerce Optimizer.
I dati di esempio si basano sullo scenario aziendale Carvelo e includono:

  • Catalogo dei prodotti con parti per autoveicoli
  • Più listini prezzi e scenari di determinazione prezzi
  • Visualizzazioni del catalogo e criteri per diversi dealer
  • Esempi completi di flusso di lavoro end-to-end

Caricare i dati di esempio:

  1. Accedi all'archivio GitHub Esempio di acquisizione dati catalogo.

  2. Seguire le istruzioni di installazione nel file README dell'archivio per completare le operazioni seguenti:

    • Configurare l’ambiente
    • Completa il processo di acquisizione dei dati
    • Creare viste e criteri del catalogo utilizzando i dati di esempio
    • Verifica l'acquisizione dei dati controllando i dati di Catalog Service nella pagina Sincronizzazione dati

Passaggi successivi

Dopo aver completato la configurazione:

  1. Configura la vetrina:

  2. Esplora il caso di utilizzo di Carvelo:

  3. Configurare merchandising:

  4. Monitorare le prestazioni:

Risoluzione dei problemi

Problemi comuni

Problema
Soluzione
Impossibile creare un'istanza
Verifica di disporre di Adobe Commerce Optimizer diritti e autorizzazioni di amministratore.
Istanza non visualizzata
Controlla la tua organizzazione Adobe IMS e aggiorna la pagina.
Impossibile accedere all'istanza
Assicurati di essere aggiunto come utente in Admin Console.
Impossibile caricare i dati di esempio
Verifica le credenziali dell’istanza e gli endpoint API.

Ottieni aiuto

recommendation-more-help
781d83dd-7e7a-4d27-809a-ebf216b88dc1