Concevoir votre contenu in-app design-content
Vous pouvez modifier le contenu in-app pour configurer les options d’expérience :
- 
                  Dans une Campagne, à partir du menu Action, cliquez sur le bouton Modifier le contenu pour configurer le contenu du message.   
- 
                  Dans un parcours, dans le menu avancé de votre action in-app, cliquez sur le bouton Modifier le contenu pour commencer à concevoir votre contenu.   
Le bouton Formatage avancé active des options supplémentaires pour personnaliser l’expérience.
Une fois votre message in-app créé et son contenu défini et personnalisé, vous pouvez le vérifier et l’activer. Les notifications seront alors envoyées conformément au planning de la campagne. En savoir plus sur cette page.
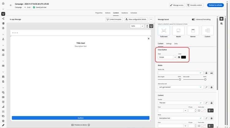
Disposition des messages message-layout
Dans la section Disposition des messages, sélectionnez l’une des quatre options de disposition différentes en fonction de vos besoins en matière de messagerie.
           
          
- 
                  Plein écran : ce type de disposition couvre tout l’écran des appareils de votre audience. Elle prend en charge des composants multimédia (image, vidéo), texte et bouton. 
- 
                  Modal : cette disposition apparaît dans une grande fenêtre de style alerte. Votre application est toujours visible en arrière-plan. Elle prend en charge des composants multimédia (image, vidéo), texte et bouton. 
- 
                  Bannière : ce type de disposition apparaît comme message d’alerte natif du système d’exploitation. Vous pouvez uniquement ajouter un En-tête et un Corps à votre message. 
- 
                  Personnalisé : le mode message personnalisé permet d’importer et de modifier directement l’un de vos messages HTML préconfigurés. - 
                      Sélectionnez Composer pour saisir ou coller votre code HTML brut. Utilisez le volet de gauche pour tirer parti des fonctionnalités de personnalisation de Journey Optimizer. Voir à ce propos cette section. 
- 
                      Sélectionnez Importer pour importer le fichier HTML ou .zip contenant votre contenu HTML. 
 
- 
                      
Onglet Contenu content-tab
Dans l’onglet Contenu, vous pouvez définir et personnaliser le contenu de la notification et le style du bouton Fermer. Vous pouvez également ajouter un média à votre notification in-app et ajouter des boutons d’action depuis cet onglet.
Bouton Fermer close-button
           
          
Choisissez le Style de votre Bouton Fermer.
Les styles disponibles sont les suivants :
- Simple
- Cercle
- Image personnalisée à partir d’une URL de média ou de vos ressources.
Média add-media
Le champ Média permet d’ajouter des médias à votre message in-app afin de créer une expérience attrayante pour l’utilisateur final.
           
          
Saisissez votre URL de média ou cliquez sur l’icône Sélectionner les ressources pour ajouter directement des ressources stockées dans votre bibliothèque de ressources à votre message in-app. En savoir plus sur la gestion des ressources.
Vous pouvez également ajouter un Texte secondaire pour les applications de lecture d’écran.
Contenu title-body
Pour composer votre message, saisissez le contenu dans les champs En-tête et Corps.
           
          
Utilisez l’icône Personnalisation pour ajouter de la personnalisation. En savoir plus sur la personnalisation avec l’éditeur de personnalisation d’Adobe Journey Optimizer dans cette section.
Si le Mode de formatage avancé est activé, vous pouvez choisir les éléments suivants pour votre En-tête et votre Corps :
- la Police
- la Taille du point
- la Couleur de la police
- l’Alignement
Boutons add-buttons
Ajoutez des boutons pour que les utilisateurs et utilisatrices puissent interagir avec votre message in-app.
           
          
Pour personnaliser votre bouton :
- 
                  Modifiez le champ texte Bouton #1 (principal). Vous pouvez également utiliser l’icône Personnalisation pour définir le contenu et les données de personnalisation. 
- 
                  Choisissez votre Événement d’interaction, lequel définit l’action du bouton une fois que les utilisateurs et utilisatrices ont interagi avec celui-ci. 
- 
                  Entrez votre URL web ou votre lien profond dans le champ Cible. 
- 
                  Pour ajouter plusieurs boutons, cliquez sur Ajouter un bouton. 
Si le Mode de formatage avancé est activé, vous pouvez choisir les éléments suivants pour vos Boutons :
- la Police
- la Taille du point
- la Couleur de la police
- l’Alignement
- le Style de bouton
- le Rayon
- la Couleur du bouton
Onglet Paramètres settings-tab
Dans l’onglet Paramètres, vous pouvez définir la disposition du message et prévisualiser votre message in-app. Vous pouvez également accéder à des options de formatage avancé.
Prévisualisation preview-tab
           
          
La Prévisualisation de l’application vous permet d’ajouter un arrière-plan derrière votre message in-app :
- 
                  Un média provenant d’un lien URL. 
- 
                  Une ressource de votre bibliothèque de ressources. 
- 
                  Une couleur d’arrière-plan. 
Disposition layout-options
           
          
Le champ Image d’arrière-plan vous permet d’ajouter un arrière-plan à votre message in-app :
- 
                  Un média provenant d’un lien URL. 
- 
                  Une couleur d’arrière-plan. 
Message message-tab
           
          
L’option de prise de contrôle de l’interface utilisateur, activée par défaut, vous permet d’assombrir l’arrière-plan derrière votre message in-app pour mettre l’accent sur votre contenu.
Si le Mode de formatage avancé est activé, vous pouvez personnaliser davantage votre message à l’aide des options suivantes :
- 
                  Personnaliser les mouvements : vous permet de personnaliser l’interaction de balayage des utilisateurs et utilisatrices. Si l’option Ignorer est sélectionnée, vous pouvez ajouter un événement d’interaction personnalisé et/ou une destination cible. 
- 
                  Personnaliser la prise de contrôle de l’interface utilisateur : vous permet de sélectionner une couleur à afficher en arrière-plan et son opacité. 
- 
                  Personnaliser la taille : vous permet d’ajuster la largeur et la hauteur de votre notification in-app. 
- 
                  Personnaliser la position : vous permet de personnaliser la position de vos messages in-app sur l’écran des utilisateurs et utilisatrices. Vous pouvez modifier les alignements vertical et horizontal. 
- 
                  Personnaliser l’animation : vous permet de personnaliser vos animations d’affichage et d’ignorance, par exemple si votre notification in-app apparaît depuis la gauche ou la partie supérieure de l’appareil des utilisateurs et utilisatrices. 
- 
                  Coin arrondi du message : vous permet d’ajouter un coin arrondi à votre notification in-app en modifiant le Rayon. 
Onglet Données data-tab
Dans l’onglet Données, vous pouvez définir une Clé et une Valeur pour inclure des variables personnalisées dans la payload. Ces paires clé/valeur vous permettent de transmettre des données supplémentaires, selon votre configuration spécifique.
Pour plus d’informations, consultez la documentation de développement.
- 
                  Dans l’onglet Données, sélectionnez Ajouter une paire clé/valeur.   
- 
                  Renseignez les champs Clé et Valeur.   
- 
                  Cliquez sur 
Rubriques connexes :
Vidéo pratique video
La vidéo ci-dessous montre comment créer et tester vos messages in-app.