測試您的歷程 testing_the_journey

一旦您建立了您的歷程,您就可以在發佈之前先測試它。 Journey Optimizer提供「測試模式」,以便在測試設定檔歷程中移動時檢視測試設定檔,並在啟用之前偵測潛在錯誤。 執行快速測試可讓您檢查歷程是否正確運作,以便您能夠放心發佈。

只有測試設定檔才能進入歷程測試模式。 您可以建立新的測試設定檔,或將現有的設定檔轉換為測試設定檔。 在本節中進一步瞭解測試設定檔。

NOTE
在測試您的歷程之前,您必須解決所有錯誤(如果有的話)。 在本節中測試之前,請先瞭解如何檢查錯誤。 如果測試設定檔無法在測試模式中進行,請參閱疑難排解測試模式轉換

重要備註 important_notes

一般限制

  • 僅測試設定檔 — 只有即時客戶設定檔服務中標示為「測試設定檔」的個人才能進入測試模式下的歷程。 瞭解如何建立測試設定檔
  • 名稱空間需求 — 測試模式僅適用於使用名稱空間的草稿歷程。 測試模式需要檢查進入歷程的人員是否為測試設定檔,因此必須能夠存取Adobe Experience Platform。
  • 設定檔限制 — 在單一測試工作階段中,最多可以有100個測試設定檔進入歷程。
  • 事件觸發 — 事件只能從介面觸發。 無法使用API從外部系統引發事件。
  • 自訂上傳對象 — 歷程測試模式不支援自訂上傳對象屬性擴充。

測試期間和測試後的行為

  • 停用測試模式 — 當您停用測試模式時,目前或先前在歷程中輸入的所有設定檔都會被移除,且報告會被清除。
  • 重新啟用彈性 — 您可以視需要多次啟用和停用測試模式。
  • 自動停用 — 在測試模式中停用​ 一週 ​的歷程會自動恢復為草稿狀態,以最佳化效能並防止過時資源的使用。
  • 編輯與發佈 — 測試模式作用中時,您無法修改歷程。 不過,您可以直接發佈歷程,之前不需要停用測試模式。

執行

  • 分割行為 — 當歷程達到分割時,一律會選取頂端分支。 如果您想要測試不同的路徑,請重新排序分支。
  • 事件計時 — 如果歷程包含*多個事件,則按順序觸發每個事件。過早傳送事件(第一個等待節點完成之前)或太晚傳送事件(在設定的逾時之後)將會捨棄該事件,並將設定檔傳送至逾時路徑。 一律透過在定義的視窗中傳送裝載,確認對事件裝載欄位的任何參考保持有效
  • 作用中的日期視窗 — 確定歷程設定的選擇開始和結束日期/時間視窗包括起始測試模式時的目前時間。 否則,觸發的測試事件會以無訊息方式捨棄。 在此頁面上進一步了解疑難排解此問題
  • 回應事件 — 對於逾時的回應事件,最小和預設等待時間為40秒。
  • 測試資料集 — 在測試模式中觸發的事件會儲存在專用的資料集中,標示如下: JOtestmode - <schema of your event>
  • 共用基礎架構 — 測試模式會在與生產相同的基礎架構上執行。 在高流量期間,您可能會注意到電子郵件傳送或事件處理有所延遲。 在這種情況下,請檢查平台流量儀表板,或在非尖峰時段重試您的測試。

啟動測試模式

若要使用測試模式,請遵循下列步驟:

  1. 若要啟動測試模式,請按一下右上角的​ 測試模式 ​按鈕。

    歷程介面中的 測試模式按鈕

  2. 如果歷程至少有一個​ 等待 ​活動,請設定​ 等待時間 ​引數,以定義每個等待活動和事件逾時在測試模式中的持續時間。 等待和事件逾時的預設時間為10秒。 這將確保您能快速獲得測試結果。

    測試模式中的等待時間引數設定

    note note
    NOTE
    當歷程中使用具有逾時的回應事件時,等待時間的預設值及最小值為40秒。 請參閱本節
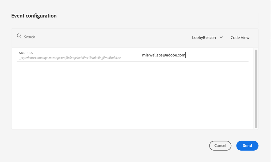
  3. 使用​ 觸發事件 ​按鈕來設定事件並傳送給歷程。

    在測試模式中觸發事件按鈕

  4. 設定所需的不同欄位。 在​ 設定檔識別碼 ​欄位中,輸入用來識別測試設定檔的欄位值。 例如,可以是電子郵件地址。 請務必傳送與測試設定檔相關的事件。 請參閱本節

    包含設定檔識別碼輸入的事件設定欄位

  5. 收到事件後,按一下​ 顯示記錄 ​按鈕以檢視測試結果並加以驗證。 請參閱本節

    顯示記錄按鈕以檢視測試結果

  6. 如果發生任何錯誤,請停用測試模式、修改您的歷程並再次測試。完成測試後,您就可以發佈歷程。 請參閱此頁面

觸發您的事件 firing_events

使用​ 觸發事件 ​按鈕來設定讓人員進入歷程的事件。

先決條件 trigger-events-prerequisites

您必須先瞭解哪些設定檔在Adobe Experience Platform中標示為測試設定檔。 事實上,測試模式僅允許在歷程中這些設定檔。

事件必須包含ID。 預期的ID取決於事件設定。 例如,可以是ECID或電子郵件地址。 需要將此金鑰的值新增到​ 設定檔識別碼 ​欄位中。

如果您的歷程無法啟用測試模式,錯誤為ERR_MODEL_RULES_16,請確定使用的事件包含使用通道動作時的身分名稱空間

身分名稱空間會用於唯一識別測試設定檔。 例如,如果使用電子郵件來識別測試設定檔,則應選取身分名稱空間​電子郵件。 如果唯一識別碼是電話號碼,則應該選取識別名稱空間​電話

NOTE
  • 當您在測試模式中觸發事件時,會產生實際事件,這表示它也會點選聆聽此事件的其他歷程。

  • 確保測試模式中的每個事件都按正確順序在設定的等待期間內觸發。 例如,如果等候60秒,則必須在60秒等待過後、逾時限制過期之前觸發第二個事件。

事件設定 trigger-events-configuration

如果您的歷程包含多個事件,請使用下拉選單選取一個事件。然後,針對每個事件,設定所傳遞的欄位以及傳送事件的執行。 介面可協助您在事件裝載中傳遞正確的資訊,並確保資訊型別正確無誤。 測試模式會儲存最後用於測試工作階段的引數以供稍後使用。

事件設定介面,其中包含事件選取範圍的欄位和下拉式清單

介面可讓您傳遞簡單事件引數。 如果您想要在事件中傳遞集合或其他進階物件,可以選取​ 程式碼檢視 ​來檢視裝載的整個程式碼並加以修改。 例如,您可以複製並貼上技術使用者準備的事件資訊。

進階組態之JSON格式事件裝載的程式碼檢視

技術使用者也可以使用此介面來撰寫事件裝載和觸發事件,而不必使用協力廠商工具。

按一下​ 傳送 ​按鈕時,測試開始。 歷程中個人的進度以視覺流程表示。 當個人在歷程中移動時,路徑會逐步變成綠色。 如果發生錯誤,會在對應的步驟上顯示警告符號。 您可以將游標放在錯誤上以顯示有關錯誤的更多資訊,並存取完整的詳細資訊(如果有的話)。

歷程測試視覺流程,顯示設定檔進度和任何錯誤

當您在事件設定畫面中選取不同的測試設定檔,然後再次執行測試時,視覺流程會清除並顯示新個人的路徑。

在測試中開啟歷程時,顯示的路徑對應於上次執行的測試。

規則型歷程的測試模式 test-rule-based

測試模式也可用於使用規則型事件的歷程。 如需規則型事件的詳細資訊,請參閱此頁面

觸發事件時,事件組態​畫面可讓您定義要在測試中傳遞的事件引數。 您可以按一下右上角的工具提示圖示來檢視事件ID條件。 規則評估的每個欄位旁也提供工具提示。

具有規則評估工具提示的事件設定畫面

業務事件的測試模式 test-business

使用商業事件時,請使用測試模式在歷程中觸發單一測試設定檔入口、模擬事件並傳遞正確的設定檔ID。 您必須傳遞事件引數,以及將進入測試中歷程之測試設定檔的識別碼。 在測試模式中,根據業務事件的歷程沒有「程式碼檢視」模式可用。

請注意,當您首次觸發業務事件時,無法變更相同測試工作階段中的業務事件定義。 您只能讓相同或不同的個人透過相同或其他識別碼進入歷程。 若要變更業務事件引數,您必須停止再啟動測試模式。

檢視記錄 viewing_logs

顯示記錄​按鈕可讓您檢視測試結果。 此頁面以JSON格式顯示歷程的目前資訊。 按鈕可讓您複製整個節點。 您需要手動重新整理頁面以更新歷程的測試結果。

以JSON格式顯示歷程執行結果的測試記錄

NOTE
在測試記錄中,如果在呼叫協力廠商系統(資料來源或動作)時發生錯誤,則會顯示錯誤代碼和錯誤回應。

目前顯示在歷程中的個人(技術上稱為執行個體)數量。 以下是為個別使用者顯示的實用資訊:

  • Id:歷程中的個人內部ID。 這可用於偵錯。
  • currentstep:個人在歷程中的步驟。 建議您為活動新增標籤,以便更輕鬆識別。
  • currentstep >階段:個人歷程的狀態(執行中、已完成、錯誤或逾時)。 如需詳細資訊,請參閱下文。
  • currentstep > extraInfo:錯誤描述與其他內容資訊。
  • currentstep > fetchErrors:此步驟中發生擷取資料錯誤的資訊。
  • externalKeys:事件中定義的索引鍵公式值。
  • extrendedData:歷程使用資料來源時,歷程已擷取的資料。
  • transitionHistory:個人遵循的步驟清單。 對於事件,會顯示裝載。
  • actionExecutionErrors :發生錯誤的相關資訊。

以下是個人歷程的不同狀態:

  • 執行中:個人目前正在歷程中。
  • 已完成:個人位於歷程的結尾。
  • 錯誤:個人已在歷程中因錯誤而停止。
  • 已逾時:個人已在歷程中停止,因為步驟耗費太多時間。

使用測試模式觸發事件時,會自動以來源名稱產生資料集。

測試模式會自動建立體驗事件並將其傳送至Adobe Experience Platform。 此體驗事件的來源名稱為「Journey Orchestration測試事件」。

recommendation-more-help
b22c9c5d-9208-48f4-b874-1cefb8df4d76