設計您的應用程式內內容 design-content

您可以編輯應用程式內內容以設定體驗選項:

  • 在​ 行銷活動 ​中,從​ 動作 ​功能表,按一下​ 編輯內容 ​按鈕以設定訊息內容。

  • 在​ 歷程 ​中,從應用程式內​ 動作 ​的進階功能表,您可以使用​ 編輯內容 ​按鈕開始設計內容。

進階格式​切換可啟動其他選項來自訂體驗。

建立應用程式內訊息,並定義內容與個人化後,您就可以檢閱並啟用該訊息。 然後,將根據行銷活動排程傳送通知。 請在此頁面了解更多。

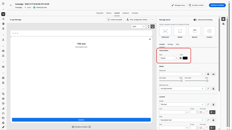
訊息版面 message-layout

從​ 訊息配置 ​區段中,選取四個不同的配置選項之一,以便根據您的訊息需求進行選擇。

  • 全熒幕:此型別的版麵包含對象裝置的整個熒幕。

    其支援媒體(影像、影片)、文字及按鈕元件。

  • 模型:此配置會顯示在大型警示樣式視窗中,而您的應用程式仍會顯示在背景中。

    其支援媒體(影像、影片)、文字及按鈕元件。

  • 橫幅:此型別的版面會顯示為原生作業系統警示訊息。

    您只能將​ 標題 ​和​ 內文 ​新增至您的訊息。

  • 自訂:自訂訊息模式可讓您直接匯入及編輯其中一個預先設定的HTML訊息。

    • 選取​ 撰寫 ​以輸入或貼上您的原始HTML程式碼。

      使用左窗格以運用Journey Optimizer個人化功能。 如需詳細資訊,請參閱本章節

    • 選取​ 匯入 ​以匯入包含HTML內容的HTML或.zip檔案。

內容索引標籤 content-tab

您可以從​ Content ​索引標籤定義並個人化通知的內容和​ 關閉 ​按鈕的樣式。 您也可以新增媒體至應用程式內通知,並在此索引標籤新增動作按鈕。

關閉按鈕 close-button

選擇​ 關閉按鈕 ​的​樣式

可用的樣式包括:

  • 簡單
  • 來自媒體URL或您的Assets的​自訂影像
更多具有進階格式的選項
如果​ 進階格式模式 ​已開啟,您可以核取​ 色彩 ​選項來選擇按鈕的色彩和不透明度。

媒體 add-media

媒體​欄位可讓您將媒體新增至應用程式內訊息,以為一般使用者建立引人入勝的體驗。

輸入您的媒體URL或按一下​ 選取Assets ​圖示,直接將儲存在Assets資料庫中的資產新增至您的應用程式內訊息。 進一步瞭解資產管理
您也可以為熒幕閱讀應用程式新增​替代文字

更多具有進階格式的選項
如果​ 進階格式模式 ​已開啟,您可以自訂媒體的​ 最大高度 ​和​最大寬度

內容 title-body

若要撰寫訊息,請在​ 標題 ​和​ 內文 ​欄位中輸入內容。

使用​ Personalization ​圖示來新增個人化。 在本節中進一步瞭解Adobe Journey Optimizer個人化編輯器中的個人化。

更多具有進階格式的選項

如果​ 進階格式模式 ​已開啟,您可以為​ 標題 ​和​ 內文 ​選擇:

  • 字型
  • Pt大小
  • 字型色彩
  • 對齊

按鈕 add-buttons

新增按鈕讓使用者可以和您的應用程式內訊息互動。

個人化您的按鈕:

  1. 編輯按鈕#1文字(主要)欄位。 您也可以使用​ Personalization ​圖示來定義內容和個人化資料。

  2. 選擇您的​互動事件,定義使用者與按鈕互動後的按鈕動作。

  3. 在​ 目標 ​欄位中輸入您的網頁URL或深層連結。

  4. 若要新增多個按鈕,請按一下[新增]按鈕​

更多具有進階格式的選項

如果​ 進階格式化模式 ​已開啟,您可以為​ 按鈕 ​選擇:

  • 字型
  • Pt大小
  • 字型色彩
  • 對齊
  • 按鈕樣式
  • 半徑
  • 按鈕色彩

設定標籤 settings-tab

您可以從​ 設定 ​索引標籤定義訊息版面配置並預覽您的應用程式內訊息。 您也可以存取進階格式選項。

預覽 preview-tab

NOTE
預覽僅適用於行動應用程式內訊息。

應用程式預覽​可讓您在應用程式內訊息後面新增背景:

  • 來自URL連結的媒體。

  • Assets資料庫中的資產。

  • 背景顏色。

版面配置 layout-options

背景影像​欄位可讓您新增背景至應用程式內訊息:

  • 來自URL連結的媒體。

  • 背景顏色。

訊息 message-tab

UI接管選項預設為啟用,可讓您讓應用程式內訊息背後的背景變暗,以強調對內容的關注。

更多具有進階格式的選項

如果​ 進階格式化模式 ​已開啟,您可以使用下列選項進一步個人化您的訊息:

  • 自訂手勢:可讓您自訂使用者滑動互動的內容。 如果選取了關閉,您可以新增自訂互動事件和/或目標目的地。

  • 自訂UI接管:可讓您選取要在背景顯示的顏色及其不透明度。

  • 自訂大小:可讓您調整應用程式內通知的寬度和高度。

  • 自訂位置:可讓您自訂使用者熒幕上的應用程式內訊息位置。 您可以變更垂直和水平對齊。

  • 自訂動畫:可讓您自訂顯示和解除動畫,例如,若您的應用程式內通知從使用者裝置的左上角顯示。

  • 訊息圓角:可讓您變更​圓角半徑,將圓角新增至應用程式內通知。

資料標籤 data-tab

您可以從​ 資料 ​索引標籤中定義​ 索引鍵 ​和​,以便在承載中包含自訂變數。 這些索引鍵/值配對可讓您根據特定設定傳遞其他資料。

如需詳細資訊,請參閱開發人員檔案

  1. 從​ 資料 ​索引標籤中,選取​新增索引鍵/值組

  2. 填寫​ 索引鍵 ​和​ ​欄位。

  3. 按一下 以刪除任何需要的配對。

相關主題:

作法影片 video

以下影片說明如何編寫和測試您的應用程式內訊息。

recommendation-more-help
b22c9c5d-9208-48f4-b874-1cefb8df4d76