[僅限SaaS]{class="badge positive" title="僅適用於Adobe Commerce as a Cloud Service和 Adobe Commerce Optimizer 專案(Adobe管理的SaaS基礎結構)。"}

開始使用

本指南會逐步引導您完成設定Adobe Commerce Optimizer。 雖然本指南涵蓋所有角色,但如需開發人員特定內容的詳細資訊,請參閱開發人員檔案

先決條件

開始之前,請確定您已:

  • 具有Adobe Commerce Optimizer權益的​Adobe Experience Cloud帳戶
  • 組織管理員存取權​以建立執行個體和管理使用者
  • GitHub帳戶,用於載入範例資料和店面開發
  • 基本瞭解​電子商務概念

快速入門手冊

請依照下列基本步驟執行Adobe Commerce Optimizer環境:

步驟1. 建立例項

  1. 登入Adobe Experience Cloud

  2. 導覽至​Commerce > Commerce Cloud管理員

  3. 按一下​新增執行個體 > Commerce Optimizer

    用於建立Commerce Optimizer環境的Adobe Commerce Cloud Manager新增執行個體畫面 {width="60%" modal="regular"}

  4. 設定執行個體設定:

    • 執行個體名稱:描述性名稱(例如「My Company Sandbox」)
    • 描述:用途的簡短描述
    • 環境型別:從測試的​ 沙箱 ​環境開始
    • 地區:選取您偏好的地區
  5. 按一下​新增執行個體

    Cloud Manager會更新以包含您的新執行個體。 如需存取和管理它的詳細資訊,請參閱管理執行個體

NOTE
您只能在北美地區建立沙箱環境。 一旦建立例證,您就無法變更區域。

步驟2. 設定您的環境

建立執行個體後:

  1. 從Commerce Cloud Manager 管理您的執行個體
  2. 使用使用者管理指南設定使用者存取權。

步驟3. 新增範例資料(可選)

若要進行測試和學習,請依照載入範例資料的指示進行。

角色型工作流程

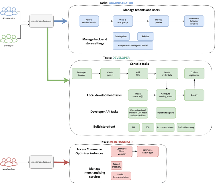
Adobe Commerce Optimizer設定和管理依賴三個關鍵角色。 每個角色都有特定的任務和責任:

​ Adobe Commerce Optimizer安裝程式的角色型工作流程,顯示管理員、開發人員和使用者工作 {modal="regular"}

管理員任務

管理員可管理執行個體、使用者和組織設定。

任務
說明
連結
管理使用者
新增使用者、開發人員和管理員
使用者管理
建立執行個體
設定沙箱和生產環境
建立執行個體
管理執行個體
檢查狀態、更新執行個體名稱和說明,並取得應用程式和API存取的金鑰URL
管理執行個體
設定存取權
設定目錄檢視和原則
目錄檢視

開發人員工作

開發人員負責技術實作和資料整合,包括平台架構工作。

任務
說明
連結
存取Developer Console
建立專案並產生認證
Developer Console
擷取目錄資料
從現有系統匯入產品資料
若要將資料直接內嵌至Adobe Commerce Optimizer,請參閱資料內嵌API

若要在雲端或內部部署環境或其他協力廠商系統上從Commerce內嵌資料,請參閱整合主題。
設定店面
設定Edge Delivery Services店面
店面設定

銷售商任務

銷售人員透過產品探索和推薦,最佳化並個人化購物體驗。 他們也會使用購物者資料和分析,針對店面的產品放置、定價和促銷活動進行策略決策。

任務
說明
連結
產品探索
設定搜尋和篩選
銷售概述
建議
設定AI支援的產品推薦
產品建議
效能追蹤
監視成功量度
成功量度

管理執行個體

從Commerce Cloud Manager管理執行個體。

NOTE
並非所有Adobe Commerce Optimizer使用者都可以存取Cloud Manager。 存取權取決於指派給使用者帳戶的角色和許可權。
  1. 登入Adobe Experience Cloud

  2. 開啟Commerce Cloud Manager:

    • 在​ 快速存取 ​底下,按一下​Commerce
    • 檢視您可用的執行個體。

搜尋和篩選執行個體

登入後,控制面板會顯示組織中可用的所有Commerce產品例項。
「產品」欄會指出為哪個Commerce應用程式布建了執行個體。

顯示Adobe Commerce Cloud產品執行個體的搜尋和篩選選項的控制面板 {modal="regular"}

使用篩選和搜尋工具,依建立日期、區域、建立者、產品型別、環境或狀態快速尋找特定例項。

存取Adobe Commerce Optimizer應用程式

應用程式開啟後,可在沙箱和生產環境等環境之間輕鬆切換,以便檢視每個環境的資料和設定,而無需返回Commerce Cloud Manager。

  1. 在Commerce Cloud管理員中,按一下執行個體名稱以開啟Adobe Commerce Optimizer應用程式。

  2. 在不離開應用程式的情況下在Adobe Commerce Optimizer個執行個體之間切換。

    執行處理下拉式清單列出組織中可用的所有Optimizer執行處理。 選取要檢視的執行個體。

    用於選取Adobe Commerce Optimizer環境的 執行個體切換器下拉式清單 {modal="regular"}

NOTE
如果您需要返回Commerce Cloud管理員以檢視執行個體詳細資料或管理執行個體,請按一下Commerce Optimizer頂端導覽左上角的「應用程式」圖示 圖示以開啟Experience Cloud應用程式

取得執行個體詳細資訊

按一下執行處理名稱旁的資訊圖示,即可檢視執行處理的詳細資訊。

顯示端點和執行個體識別碼的 Adobe Commerce Optimizer執行個體詳細資料面板 {width="60%" modal="regular"}

請注意下列重要資訊:

  • GraphQL端點,以使用銷售API擷取Commerce目錄資料
  • 目錄端點,可使用REST API將目錄資料擷取到Commerce Optimizer
  • Commerce Optimizer URL​以存取Adobe Commerce Optimizer應用程式
  • 執行個體識別碼:識別執行個體的唯一識別碼。 執行個體識別碼也稱為​tenant_id

如果您是開發人員,您需要這些詳細資料來設定您的開發環境並連線到Adobe Commerce Optimizer API。

NOTE
若要存取執行個體詳細資訊,您必須在Adobe IMS組織中擁有必要許可權。 如果您看不到執行個體詳細資訊或無法存取應用程式,請聯絡您的組織管理員。

編輯執行個體名稱和說明

視需要更新執行個體名稱和說明。

  1. 按一下執行個體名稱旁的​ 編輯 ​圖示。
  2. 視需要更新​ 執行個體名稱 ​和​描述
  3. 按一下​儲存

新增範例資料

Adobe提供GitHub存放庫和範例資料與工具,協助您學習及測試Adobe Commerce Optimizer功能。
範例資料是以Carvelo商業案例為基礎,包含:

  • 含汽車零件的產品目錄
  • 多重價格簿與訂價案例
  • 不同經銷商的目錄檢視和原則
  • 完成端對端工作流程範例

載入範例資料:

  1. 存取範例目錄資料擷取 GitHub存放庫。

  2. 請依照存放庫的README檔案中的設定指示,完成下列工作:

    • 設定您的環境
    • 完成資料擷取程式
    • 使用範例資料建立目錄檢視和原則
    • 檢查資料同步頁面上的目錄服務資料,以驗證資料擷取

後續步驟

完成設定後:

  1. 設定您的店面:

  2. 探索Carvelo使用案例:

  3. 設定銷售:

  4. 監視效能:

疑難排解

常見問題

問題
解決方案
無法建立執行個體
確認您擁有Adobe Commerce Optimizer權益和管理員許可權。
執行個體未出現
檢查您的Adobe IMS組織並重新整理頁面。
無法存取執行個體
確定您已新增為Admin Console中的使用者。
範例資料未載入
驗證您的執行個體憑證和API端點。

取得協助

recommendation-more-help
commerce-help-optimizer