開始使用ACS聯結器 acs-connector-gs

ACS Connector橋接Adobe Campaign v7和Adobe Campaign Standard。 這是Campaign v7的整合功能,可自動將資料複製到Campaign Standard,將兩個應用程式的優點整合在一起。 Campaign v7提供管理主要行銷資料庫的進階工具。 Campaign v7的資料復寫可讓Campaign Standard在方便使用的環境中運用豐富的資料。

透過ACS Connector,數位行銷人員繼續使用Campaign Standard來設計、鎖定目標及執行行銷活動,而Campaign v7則是為資料導向使用者(例如資料庫行銷人員)量身打造的。

IMPORTANT
ACS Connector只在Adobe Campaign Prime產品中提供。 如需如何授權Adobe Campaign Prime的詳細資訊,請聯絡您的客戶經理。
ACS Connector僅適用於託管和混合架構。 完整內部部署安裝無法使用此功能。
若要使用此功能,您必須使用Adobe ID (IMS)連線至Campaign。 請參閱透過Adobe ID連線

本檔案介紹ACS聯結器功能。 以下各節提供有關功能如何複製資料的資訊,以及如何使用複製的設定檔的說明。

  • 處理序: ACS Connector概觀以及如何管理資料復寫。
  • 實作:如何開始使用ACS Connector的概觀,以及如何復寫基本和進階資料的指示。
  • 同步設定檔:如何復寫設定檔,以及如何使用設定檔建立傳遞的說明。
  • 同步受眾:說明如何在Campaign v7中鎖定收件者清單,然後將清單復寫至Campaign Standard作為受眾。
  • 同步處理網頁應用程式:如何將Campaign v7網頁應用程式連結至Campaign Standard的說明。
  • ACS聯結器疑難排解:檢閱常見問題的答案。
NOTE
ACS Connector隨附於Campaign v7,並受許可協定規範。 若要使用ACS Connector,請務必在Campaign v7和Campaign Standard之間切換。 如果您不確定您的版本及其包含的功能,請聯絡管理員。

處理 process

資料複製 data-replication

ACS Connector會定期將下列專案從Campaign v7複製到Campaign Standard:

  • 個收件者
  • 訂閱
  • 服務
  • 登陸頁面

根據預設,ACS Connector的定期復寫是每15分鐘一次。 可以根據您的需求調整定期複製的跨度。 如需變更,請聯絡您的顧問。

收件者、訂閱、服務和登陸頁面的資料復寫是增量式的,這表示只有新的收件者和對現有收件者的修改會從Campaign v7復寫至Campaign Standard。 不過,對象的復寫會在單一例項中發生。 您可以在Campaign v7中建立受眾,然後將其復寫至Campaign Standard一次。 復寫立即執行,無法設定為定期更新。 如需指示,請參閱同步受眾

NOTE
請耐心等待大型資料庫的初始復寫,因為復寫作業可能需要數小時的時間。 不過,後續的複製是漸進式的,而且速度更快。

ACS Connector會定期將下列專案從Campaign Standard複製到Campaign v7:

  • Delivery IDs
  • Email broad logs
  • Email tracking logs

復寫傳遞ID和電子郵件記錄可讓您從Campaign v7存取v7收件者的傳遞歷史記錄和追蹤資料。

IMPORTANT
只有電子郵件Broadlog和追蹤記錄會從Campaign Standard複製到Campaign v7。

資料同步 data-synchronization

ACS Connector會同步Campaign v7和Campaign Standard之間的隔離。

例如,從Campaign v7復寫至Campaign Standard的設定檔包含電子郵件地址。 如果電子郵件地址由Campaign Standard隔離,資料會在下次同步期間傳遞到Campaign v7。 如需隔離的詳細資訊,請參閱隔離管理Campaign Standard隔離

使用複製的設定檔 using-replicated-profiles

Campaign Standard和Campaign v7可以使用復寫設定檔,在行銷活動中進行目標定位工作流程。

如需有關如何使用復寫設定檔在Campaign Standard中傳送傳送的指示,請參閱同步設定檔。 提供在Campaign v7和Campaign Standard之間共用取消訂閱資料的其他指示。

限制 limitations

複製設定檔可隨時用於傳送,但在Campaign Standard中有一定的限制。 請檢閱下列專案以瞭解如何最佳管理這些專案。

  • Campaign Standard的唯讀設定檔:復寫設定檔在Campaign Standard中是唯讀的。 不過,您可以在Campaign v7中編輯收件者,修改內容會由ACS Connector在Campaign Standard中自動更新。
  • 在Campaign Standard中建立的設定檔: ACS Connector會朝一個方向複製收件者資料,從Campaign v7複製到Campaign Standard。 因此,源自Campaign Standard的設定檔不會復寫至Campaign v7。
  • Campaign Standard的基本收件者資料: ACS Connector會復寫適用於Campaign Standard的收件者資料。 其中包括收件者的姓名、地址、電子郵件地址、行動電話號碼、住家電話號碼以及其他相關聯絡資訊。 如果Campaign v7中可用的其他收件者欄位和自訂目標表格對您的工作流程至關重要,請洽詢顧問。
  • 匯入隔離的設定檔:您可將不想被連絡的設定檔清單匯入Campaign v7或Campaign Standard作為隔離的設定檔。 設定檔的狀態會包含在應用程式之間的隔離同步中,且不會用於傳送。
  • 在Campaign Standard中取消訂閱服務:取消訂閱傳遞的選擇並未從Campaign Standard同步至Campaign v7。 不過,您可以設定Campaign Standard傳遞,將其取消訂閱連結導向至Campaign v7。 收件者按一下取消訂閱連結的設定檔會在Campaign v7中更新,且資料會複製到Campaign Standard。 請參閱變更取消訂閱連結
  • 只有電子郵件Broadlog和追蹤記錄會從Campaign Standard複製到Campaign v7。

帳單 billing

您選擇的傳送傳遞應用程式、Campaign v7或Campaign Standard不會影響帳單。 帳單資訊會在Campaign v7和Campaign Standard之間調節。 因此,如果您使用兩個應用程式將傳送內容傳送給相同收件者,仍會計為一份作用中設定檔。

實作 implementation

ACS聯結器存在兩種型別的實作。 兩者一律由Adobe Campaign Consulting團隊執行。

IMPORTANT
本節僅供專家使用者使用,以針對實作流程及其主要步驟提供全域檢視。
請勿嘗試自行執行任何這些實施。 必須向Adobe Campaign顧問保留絕對權利。

基本實作​可讓您復寫收件者(現成欄位)、服務與訂閱、Web應用程式與對象。 這是從Campaign v7到Campaign Standard的單向復寫。

進階實作​可讓您執行更複雜的使用案例,例如如果您有額外的收件者欄位或自訂收件者表格(例如交易表格)。 請參閱進階實作

安裝套件 installing-the-package

若要使用此功能,必須安裝​ ACS Connector ​套件。 此操作一律由Adobe技術管理員或顧問執行。

與ACS Connector相關的所有技術元素都可在總管的​ Administration > ACS Connector ​節點中使用。

技術和復寫工作流程 technical-and-replication-workflows

安裝封裝後,Administration > ACS Connector > Process​下提供兩個技術工作流程。

IMPORTANT
切勿嘗試修改這些工作流程。 絕不應該發生錯誤或暫停。 如果發生此情況,請聯絡您的Adobe Campaign顧問。

  • [ACS] Quarantine synchronization (quarantineSync):此工作流程會同步所有隔離資訊。 Campaign v7中的所有新隔離都會複製到Campaign Standard。 Campaign Standard的所有新隔離區都會複製到Campaign v7。 這可確保所有排除規則在Campaign v7和Campaign Standard之間同步。
  • [ACS] Security group synchronization (securityGroupSync):此工作流程用於許可權轉換。 請參閱許可權轉換

下列復寫工作流程可作為「準備使用」範本使用。 這些需要由您的Adobe Campaign顧問實作。

  • [ACS] Profile replication (newProfileReplication):此增量工作流程會將收件者復寫至Campaign Standard。 依預設,它會複製所有現成的收件者欄位。 檢視預設收件者欄位

  • [ACS] Service replication (newServiceReplication):此增量工作流程會將選擇的服務復寫至Campaign Standard。 請參閱使用案例同步Web應用程式

  • [ACS] Landing pages replication (newLandingPageReplication):此增量工作流程會將所選的網頁應用程式復寫至Campaign Standard。 Campaign v7網頁應用程式將顯示為Campaign Standard中的登陸頁面。 請參閱使用案例同步Web應用程式

  • [ACS] New replication (newReplication):此增量工作流程是可用來復寫自訂表格的範例。 請參閱進階實作

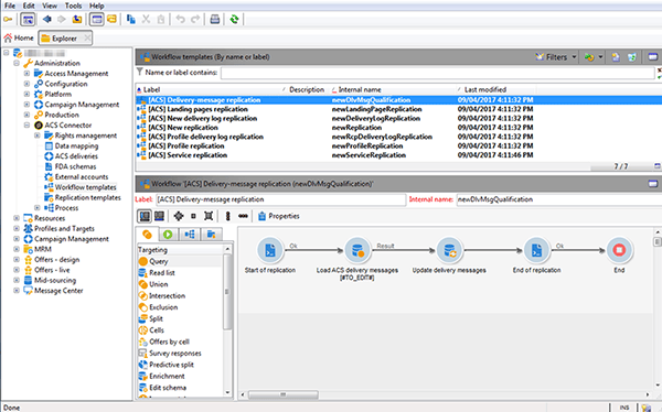
  • [ACS] Delivery-message replication (newDlvMsgQualification):此遞增式工作流程會將傳遞訊息從Campaign Standard複製到Campaign v7。

  • [ACS] Profile delivery log replication (newRcpDeliveryLogReplication):此增量工作流程會將傳遞ID、電子郵件廣泛記錄檔和電子郵件追蹤記錄從Campaign Standard複製到Campaign v7。 它只會考慮從Campaign Standard傳送給屬於Campaign v7之nms:recipients表格一部分的設定檔的傳遞。

    note note
    NOTE
    如果Campaign Classic和Campaign Standard執行個體都用於傳送包含追蹤URL的電子郵件,則在同步期間可能會發生重複URL tagId的問題。 若要避免發生此情況,請更新工作流程中的​更新追蹤URL (writerTrackingUrls)活動,並將「ACS」首碼新增至@tagId料來源運算式。
  • [ACS] New delivery log replication (newRcpDeliveryLogReplication):此增量工作流程會將傳遞ID、電子郵件廣泛記錄檔和電子郵件追蹤記錄從Campaign Standard複製到Campaign v7。 它只會考慮從Campaign Standard傳送給屬於Campaign v7特定表格(用於定義nms:recipients以外的表格)一部分的設定檔的傳遞。

預設收件者欄位 default-recipient-fields

如果您有任何其他欄位或自訂表格(例如交易表格),預設不會複製它們。 需要執行進階設定。 請參閱進階實作

您會在底下找到透過基本實作復寫的收件者欄位清單。 這些是現成可用的欄位:

標籤
內部名稱
Source Id
@sourceId
建立日期
@created
修改日期
@lastModified
電子郵件
@email
姓氏
@lastName
名字
@firstName
中間名
@middleName
行動裝置
@mobilePhone
出生日期
@birthDate
性別
@gender
致敬
@salutation
不再聯絡(透過任何管道)
@blackList
不再透過電子郵件聯絡
@blackListEmail
不再透過簡訊聯絡
@blackListMobile
電話
@phone
傳真
@fax
地址1 (公寓)
[location/@address1]
地址2
[location/@address2]
地址3 (號碼和街道)
[location/@address3]
地址4 (縣)
[location/@address4]
郵遞區號
[location/@zipCode]
城市
[location/@city]
州/省代碼
[location/@stateCode]
國家/地區代碼
[location/@countryCode]

許可權轉換 rights-conversion

Campaign v7和Campaign Standard中的許可權處理方式不同。 在Campaign v7中,許可權管理是以資料夾為基礎,而在Campaign Standard中則是以單位存取(組織/地理單位)為基礎。 Campaign Standard使用者屬於包含限制內容的安全性群組。 因此,需要轉換Campaign v7許可權系統以符合Campaign Standard系統。 有數種方式可執行許可權轉換。 您會在下方找到實作的範例。

  1. 在​ Administration > ACS Connector > Rights management > Security groups ​底下,使用​ Synchronize ​按鈕來擷取所有Campaign Standard安全性群組。 現成的Campaign Standard群組已排除。

  2. 如果您的許可權管理是以資料夾為基礎,請移至​ Administration > ACS Connector > Rights management > Folder mapping ​並將每個必要的資料夾對應至安全性群組。

  3. 接著,復寫工作流程會使用此資訊,並將對應的組織/地理單位新增至要復寫的每個物件。

進階實施 advanced-implementation

本節說明進階實施的一些可能性。

IMPORTANT
此資訊僅能作為一般准則使用。 如需實作,請洽詢您的Adobe Campaign顧問。

進階實施會根據客戶需求新增自訂復寫工作流程。 以下是一些範例:

  • 傳遞復寫
  • 行銷活動復寫
  • 程式復寫
  • 種子成員復寫
  • 異動復寫
  • 等等。

正在復寫收件者的延伸欄位

透過基本實作,會復寫現成的收件者欄位。 如果您想要復寫已新增至收件者綱要的自訂欄位,您必須識別這些欄位。

  1. 在​ Administration > ACS Connector > Data mapping ​底下,在​ nms:recipient ​資料表上建立目標對應。

  2. 選取要復寫的其他欄位和其他必要資訊(索引、連結、識別鍵)。

  3. 開啟專用的設定檔復寫工作流程(不是範本,而是工作流程例項本身)。 修改​ Query ​和​ Update data ​活動以包含這些欄位。 請參閱技術和復寫工作流程

正在復寫自訂設定檔表格

透過基本實作,會復寫現成的收件者表格。 如果您新增自訂收件者表格,以下說明識別方式。

  1. 在​ Administration > ACS Connector > Data mapping ​底下,在您的自訂設定檔表格上建立目標對應。

  2. 定義您要復寫的識別資料、索引、連結和欄位。

  3. 如果您的許可權管理是以資料夾為基礎,請移至​Administration > ACS Connector > Rights management > Folder mapping,並為連結至自訂表格的資料夾定義安全性群組。 請參閱許可權轉換

  4. 使用​ New replication ​工作流程(不是範本,而是工作流程執行個體本身)來包含自訂表格和要復寫的欄位。 請參閱技術和復寫工作流程

recommendation-more-help
601d79c3-e613-4db3-889a-ae959cd9e3e1