同步化網站應用程式 synchronizing-web-applications
在此使用案例中,我們將使用Campaign Standard傳送包含指向Campaign v7網頁應用程式連結的通訊。 當收件者按一下電子郵件中的連結時,網頁應用程式會顯示一個表單,其中包含數個預先載入收件者資料的欄位,以及一個電子報訂閱連結。 收件者可以更新其資料並訂閱服務。 他的設定檔將會在Campaign v7中更新,而資訊將會在Campaign Standard中複製。
如果您在Campaign v7中有許多服務和Web應用程式,您可能會選擇不要以Campaign Standard重新建立它們。 ACS Connector可讓您使用所有現有的Campaign v7網頁應用程式和服務,並將其連結至Campaign Standard傳送的傳遞。
先決條件 prerequisites
若要完成此操作,您需要:
- 收件者儲存在Campaign v7資料庫並與Campaign Standard同步。 請參閱同步設定檔區段。
- 在Campaign v7中建立和發佈的服務和網頁應用程式。
- 網頁應用程式必須包含使用 Adobe Campaign encryption 識別方法的 Pre-loading 活動。
建立Web應用程式和服務 creating-the-web-application-and-service
在Campaign v7中,您可以建立網站應用程式,讓收件者訂閱服務。 網頁應用程式和服務是在Campaign v7中設計和儲存的,您可以透過Campaign Standard通訊更新此服務。 若要進一步瞭解Campaign v7中的網頁應用程式,請參閱本節。
在Campaign v7中,已建立下列物件:
- 電子報服務
- 包含Pre-loading、Page和 Storage 活動的網頁應用程式。
-
移至 Resources > Online > Web applications 並選取現有的網頁應用程式。
-
編輯 Preloading 活動。 已核取 Auto-load data referenced in the form 方塊並選取 Adobe Campaign encryption 識別方法。 這可讓網頁應用程式以Adobe Campaign資料庫中儲存的資料預先載入表單欄位。 請參閱此檔案。
-
編輯Page。 已包含三個欄位(名稱、電子郵件和電話),以及一個核取方塊以邀請收件者訂閱電子報(Newsletter服務)。
-
移至 Profiles and Target > Services and subscriptions 並開啟 Newsletter 服務。 這是將從Campaign Standard通訊更新的服務。 您可以看到還沒有收件者訂閱此服務。
-
移至 Profiles and Targets > Recipient 並選取收件者。 您可以看到此設定檔尚未訂閱服務。
複製資料 replicating-the-data
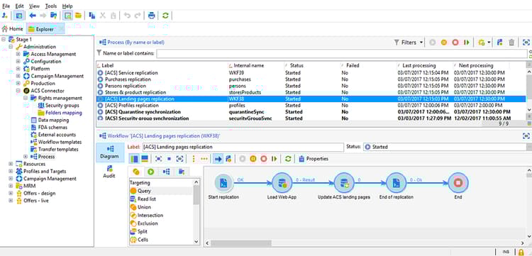
為了在Campaign v7和Campaign Standard之間複製所需的資料,有數個複製工作流程範本可供使用。 Profiles replication工作流程會自動將所有Campaign v7收件者復寫至Campaign Standard。 請參閱技術和復寫工作流程。 Landing pages replication工作流程可復寫我們想要在Campaign Standard中使用的網頁應用程式。
若要檢查資料是否已正確複製,請按照Campaign Standard中的以下步驟操作:
-
從主畫面按一下Customer profiles。
-
搜尋您的Campaign v7收件者,並檢查此收件者是否出現在Campaign Standard中。
-
從頂端列按一下Marketing activities,然後搜尋Campaign v7網頁應用程式。 這會顯示為Campaign Standard中的登陸頁面。
-
按一下左上角的 Adobe Campaign 標誌,然後選取Profiles & audiences > Services,並檢查Newsletter服務是否也在那裡。
設計和傳送電子郵件 designing-and-sending-the-email
在本部分中,我們將瞭解如何在Campaign Standard電子郵件中包含從Campaign v7網頁應用程式復寫之登入頁面的連結。
建立、設計和傳送電子郵件的步驟與傳統電子郵件的步驟相同。 請參閱Adobe Campaign Standard檔案。
-
建立新電子郵件,並選擇一或多個復寫設定檔作為對象。
-
編輯您的內容並插入Link to a landing page。
-
選取從Campaign v7網頁應用程式複製的登入頁面。
-
準備電子郵件、傳送校樣並傳送最終電子郵件。
-
其中一個收件者會開啟電子郵件,然後按一下電子報訂閱的連結。
-
此收件者新增電話號碼並檢查電子報訂閱方塊。
正在擷取更新的資訊 retrieving-the-updated-information
當收件者透過網頁應用程式從更新其資料時,Adobe Campaign v7會同步擷取更新的資訊。 然後從Campaign v7複製到Campaign Standard。
-
在Campaign v7中,前往 Profiles and Target > Services and subscriptions 並開啟 Newsletter 服務。 您可以看到收件者現在出現在訂閱者清單中。
-
移至 Profiles and Targets > Recipient 並選取收件者。 您可以看到電話號碼現在已儲存。
-
在 Subscriptions 索引標籤中,我們也可以看到此收件者已訂閱Newsletter服務。
-
請稍候幾分鐘,讓設定檔復寫工作流程執行。
-
在Campaign Standard中,存取您的收件者設定檔,以檢查更新的資料是否已從Campaign v7正確復寫。
-
編輯設定檔。 您可以看到電話號碼已更新。
-
按一下「Subscriptions」標籤。 Newsletter服務現在會出現。