[仅限SaaS]{class="badge positive" title="仅适用于Adobe Commerce as a Cloud Service和 Adobe Commerce Optimizer 项目(Adobe管理的SaaS基础架构)。"}

开始使用

本指南将指导您从头到尾设置Adobe Commerce Optimizer。 虽然本指南涵盖所有角色,但有关特定于开发人员的详细内容,请参阅开发人员文档

先决条件

在开始之前,请确保您已:

  • 具有Adobe Commerce Optimizer权限的​Adobe Experience Cloud帐户
  • 组织管理员访问权限​以创建实例和管理用户
  • 用于加载示例数据和店面开发的​GitHub帐户
  • 基本了解​电子商务概念

快速入门指南

请按照以下重要步骤运行Adobe Commerce Optimizer环境:

步骤1. 创建实例

  1. 登录到Adobe Experience Cloud

  2. 导航到​Commerce > Commerce Cloud Manager

  3. 单击​添加实例 > Commerce Optimizer

    用于创建Commerce Optimizer环境的 Adobe Commerce Cloud Manager添加实例屏幕 {width="60%" modal="regular"}

  4. 配置实例设置:

    • 实例名称:描述性名称(例如,“My Company Sandbox”)
    • 描述:用途的简短描述
    • 环境类型:从用于测试的​ 沙盒 ​环境开始
    • 地区:选择您的首选地区
  5. 单击​添加实例

    Cloud Manager将更新以包含您的新实例。 有关访问和管理实例的详细信息,请参阅管理实例

NOTE
您只能在北美区域创建沙盒环境。 创建实例后,便无法更改区域。

步骤2. 设置环境

创建实例后:

  1. 从Commerce Cloud Manager 管理您的实例
  2. 使用用户管理指南配置用户访问权限。

步骤3. 添加示例数据(可选)

若要进行测试和学习,请按照加载示例数据说明操作。

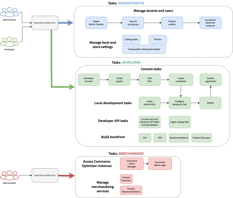
基于角色的工作流

Adobe Commerce Optimizer设置和管理依赖三个关键角色。 每个角色都有特定的任务和责任:

适用于Adobe Commerce Optimizer安装程序的基于角色的工作流,显示管理员、开发人员和用户任务 {modal="regular"}

管理员任务

管理员管理实例、用户和组织设置。

任务
描述
链接
管理用户
添加用户、开发人员和管理员
用户管理
创建实例
设置沙盒和生产环境
创建实例
管理实例
检查状态,更新实例名称和描述,并获取用于应用程序和API访问的密钥URL
管理实例
配置访问
设置目录视图和策略
目录视图

开发人员任务

开发人员负责技术实施和数据集成,包括平台架构任务。

任务
描述
链接
访问Developer Console
创建项目并生成凭据
Developer Console
摄取目录数据
从现有系统导入产品数据
若要将数据直接摄取到Adobe Commerce Optimizer,请参阅数据摄取API

若要在云上或内部部署环境或其他第三方系统中从Commerce摄取数据,请参阅集成主题。
设置店面
配置Edge Delivery Services店面
店面设置

促销员任务

商家通过产品发现和推荐,优化和个性化购物体验。 他们还可以使用购物者数据和分析来制定有关店面的产品放置、定价和促销的战略决策。

任务
描述
链接
产品发现
配置搜索和筛选
促销概述
推荐
设置AI支持的产品推荐
产品推荐
性能跟踪
监测成功量度
成功量度

管理实例

从Commerce Cloud管理器管理实例。

NOTE
并非所有Adobe Commerce Optimizer用户都具有访问Cloud Manager的权限。 访问权限取决于分配给用户帐户的角色和权限。
  1. 登录到Adobe Experience Cloud

  2. 打开Commerce Cloud Manager:

    • 在​ 快速访问 ​下,单击​Commerce
    • 查看可用的实例。

搜索和筛选实例

登录后,功能板显示组织中可用的所有Commerce产品实例。
“产品”列指示为实例配置的Commerce应用程序。

显示Adobe Commerce Cloud产品实例的搜索和筛选选项的功能板 {modal="regular"}

使用过滤器和搜索工具按创建日期、区域、创建者、产品类型、环境或状态快速查找特定实例。

访问Adobe Commerce Optimizer应用程序

应用程序打开后,可在沙盒和生产等环境之间轻松切换以查看每个环境的数据和设置,而无需返回Commerce Cloud Manager。

  1. 在Commerce Cloud管理器中,单击实例名称以打开Adobe Commerce Optimizer应用程序。

  2. 在不离开应用程序的情况下在Adobe Commerce Optimizer实例之间切换。

    实例下拉列表列出了组织中可用的所有Optimizer实例。 选择要查看的实例。

    用于选择Adobe Commerce Optimizer环境的 实例切换器下拉列表 {modal="regular"}

NOTE
如果您需要返回到Commerce Cloud管理器以查看实例详细信息或管理实例,请单击Commerce Optimizer顶部导航左上角的“应用程序”图标 图标以打开Experience Cloud应用程序

获取实例详细信息

单击实例名称旁边的信息图标可查看实例详细信息。

显示端点和实例ID的 Adobe Commerce Optimizer实例详细信息面板 {width="60%" modal="regular"}

请注意以下关键信息:

  • GraphQL端点,以使用促销API检索Commerce目录数据
  • 目录终结点,用于使用REST API将目录数据摄取到Commerce Optimizer
  • Commerce Optimizer URL​以访问Adobe Commerce Optimizer应用程序
  • 实例ID:标识该实例的唯一ID。 实例ID也称为​tenant_id

如果您是开发人员,则需要这些详细信息来设置开发环境并连接到Adobe Commerce Optimizer API。

NOTE
要访问实例详细信息,您必须在Adobe IMS组织中拥有必要权限。 如果您看不到实例详细信息或无法访问应用程序,请与您的组织管理员联系。

编辑实例名称和描述

根据需要更新实例名称和描述。

  1. 单击实例名称旁边的​ 编辑 ​图标。
  2. 根据需要更新​ 实例名称 ​和​描述
  3. 单击​保存

添加示例数据

Adobe提供了一个GitHub存储库,其中包含示例数据和工具,以帮助您学习和测试Adobe Commerce Optimizer功能。
示例数据基于Carvelo业务方案,包括:

  • 具有汽车部件的产品目录
  • 多个价格手册和定价方案
  • 针对不同经销商的目录视图和策略
  • 完整的端到端工作流示例

加载示例数据:

  1. 访问示例目录数据摄取 GitHub存储库。

  2. 按照存储库自述文件中的设置说明完成以下任务:

    • 设置环境
    • 完成数据摄取过程
    • 使用示例数据创建目录视图和策略
    • 通过检查数据同步页上的目录服务数据来验证数据摄取

后续步骤

完成设置后:

  1. 设置您的店面:

  2. 探索Carvelo用例:

  3. 配置推销:

  4. 监控性能:

故障排除

常见问题

问题
解决方案
无法创建实例
验证您是否拥有Adobe Commerce Optimizer权限和管理员权限。
实例未出现
检查您的Adobe IMS组织并刷新页面。
无法访问实例
确保您在Admin Console中添加为用户。
示例数据未加载
验证您的实例凭据和API端点。

获取帮助

recommendation-more-help
commerce-help-optimizer