Skydd av e-postsekretess i appen Apple Mail

Gäller för v7 och v8

Vad har ändrats?

2021 introducerade Apple nya funktioner för integritetsskydd för sina egna Mail-appar. Den här appen innehåller nu funktionen Apple skydd av personuppgifter. Avsändare kan i princip inte längre använda spårningspixlar för att samla in information om mottagare som har valt att aktivera funktionen Apple skydd av personuppgifter.

Hur påverkas mina kampanjer?

Adobe Campaign ger möjlighet att använda spårning av pixlar för att spåra e-postöppningar. Ni kan använda den här funktionen inte bara för målinriktning och kampanjer, utan även för mätvärden. Ni kan till exempel använda öppningsfrekvenser via e-post för att mäta kampanjens effektivitet och användarengagemanget. Kort och gott kan segmentering, målinriktning och mätvärden påverkas i era kampanjer.

Vilka åtgärder ska jag vidta?

Apple nya funktion är den form av saker som kommer att komma in i branschen när det gäller skydd av e-postsekretess. Vi rekommenderar att du följer Adobe rekommendationer.

Utvärdera effekten på era kampanjutlösare

Utvärdera hur dessa ändringar påverkar era aktuella kampanjutlösare. Identifiera de arbetsflöden där e-postöppningar används som ett kriterium för segmentering, målinriktning eller återmarknadsföring. Läs tips och tricks.

Bevara dina data

Bevara era data och konsolidera era nuvarande kunskaper på olika enheter. Du kan basera nyckeltal för nyckeltal (KPI) på användaragenten. Du kan till exempel skapa nyckeltal runt profiler för personer som använder iOS och Apple Mail. Läs tips och tricks.

Arkivera spårningsloggarna efter kvarhållningsperioden

Arkivera spårningsloggarna även efter Adobe Campaign kvarhållningsperiod:

  1. Kontrollera kvarhållningsperiodens längd i din kampanjinstans.
  2. Kontrollera dina aktiva målmappningar. Avgör om du använder anpassade profiltabeller förutom den körklara profiltabellen (nmsRecipient).
  3. Exportera spårningsloggar från Adobe Campaign. Inkludera loggarna som innehåller data om användaragenten och operativsystemet.

Utvärdera den aktuella trenden för öppna frekvenser

Bestäm vilken andel av publiken som använder appen Apple Mail på en iOS-enhet.
Med hjälp av den här utvärderingen kan du identifiera potentiella avvikelser och orsaken till dem. Du kan avgöra om en lucka beror på problem med kampanjprestanda eller på Apple sekretesspolicy. Läs tips och tricks.

Gör en ny bedömning av er kampanjstrategi och resultatstatistik

Vi rekommenderar framför allt att ni aktivt omvärderar er kampanjstrategi och era kampanjresultatvärden. Du kan fokusera på mer tillförlitliga mätvärden, till exempel klickfrekvens, produktvisningar och inköp.

Vi rekommenderar att du utforskar tillgängliga data och utvärderar korrelationen mellan öppna frekvenser och andra mätvärden. Om dessa mätvärden är konsekvent korrelerade kan ni förbättra era triggers med gott förtroende.

Tips och råd

Mät det totala iOS-utrymmet measure-ios-footprint

Om du vill samla in insikter från Adobe Campaign-data kan du använda färdiga rapporter:

  • Operating Systems-rapport

    Använd den här rapporten om du vill identifiera antalet besökare per operativsystem och version. Läs mer.

    Du kan visa uppdelningen av besökare per operativsystem i relation till det totala antalet besökare.

    För varje operativsystem kan du visa uppdelningen av besökare per operativsystemversion.

  • Breakdown of opens-rapport

    Använd den här rapporten om du vill identifiera hur stor andel e-post som öppnas per operativsystem. Läs mer.

Bestämma hur e-postöppningsspårning används find-email-open-tracking

Du kan identifiera de arbetsflöden där e-postöppningar används som ett kriterium för segmentering, målinriktning och återmarknadsföring.

Du kan göra detta genom att använda attributet type för URL:en för den spårade länken (url/@type). För att e-post öppnas är det här attributet inställt på Open. Det här attributet är tillgängligt från frågeredigeraren, aktiviteten Query i ett arbetsflöde och fördefinierade filter. Du kan använda det här attributet som riktkriterium för marknadsföringskampanjer.

I det här exemplet vill en marknadsförare skicka ett belöningserbjudande till de mottagare som har öppnat ett visst e-postmeddelande de senaste sju dagarna och gjort ett köp den senaste månaden. I arbetsflödesfrågor kan du använda e-postöppningar på olika sätt:

  • Du kan använda e-postöppning som målvillkor i en fråga.

    Du kan ange att URL-typen för spårningsloggarna för en viss leverans måste anges till Open som filtreringsvillkor.

  • Du kan använda ett fördefinierat filter. Se Campaign v8-dokumentationen.

    Du kan använda det här fördefinierade filtret i frågeaktiviteter i arbetsflöden.

    note note
    NOTE
    Från ett arbetsflöde kan du inte visa målvillkoren för ett fördefinierat filter.

Om du vill hämta listan över arbetsflöden där e-postöppningar används som målinriktningskriterier måste du fråga xtk:workflow-schemat. Innehållet i arbetsflödet lagras i fältet XML memo (data) i XML-format.

Du kan ange att arbetsflödena måste innehålla följande innehåll:

expr="[url/@type] = 2"

Det här målinriktningskriteriet innebär att typen för den spårade URL:en måste anges till Open.

Exempel på implementering och exempelpaket

Du kan använda det här exemplet på implementering för att identifiera de arbetsflöden där e-postöppningar används som ett målinriktningskriterium och för att skicka ett meddelande till valfri kampanjoperatör. Du kan använda den här implementeringen för följande syften:

  • Du kan mäta den potentiella effekten av att gå över från e-postöppning till en annan KPI i era målarbetsflöden. Om du inte använder e-postöppning krävs ingen ytterligare åtgärd.
  • När du utvärderar implementeringen på nytt kan du använda det här exemplet för att undvika att hoppa över arbetsflöden.

I det här exemplet visas en anpassad implementering i ett enda tekniskt arbetsflöde.

IMPORTANT
Paketet finns bara som exempel och stöds inte av Adobe som en produktfunktion.
Du kan behöva anpassa exempelkoden efter kampanjimplementeringen.
Slutanvändaren är den enda som ansvarar för att installera och använda exempelpaketet.
Vi rekommenderar att du testar och validerar det här paketet i en icke-produktionsmiljö.

Hämta exempelpaketet och installera det. Läs mer.

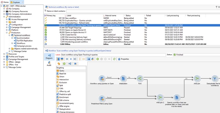
När du har installerat paketet kan du komma åt arbetsflödet från den mapp som innehåller de färdiga tekniska arbetsflödena i din instans:

/Administration/Production/Technical workflows/nmsTechnicalWorkflow

Välj Administration > Production > Technical workflows i användargränssnittet.

Arbetsflödet består av följande huvudsteg:

  1. Visa en lista över de arbetsflöden där e-postöppningar används som målinriktningskriterier.
  2. Visa en lista över de fördefinierade filter i vilka e-postöppningar används som målvillkor.
  3. Lista de arbetsflöden som dessa fördefinierade filter används i.
  4. Sammanfoga de två listorna med arbetsflöden i en lista.
  5. Skicka ett e-postmeddelande till den angivna operatorn.

Arbetsflödet omfattar följande detaljerade steg:

  1. Den inledande aktiviteten är en frågeaktivitet i schemat xtk:workflow. Den här aktiviteten används för att hitta, i den aktuella instansen, explicita arbetsflödesfrågor som innehåller e-post som öppnas som ett målinriktningskriterium.

    En lista över arbetsflöden returneras som ett resultat.

    Eftersom den här informationen återanvänds lagras arbetstabellens namn i en global arbetsflödesinstansvariabel.

  2. En andra fråga används för att hitta fördefinierade filter som innehåller e-post som öppnas.

    En lista med fördefinierade filter returneras som ett resultat.

  3. Den här listan med fördefinierade filter används för att hitta de arbetsflöden som dessa filter används i.

  4. Båda listorna med arbetsflöden sammanfogas i en lista.

    För detta ändamål används JavaScript-kod.

    code language-javascript
    const queryPredFilter = xtk.queryDef.create(
      <queryDef schema={vars.targetSchema} operation="select">
         <select>
           <node alias="@id" expr="@id" />
           <node alias="@name" expr="@name"  />
         </select>
         <where/>
      </queryDef>
        ).ExecuteQuery()
    
    var qDef =
      <queryDef schema="xtk:workflow" operation="select">
        <select>
          <node expr="@id"/>
          <node expr="@internalName"/>
          <node expr="@label"/>
        </select>
        <where>
          <condition boolOperator="OR" expr={"data like '%expr=[url/@type] = 2%'" }/>
        </where>
      </queryDef>
    
    for each (var filter in queryPredFilter) {
    
       //logInfo (filter.@name);
       var condition;
       condition =<condition boolOperator="OR" expr={"data like '%" + filter.@name + "%'" }/>
       qDef.where.appendChild(condition);
    
    }
    
    var queryWorkflowList = xtk.queryDef.create(qDef);
    var workflowList = queryWorkflowList.ExecuteQuery();
    
    var sWorkflowList = "";
    var iCount = 0
    for each (var workflow in workflowList) {
    
       //logInfo ("Workflow ID: " + workflow.@id + " in " + instance.vars.mainTargetSchema);
    
       iWorkflowId = workflow.@id;
       iWorkflowName = workflow.@internaName;
       iWorkflowLabel = workflow.@label;
    
        xtk.session.Write(
              <{instance.vars.mainTargetSchema.split(':')[1]}
                _operation="insertOrUpdate"
                _key="@id"
                xtkschema={instance.vars.mainTargetSchema}
                id={iWorkflowId}
                internaName={iWorkflowName}
                label={iWorkflowLabel}
              />
        )
    }
    
  5. Dubblerade arbetsflöden tas bort från den sammanfogade listan.

  6. Ett test utförs för att kontrollera att listan inte är tom.

    Om listan inte är tom infogas den i en HTML-tabell för e-postmeddelanden.

    code language-js
    const queryWorkflow = xtk.queryDef.create(
        <queryDef schema={vars.targetSchema} operation="select">
            <select>
                <node alias="@id" expr="@id" />
                <node alias="@internalName" expr="@internalName"  />
                <node alias="@label" expr="@label"  />
            </select>
            <where/>
        </queryDef>
    ).ExecuteQuery()
    
    var sWorkflowList = '<table border="0" >';
    
    sWorkflowList = sWorkflowList + "<tr><th>Worklow Id</th><th>Name</th><th>Label</th></tr>";
    
    for each (var workflow in queryWorkflow) {
    
       sWorkflowList = sWorkflowList + "<tr>" +
                        "<td>" + workflow.@id + "</td>" +
                        "<td>" + workflow.@internalName + "</td>" +
                        "<td>" + workflow.@label + "</td>" +
                        "</tr>";
    
    }
    
    sWorkflowList = sWorkflowList + "</table>";
    
    instance.vars.workflowList = sWorkflowList;
    
  7. Tabellen HTML läggs till i meddelandemallen.

    code language-js
    <%= instance.vars.workflowLIst%>
    

    E-postmeddelandena innehåller en lista med arbetsflöden som innehåller e-post som öppnas som ett målinriktningskriterium i frågor.

Bevara aktuella spårningsdata preserve-tracking-data

Vilka data påverkas?

Profildata berikas med spårningsdata från åtgärder som att e-post öppnas och klickningar. Spårning ger även, via användaragenten när denna information är tillgänglig, viktig information om användarens enheter.

Kort och gott: Adobe Campaign spårningsdata innehåller följande information:

  • Den profil som är associerad med den person som har öppnat eller klickat via ett visst e-postmeddelande
  • Öppningsdatum
  • Den enhet som användes, till exempel iPhone eller Mac
  • Operativsystemet och versionen, till exempel iOS 15, macOS 12 eller Windows 10
  • Programmet, till exempel ett e-postprogram eller en webbläsare, och versionen, till exempel Outlook 2019

Varför ska jag behålla spårningsdata?

Vi rekommenderar starkt att du bevarar dessa data av flera anledningar:

  • Dessa uppgifter sparas av Adobe Campaign under en begränsad period. Kvarhållningsperioden varierar beroende på instansens konfiguration.

    Kontrollera konfigurationen av instansen. Läs mer.

  • Förutom Apple senaste ändringar kan ni använda spårningsdata för att skapa mervärde som ökar målgruppens engagemang.

  • Apple kan göra ytterligare ändringar av sina program för e-post och funktionen för skydd av e-postsekretess.

Av alla dessa skäl rekommenderar vi starkt att du exporterar dessa data så snart som möjligt. Annars kan spårningsdata för en del av publiken påverkas negativt.

Hur bevarar jag spårningsdata?

Om du vill bevara spårningsdata måste du exportera dem från Adobe Campaign till ditt informationssystem. Läs mer.

IMPORTANT
Följande exempel fokuserar på det körklara nms:Recipient-schemat, som är standardprofilschemat. Om du använder ytterligare anpassade målmappningar som är kopplade till anpassade profiler, rekommenderar vi att du utökar den här exportstrategin till alla anpassade loggtabeller. Läs mer.
Princip

Som standard är schemat nms:Recipient länkat till tre scheman som du måste exportera:

Schema
Innehåll
nms:trackingLogRcp
Spåra data, till exempel, användaren, tidpunkten och det berörda meddelandet
nms:trackingUrl
Information om länken, inklusive typ, t.ex. ett e-postmeddelande som öppnas eller en klickbar
nms:userAgent
Information om enheten

Tabellerna länkas i datamodellen.

Använd de här relationerna för att skapa en enda exportfråga.

Du kan berika dessa data med användbar information från länkade scheman:

Schema
Innehåll
nms:Recipient
Information om profiler
nms:Delivery
Information om meddelandet som användaren reagerade på

Du kan exportera resultatet till en extern lagringslösning som stöds av Adobe Campaign:

  • SFTP
  • S3
  • Azure Blob
Implementering

I det här exemplet visas hur du kan exportera spårningsdata från Adobe Campaign.

  1. Skapa ett arbetsflöde som börjar med en fråga.

    Den inledande frågan används för att hämta spårningsloggarna för de senaste tre månaderna.
    Du kan använda en stegvis fråga för att extrahera endast de poster som du ännu inte har exporterat.

    Lägg till all nödvändig information från noden Additional data.

  2. Lägg till en Data extraction (file)-aktivitet. Mappa alla data från frågan till ett extraheringsfilformat.

    Välj filformat, till exempel TXT eller CSV.

  3. Lägg till den tredje och sista aktiviteten för överföring av filen till en lagringslösning som stöds.

Avancerad implementering: uppdelning efter iOS-enhet

Du kan använda arbetsflöden för att avgöra om en mottagare använder appen Apple Mail. Du kan dela spårningsloggar efter enhet. Du kan till exempel använda frågefilter för att dela upp poster efter iOS-enhet:

Program
Operativsystem eller enhet
Frågefilter
Apple Mail
iOS 15
operating System (Browser) contains 'iOS 15' and browser (Browser) contains 'ApplewebKit'
Apple Mail
iOS 14 eller iOS 13
browser contains 'AppleWebKit' and operating System of browser contains 'iOS 14' or operating System of browser contains 'iOS 13'
Apple Mail
iOS mobila enheter: iPad, iPod och iPhone
device (Browser) contains iPhone or device (Browser) equal to iPod or device (Browser) equal to iPad and browser (Browser) equal to 'AppleWebKit'
Apple Mail
iPhone, iPad eller iPod
browser (Browser) equal to 'AppleWebKit' and device (Browser) equal to iPhone or device (Browser) equal to iPod or device (Browser) equal to iPad
Apple Mail
Mac
browser (Browser) equal to 'AppleWebKit' and operating System (Browser) contains 'Mac'
Safari
macOS
browser (Browser) equal to 'Safari' and device (Browser) equal to PC and operating System (Browser) contains 'Mac'
Safari
Mobila enheter
browser (Browser) equal to 'Safari' and device (Browser) equal to iPad or device (Browser) equal to iPod or device (Browser) equal to iPhone

Du kan använda dessa regler för olika syften:

  • Exportera och arkivera data till en extern lagringslösning
  • Beräkna nyckeltal som ska bifogas till profiler
  • Skapa undertryckningslistor
  • Rapportering

I följande exempel visas hur du kan använda arbetsflöden för att dela upp poster på iOS-enheter:

  • Det första exempelarbetsflödet omfattar följande aktiviteter:

    1. Den inledande Query-aktiviteten används för att välja alla e-postöppningar som har öppnats de senaste tre månaderna.

    2. En Split-aktivitet används för att dela markeringen via e-postprogram, webbläsare, operativsystem och enhet.

    3. En Deduplication-aktivitet följer varje Split-aktivitet. Aktiviteten Deduplication används för att ta bort dubblette-postadresser.

      Aktiviteten Deduplication placeras efter aktiviteten Split för att undvika att förlora information om mottagare som använder olika enheter.

    4. En End-aktivitet följer varje Deduplication-aktivitet.

    Den här typen av arbetsflöde är användbart om du bara lagrar mottagare i den körklara mottagartabellen för målgruppsanpassning.

  • Arbetsflödet i det andra exemplet omfattar följande aktiviteter:

    1. Den inledande Query-aktiviteten används för att välja alla e-postöppningar som har öppnats de senaste tre månaderna.

    2. En Deduplication-aktivitet används för att ta bort dubblettadresser.

    3. En Fork-aktivitet används:

      • I en övergång används aktiviteten Change dimension för att hitta de mottagare som spårningsloggen refererar till.
      • I den andra övergången används aktiviteten Split för att dela upp markeringen via e-postprogram, webbläsare, operativsystem och enhet.
    4. En End-aktivitet följer varje övergång efter Split-aktiviteten.

    Den här typen av arbetsflöde är användbart om du lagrar mottagare i en annan tabell än den färdiga mottagartabellen.

recommendation-more-help
601d79c3-e613-4db3-889a-ae959cd9e3e1