アプリ内コンテンツのデザイン design-content

アプリ内コンテンツを編集して、エクスペリエンスオプションを設定できます。

  • Campaignアクション メニューで コンテンツを編集 ボタンをクリックして、メッセージコンテンツを設定します。

  • ジャーニー​では、アプリ内​ アクション ​の詳細メニューから、「コンテンツを編集」ボタンを使用してコンテンツのデザインを開始できます。

詳細フォーマット​の切り替えにより、エクスペリエンスをカスタマイズするための追加オプションがアクティブになります。

アプリ内メッセージを作成し、そのコンテンツを定義してパーソナライズしたら、そのメッセージをレビューしてアクティブ化できます。その後、キャンペーンスケジュールに従って通知が送信されます。詳しくは、このページを参照してください。

メッセージのレイアウト message-layout

メッセージレイアウト」セクションから、メッセージのニーズに応じて、4 つの異なるレイアウトオプションのいずれかを選択します。

  • 全画面表示:このタイプのレイアウトは、オーディエンスデバイスの画面全体に適用されます。

    メディア(画像、ビデオ)、テキストおよびボタンのコンポーネントをサポートします。

  • モーダル:このレイアウトは、大きなアラートスタイルのウィンドウに表示されます。アプリケーションはバックグラウンドに表示されます。

    メディア(画像、ビデオ)、テキストおよびボタンのコンポーネントをサポートします。

  • バナー:このタイプのレイアウトは、ネイティブの OS アラートメッセージとして表示されます。

    ヘッダー​と​ 本文 ​のみをメッセージに追加できます。

  • カスタム:カスタムメッセージモードでは、事前設定された HTML メッセージの 1 つを直接読み込んで編集できます。

    • 作成」を選択して、Raw HTML コードを入力または貼り付けます。

      左側のパネルを使用して、Journey Optimizer パーソナライゼーション機能を利用します。詳しくは、この節を参照してください。

    • 読み込み」を選択して、HTML コンテンツを含む HTML または .zip ファイルを読み込みます。

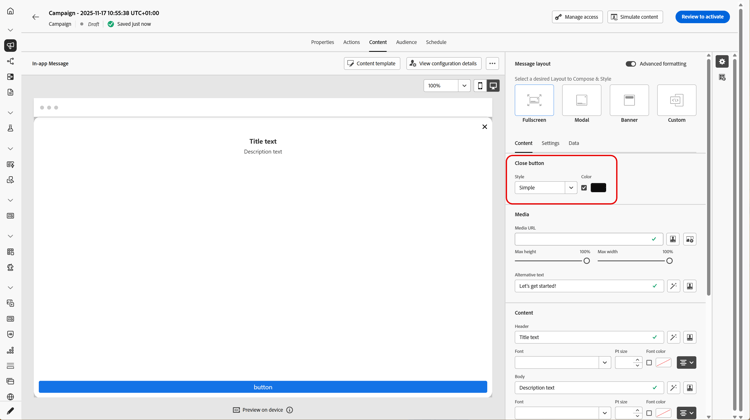
「コンテンツ」タブ content-tab

コンテンツ」タブから、通知のコンテンツと「閉じる」ボタンのスタイルを定義してパーソナライズできます。また、アプリ内通知にメディアを追加したり、このタブからアクションボタンを追加したりできます。

「閉じる」ボタン close-button

「閉じる」ボタン​の​ スタイル ​を選択します。

使用可能なスタイルは次のとおりです。

  • シンプル
  • カスタム画像:メディア URL またはアセットから。
詳細フォーマットを使用したその他のオプション
詳細フォーマットモード​がオンになっている場合は、「カラー」オプションをチェックして、ボタンのカラーと不透明度を選択できます。

メディア add-media

メディア」フィールドを使用すると、アプリ内メッセージにメディアを追加して、エンドユーザーにとって魅力的なエクスペリエンスを作成できます。

メディア URL を入力するか、「アセットを選択」アイコンをクリックして、アセットライブラリに保存されているアセットをアプリ内メッセージに直接追加します。アセット管理の詳細情報。画面読み上げアプリケーション用の​ 代替テキスト ​を追加することもできます。

詳細フォーマットを使用したその他のオプション
詳細フォーマットモード​がオンになっている場合、メディアの​ 最大の高さ ​と​ 最大幅 ​をカスタマイズできます。

コンテンツ title-body

メッセージを作成するには、「ヘッダー」フィールドと「本文」フィールドにコンテンツを入力します。

パーソナライゼーション」アイコンを使用してパーソナライゼーションを追加します。Adobe Journey Optimizer パーソナライゼーションエディターでのパーソナライゼーションについて詳しくは、この節を参照してください。

詳細フォーマットを使用したその他のオプション

詳細フォーマットモード​がオンになっている場合は、ヘッダー​と​ 本文 ​を選択できます。

  • フォント
  • Pt サイズ
  • フォントカラー
  • 整列

ボタン add-buttons

ユーザーがアプリ内メッセージを操作するためのボタンを追加します。

ボタンをパーソナライズするには:

  1. 「ボタン #1」テキスト(プライマリ)フィールドを編集します。また、パーソナライゼーション​アイコンを使用して、コンテンツとパーソナライゼーションデータを定義することもできます。

  2. ユーザーが操作した後のボタンのアクションを定義する「インタラクトイベント」を選択します。

  3. Web URL またはディープリンクを「ターゲット」フィールドに入力します。

  4. 複数のボタンを追加するには、「ボタンを追加」をクリックします。

詳細フォーマットを使用したその他のオプション

詳細フォーマットモード​がオンになっている場合は、ボタン​の次のオプションを選択できます。

  • フォント
  • Pt サイズ
  • フォントカラー
  • 整列
  • ボタンのスタイル
  • 半径
  • ボタンのカラー

「設定」タブ settings-tab

設定」タブでは、メッセージのレイアウトを定義し、アプリ内メッセージをプレビューできます。また、詳細フォーマットオプションにアクセスすることもできます。

プレビュー preview-tab

NOTE
プレビューは、モバイルアプリ内メッセージでのみ使用できます。

アプリのプレビュー」を使用すると、アプリ内メッセージに次の背景を追加できます。

  • URL リンクからのメディア。

  • アセットライブラリ内のアセット。

  • 背景色。

レイアウト layout-options

背景画像」フィールドを使用すると、アプリ内メッセージに次の背景を追加できます。

  • URL リンクからのメディア。

  • 背景色。

メッセージ message-tab

デフォルトで有効になっている「UI テイクオーバー」オプションを使用すると、アプリ内メッセージの背景を暗くして、コンテンツへのフォーカスを強調することができます。

詳細フォーマットを使用したその他のオプション

詳細フォーマットモード​がオンの場合は、次のオプションを使用して、メッセージをさらにパーソナライズできます。

  • ジェスチャのカスタマイズ:ユーザーのスワイプ操作をカスタマイズできます。解除を選択した場合、カスタムインタラクトイベントやターゲット宛先を追加できます。

  • UI テイクオーバーのカスタマイズ:背景に表示するカラーとその不透明度を選択できます。

  • サイズのカスタマイズ:アプリ内通知の幅と高さを調整できます。

  • 位置のカスタマイズ:ユーザーの画面でのアプリ内メッセージの位置をカスタマイズできます。垂直方向と水平方向の配置を変更できます。

  • アニメーションのカスタマイズ:アプリ内通知がユーザーのデバイスの左または上から表示される場合など、表示と解除のアニメーションをカスタマイズできます。

  • メッセージの角丸コーナーの半径​を変更することで、アプリ内通知のコーナーに角丸を追加できます。

「データ」タブ data-tab

データ」タブから、キー と​ ​を定義して、ペイロードにカスタム変数を含めることができます。これらのキーと値のペアを使用すると、特定の設定に応じて、追加のデータを渡すことができます。

詳しくは、開発者用ドキュメントを参照してください。

  1. データ」タブから、「キーと値のペアを追加」を選択します。

  2. キー」フィールドと「」フィールドに入力します。

  3. 」をクリックして、必要なペアを削除します。

関連トピック:

チュートリアルビデオ video

次のビデオでは、アプリ内メッセージの作成およびテスト方法を示します。

recommendation-more-help
b22c9c5d-9208-48f4-b874-1cefb8df4d76