[Solo SaaS]{class="badge positive" title="Solo se aplica a Adobe Commerce as a Cloud Service y Adobe Commerce Optimizer proyectos (infraestructura SaaS administrada por Adobe)."}

Primeros pasos

Esta guía lo acompaña en la configuración de Adobe Commerce Optimizer de principio a fin. Aunque esta guía cubre todas las funciones, consulte la documentación para desarrolladores para obtener contenido detallado específico para desarrolladores.

Requisitos previos

Antes de empezar, asegúrese de que dispone de lo siguiente:

  • Cuenta de Adobe Experience Cloud con Adobe Commerce Optimizer derechos
  • Acceso de administrador de organización para crear instancias y administrar usuarios
  • Cuenta de GitHub para cargar datos de muestra y desarrollar tienda
  • Comprensión básica de los conceptos de comercio electrónico

Guía de inicio rápido

Siga estos pasos esenciales para ejecutar el entorno Adobe Commerce Optimizer:

Paso 1. Crear una instancia

  1. Inicie sesión en Adobe Experience Cloud.

  2. Vaya a Commerce > Commerce Cloud Manager.

  3. Haga clic en Agregar instancia > Commerce Optimizer.

    Pantalla Añadir instancia de Adobe Commerce Cloud Manager para crear un entorno de Commerce Optimizer {width="60%" modal="regular"}

  4. Configure las opciones de instancia:

    • Nombre de instancia: Nombre descriptivo (por ejemplo, “Mi espacio aislado de la compañía”)
    • Descripción: Breve descripción del propósito
    • Tipo de entorno: Comience con un entorno de espacio aislado para realizar pruebas
    • Región: selecciona tu región preferida
  5. Haga clic en Agregar instancia.

    Cloud Manager se actualiza para incluir la nueva instancia. Para obtener más información sobre cómo obtener acceso y administrarla, consulte Administrar una instancia.

NOTE
Solo puede crear entornos de zona protegida en la región de América del Norte. Una vez creada una instancia, no se puede cambiar la región.

Paso 2. Configurar su entorno

Después de crear la instancia:

  1. Administre su instancia desde Commerce Cloud Manager.
  2. Configure el acceso de los usuarios mediante la Guía de administración de usuarios.

Paso 3. Añadir datos de ejemplo (opcional)

Para pruebas y aprendizaje, siga las instrucciones Cargar datos de muestra.

Flujos de trabajo basados en roles

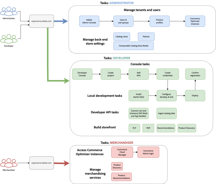
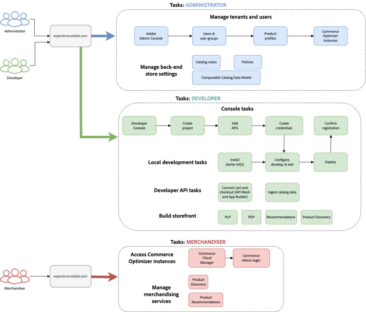
La configuración y administración de Adobe Commerce Optimizer dependen de tres funciones clave. Cada función tiene tareas y responsabilidades específicas:

Flujo de trabajo basado en roles para la configuración de Adobe Commerce Optimizer que muestra tareas de administrador, desarrollador y usuario {modal="regular"}

Tareas del administrador

Los administradores administran instancias, usuarios y configuración organizativa.

Tarea
Descripción
Vínculo
Administrar usuarios
Añadir usuarios, desarrolladores y administradores
Administración de usuarios
Crear instancias
Configuración de entornos de zona protegida y producción
Crear instancia
Administrar instancias
Compruebe el estado, actualice el nombre y la descripción de la instancia y obtenga las URL clave para el acceso a la aplicación y la API
Administrar instancias
Configurar acceso
Configuración de vistas de catálogo y políticas
Vistas de catálogo

Tareas del desarrollador

Los desarrolladores gestionan la implementación técnica y la integración de datos, incluidas las tareas de arquitectura de la plataforma.

Tarea
Descripción
Vínculo
Acceder a Developer Console
Crear proyectos y generar credenciales
Developer Console
Ingesta de datos de catálogo
Importar datos de productos de sistemas existentes
Para ingerir datos directamente en Adobe Commerce Optimizer, consulte la API de ingesta de datos.

Para ingerir datos de Commerce en entornos locales o en la nube u otros sistemas de terceros, consulte el tema Integraciones.
Configurar la tienda
Configurar la tienda de Edge Delivery Services
Configuración de tienda

Tareas del comerciante

Los comerciantes optimizan y personalizan la experiencia de compra a través de la detección de productos y recomendaciones. También usan datos y análisis de compradores para tomar decisiones estratégicas acerca de la ubicación de productos, precios y promociones en la tienda.

Tarea
Descripción
Vínculo
Descubrimiento de productos
Configuración de la búsqueda y el filtrado
Información general de comercialización
Recomendaciones
Configurar recomendaciones de productos con tecnología de IA
Recomendaciones de productos
Seguimiento del rendimiento
Monitorización de métricas de éxito
Métricas de éxito

Administrar instancias

Administre instancias desde Commerce Cloud Manager.

NOTE
No todos los usuarios de Adobe Commerce Optimizer tienen acceso a Cloud Manager. El acceso depende de la función y los permisos asignados a la cuenta de usuario.
  1. Inicie sesión en Adobe Experience Cloud.

  2. Abra Commerce Cloud Manager:

    • En Acceso rápido, haga clic en Commerce.
    • Ver las instancias disponibles.

Buscar y filtrar instancias

Después de iniciar sesión, el panel muestra todas las instancias de productos de Commerce disponibles en la organización.
La columna Product indica para qué aplicación de Commerce se aprovisiona la instancia.

Panel que muestra las opciones de búsqueda y filtro de las instancias de producto de Adobe Commerce Cloud {modal="regular"}

Utilice las herramientas Filtro y Búsqueda para buscar rápidamente instancias específicas por fecha de creación, región, creador, tipo de producto, entorno o estado.

Obtener acceso a la aplicación Adobe Commerce Optimizer

Una vez abierta la aplicación, cambie fácilmente entre entornos como zona protegida y producción para ver los datos y la configuración de cada uno sin volver al Administrador de Commerce Cloud.

  1. En Commerce Cloud Manager, haga clic en el nombre de la instancia para abrir la aplicación Adobe Commerce Optimizer.

  2. Cambiar entre Adobe Commerce Optimizer instancias sin salir de la aplicación.

    La lista desplegable de instancias enumera todas las instancias de Optimizer disponibles en la organización. Seleccione la instancia que desea ver.

    Menú desplegable del conmutador de instancias para seleccionar Adobe Commerce Optimizer entornos {modal="regular"}

NOTE
Si necesita volver al Administrador de Commerce Cloud para ver los detalles de la instancia o administrar instancias, haga clic en el icono Aplicaciones Icono para abrir Aplicaciones Experience Cloud en la esquina superior izquierda de la navegación superior de Commerce Optimizer.

Obtener detalles de la instancia

Vea los detalles de la instancia haciendo clic en el icono de información junto al nombre de la instancia.

Adobe Commerce Optimizer panel de detalles de instancia que muestra los extremos y el identificador de instancia ​ {width="60%" modal="regular"}

Tenga en cuenta la siguiente información clave:

  • Extremo de GraphQL para recuperar datos del catálogo de Commerce mediante la API de comercialización
  • Extremo de catálogo para la ingesta de datos de catálogo en Commerce Optimizer mediante la API de REST
  • URL de Commerce Optimizer para acceder a la aplicación Adobe Commerce Optimizer
  • ID de instancia: el ID único que identifica la instancia. El identificador de instancia también se conoce como tenant_id.

Si es desarrollador, necesita estos detalles para configurar su entorno de desarrollo y conectarse a las API de Adobe Commerce Optimizer.

NOTE
Para acceder a los detalles de la instancia, debe tener los permisos necesarios en la organización IMS de Adobe. Si no ve los detalles de la instancia o no puede acceder a la aplicación, póngase en contacto con el administrador de la organización.

Editar nombre y descripción de instancia

Actualice el nombre y la descripción de la instancia según sea necesario.

  1. Haga clic en el icono Editar junto al nombre de una instancia.
  2. Actualice Instance name y Description según sea necesario.
  3. Haga clic en Guardar.

Añadir datos de ejemplo

Adobe proporciona un repositorio de GitHub con datos de ejemplo y herramientas que le ayudarán a aprender y probar las características de Adobe Commerce Optimizer.
Los datos de ejemplo se basan en el escenario comercial de Carvelo e incluyen:

  • Catálogo de productos con piezas de automóvil
  • Varios libros de precios y escenarios de precios
  • Vistas del catálogo y políticas para diferentes distribuidores
  • Completar ejemplos de flujo de trabajo de extremo a extremo

Cargar los datos de ejemplo:

  1. Acceda al repositorio de GitHub Ingesta de datos de catálogo de muestra.

  2. Siga las instrucciones de configuración del archivo LÉAME del repositorio para completar las siguientes tareas:

    • Configurar su entorno
    • Completar el proceso de ingesta de datos
    • Creación de vistas de catálogo y políticas con los datos de ejemplo
    • Compruebe la ingesta de datos comprobando los datos del servicio de catálogo en la página Sincronización de datos

Pasos siguientes

Después de completar la configuración:

  1. Configura tu tienda:

  2. Explore el caso de uso de Carvelo:

  3. Configurar la comercialización:

  4. Monitorización del rendimiento:

Resolución de problemas

Problemas comunes

Problema
Solución
No se puede crear una instancia
Compruebe que tiene Adobe Commerce Optimizer derechos y permisos de administración.
La instancia no aparece
Compruebe la organización IMS de Adobe y actualice la página.
No se puede obtener acceso a la instancia
Asegúrese de que se le añade como usuario en Admin Console.
No se cargan los datos de muestra
Compruebe las credenciales de la instancia y los extremos de la API.

Obtener ayuda

recommendation-more-help
commerce-help-optimizer