测试您的历程 testing_the_journey

构建历程后,您可以在发布之前对其进行测试。 Journey Optimizer提供“测试模式”,当测试用户档案在旅程中移动时查看测试用户档案,并在激活之前检测潜在错误。 通过运行快速测试,您可以检查历程是否正确运行,以便您能够放心地发布它们。

只有测试配置文件才能进入处于测试模式的历程。 您可以创建新的测试用户档案,也可以将现有用户档案转换为测试用户档案。 在本节中了解有关测试配置文件的更多信息。

NOTE
在测试历程之前,必须解决所有错误(如果有)。 在本节中测试之前,了解如何检查错误。 如果测试配置文件在测试模式下无法进行,请参阅测试模式转换疑难解答

重要说明 important_notes

一般限制

  • 仅测试配置文件 — 只有在Real-time Customer Profile Service中标记为“测试配置文件”的个人才能进入测试模式的历程。 了解如何创建测试用户档案
  • 命名空间要求 — 测试模式仅适用于使用命名空间的草稿历程。 测试模式需要检查进入旅程的人员是否为测试用户档案,因此必须能够访问Adobe Experience Platform。
  • 配置文件限制 — 在单个测试会话期间,最多可以有100个测试配置文件进入历程。
  • 事件触发 — 只能从接口触发事件。 无法使用API从外部系统触发事件。
  • 自定义上传受众 -历程测试模式不支持自定义上传受众属性扩充。

测试期间和测试后的行为

  • 禁用测试模式 — 禁用测试模式时,将删除历程中当前或之前输入的所有配置文件,并清除报告。
  • 重新激活的灵活性 — 您可以根据需要多次启用和禁用测试模式。
  • 自动停用 — 在测试模式下持续停用​ 一周 ​的历程会自动恢复为草稿状态,以优化性能并防止过时资源的使用。
  • 编辑和发布 — 当测试模式处于活动状态时,您无法修改历程。 但是,您可以直接发布历程,之前无需停用测试模式。

执行

  • 拆分行为 — 当历程达到拆分时,将始终选择顶部分支。 如果您希望测试其他路径,请重新排序分支。
  • 事件计时 — 如果历程包含*多个事件,则按顺序触发每个事件。过早发送事件(在第一个等待节点完成之前)或过晚发送事件(在配置的超时之后)将放弃该事件并将配置文件发送到超时路径。 通过在定义的窗口中发送有效负载,始终确认对事件有效负载字段的任何引用保持有效
  • 活动日期窗口 — 确保历程配置的选择开始和结束日期/时间窗口包括启动测试模式时的当前时间。 否则,触发的测试事件将以静默方式丢弃。 在此页面上了解有关此问题疑难解答的更多信息。
  • 反应事件 — 对于具有超时的反应事件,最小和默认等待时间为40秒。
  • 测试数据集 — 在测试模式下触发的事件存储在专用数据集中,标记如下: JOtestmode - <schema of your event>
  • 共享基础架构 — 测试模式在与生产相同的基础架构上运行。 在高流量期间,您可能会注意到电子邮件发送或事件处理出现延迟。 在这种情况下,请检查平台流量仪表板或在非高峰时间重试测试。

激活测试模式

要使用测试模式,请执行以下步骤:

  1. 要激活测试模式,请单击右上角的​ 测试模式 ​按钮。

    历程界面中的 测试模式按钮

  2. 如果历程至少有一个​ 等待 ​活动,请设置​ 等待时间 ​参数以定义每个等待活动和事件超时在测试模式下的停留时间。 等待和事件超时的默认时间为10秒。 这将确保您快速获得测试结果。

    测试模式下的等待时间参数配置

    note note
    NOTE
    当在历程中使用具有超时的反应事件时,等待时间的默认值和最小值为40秒。 请参阅此小节
  3. 使用​ 触发事件 ​按钮配置事件并将其发送到历程。

    在测试模式下触发事件按钮

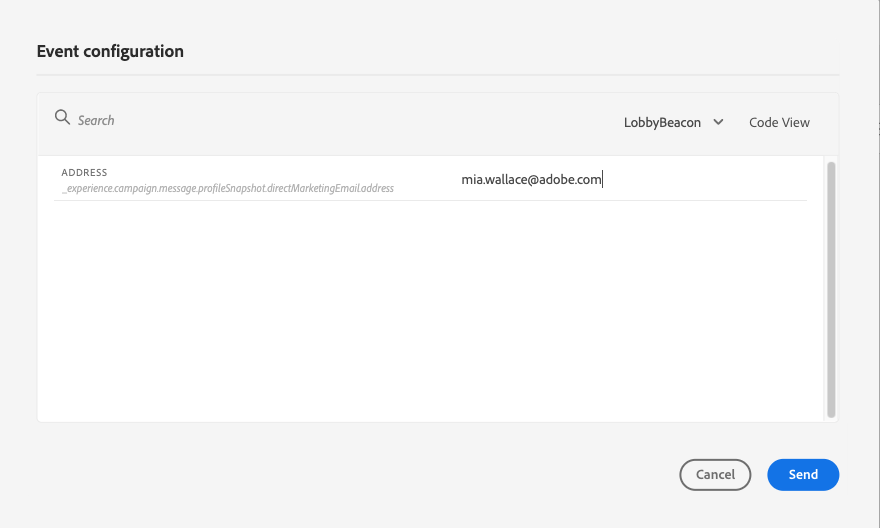
  4. 配置所需的不同字段。 在​ 配置文件标识符 ​字段中,输入用于标识测试配置文件的字段的值。 例如,它可以是电子邮件地址。 确保发送与测试用户档案相关的事件。 请参阅此小节

    包含配置文件标识符输入的事件配置字段

  5. 收到事件后,单击​ 显示日志 ​按钮查看测试结果并进行验证。 请参阅此小节

    显示日志按钮以查看测试结果

  6. 如果有任何错误,请取消激活测试模式,修改历程并再次进行测试。完成测试后,即可发布旅程。 请参阅此页

触发您的事件 firing_events

使用​ 触发事件 ​按钮配置将促使人员进入历程的事件。

先决条件 trigger-events-prerequisites

作为先决条件,您必须知道哪些配置文件在Adobe Experience Platform中标记为测试配置文件。 事实上,测试模式仅在历程中允许这些用户档案。

事件必须包含ID。 预期ID取决于事件配置。 例如,它可以是ECID或电子邮件地址。 需要将此键的值添加到​ 配置文件标识符 ​字段中。

如果您的历程无法启用测试模式并出现错误ERR_MODEL_RULES_16,请确保使用的事件在使用渠道操作时包含标识命名空间

身份命名空间用于唯一标识测试配置文件。 例如,如果电子邮件用于识别测试用户档案,则应选择身份命名空间​Email。 如果唯一标识符是电话号码,则应选择身份命名空间​电话

NOTE
  • 在测试模式下触发事件时,将生成一个实际事件,这意味着该事件还将点击侦听此事件的其他历程。

  • 请确保在测试模式下每个事件均按正确顺序在配置的等待窗口内触发。 例如,如果等待60秒,则必须仅在该60秒等待过后、超时限制过期之前触发第二个事件。

事件配置 trigger-events-configuration

如果您的历程包含多个事件,请使用下拉列表选择一个事件。然后,对于每个事件,配置传递的字段以及事件发送的执行。 界面可帮助您在事件有效载荷中传递正确的信息并确保信息类型正确无误。 测试模式会保存测试会话中使用的最后一个参数以供将来使用。

事件配置界面,带有用于事件选择的字段和下拉列表

利用接口,可传递简单的事件参数。 如果要在事件中传递集合或其他高级对象,则可以选择​ 代码视图 ​以查看有效负载的整个代码并对其进行修改。 例如,您可以复制并粘贴技术用户准备的事件信息。

用于高级配置的 JSON格式的事件有效负载的代码视图

技术用户还可以使用此界面来撰写事件负载和触发事件,而无需使用第三方工具。

单击​ 发送 ​按钮时,测试开始。 个人在历程中的进度由视觉流表示。 当个人在历程中移动时,路径将逐渐变为绿色。 如果发生错误,则会在相应的步骤上显示警告符号。 您可以将光标放在错误上以显示有关错误的更多信息,并访问完整的详细信息(如果可用)。

历程测试可视化流显示配置文件进度和任何错误

当您在事件配置屏幕中选择不同的测试用户档案并再次运行测试时,可视流将被清除并显示新用户的路径。

在测试中打开历程时,显示的路径对应于上次执行的测试。

基于规则的历程的测试模式 test-rule-based

测试模式也可用于使用基于规则的事件的历程。 有关基于规则的事件的详细信息,请参阅此页面

触发事件时,事件配置​屏幕允许您定义要在测试中传递的事件参数。 您可以单击右上角的工具提示图标来查看事件ID条件。 作为规则评估一部分的每个字段旁边还提供了工具提示。

包含规则评估工具提示的事件配置屏幕

业务事件的测试模式 test-business

使用商业事件时,请使用测试模式在历程中触发单个测试配置文件入口,模拟该事件并传递正确的配置文件ID。 您必须传递事件参数和将进入测试历程的测试用户档案的标识符。 在测试模式下,对于基于业务事件的历程,没有“代码视图”模式可用。

请注意,首次触发业务事件时,不能在同一测试会话中更改业务事件定义。 您只能让同一个人或不同人通过相同或其他标识符进入历程。 如果要更改业务事件参数,则必须停止并重新启动测试模式。

查看日志 viewing_logs

使用​ 显示日志 ​按钮可以查看测试结果。 此页面以JSON格式显示历程的当前信息。 使用按钮可复制整个节点。 您需要手动刷新页面以更新历程的测试结果。

测试日志以JSON格式显示历程执行结果

NOTE
在测试日志中,如果在调用第三方系统(数据源或操作)时出错,则显示错误代码和错误响应。

将显示历程中当前存在的个人(技术上称为实例)的数量。 以下是为每个人显示的有用信息:

  • Id:历程中个人的内部ID。 这可用于调试目的。
  • currentstep:个人在历程中的步骤。 我们建议向您的活动添加标签以更轻松地对其进行识别。
  • currentstep >阶段:个人历程的状态(正在运行、已完成、出错或超时)。 有关详细信息,请参阅下文。
  • currentstep > extraInfo:错误的描述和其他上下文信息。
  • currentstep > fetchErrors:有关在此步骤中发生的数据错误的获取信息。
  • externalKeys:事件中定义的键公式的值。
  • 扩充数据:如果历程使用数据源,则历程已检索的数据。
  • transitionHistory:个人执行的步骤列表。 对于事件,将显示有效负载。
  • actionExecutionErrors :有关所发生错误的信息。

以下是个人旅程的不同状态:

  • 正在运行:个人当前正在历程中。
  • 已完成:个人已到达历程的结尾。
  • 错误:个人在历程中因错误而停止。
  • 超时:个人在历程中停止,因为步骤耗时过长。

当使用测试模式触发事件时,将自动使用源名称生成数据集。

测试模式会自动创建体验事件并将其发送到Adobe Experience Platform。 此体验事件的源名称是“Journey Orchestration测试事件”。

recommendation-more-help
b22c9c5d-9208-48f4-b874-1cefb8df4d76