Audit trail audit-trail

INFO
Ulteriori informazioni sulla funzionalità Audit trail sono disponibili nella documentazione di Adobe Campaign v8.

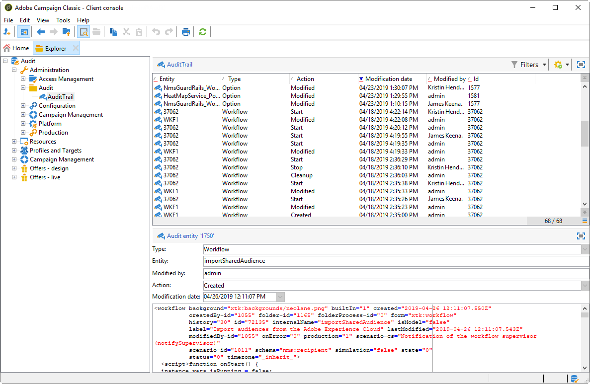
In Adobe Campaign, Audit trail consente di accedere alla cronologia completa delle modifiche apportate all'interno dell'istanza.

Audit trail acquisisce in tempo reale un elenco completo delle azioni e degli eventi che si verificano nell'istanza Adobe Campaign. Include una modalità autonoma di accedere alla cronologia dei dati per poter rispondere a domande quali: cosa è successo ai flussi di lavoro e chi li ha aggiornati per ultimo o cosa hanno fatto gli utenti nell’istanza.

NOTE
Adobe Campaign non controlla le modifiche apportate all’interno di diritti utente, modelli, personalizzazioni o campagne.
L’audit trail può essere gestito solo dagli amministratori dell’istanza.

Ulteriori informazioni sulle entità disponibili in Audit Trail
  • Audit trail dello schema: consente di esplorare le modifiche apportate agli schemi, nonché di identificare chi ha apportato tali modifiche e quando si sono verificate.

    Per informazioni dettagliate sugli schemi, consulta questa pagina.

  • Audit trail del flusso di lavoro tiene traccia di tutte le azioni relative ai flussi di lavoro, tra cui:

    • Inizio
    • Pausa
    • Interruzione
    • Riavvio
    • Pulizia uguale all’azione Cancella cronologia
    • Simula, che è uguale all’azione Avvia in modalità simulazione
    • Attivazione uguale all'azione Esegui attività in sospeso ora
    • Interruzione incondizionata

    Per ulteriori informazioni sui flussi di lavoro, consulta questa pagina.

    Per ulteriori informazioni su come monitorare i flussi di lavoro, consulta la documentazione di Campaign v8.

  • Option audit trail consente di controllare le attività e le ultime modifiche apportate alle opzioni.

    Per ulteriori informazioni sulle opzioni, consulta questa pagina.

  • Audit trail consegna consente di controllare le attività e le ultime modifiche apportate alle consegne.

    Per ulteriori informazioni sulle consegne, consulta questa pagina.

  • Account esterno consente di controllare le modifiche apportate agli account esterni, utilizzate da processi tecnici quali flussi di lavoro tecnici o flussi di lavoro per campagne.

    Per ulteriori informazioni sull'account esterno, fare riferimento a questa pagina.

  • Mappatura consegna consente di monitorare le attività e le modifiche recenti apportate alle mappature di consegna.

    Per ulteriori informazioni sulla mappatura della consegna, consulta questa pagina.

  • Applicazione Web consente di controllare le modifiche apportate ai moduli Web in Campaign V8 utilizzati per creare pagine con campi di input e di selezione e che possono includere dati dal database.

    Per ulteriori informazioni sull'applicazione Web, fare riferimento a questa pagina.

  • Offerta ti consente di controllare le attività e le ultime modifiche apportate alle offerte.

    Per ulteriori informazioni sull'offerta, consulta questa pagina.

  • Operatore consente di monitorare le attività e le modifiche recenti apportate agli operatori.

    Per ulteriori informazioni sugli operatori, consulta questa pagina.

recommendation-more-help
601d79c3-e613-4db3-889a-ae959cd9e3e1