3.2.4建立您的歷程和訊息

在本練習中,您將使用Adobe Journey Optimizer建立歷程和數則文字訊息。

在此使用案例中,目標是根據客戶位置的天氣條件傳送不同的訊息。 已定義3個案例:

  • 攝氏10度以下
  • 攝氏10至25度之間
  • 溫度高於25攝氏度

針對這3個條件,您需要在Adobe Journey Optimizer中定義3則訊息。

3.2.4.1建立您的歷程

前往Adobe Experience Cloud登入Adobe Journey Optimizer。 按一下​ Journey Optimizer

ACOP

您將被重新導向到Journey Optimizer中的​ 首頁 ​檢視。 首先,確定您使用正確的沙箱。 要使用的沙箱稱為--aepSandboxName--。 然後您就會進入沙箱​ ​首頁--aepSandboxName--檢視。

ACOP

在左側功能表中,前往​ 歷程 ​並按一下​ 建立歷程 ​以開始建立您的歷程。

示範

您應該先為您的歷程命名。

作為歷程的名稱,請使用--aepUserLdap-- - Geofence Entry Journey。 目前不可設定其他值。 按一下​ 儲存

示範

在熒幕左側,檢視​ 事件。 您應該會在該清單中看到先前建立的事件,其名稱為--aepUserLdap--GeofenceEntry。 選取它,然後將其拖放到歷程畫布上。 您的歷程隨後將如下所示。

示範

接著,按一下​ 協調流程。 您現在看到可用的​ 協調流程 ​功能。 選取「條件」,然後將其拖放至「歷程畫布」。

示範

您現在必須為此條件設定三個路徑:

  • 氣溫低於攝氏10度
  • 攝氏10至25度之間
  • 溫度高於25攝氏度

讓我們定義第一個條件。

條件1:攝氏10度以下

按一下​ 條件。 按一下​ Path1 ​並編輯​ 比10 C ​還冷的路徑名稱。 按一下Path1運算式的​ 編輯 ​圖示。

示範

然後您會看到空白的​ 簡單編輯器 ​畫面。 您的查詢會更進階,因此您需要​ 進階模式。 按一下​ 進階模式

示範

然後您會看到允許輸入程式碼的​ 進階編輯器

示範

選取下列程式碼並將其貼到​ 進階編輯器 ​中。

#{--aepUserLdap--WeatherApi.--aepUserLdap--WeatherByCity.main.temp} <= 10

您將會看到此訊息。

示範

為了在此情況下擷取溫度,您需要提供客戶目前所在的城市。
城市 ​需要連結至動態引數q,就像您先前在開放氣象API檔案中看到的一樣。

如熒幕擷圖所示,按一下欄位​ 動態值: q

示範

然後,您必須在其中一個可用的資料來源中尋找包含客戶目前城市的欄位,在此情況下,您需要在​ 內容 ​下尋找該欄位。

示範

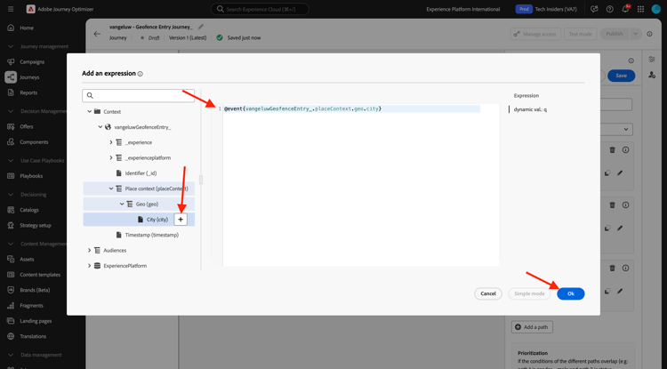
您可以導覽至--aepUserLdap--GeofenceEntry.placeContext.geo.city找到該欄位。

按一下該欄位或按一下​ +,它將會新增為引數q的動態值。 此欄位將會填入,例如您在行動應用程式中實作的地理位置服務。 在這種情況下,您將使用示範網站的資料收集屬性來模擬此情形。 按一下​ 「確定」

示範

條件2:攝氏10至25度之間

新增第一個條件後,您會看到此畫面。 按一下​ 新增路徑

示範

連按兩下​ Path1 ​並編輯路徑名稱​ 介於10到25 C ​之間。 按一下此路徑運算式的​ 編輯 ​圖示。

示範

然後您會看到空白的​ 簡單編輯器 ​畫面。 您的查詢會更進階,因此您需要​ 進階模式。 按一下​ 進階模式

示範

然後您會看到允許輸入程式碼的​ 進階編輯器

示範

選取下列程式碼並將其貼到​ 進階編輯器 ​中。

#{--aepUserLdap--WeatherApi.--aepUserLdap--WeatherByCity.main.temp} > 10 and #{--aepUserLdap--WeatherApi.--aepUserLdap--WeatherByCity.main.temp} <= 25

您將會看到此訊息。

示範

為了擷取本條件中的溫度,您必須提供客戶目前所在的城市。
City ​需要連結至動態引數​ q,就像您先前在Open Weather API檔案中看到的一樣。

如熒幕擷圖所示,按一下欄位​ 動態值: q

示範

然後,您需要在一個可用資料來源中找到包含客戶目前城市的欄位。

示範

您可以導覽至--aepUserLdap--GeofenceEntry.placeContext.geo.city找到該欄位。 按一下該欄位,就會將其新增為引數​ q ​的動態值。 此欄位將會填入,例如您在行動應用程式中實作的地理位置服務。 在這種情況下,您將使用示範網站的資料收集屬性來模擬此情形。 按一下​ 「確定」

示範

接下來,您將新增第3個條件。

條件3:攝氏25度以上

新增第二個條件後,您會看到此畫面。 按一下​ 新增路徑

示範

按兩下Path1以將名稱變更為​ 比25 C ​熱。
然後按一下此路徑之運算式的​ 編輯 ​圖示。

示範

然後您會看到空白的​ 簡單編輯器 ​畫面。 您的查詢會更進階,因此您需要​ 進階模式。 按一下​ 進階模式

示範

然後您會看到允許輸入程式碼的​ 進階編輯器

示範

選取下列程式碼並將其貼到​ 進階編輯器 ​中。

#{--aepUserLdap--WeatherApi.--aepUserLdap--WeatherByCity.main.temp} > 25

您將會看到此訊息。

示範

為了擷取本條件中的溫度,您必須提供客戶目前所在的城市。
City ​需要連結至動態引數​ q,就像您先前在Open Weather API檔案中看到的一樣。

如熒幕擷圖所示,按一下欄位​ 動態值: q

示範

然後,您需要在一個可用資料來源中找到包含客戶目前城市的欄位。

示範

您可以導覽至--aepUserLdap--GeofenceEntry.placeContext.geo.city找到該欄位。 按一下該欄位,就會將其新增為引數​ q ​的動態值。 此欄位將會填入,例如您在行動應用程式中實作的地理位置服務。 在這種情況下,您將使用示範網站的資料收集屬性來模擬此情形。 按一下​ 「確定」

示範

您現在有三個已設定的路徑。 按一下​ 儲存

示範

由於此歷程僅供學習之用,您現在將設定數個動作,以展示行銷人員目前必須傳送訊息的各種選項。

3.2.4.2傳送下列路徑的訊息:攝氏10度以下

對於每個溫度環境,您將嘗試傳送文字訊息給客戶。 在本練習中,您會傳送真實訊息至Slack頻道,而非行動電話號碼。

讓我們專注於路徑​ 比10 C ​冷。

示範

在左側功能表中,返回​ 動作,選取動作--aepUserLdap--TextSlack,然後將其拖放至​ 訊息 ​動作之後。

示範

向下捲動至​ 要求引數,然後按一下引數​ ​編輯textToSlack圖示。

示範

在快顯視窗中,按一下​ 進階模式

示範

選取下列程式碼,複製並貼到​ 進階模式編輯器 ​中。 按一下​ 確定

"Brrrr..." + #{ExperiencePlatform.ProfileFieldGroup.profile.person.name.firstName} + ", it's cold and freezing outside. Get comfortable at home with a 20% discount on a Disney+ subscription!"

示範

您將會看到已完成的動作。 向上捲動並按一下​ 儲存

示範

此歷程路徑現已準備就緒。

3.2.4.3傳送下列路徑的訊息:攝氏10度至25度之間

對於每個溫度環境,您都會嘗試傳送訊息給您的客戶。 在本練習中,您會傳送真實訊息至Slack頻道,而非行動電話號碼。

讓我們專注於10到25個C 路徑之間的

示範

在左側功能表中,返回​ 動作,選取動作--aepUserLdap--TextSlack,然後將其拖放至​ 訊息 ​動作之後。

示範

向下捲動至​ 要求引數,然後按一下引數​ ​編輯textToSlack圖示。

示範

在快顯視窗中,按一下​ 進階模式

示範

選取下列程式碼,複製並貼到​ 進階模式編輯器 ​中。 按一下​ 確定

"What nice weather for the time of year, " + #{ExperiencePlatform.ProfileFieldGroup.profile.person.name.firstName} + " 20% discount on Apple AirPods so you can go for a walk and listen to your favorite podcast!"

示範

您將會看到已完成的動作。 向上捲動並按一下​ 儲存

示範

此歷程路徑現已準備就緒。

3.2.4.4傳送下列路徑的訊息:溫度超過25°C

對於每個溫度環境,您都會嘗試傳送訊息給您的客戶。 在本練習中,您會傳送真實訊息至Slack頻道,而非行動電話號碼。

讓我們專注於​ 比25 C ​路徑還溫暖的路徑。

示範

在左側功能表中,返回​ 動作,選取動作--aepUserLdap--TextSlack,然後將其拖放至​ 訊息 ​動作之後。

示範

向下捲動至​ 要求引數,然後按一下引數​ ​編輯textToSlack圖示。

示範

在快顯視窗中,按一下​ 進階模式

示範

選取下列程式碼,複製並貼到​ 進階模式編輯器 ​中。 按一下​ 確定

"So warm, " + #{ExperiencePlatform.ProfileFieldGroup.profile.person.name.firstName} + "! 20% discount on adding 10GB of extra data so you can get online at the beach!"

示範

您將會看到已完成的動作。 按一下​ 儲存

示範

此歷程路徑現已準備就緒。

3.2.4.5發佈您的歷程

您的歷程現在已完整設定。 按一下​ 發佈

示範

再按一下​ 發佈

示範

您的歷程現已發佈。

示範

後續步驟

移至3.2.5觸發您的歷程

返回Adobe Journey Optimizer:外部資料來源和自訂動作

返回所有模組

recommendation-more-help
4bbf020c-24db-4a43-b239-88fab142f02d