1.4.1 Brand Concierge快速入门

1.4.1.1 Brand Concierge概述

在配置Brand Concierge时,您将使用的2个主要元素包括:

  • 代理编辑器(配置层)

    用途:用于构建和配置对话式AI体验的主要UI平台。

    主要职责:

    • 定义和管理数据源和知识库
    • 设置品牌表达式(色调、样式、护栏)
    • 设置Meeting Booking代理
  • Agent Orchestrator(执行引擎)

    用途:解释用户请求并执行相应代理操作的推理和协调引擎。

    主要职责:

    • 解释自然语言用户意图
    • 生成和执行多步推理计划
    • 选择并调用适当的运算符/工具
    • 强制实施品牌上下文、合规性和护栏
    • 协调多代理工作流
    • 汇总和组合来自多个数据源的响应
  • Brand Concierge对话运行时(服务层)

    用途:面向客户的对话服务层,用于管理聊天会话、上下文和客户交互。

    关键组件:

    • Web代理(客户端):使用Web SDK集成的浏览器或移动聊天用户界面
    • 会话服务(后端):管理会话状态并充当编排网关

    主要职责:

    • 管理用户会话和对话记录
    • 处理用户身份验证和配置文件
    • 在客户端和Agent Orchestrator之间路由消息
    • 保留对话上下文
    • 将行为和操作事件记录到AEP for analytics
    • 应用特定于表面的配置

1.4.1.2 Brand Concierge实例配置

要开始创建自己的Brand Concierge实例,请执行以下步骤。

转到https://experience.adobe.com/。 打开​Brand Concierge

Brand Concierge

您应该会看到此内容。 单击​ 沙盒选择 ​菜单。 选择已分配给您的沙盒。 该沙盒应命名为techinsidersX(将X替换为您分配的编号)。

Brand Concierge

接下来,填写以下变量:

  • 公司名称:花旗信号

  • 门房名称CitiSignal Sales Assistant

在​下输入以下文本:您希望礼宾人员做什么?

Brand Concierge should help customers find their best device, plan or entertainment deal. Brand Concierge should help users discover internet plans, entertainment deals,  and help find the best available packages. Brand Concierge should also answer questions about devices such as phones and watches.
  • 网站链接:提供您正在使用的网站的链接

单击​继续

Brand Concierge

您应该会看到此内容。 此信息是基于AI在上一页上提供的输入生成的。 查看信息,在您满意后,单击​生成礼宾

Brand Concierge

您应该会看到此内容。 单击​ 面向消费者的产品咨询 ​旁边的​+添加

Brand Concierge

您应该会看到此内容。 使用以下文本填写以下字段。

在提供推荐之前,门房应该了解产品或受众什么?

CitiSignal is a telecommunications company that sells devices such as phones and watches and that sells internet services such as their lead product CitiSignal Fiber Max. On top of that, CitiSignal sells entertainment services that offer premium streaming services at a discounted price. CitiSignal is targeting these 3 personas primarily: Smart Home Families, Online Gamers and Remote Professionals.

礼宾员在提供推荐时是否有任何业务规则或限制?

Prioritize positioning the CitiSignal Fiber Max offering.

礼宾员是否应该遵循或避免任何特定的关键字或短语?

Competitor pricing, competitor products

单击​保存

Brand Concierge

单击​ 箭头 ​返回上一屏幕。

Brand Concierge

转到​知识Source,然后单击​构建您的知识源

Brand Concierge

选择​ 网站链接 ​并单击​继续

Brand Concierge

您应该会看到此内容。 输入CitiSignal website作为知识源的名称。

您现在需要上传一个包含您网站链接的csv文件。 下载CitiSignal网站链接CSV文件到您的桌面。

单击​浏览文件

Brand Concierge

打开文件​citisignal-website-links.csv,并更新链接以指向您自己的CitiSignal网站。

Brand Concierge

选择您刚刚下载和编辑的文件​citisignal-website-links.csv。 单击​打开

Brand Concierge

您的文件现已添加到此知识源中。 单击​添加

Brand Concierge

您应该会看到此内容。 单击​构建您的知识源

Brand Concierge

选择​ 产品目录 ​并单击​继续

Brand Concierge

您应该会看到此内容。 输入CitiSignal Products作为知识源的名称。 单击​浏览文件,然后从设备中选择​浏览

Brand Concierge

您现在需要上传一个包含您网站链接的csv文件。 将CitiSignal产品目录下载到您的桌面并解压缩。

Brand Concierge

选择文件​CitiSignal-catalog.json,然后单击​打开

Brand Concierge

您应该会看到此内容。 单击​添加

Brand Concierge

你以后会回到这里的。 处理将需要10-20分钟,因此您必须在稍后阶段返回此处以验证处理是否成功。

Brand Concierge

1.4.1.3个AEP入门培训步骤

Brand Concierge使用Adobe Experience Platform存储对话中的交互数据。 Brand Concierge与Experience Platform之间的连接需要数据流由Brand Concierge配置和使用。

数据流

转到https://experience.adobe.com/。 打开​Experience Platform

Brand Concierge

确保您选择了正确的沙盒,应将其命名为techinsidersX。 在左侧菜单中,向下滚动并选择​数据流

Brand Concierge

单击​新建数据流

Brand Concierge

输入​数据流名称 --aepUserLdap-- - Brand Concierge,然后选择​映射架构 cja-brand-concierge-sb-XXX

单击​保存

Brand Concierge

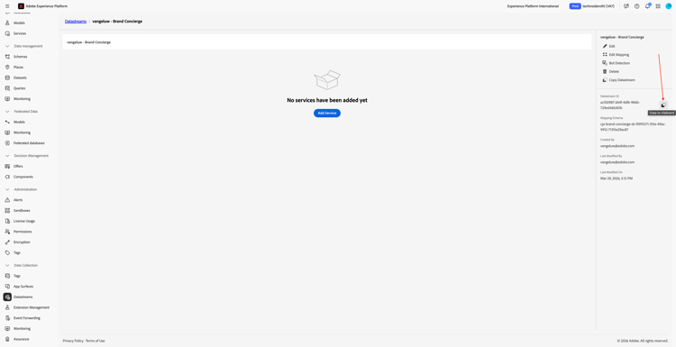
您的数据流现已配置完成。 复制数据流名称和数据流ID,并将其写在计算机上的文本文件中。

Brand Concierge

数据流配置管理

下一步是启用Brand Concierge配置管理API以配置您刚刚创建的数据流。 在请求处理期间解决IMS组织ID和沙盒详细信息时需要此信息。

转到​主页,然后选择​管理员控件

Brand Concierge

转到​数据流配置管理,然后单击​添加配置

Brand Concierge

粘贴您之前创建的数据流的​数据流ID。 单击​保存

Brand Concierge

然后您应该会看到类似这样的内容。

Brand Concierge

1.4.1.4样式配置管理

转到​样式配置管理。 单击​初始化样式配置

Brand Concierge

输入​品牌名称 CitiSignal,然后单击​初始化样式配置

Brand Concierge

您应该会看到此内容。

Brand Concierge

1.4.1.5 Agent Orchestrator清单

转到​更新清单。 您应该会看到此内容。 查看每个字段中的信息,并根据需要进行更改。 进行更改后,单击**更新清单。

Brand Concierge

1.4.1.6完成知识源设置

转到​知识源。 10-20分钟后,两个知识源的​ 状态 ​应为​已完成。 一旦两个知识源的状态为​成功,请单击​主页

Brand Concierge

您应该会看到此内容。 单击​ 网站链接 ​卡片上的​+连接

Brand Concierge

选择知识源​CitiSignal网站,然后单击​保存

Brand Concierge

您应该会看到此内容。 在​ 产品目录 ​卡片上单击​+连接

Brand Concierge

选择知识源​CitiSignal产品,然后单击​保存

Brand Concierge

您应该会看到此内容。 单击​ 预览 ​开始与您的Brand Concierge交互。

Brand Concierge

您现在可以开始询问与提供的知识源相关的问题。

Brand Concierge

输入问题what products do you sell?并单击​发送

Brand Concierge

然后,您应该获得类似的响应。

Brand Concierge

您的Brand Concierge实例现在已准备好在您的网站上实施。

后续步骤

转到在您的网站上实施Brand Concierge

返回Brand Concierge

返回所有模块

recommendation-more-help
4bbf020c-24db-4a43-b239-88fab142f02d