设计应用程序内内容 design-content

您可以编辑应用程序内内容以配置体验选项:

  • 在​ 营销活动 ​中,从​ 操作 ​菜单中,要配置消息内容,请单击​ 编辑内容 ​按钮。

  • 在​ 历程 ​中,从应用程序内​ 操作 ​的高级菜单中,可以使用​ 编辑内容 ​按钮开始设计内容。

高级格式 ​切换可激活其他选项以自定义体验。

创建应用程序内消息,并定义其内容并对其进行个性化后,即可查看和激活该消息。 然后,将根据营销活动计划发送通知。 请参阅此页面以了解详情。

消息布局 message-layout

从​ 消息布局 ​部分中,根据您的消息传送需求选择四个不同的布局选项之一。

  • 全屏:此类型的布局覆盖受众设备的整个屏幕。

    此选项支持媒体(图像、视频)、文本和按钮组件。

  • 模式:此布局显示在大型警报样式窗口中,背景中仍可看到您的应用程序。

    此选项支持媒体(图像、视频)、文本和按钮组件。

  • 横幅:此类型的布局显示为本机操作系统警报消息。

    您只能向消息添加​ 标头 ​和​ 正文

  • 自定义:自定义消息模式允许您直接导入和编辑预先配置的HTML消息之一。

    • 选择​ 撰写 ​以输入或粘贴原始HTML代码。

      使用左窗格以利用Journey Optimizer个性化功能。 有关详细信息,请参阅此部分

    • 选择​ 导入 ​以导入包含HTML内容的HTML或.zip文件。

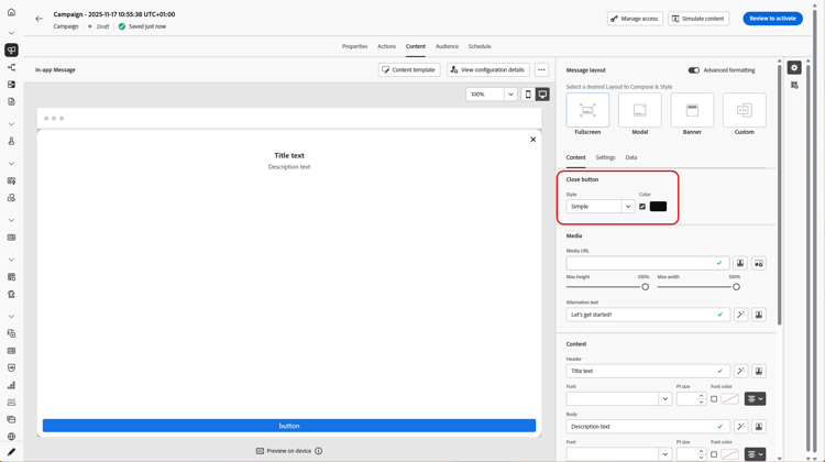
“内容”选项卡 content-tab

从​ Content ​选项卡,您可以定义并个性化通知的内容和​ 关闭 ​按钮的样式。 您还可以向应用程序内通知添加媒体,并在此选项卡中添加操作按钮。

“关闭”按钮 close-button

选择​ 关闭按钮 ​的​ 样式

可用的样式包括:

  • 简单
  • 来自媒体URL或您的Assets的​ 自定义图像
更多高级格式选项
如果​ 高级格式模式 ​已打开,则可以选中​ 颜色 ​选项来选择按钮的颜色和不透明度。

媒体 add-media

Media ​字段允许您向应用程序内消息添加媒体,从而为最终用户创造引人入胜的体验。

键入您的媒体URL或单击​ 选择Assets ​图标,直接将存储在Assets库中的资源添加到应用程序内消息中。 了解有关资产管理的更多信息
您还可以为屏幕阅读应用程序添加​ 替换文本

更多高级格式选项
如果​ 高级格式模式 ​已打开,您可以自定义媒体的​ 最大高度 ​和​ 最大宽度

内容 title-body

若要撰写邮件,请在​ 标头 ​和​ 正文 ​字段中输入内容。

使用​ Personalization ​图标添加个性化。 在本节中了解有关Adobe Journey Optimizer个性化编辑器中个性化的更多信息。

更多高级格式选项

如果​ 高级格式模式 ​已打开,则可以选择​ 标题 ​和​ 正文

  • 字体
  • Pt大小
  • 字体颜色
  • 对齐方式

按钮 add-buttons

添加按钮以供用户与应用程序内消息进行交互。

要个性化您的按钮,请执行以下操作:

  1. 编辑按钮#1文本(主)字段。 您还可以使用​ Personalization ​图标来定义内容和个性化数据。

  2. 选择您的​ Interact事件,该事件定义用户与按钮交互后的按钮操作。

  3. 在​ 目标 ​字段中输入您的Web URL或深层链接。

  4. 要添加多个按钮,请单击​ 添加按钮

更多高级格式选项

如果​ 高级格式模式 ​已打开,则可以选择​ 按钮

  • 字体
  • Pt大小
  • 字体颜色
  • 对齐方式
  • 按钮样式
  • 半径
  • 按钮颜色

“设置”选项卡 settings-tab

在​ 设置 ​选项卡中,您可以定义消息布局并预览应用程序内消息。 您还可以访问高级格式设置选项。

预览 preview-tab

NOTE
预览仅适用于移动设备应用程序内消息。

应用程序预览 ​允许您在应用程序内消息后添加背景:

  • URL链接中的媒体。

  • Assets库中的资源。

  • 背景颜色。

布局 layout-options

背景图像 ​字段允许您向应用程序内消息添加背景:

  • URL链接中的媒体。

  • 背景颜色。

消息 message-tab

默认情况下,启用了UI接管选项,该选项允许您使应用程序内消息背后的背景变暗,以强调对内容的关注。

更多高级格式选项

如果​ 高级格式化模式 ​已打开,您可以使用以下选项进一步个性化您的消息:

  • 自定义手势:允许您自定义用户滑动交互的内容。 如果选择了“消除”,则可以添加自定义交互事件和/或目标目标。

  • 自定义UI接管:允许您选择要在后台显示的颜色及其不透明度。

  • 自定义大小:允许您调整应用内通知的宽度和高度。

  • 自定义位置:允许您自定义应用程序内消息在用户屏幕上的位置。 您可以更改垂直对齐和水平对齐。

  • 自定义动画:允许您自定义显示和取消动画,例如,如果您的应用程序内通知从用户设备的左侧或顶部显示。

  • 消息圆角:允许您通过更改​ 圆角半径 ​向应用程序内通知添加圆角。

“数据”选项卡 data-tab

在​ 数据 ​选项卡中,您可以定义​ ​和​ ​以在有效负载中包含自定义变量。 这些键/值对允许您根据特定配置传递其他数据。

有关详细信息,请参阅开发人员文档

  1. 从​ 数据 ​选项卡中,选择​ 添加键/值对

  2. 填写​ ​和​ ​字段。

  3. 单击 可删除所需的任何对。

相关主题:

操作说明视频 video

以下视频介绍了如何创作和测试应用程序内消息。

recommendation-more-help
b22c9c5d-9208-48f4-b874-1cefb8df4d76