Optimaliseren bij Edge

Deze pagina biedt een gedetailleerd overzicht van hoe u optimalisaties aan de CDN-rand kunt leveren zonder dat er ontwerpwijzigingen nodig zijn. Het behandelt het aan boord gaan proces, de beschikbare optimaliseringsmogelijkheden en hoe te om aan rand automatisch te optimaliseren.

Wat is Optimize in Edge?

Optimaliseren bij Edge is een op randen gebaseerde implementatiefunctie in LLM Optimizer die voor AI vriendelijke wijzigingen zorgt voor LLM-gebruikersagents. In de huidige context betekent “Edge” dat de optimalisatie wordt toegepast op de CDN-laag. Omdat het optimalisaties bij de laag CDN levert, worden geen auteursveranderingen in het Systeem van het Beheer van de Inhoud (CMS) vereist zodat uw oorsprong CMS onveranderd blijft. Met deze scheiding kunt u de zichtbaarheid van LLM verbeteren zonder de bestaande publicatieworkflows te wijzigen. Het is alleen gericht op agentisch verkeer en heeft geen invloed op menselijke gebruikers of SEO-bots. Wanneer LLM Optimizer mogelijkheden detecteert om een pagina te optimaliseren, kunnen gebruikers correcties direct bij de CDN-rand implementeren.

Optimaliseren in Edge is een sneller en leener alternatief voor traditionele oplossingen die complexe technische inspanningen vereisen. Zoals vermeld, zodra u eenmalig opstelling voltooit, worden geen platformveranderingen of lange ontwikkelingscycli vereist om de veranderingen toe te passen. U kunt verbeteringen binnen enkele minuten publiceren zonder dat u hiervoor de betrokkenheid van de ontwikkelaar nodig hebt. U kunt uw website op deze manier zonder code optimaliseren voor AI-agents.

Optimaliseren in Edge is ontworpen voor zakelijke gebruikers in marketing-, SEO-, content- en digitale strategische teams. Zo kunnen zakelijke gebruikers de volledige reis in LLM Optimizer voltooien: het identificeren van kansen, het begrijpen van suggesties, en het gemakkelijk opstellen van de moeilijke situaties. Met Optimaliseren bij Edge kunnen gebruikers de wijzigingen voorvertonen, deze snel implementeren aan de CDN-rand en controleren of de optimalisaties live zijn. Prestaties kunnen worden bijgehouden in het ecosysteem van LLM Optimizer.

Belangrijkste voordelen

  • AI-slechts levering: serveert geoptimaliseerde HTML slechts aan AI agenten zonder invloed op of menselijke bezoekers of OSEO bots.
  • Snellere cycli: publiceer veranderingen in notulen niet weken. Er zijn geen platformwijzigingen of lange technische cycli vereist.
  • Omkeerbaar: gesteund met één-klik het terugschroeven van prijzen vermogen dat de pagina in notulen kan terugkeren.
  • geen prestatieseffect: Op Edge gebaseerde optimalisaties en caching houden de plaatslatentie onaangetast.
  • CDN en CMS-agnostic: werkt met om het even welke configuratie CDN en front-end opstelling ongeacht het Systeem van het Beheer van de Inhoud.

Welke mogelijkheden worden gesteund met Optimize in Edge?

De kansen die de agentische Webervaring kunnen verbeteren worden gesteund met Optimize in Edge. Leer meer over elke kans zowel in de ​ pagina van het Dashboard van Kansen ​ als de opportuniteitssectie in de huidige pagina.

Onboarding

Start het instapproces in je LLM Optimizer-account:

  1. Op het dashboard van de configuratie van de 0} Klant, selecteer de CDN configuratie tabel.
  2. Klik aan boord CDN.
    ​ CDN het lusje van de Configuratie ​
  3. Voor klanten die snel met de service van AEM Cloud worden beheerd, is de routeringsconfiguratie zelfvoorzienend en kan deze rechtstreeks in de gebruikersinterface van LLM Optimizer worden voltooid. Voor klanten die andere leveranciers CDN gebruiken, moet uw team van IT/CDN de vereiste opstelling en eerste vereisten voltooien. U kunt ook naar de CDN-voorbeeldhulplijnen verwijzen die hieronder worden gegeven voor aanvullende instructies.
NOTE
Raadpleeg de stapsgewijze hulplijnen hieronder voor de volledige instapkaartstroom. Voor problemen die niet door de hulplijnen worden opgelost, kunt u uitreiken tot llmo-at-edge@adobe.com .

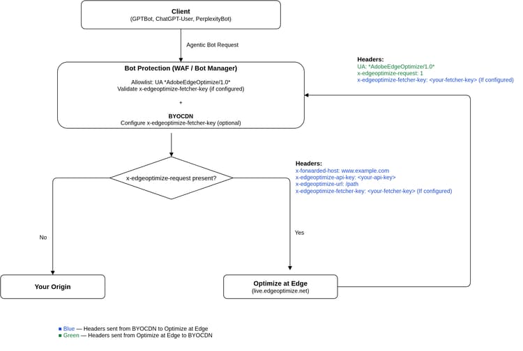
Vereisten voor uw IT/CDN-team:

  • Voeg *AdobeEdgeOptimize/1.0* user-agent aan de Lijst van gewenste personen in het robots.txt- dossier of allebei-verkeersbeheerregels van uw plaats toe.
  • Zorg ervoor dat de pagina’s niet op het domein of CDN niveau worden geblokkeerd.
  • Voeg Optimize bij Edge toe die regels in CDN verplettert.
  • Als uw CDN WAF- of Bot Manager-regels heeft, voegt op lijst van gewenste personen u de gebruikersagent van *AdobeEdgeOptimize/1.0* . Configureer de header x-edgeoptimize-fetcher-key als aanvullende verificatie vereist is. Elke BYOCDN-hulplijn hieronder bevat de stappen.
  • Bevestig Optimaliseren bij Edge-routering in de LLM Optimizer-interface.

In het volgende diagram ziet u hoe aanvragen door een BYOCDN-instelling met Optimize in Edge lopen:

​ BYOCDN de Stroom van het Verzoek ​

IMPORTANT
Het verpletteren moet bij buitenCDN worden gevormd (CDN dichtst bij de cliënt). Als u veelvoudige CDNs hebt, kan het verpletteren slechts bij buitenCDN worden gedaan.

Om het opstellingsproces te begeleiden, selecteer hieronder uw leverancier CDN en volg de overeenkomstige configuratiegids. Houd er rekening mee dat deze voorbeelden moeten worden aangepast aan de werkelijke live configuratie. We raden u aan eerst wijzigingen toe te passen in de lagere omgevingen.

CDN-configuratiehulplijnen

CDN-provider
Type
Hulplijn
AEM Cloud Service Managed CDN (snel)
Beheerd door Adobe
​ de opstellingsgids van de Mening ​
Snel (BYOCDN)
Uw eigen CDN ophalen
​ de opstellingsgids van de Mening ​
Akamai (BYOCDN)
Uw eigen CDN ophalen
​ de opstellingsgids van de Mening ​
Cloudflare (BYOCDN)
Uw eigen CDN ophalen
​ de opstellingsgids van de Mening ​
CloudFront (BYOCDN)
Uw eigen CDN ophalen
​ de opstellingsgids van de Mening ​
NOTE
Als uw CDN-provider hierboven niet wordt vermeld of als u uw domein of e-mail niet in de gebruikersinterface van LLM Optimizer vindt, bereikt u llmo-at-edge@adobe.com voor assistentie aan boord. Zodra de installatieconfiguraties zijn voltooid, kunt u suggesties voor Optimize bij de kansen van Edge in LLM Optimizer opstellen.

Elke CDN opstellingsgids hierboven omvat gedetailleerde verificatiestappen aan het eind om te bevestigen dat het agentische verkeer correct wordt verpletterd en dat het menselijke verkeer onaangetast blijft.

Kansen

Deze tabel vindt u in de volgende tabel met mogelijkheden die de taalkundige webervaring kunnen verbeteren en die worden ondersteund met Optimaliseren in Edge.

Opportunity
Type
Automatisch identificeren
Automatisch voorstellen
Automatisch optimaliseren
​ herstelt Zichtbaarheid van de Inhoud ​
Technische GEO
Detecteert pagina’s waarop kritieke inhoud van AI-agents wordt verborgen. Hiermee worden beïnvloede URL’s en verwachte inhoud weergegeven die kunnen worden hersteld.
Hiermee wordt de inhoud gemarkeerd die beschikbaar kan worden gemaakt voor AI-agents en wordt aangeraden om pre-rendering voor deze pagina’s in te schakelen.
Serveert een volledig teruggegeven, AI-vriendschappelijke momentopname van HTML aan zinloos verkeer dat de eerder verborgen inhoud terugkrijgt.
​ verrijkt de Pagina’s van het Detail van het Product ​
Technische GEO
Voor Adobe Commerce-winkelcentra vergelijkt u de volledige catalogusgegevens met de gegevens waartoe AI-agents toegang hebben op elke productdetailpagina. oppervlakken PDPs waar de varianten, de specificaties, de attributen, en verwante catalogusgebieden van agent-zichtbare HTML ontbreken, die door agentic verkeer wordt voorrang gegeven.
Hiermee wordt de herstelbare catalogusinformatie gemarkeerd die ontbreekt in de agentweergave en de reden waarom deze van belang is voor productdetectie met LLM-motor.
Serveert een volledig pre-teruggegeven, AI-vriendschappelijke momentopname van HTML aan zinkverkeer bij de CDN rand zodat ontvangen de agenten rijke productcontext van uw catalogus zonder CMS of catalogusveranderingen.
​ voeg LLM-Vriendelijke Samenvattingen ​ toe
Inhoud optimaliseren
Identificeert hoog-verkeerspagina’s die beknopte samenvattingen en gestructureerde zeer belangrijke punten op pagina of sectieniveau ontbreken, die hen voor AI agenten moeilijker maken om af te tasten en te interpreteren.
Hiermee wordt aanbevolen korte, door AI gegenereerde overzichten en hoofdpunten op te nemen in bestaande inhoud.
Hiermee voegt u samenvattingen en belangrijke punten in de desbetreffende HTML-secties in, zodat modellen de pagina-inhoud beter kunnen interpreteren en beschrijven.
​ voeg relevante FAQs ​ toe
Inhoud optimaliseren
Identificeert hoog-verkeerspagina’s die gestructureerde inhoud Q&A die aan uw vraagreeks wordt gericht ontbreken, makend het voor AI agenten moeilijker om gebruikersvragen aan uw pagina aan te passen.
Stelt door AI gegenereerde veelgestelde vragen-inhoud voor die is uitgelijnd op de gebruikersintentie en bestaande paginaonderwerpen.
Hiermee wordt veelgestelde vragen-inhoud in de HTML geïnjecteerd, waardoor pagina’s beter te ontdekken en relevanter worden in door AI gestuurde antwoorden.
​ vereenvoudigt complexe inhoud ​
Inhoud optimaliseren
Hiermee markeert u pagina’s met complexe tekst die AI-begrip kan belemmeren.
Biedt door AI gegenereerde vereenvoudigde versies van complexe tekst met behoud van de oorspronkelijke betekenis.
Hiermee herschrijft u complexe secties op de pagina en verbetert u de leesbaarheid van AI.
​ voeg Inhoudsopgave ​ toe
Technische GEO
Detecteert pagina’s zonder duidelijke structurele organisatie of navigatiekoppen, waardoor het voor AI-agents moeilijk wordt om inhoud te parseren en toe te wijzen aan gebruikersquery’s.
Hiermee wordt een gestructureerde inhoudsopgave voorgesteld met aan ankers gekoppelde koppen die de hoofdsecties van de pagina weerspiegelen.
Injecteert een inhoudsopgave in de HTML, waardoor de paginastructuur wordt verbeterd, zodat AI-modellen gemakkelijker relevante secties kunnen extraheren, toewijzen en aanwijzen.
​ voeg Samenvattingen Multimedia van Transcriptie ​ toe
Inhoud optimaliseren
Identificeert pagina’s waar de belangrijkste informatie in video of andere media zonder machine-leesbare transcripties of samenvattingen wordt ingebed, die die inhoud voor AI agenten aan gebruik moeilijk maken. Hiermee worden beïnvloede URL’s en aanbevolen tekst weergegeven.
Hiermee wordt aangeraden door AI gegenereerde transcriptie-overzichten op te nemen in de media en pagina.
Hiermee voegt u transcriptie-overzichten in de HTML in, zodat onduidelijk verkeer machineleesbare tekst ontvangt (bijvoorbeeld in de buurt van de desbetreffende video).

Extra gereedschappen

De 🔗 browser uitbreiding van de Controle van de Zichtbaarheid van de Inhoud van 0} AI { toont hoeveel van uw inhoud LLMs van de webpagina tot toegang kan hebben en wat verborgen blijft. Deze software is ontworpen als een gratis, standalone diagnoseprogramma en vereist geen productlicentie of installatie.

Met één klik kunt u de gereedschapsleesbaarheid van elke site evalueren. U kunt een vergelijking naast elkaar bekijken van wat AI agenten tegenover zien wat menselijke gebruikers zien, en schatten hoeveel inhoud door LLM Optimizer kon worden teruggekregen. Zie ​ AI uw website lezen? voor meer informatie.

Gedetailleerde mogelijkheden

In de volgende secties kunt u aanvullende details bekijken voor elke opportuniteit die wordt ondersteund bij Optimaliseren in Edge.

Zichtbaarheid van inhoud herstellen

Deze kans geeft pagina’s weer waar de belangrijkste inhoud verborgen is voor AI-agents vanwege renderen op de client. Voor elke geïdentificeerde pagina wordt precies weergegeven welke inhoud ontbreekt in de AI-agentweergave, worden de zichtbaarheidsverschillen gemarkeerd en kunt u direct wijzigingen toepassen om de verborgen inhoud te herstellen. Wanneer u deze kans met Optimize in Edge opstelt, wordt een pre-teruggegeven, AI-geoptimaliseerde versie van de pagina aan gebruikersagenten LLM getoond zodat kunnen zij tot de volledige context toegang hebben zonder JavaScript uit te voeren.
Dit zorgt ervoor dat de pagina voor het eerst volledig zichtbaar is voor AI-agents. Er worden aanvullende verbeteringen toegepast op die vooraf gerenderde HTML.

IMPORTANT
Deze pre-renderfunctie is automatisch van toepassing op alle hieronder weergegeven mogelijkheden bij Optimaliseren in Edge om ervoor te zorgen dat de pagina volledig zichtbaar is voor AI-agents.

Zie ​ Zichtbaarheid van de Inhoud ​ voor een dashboardanalyse, plaatsingsstappen, en vaak gestelde vragen terugwinnen.

Detailpagina’s van producten verrijken

Deze kans is bedoeld voor Adobe Commerce-productdetailpagina’s waar klanten de volledige productcontext zien via interactieve winkelervaringen, maar AI-agents ontvangen alleen een oppervlakkige HTML-momentopname. De agent van de Catalogus vergelijkt uw gebiedende catalogus van Commerce met agent-zichtbare PDP, maakt een lijst van elke zinvolle hiaat (bijvoorbeeld varianten of specs die nooit in statische HTML verschijnen), en laat u een beide-enige randreactie opstellen die pariteit voor kruiplers LLM herstelt zonder catalogusverslagen of menselijke UI te veranderen.

Zie {de Pagina’s van het Detail van het Product van 0} Verrijken 🔗 voor een dashboardanalyse, plaatsingsstappen, en vaak gestelde vragen.

LLM-vriendelijke samenvattingen toevoegen

Deze kans identificeert hoog-verkeerspagina’s die van beknopte samenvattingen en gestructureerde zeer belangrijke punten kunnen profiteren zodat LLMs claims op de pagina snel kan begrijpen. Voor elke pagina wordt vastgesteld waar een samenvatting het meest nodig is en worden door AI gegenereerde overzichten (en belangrijke punten indien van toepassing) op pagina- of sectieniveau voorgesteld, met als uitgangspunt bestaande inhoud. Wanneer u met Optimize bij Edge opstelt, wordt die inhoud opgenomen in de HTML die AI agenten terugwinnen, verbeterend hoe nauwkeurig uw merk in AI antwoorden wordt vertegenwoordigd.

Zie ​ LLM-vriendschappelijke Samenvattingen ​ voor meer details over deze kans toevoegen.

Relevante veelgestelde vragen toevoegen

Deze kans markeert pagina’s met veel verkeer waar de extra inhoud van Vragen en antwoorden beter gebruikersintent en herinneringen in AI-gedreven ontdekking kon aanpassen. Voor elke pagina worden door AI gegenereerde Veelgestelde blokken voorgesteld die zijn gekoppeld aan uw set met vragen en inhoud op de pagina. Met Optimize in Edge worden deze veelgestelde vragen in de HTML geïnjecteerd, waardoor uw pagina AI-vriendelijker wordt en de kans groter wordt dat de AI-antwoorden direct uw richtlijnen weerspiegelen.

Zie ​ Relevante FAQs ​ voor een dashboardanalyse, plaatsingsstappen, en vaak gestelde vragen toevoegen.

Complexe inhoud vereenvoudigen

Deze kans vindt pagina’s met lange, complexe alinea’s die AI-begrip kunnen verminderen. Voor elke pagina die de leesbaarheidsdrempels overschrijdt, wordt door AI gegenereerde inhoud gemaakt die eenvoudiger en gemakkelijker te scannen is, terwijl de oorspronkelijke betekenis behouden blijft. Wanneer opgesteld bij de rand, de vereenvoudigde inhoud die aan agentic verkeer wordt geleverd helpt LLMs uw inhoud interpreteren en nauwkeuriger samenvatten.

Zie ​ Complexe Inhoud ​ voor een dashboardanalyse, plaatsingsstappen, en vaak gestelde vragen vereenvoudigen.

Inhoudsopgave toevoegen

Deze kans detecteert pagina’s die moeilijk door AI-agents kunnen worden genavigeerd, omdat de koppen en sectiestructuur onduidelijk zijn of ontbreken. Voor elke betrokken pagina wordt een gestructureerde inhoudsopgave voorgesteld met aan ankers gekoppelde vermeldingen die zijn afgestemd op de hoofdsecties. Wanneer u met Optimize bij Edge opstelt, wordt die Inhoudslijst ingespoten in HTML zodat kunnen de modellen gebruikersvragen betrouwbaarder aan de juiste delen van de pagina in kaart brengen en hen citeren.

Zie ​ Inhoudsopgave ​ voor een dashboardanalyse, plaatsingsstappen, en de vroege begeleiding van de Toegang toevoegen.

Samenvattingen van multimedia-transcripties toevoegen

Deze kans richt pagina’s waar de belangrijke informatie slechts binnen videoplayback leeft, zonder transcripties of tekstsamenvattingen die AI agenten kunnen lezen. Voor elke pagina wordt door AI gegenereerde transcripties en korte samenvattingen van de belangrijkste punten uit de media aanbevolen. Met Optimize in Edge worden deze samenvattingen toegevoegd aan de HTML als machineleesbare tekst, zodat agenten dezelfde inhoud kunnen gebruiken die bezoekers krijgen van het bekijken van de video.

Zie ​ Samenvattingen van Multimedia Transcriptie ​ voor een dashboardanalyse, plaatsingsstappen, en vaak gestelde vragen toevoegen.

Automatisch optimaliseren bij Edge

Voor elke gelegenheid, kunt u voorproef, uitgeven, opstellen, levende bekijken, en de optimalisaties bij de rand terugdraaien.

Voorvertoning

Voorproef laat u het effect van een suggestie zien alvorens het live gaat. Er wordt een verschil tussen de huidige pagina en de voor AI geoptimaliseerde versie verwacht na het toepassen van de suggestie. In deze weergave wordt dezelfde functie Optimaliseren bij Edge gebruikt die live verkeer, maar in een geïsoleerde voorvertoningsmodus, mogelijk maakt. Dit beïnvloedt levend verkeer niet aangezien het een read-only simulatie voor overzicht is.

​ Voorproef ​

Bewerken

geeft uit staat u toe om de auto-geproduceerde suggestie te verfijnen of geheel te herschrijven alvorens het op te stellen. In plaats van de suggestie te accepteren, kunt u de volledige controle behouden via de bewerkingsworkflow. In de weergave worden voorgestelde wijzigingen weergegeven in een gestructureerde editor, waar u de tekst kunt wijzigen zodat deze beter aansluit bij uw oorspronkelijke intentie. De bewerkte versie wordt vervolgens aan AI-agents geleverd zodra deze zijn geïmplementeerd.

​ geeft ​ uit

Implementeren

stelt op publiceert de geselecteerde suggesties zodat kunnen de geoptimaliseerde ervaringen van de rand aan AI agenten worden gediend. Als CDN volledig wordt verpletterd, gaan alle pagina’s in het domein gewoonlijk met de nieuwe veranderingen binnen notulen. Als het verpletteren voor uitgezochte wegen slechts is gevormd, slechts gaan de gevoegde op lijst van gewenste personen pagina’s met de optimalisaties.

​ opstellen ​

Live weergeven

Levende Mening laat u verifiëren dat de optimalisering levend is en zich zoals verwacht voor agentisch verkeer gedraagt, een mening die anders moeilijk zou zijn om toegang te hebben. U kunt de actieve pagina weergeven onder Vaste suggesties, waardoor de pagina wordt weergegeven zoals deze wordt weergegeven bij AI-agents.

​ Levende Mening ​

Terugdraaien

Met Terugdraaien wordt een eerder geïmplementeerde optimalisatie veilig hersteld. De alleen-AI versie van de pagina wordt doorgaans binnen enkele minuten teruggezet naar de vorige staat, zodat u indien nodig veilig met optimalisaties kunt experimenteren.

​ Terugkeer ​

Aanvullende bronnen

Voor extra details over Optimize bij het vermogen van Edge, zie volgende playlist ​ LLM Optimizer - optimaliseren bij Edge ​.

Veelgestelde vragen

V: Kunnen klanten proberen om te optimaliseren bij Edge?

Ja, klanten met een proefversie kunnen toegang krijgen tot één optimalisatiemogelijkheid en deze voor maximaal 10 pagina’s implementeren. Standaard is de mogelijkheid Zichtbaarheid van inhoud herstellen, waardoor AI-agents toegang hebben tot de volledige versie van de pagina-inhoud.

V. Wat voor soort LLMs richt u met Optimize bij Edge?

De lijst van gebruikersagenten aan doel wordt bepaald door u tijdens het aan boord gaan proces.

V. Wat gebeurt er als ik nog niet aan boord ben om te optimaliseren in Edge?

Als u klikt stel optimalisaties op alvorens de vereiste opstelling te voltooien, zal niets op uw plaats worden toegepast. In plaats daarvan wordt u in een pop-updialoogvenster gevraagd contact op te nemen met ons team op llmo-at-edge@adobe.com voor hulp bij het instappen. Totdat het instappen volledig is, kunt u nog de ontdekte kansen en de suggesties onderzoeken, maar de één-klik plaatsingswerkschema zal inactief blijven.

V: Wat gebeurt er als de inhoud bij de bron wordt bijgewerkt?

We leveren de geoptimaliseerde versie van uw pagina vanuit cache zolang de onderliggende bronpagina niet is gewijzigd. Nochtans, wanneer de bron voor verandert herstelt Zichtbaarheid van de Inhoud, verandert ons systeem automatisch zodat ontvangen de AI agenten altijd de meest bijgewerkte inhoud. Dit komt doordat we de FLV-instellingen (in volgorde van minuten) gebruiken om een lage cache op te slaan, zodat bij elke update van de inhoud op uw site een nieuwe optimalisatie binnen dat venster wordt geactiveerd. Voor inhoudskansen zoals voegt LLM-Vriendelijke Samenvattingen toe, controleert LLM Optimizer de bronpagina voor veranderingen. Als een verandering wordt ontdekt, pauzeren wij de optimalisering en markeren het voor menselijk overzicht om inhoudsverschuiving tussen de agent-zichtbare pagina en mens-zichtbare pagina te verhinderen.

V. Is Optimaliseren in Edge alleen voor sites die gebruikmaken van Adobe Edge Delivery Service (EDS)?

Nee. Optimaliseren in Edge is niet alleen CDN-agnostisch en werkt met elke front-end architectuur, maar ook met de architectuur die op Adobe EDS Stack wordt geïmplementeerd.

V. Hoe wordt Optimaliseren bij Edge pre-rendering anders dan bij traditionele server-side rendering (SSR)?

Beide problemen lossen verschillende problemen op en kunnen samenwerken. Traditionele SSR rendert inhoud aan serverzijde maar omvat geen inhoud die later in browser wordt geladen. Optimaliseren bij voorrendering van Edge legt de pagina vast nadat JavaScript en client-side gegevens zijn geladen, waardoor de volledig geassembleerde versie aan de CDN-rand wordt geproduceerd. SSR richt zich op het verbeteren van de menselijke ervaring en Optimize in Edge verbetert de webervaring voor LLMs.

V. Is de zichtbaarheid van inhoud herstellen (dat wil zeggen vóór renderen) camoufleren? Het klinkt alsof een andere versie van de pagina aan AI agenten wordt gediend.

Nee. Vooraf renderen zorgt ervoor dat AI-agents dezelfde inhoud kunnen zien als menselijke bezoekers en SEO-bits al zien. Veel sites laden betekenisvolle inhoud met JavaScript. Doorgaans worden geen AI-agents uitgevoerd, zodat agents grote delen van de pagina kunnen missen. Pre-rendering maakt een statische momentopname die de volledige tekst vastlegt, zodat agenten dezelfde informatie ontvangen als mensen en zoekmachines. Het herstelt inhoudpariteit voor LLMs; de feitelijke inhoud wordt niet toegevoegd of gewijzigd.

V. Hoe zit het met andere inhoudsmogelijkheden zoals Add LLM-Friendly Summaries, waar het nieuwe exemplaar op de pagina verschijnt aan agenten wordt gediend die? Is dat stollen?

Nee. Optimaliseren in Edge leidt niet tot informatie waartoe menselijke gebruikers en SEO-crawlers geen toegang hebben. De dienst reorganiseert of vat inhoud samen die reeds op de pagina bestaat zodat kunnen de agenten AI het gemakkelijker interpreteren. Als iemand een koppeling volgt van een AI-antwoord naar uw site, kunnen ze nog steeds dezelfde onderliggende informatie vinden op de live pagina.

V. Wat gebeurt als ik optimalisaties voor sommige URLs in mijn domein maar niet allen opstel?

Alleen de URL’s die u expliciet optimaliseert, worden gewijzigd. Voor URLs met opgestelde kansen, ontvangen de agenten AI de geoptimaliseerde versie. Voor URLs zonder opgezette kansen, onze dienst stelt eenvoudig de originele pagina voor zoals-is zonder veranderingen toe te passen of het op te slaan in onze laag van het optimalisatiecache. Op deze manier kunt u optimalisaties selectief implementeren zonder dat dit van invloed is op de rest van uw site.

recommendation-more-help
llm-optimizer-help-main-toc