3.2.4 ジャーニーとメッセージの作成

この演習では、Adobe Journey Optimizerを使用して、ジャーニーを作成し、複数のテキストメッセージを作成します。

このユースケースでは、顧客の場所の気象条件に基づいて様々なメッセージを送信することが目標です。 次の 3 つのシナリオが定義されています。

  • 摂氏 10 度より寒い
  • 摂氏 10~25 度
  • 摂氏 25 度より暖かい

これらの 3 つの条件の場合、Adobe Journey Optimizerで 3 つのメッセージを定義する必要があります。

3.2.4.1 ジャーニーの作成

Adobe Experience Cloud に移動して、Adobe Journey Optimizerにログインします。 Journey Optimizer をクリックします。

ACOP

Journey Optimizerの ホーム ビューにリダイレクトされます。 最初に、正しいサンドボックスを使用していることを確認します。 使用するサンドボックスは --aepSandboxName-- です。 その後、サンドボックス ージの ホーム --aepSandboxName-- ビューに移動します。

ACOP

左側のメニューで、ジャーニーに移動し 「ジャーニーを作成 」をクリックして ​ジャーニーの作成を開始します。

デモ

まず、ジャーニーに名前を付ける必要があります。

ジャーニーの名前として、--aepUserLdap-- - Geofence Entry Journey を使用します。 現時点では、他の値を設定する必要はありません。 「保存」をクリックします。

デモ

画面の左側で、イベント を確認します。 以前に作成したイベントが、--aepUserLdap--GeofenceEntry という名前でそのリストに表示されます。 選択して、ジャーニーキャンバスにドラッグ&ドロップします。 ジャーニーは次のようになります。

デモ

次に、「オーケストレーション」をクリックします。 使用可能な オーケストレーション 機能が表示されます。 条件 を選択し、ジャーニーキャンバスにドラッグ&ドロップします。

デモ

次に、この条件に 3 つのパスを設定する必要があります。

  • 気温はセ氏 10 度より寒いです
  • 気温はセ氏 10 度から 25 度の間です
  • 気温は摂氏 25 度を超えています

最初の条件を定義します。

状態 1:摂氏 10 度より寒い

条件 をクリックします。 Path1 をクリックし、パスの名前を 10 C より寒い に編集します。 Path1 の式の 編集 アイコンをクリックします。

デモ

すると、空の シンプルなエディター 画面が表示されます。 クエリはもう少し高度なので、詳細設定モード が必要です。 詳細設定モード をクリックします。

デモ

次に、コードを入力できる 詳細エディター が表示されます。

デモ

以下のコードを選択して、詳細エディター に貼り付けます。

#{--aepUserLdap--WeatherApi.--aepUserLdap--WeatherByCity.main.temp} <= 10

その後、これが表示されます。

デモ

この条件の一部として気温を取得するには、顧客が現在いる市区町村を指定する必要があります。
市区町村 は、Open Weather API ドキュメントで前に説明したように、動的パラメーター q にリンクする必要があります。

スクリーンショットに示されているフィールド dynamic val: q をクリックします。

デモ

次に、利用可能なデータソースの 1 つで、顧客の現在の市区町村を含むフィールドを見つける必要があります。この場合、コンテキスト の下でそれを見つける必要があります。

デモ

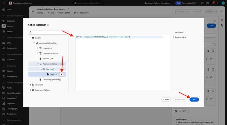
--aepUserLdap--GeofenceEntry.placeContext.geo.city に移動すると、フィールドを見つけることができます。

そのフィールドをクリックするか + をクリックすると、そのフィールドがパラメーター q の動的な値として追加されます。 このフィールドには、例えばモバイルアプリに実装した geolocation-service が入力されます。 この場合、デモ web サイトのデータ収集プロパティを使用して、これをシミュレートします。 「OK」をクリックします。

デモ

条件 2:摂氏 10~25 度

最初の条件を追加すると、この画面が表示されます。 パスを追加 をクリックします。

デモ

Path1 をダブルクリックし、パス名を 10~25 C に編集します。 このパスの式の 編集 アイコンをクリックします。

デモ

すると、空の シンプルなエディター 画面が表示されます。 クエリはもう少し高度なので、詳細設定モード が必要です。 詳細設定モード をクリックします。

デモ

次に、コードを入力できる 詳細エディター が表示されます。

デモ

以下のコードを選択して、詳細エディター に貼り付けます。

#{--aepUserLdap--WeatherApi.--aepUserLdap--WeatherByCity.main.temp} > 10 and #{--aepUserLdap--WeatherApi.--aepUserLdap--WeatherByCity.main.temp} <= 25

その後、これが表示されます。

デモ

この条件の一部として気温を取得するには、顧客が現在いる市区町村を指定する必要があります。
市区町村 は、以前に Open Weather API ドキュメントで見たように、動的パラメーター q にリンクされている必要があります。

スクリーンショットに示されているフィールド dynamic val: q をクリックします。

デモ

次に、利用可能なデータソースの 1 つで、顧客の現在の市区町村を含むフィールドを見つける必要があります。

デモ

--aepUserLdap--GeofenceEntry.placeContext.geo.city に移動すると、フィールドを見つけることができます。 そのフィールドをクリックすると、パラメーター q の動的な値として追加されます。 このフィールドには、例えばモバイルアプリに実装した geolocation-service が入力されます。 この場合、デモ web サイトのデータ収集プロパティを使用して、これをシミュレートします。 「OK」をクリックします。

デモ

次に、3 番目の条件を追加します。

状態 3:摂氏 25 度より暖かい

2 番目の条件を追加すると、この画面が表示されます。 パスを追加 をクリックします。

デモ

Path1 をダブルクリックして、名前を 25 C より暖かい に変更します。
次に、このパスの式の 編集 アイコンをクリックします。

デモ

すると、空の シンプルなエディター 画面が表示されます。 クエリはもう少し高度なので、詳細設定モード が必要です。 詳細設定モード をクリックします。

デモ

次に、コードを入力できる 詳細エディター が表示されます。

デモ

以下のコードを選択して、詳細エディター に貼り付けます。

#{--aepUserLdap--WeatherApi.--aepUserLdap--WeatherByCity.main.temp} > 25

その後、これが表示されます。

デモ

この条件の一部として気温を取得するには、顧客が現在いる市区町村を指定する必要があります。
市区町村 は、以前に Open Weather API ドキュメントで見たように、動的パラメーター q にリンクされている必要があります。

スクリーンショットに示されているフィールド dynamic val: q をクリックします。

デモ

次に、利用可能なデータソースの 1 つで、顧客の現在の市区町村を含むフィールドを見つける必要があります。

デモ

--aepUserLdap--GeofenceEntry.placeContext.geo.city に移動すると、フィールドを見つけることができます。 そのフィールドをクリックすると、パラメーター q の動的な値として追加されます。 このフィールドには、例えばモバイルアプリに実装した geolocation-service が入力されます。 この場合、デモ web サイトのデータ収集プロパティを使用して、これをシミュレートします。 「OK」をクリックします。

デモ

これで、3 つのパスが設定されました。 「保存」をクリックします。

デモ

これは学習目的のジャーニーなので、マーケターがメッセージを配信するために必要な様々なオプションを紹介するために、いくつかのアクションを設定します。

3.2.4.2 パスのメッセージを送信:10°C より寒い

温度コンテキストごとに、顧客にテキストメッセージを送信しようとします。 この演習では、携帯電話番号ではなく、実際のメッセージをSlack チャンネルに送信します。

パス 10°C より寒い に焦点を当てましょう。

デモ

左側のメニューで、「アクション」に戻り、「アクション」 --aepUserLdap--TextSlack プションを選択して、「メッセージ」アクションの後にドラッグ&ドロップします。

デモ

リクエストパラメーター」までスクロールし、パラメーター 編集 textToSlack アイコンをクリックします。

デモ

ポップアップウィンドウで、「詳細設定モード」をクリックします。

デモ

以下のコードを選択し、コピーして 詳細モードエディター に貼り付けます。 「OK」をクリックします。

"Brrrr..." + #{ExperiencePlatform.ProfileFieldGroup.profile.person.name.firstName} + ", it's cold and freezing outside. Get comfortable at home with a 20% discount on a Disney+ subscription!"

デモ

完了したアクションが表示されます。 上にスクロールして、「保存」をクリックします。

デモ

これで、ジャーニーのこのパスの準備が整いました。

3.2.4.3 パスのメッセージを送信:10° ~ 25°C

温度コンテキストごとに、顧客にメッセージを送信しようとします。 この演習では、携帯電話番号ではなく、実際のメッセージをSlack チャンネルに送信します。

10~25°C のパスに焦点を当ててみましょう。

デモ

左側のメニューで、「アクション」に戻り、「アクション」 --aepUserLdap--TextSlack プションを選択して、「メッセージ」アクションの後にドラッグ&ドロップします。

デモ

リクエストパラメーター」までスクロールし、パラメーター 編集 textToSlack アイコンをクリックします。

デモ

ポップアップウィンドウで、「詳細設定モード」をクリックします。

デモ

以下のコードを選択し、コピーして 詳細モードエディター に貼り付けます。 「OK」をクリックします。

"What nice weather for the time of year, " + #{ExperiencePlatform.ProfileFieldGroup.profile.person.name.firstName} + " 20% discount on Apple AirPods so you can go for a walk and listen to your favorite podcast!"

デモ

完了したアクションが表示されます。 上にスクロールして、「保存」をクリックします。

デモ

これで、ジャーニーのこのパスの準備が整いました。

3.2.4.4 パスのメッセージを送信:25°C より高い

温度コンテキストごとに、顧客にメッセージを送信しようとします。 この演習では、携帯電話番号ではなく、実際のメッセージをSlack チャンネルに送信します。

25°C よりも暖かい パスに焦点を当てましょう。

デモ

左側のメニューで、「アクション」に戻り、「アクション」 --aepUserLdap--TextSlack プションを選択して、「メッセージ」アクションの後にドラッグ&ドロップします。

デモ

リクエストパラメーター」までスクロールし、パラメーター 編集 textToSlack アイコンをクリックします。

デモ

ポップアップウィンドウで、「詳細設定モード」をクリックします。

デモ

以下のコードを選択し、コピーして 詳細モードエディター に貼り付けます。 「OK」をクリックします。

"So warm, " + #{ExperiencePlatform.ProfileFieldGroup.profile.person.name.firstName} + "! 20% discount on adding 10GB of extra data so you can get online at the beach!"

デモ

完了したアクションが表示されます。 「保存」をクリックします。

デモ

これで、ジャーニーのこのパスの準備が整いました。

3.2.4.5 ジャーニーの公開

これで、ジャーニーが完全に設定されました。 「公開」をクリックします。

デモ

もう一度 公開 をクリックします。

デモ

これで、ジャーニーが公開されました。

デモ

次の手順

ジャーニーをトリガーする 3.2.5 に移動します

Adobe Journey Optimizer:外部データソースとカスタムアクション ​ に戻る

​ すべてのモジュール ​ に戻る

recommendation-more-help
4bbf020c-24db-4a43-b239-88fab142f02d