Edge での最適化

このページでは、オーサリングを変更せずに、CDN Edge で最適化を実現する方法の詳細な概要について説明します。 オンボーディングプロセス、使用可能な最適化の機会、Edge 自動最適化の方法について説明します。

Edge での最適化とは

Edge 最適化は、LLM ユーザーエージェントに対して AI に適した変更を提供する、LLM Optimizer のエッジベースのデプロイメント機能です。 現在のコンテキストでは、「Edge」は、CDN レイヤーで最適化が適用されることを意味します。 CDN レイヤーで最適化が行われるので、コンテンツ管理システム(CMS)でのオーサリング変更は必要なく、元の CMS は変更されません。 この分離により、既存の公開ワークフローを変更することなく、LLM の可視性を向上させることができます。 これは、エージェントトラフィックのみをターゲットにし、人間のユーザーや SEO ボットには影響を与えません。 LLM Optimizer がページを最適化する機会を検出すると、ユーザーは CDN Edge で直接修正をデプロイできます。

Edge での最適化は、複雑なエンジニアリング作業を必要とする従来の修正に代わる、より高速で効率的な代替手段です。 前述のとおり、1 回限りの設定を完了すると、変更の適用にプラットフォームの変更や長い開発サイクルは必要ありません。 開発者のエンゲージメントを必要とせずに、改善点を数分で公開できます。 これは、コードなしで web サイトを AI エージェント用に最適化する方法です。

Edge での最適化は、マーケティング、SEO、コンテンツおよびデジタル戦略の各チームのビジネスユーザー向けに設計されています。 これにより、ビジネスユーザーは、LLM Optimizer で機会の特定、候補の理解、修正の簡単なデプロイまで、すべてのジャーニーを完了できます。 Edge での最適化を使用すると、ユーザーは変更をプレビューし、CDN Edge ですばやくデプロイして、最適化がライブであることを検証できます。 パフォーマンスは、LLM Optimizer エコシステムで追跡できます。

主なメリット

  • AI のみの配信:​人間の訪問者や SEO ボットに影響を与えることなく、最適化された HTML を AI エージェントにのみ配信します。
  • サイクルの高速化:​変更を数週間ではなく数分で公開します。 プラットフォームの変更や長いエンジニアリングサイクルは必要ありません。
  • 元に戻せる:​数分でページを元に戻せるワンクリックロールバック機能がサポートされています。
  • パフォーマンスへの影響なし: Edge ベースの最適化とキャッシュにより、サイトの待ち時間は影響を受けません。
  • CDN と CMS に依存しない:​コンテンツ管理システムに関係なく、任意の CDN 設定およびフロントエンド設定と連携します。

Edge での最適化でサポートされる機会

Edge での最適化では、エージェント型の web エクスペリエンスを向上できる機会がサポートされます。 各機会について詳しくは、オポチュニティダッシュボードページと現在のページの機会の節の両方を参照してください。

オンボーディング

LLM Optimizer アカウントでオンボーディングプロセスを開始します。

  1. 顧客設定 ダッシュボードで、「CDN設定」タブを選択します。
  2. オンボード CDN」をクリックします。
    CDN設定タブ ​
  3. AEM Cloud Serviceで管理されているFastlyのお客様の場合、ルーティング設定はセルフサービスで、LLM Optimizer UIで直接完了できます。 他のCDN プロバイダーを使用しているお客様の場合、IT/CDN チームは、必要なセットアップと前提条件を完了する必要があります。 追加のガイダンスについては、以下に示すCDN ガイドの例を参照してください。
NOTE
オンボーディングフローについて詳しくは、以下のステップバイステップガイドを参照してください。 ガイドで解決されていない問題については、llmo-at-edge@adobe.comまでお問い合わせください。

IT/CDN チームの要件:

  • *AdobeEdgeOptimize/1.0* ユーザーエージェントをサイトの robots.txt ファイルまたはボットトラフィック管理ルールの許可リストに加えます。
  • ページがドメインレベルや CDN レベルでブロックされていないことを確認します。
  • CDN に Edge での最適化ルーティングルールを追加します。
  • CDNにWAFまたはBot Manager ルールがある場合は、*AdobeEdgeOptimize/1.0* ユーザーエージェントを許可リストに加えるします。 追加の検証が必要な場合は、x-edgeoptimize-fetcher-key ヘッダーを設定します。 以下の各BYOCDN ガイドには、以下の手順が含まれています。
  • LLM Optimizer インターフェイスで Edge での最適化ルーティングを確認します。

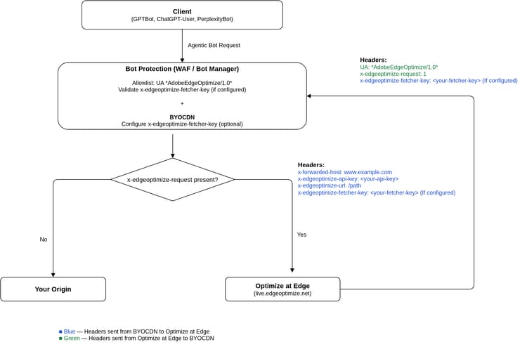
次の図は、EdgeでOptimizeを使用してBYOCDN設定を通じてリクエストがどのようにフローするかを示しています。

BYOCDN リクエストフロー

IMPORTANT
ルーティングは、外部CDN (クライアントに最も近いCDN)で設定する必要があります。 複数のCDNがある場合、ルーティングは外部CDNでのみ実行できます。

設定プロセスをガイドするには、以下で CDN プロバイダーを選択し、対応する設定ガイドに従ってください。 これらの例は、実際のライブ設定に合わせて調整する必要があることに注意してください。 最初に下位環境で変更を適用することをお勧めします。

CDN 設定ガイド

CDN プロバイダー
タイプ
ガイド
AEM Cloud Service の管理による CDN(Fastly)
アドビが管理する
設定ガイドを表示
Fastly(BYOCDN)
独自の CDN の導入
設定ガイドを表示
Akamai(BYOCDN)
独自の CDN の導入
設定ガイドを表示
Cloudflare(BYOCDN)
独自の CDN の導入
設定ガイドを表示
CloudFront (BYOCDN)
独自の CDN の導入
設定ガイドを表示
NOTE
CDN プロバイダーが上記に記載されていない場合や、LLM Optimizer UI でドメインやメールが見つからない場合は、llmo-at-edge@adobe.com にお問い合わせいただき、オンボーディングサポートを受けてください。 設定が完了したら、LLM Optimizer で Edge での最適化の機会に関する候補をデプロイできます。

上記の各 CDN 設定ガイドには、エージェントトラフィックが正しくルーティングされていることと、人間のトラフィックに影響がないことを確認するための詳細な検証手順が最後に含まれています。

オポチュニティ

次の表に、エージェント型の web エクスペリエンスを向上できる機会と、Edge での最適化でサポートされる機会を示します。

オポチュニティ
タイプ
自動特定
自動提案
自動最適化
コンテンツの可視性を復元
テクニカル GEO
重要なコンテンツが AI エージェントから非表示になっているページを検出します。 影響を受ける URL と回復可能な予想されるコンテンツを表示します。
AI エージェントに使用できるコンテンツをハイライト表示し、これらのページの事前レンダリングを有効にすることをお勧めします。
以前は非表示になっていたコンテンツを回復するエージェントトラフィックに、完全にレンダリングされた AI 対応の HTML スナップショットを提供します。
製品詳細ページの拡充
テクニカル GEO
Adobe Commerce ストアフロントの場合、完全なカタログデータを、AI担当者が各製品詳細ページでアクセスできるデータと比較します。エージェントのトラフィックによって優先順位付けされた、エージェントに表示されるHTMLからバリエーション、仕様、属性、関連カタログフィールドが欠落しているPDPを表示します。
エージェントのビューに見つからない回復可能なカタログ情報と、LLM主導の製品発見にとって重要な理由をハイライト表示します。
AIを利用したレンダリング済みのHTMLスナップショットを提供し、CDN エッジでのエージェンティックトラフィックに提供することで、カタログからリッチな商品コンテキストを、CMSやカタログの変更なしにエージェントが受け取れるようにします。
LLMに適した概要を追加
コンテンツの最適化
ページやセクションレベルで、簡潔な要約と構造化されたキーポイントが不足しているトラフィックの多いページを特定し、AI エージェントがスキャンして解釈するのが難しくします。
既存のコンテンツに基づいて、AIが生成した短い要約とキーポイントをレコメンドします。
HTMLの関連セクションに要約とキーポイントを挿入し、モデルがページコンテンツをどのように解釈および記述するかを改善します。
関連するFAQを追加
コンテンツの最適化
プロンプトセットに沿った構造化されたQ&A コンテンツが存在しない、トラフィックの多いページを特定します。これにより、AI エージェントがページに対するユーザーの質問を一致させることが困難になります。
ユーザーの意図と既存のページトピックに合わせて、AIが生成したFAQ コンテンツを提案します。
FAQ コンテンツを HTML に挿入することで、ページがより見つけやすくなり、AI 駆動型の回答の関連性を高めます。
複雑なコンテンツを簡略化
コンテンツの最適化
AI の理解を妨げる可能性のある複雑なテキストを含むページにフラグを付けます。
元の意味を維持しながら、複雑なテキストの AI 生成の簡素化バージョンを提供します。
ページ内の複雑なセクションを書き換えて、AI の読みやすさを向上させます。
目次を追加
テクニカル GEO
明確な構造化やナビゲーションの見出しに欠けるページを検出し、AI エージェントがコンテンツを解析してユーザークエリにマッピングするのを困難にします。
ページのメインセクションを反映するアンカーでリンクされた見出しを含む構造化目次を提案します。
HTMLに目次を挿入し、ページ構造を改善することで、AI モデルが関連するセクションをより簡単に抽出、マッピング、引用できるようになります。
​ マルチメディア文字起こしサマリーの追加
コンテンツの最適化
機械で読み取れる文字起こしや要約がなくても、動画やその他のメディアに主要な情報が埋め込まれているページを特定できるため、AI エージェントがそのコンテンツを使用しにくくなります。 影響を受けるURLと推奨テキストを表示します。
メディアやページに合わせてAIが生成した文字起こしサマリーをレコメンドします。
エージェント型トラフィックが機械読み取り可能なテキスト(例えば、関連するビデオの近く)を受け取るように、トランスクリプトの要約をHTMLに挿入します。

その他のツール

AI コンテンツの可視性チェッカー ブラウザー拡張機能は、web ページのコンテンツ LLMの多くにアクセスできること、および非表示のままになっていることを示します。 無料のスタンドアロン診断ツールとして設計され、製品ライセンスや設定は必要ありません。

シングルクリックで、任意のサイトの機械による読みやすさを評価できます。 AI エージェントに表示される内容と人間のユーザーに表示される内容を並べて比較表示し、LLM Optimizer を使用して回復できるコンテンツの量を推定できます。 詳しくは、AI は web サイトを読み取れるか ページを参照してください。

オポチュニティの詳細

次の節では、Edge での最適化でサポートされている各オポチュニティの追加の詳細を確認できます。

コンテンツの可視性を回復

このオポチュニティでは、クライアントサイドレンダリングにより、AI エージェントに対して重要なコンテンツが非表示になっているページにフラグを付けます。 特定した各ページについて、AI エージェントビューに欠落しているコンテンツが正確に表示され、可視性のギャップがハイライト表示され、変更を直接適用して非表示のコンテンツを回復できます。 Edge での最適化を使用してこのオポチュニティをデプロイする際、事前にレンダリングされ、AI で最適化されたバージョンのページが LLM ユーザーエージェントに提供されるので、LLM ユーザーエージェントは JavaScript を実行せずに完全なコンテキストにアクセスできます。
これにより、ページが最初に AI エージェントに完全に表示されます。 事前にレンダリングされた HTML の上に追加の拡張機能が適用されます。

IMPORTANT
この事前レンダリング機能は、Edge での最適化でデプロイした際、以下に示すすべての機会に自動的に適用され、ページが AI エージェントに完全に表示されます。

ダッシュボードのチュートリアル、デプロイメント手順、よくある質問については、コンテンツの可視性を復元を参照してください。

製品詳細ページの充実

この商談は、インタラクティブなストアフロント体験を通じて完全な商品コンテキストを顧客が確認する、Adobe Commerceの商品詳細ページをターゲットにしていますが、AI エージェントはHTMLの概要しか受け取りません。 Catalog Agentは、お客様の信頼できるCommerce カタログとエージェントに表示されるPDPを比較し、意味のあるすべてのギャップ(静的HTMLでは表示されないバリエーションや仕様など)を一覧表示し、カタログレコードや人間のUIを変更することなく、LLM web クローラーのパリティを復元するボット専用のエッジ応答をデプロイできます。

ダッシュボードのチュートリアル、デプロイメント手順、よくある質問については、製品詳細ページの拡充を参照してください。

LLM 対応の要約の追加

この機会は、簡潔な要約と構造化されたキーポイントを活用して、トラフィックの多いページを特定することで、LLMがページ上のメッセージを迅速に把握できるようにします。 各ページについて、要約が最も必要な場所を検出し、既存のコンテンツを基礎として、ページレベルまたはセクションレベルでAIが生成した要約(および関連する場合は重要ポイント)を提案します。 EdgeでOptimizeを使用してデプロイすると、そのコンテンツは、AI エージェントが取得するHTMLに挿入され、AI回答でブランドがどのように正確に表示されるかを向上させます。

このオポチュニティについて詳しくは、LLM対応の概要を追加を参照してください。

関連する FAQ の追加

この機会は、追加のQ&A コンテンツがAI主導の発見におけるユーザーの意図とプロンプトによりマッチする、トラフィックの多いページにフラグを立てます。 各ページには、プロンプトセットとページ上のコンテンツに関連付けられた、AIが生成したFAQ ブロックが提案されます。 EdgeのOptimize機能を利用すれば、それらのFAQをHTMLに組み込むことで、AIが利用しやすくなり、AIが回答する場合にガイダンスが直接反映される可能性が高まります。

ダッシュボードのチュートリアル、デプロイメント手順、よくある質問については、関連するFAQの追加を参照してください。

複雑なコンテンツの簡素化

このオポチュニティでは、AI の理解度を低下させる可能性のある、長く複雑な段落を含むページを検出します。 読みやすさのしきい値を超える各ページについて、元の意味を維持しながら、よりシンプルでスキャンしやすい AI 生成コンテンツを作成します。 Edge でデプロイする際、エージェントトラフィックに配信される簡素化されたコンテンツは、LLM はコンテンツをより忠実に解釈して要約するのに役立ちます。

ダッシュボードのチュートリアル、デプロイメント手順、よくある質問については、複雑なコンテンツを簡素化を参照してください。

目次を追加

見出しやセクション構造が不明確または不足しているため、AI担当者が操作しにくいページを検出できます。 影響を受けるページごとに、アンカーでリンクされたエントリがメインセクションに整列された構造化された目次が提案されます。 EdgeでOptimizeを使用してデプロイすると、その目次がHTMLに挿入されるので、モデルはユーザークエリをより確実にページの適切な部分にマッピングし、それらを引用できます。

ダッシュボードのチュートリアル、デプロイメント手順、早期アクセスのガイダンスについては、目次の追加を参照してください。

マルチメディア文字起こしサマリーの追加

この機会は、AI エージェントが読むことができる文字起こしやテキストの要約がなくても、重要な情報が動画再生内にのみ存在するページをターゲットにします。 各ページでは、AIが生成した文字起こしと、メディアからの重要なポイントの短い要約をレコメンドしています。 EdgeのOptimizeを使用すると、これらの要約は機械読み取り可能なテキストとしてHTMLに追加され、担当者はビデオの視聴から得られるのと同じ内容を使用できます。

ダッシュボードのチュートリアル、デプロイメント手順、よくある質問については、​ マルチメディア文字起こし概要の追加を参照してください。

Edge での自動最適化

各オポチュニティについて、Edge での最適化をプレビュー、編集、デプロイ、ライブ表示、ロールバックできます。

プレビュー

プレビュー​を使用すると、候補が公開される前にその影響を確認できます。 これにより、現在のページと、候補を適用した後に予想される AI 最適化バージョンとの違いが並べて表示されます。 このビューでは、ライブトラフィックを強化する同じ Edge での最適化ロジックを使用します。別のプレビューモードで表示されます。 これはレビュー用の読み取り専用シミュレーションなので、ライブトラフィックには影響しません。

プレビュー

編集

編集​を使用すると、自動生成された候補をデプロイする前に、全体的に微調整または書き換えることができます。 候補を受け入れる代わりに、編集ワークフローを通じて完全な制御を維持します。 ビューには構造化されたエディターで提案された変更が表示され、元のインテントに一致するようにテキストを変更できます。 編集したバージョンは、デプロイすると AI エージェントに提供されます。

編集

デプロイ

デプロイ​を使用すると、選択した候補を公開し、最適化されたエクスペリエンスを Edge から AI エージェントに提供できます。 CDN が完全にルーティングされている場合、通常、ドメイン内のすべてのページは数分以内に新しい変更を反映して公開されます。 選択したパスにのみルーティングが設定されている場合は、許可リストに登録されたページのみが最適化されて公開されます。

デプロイ

ライブ表示

ライブ表示​を使用すると、最適化がライブで実行され、エージェントトラフィックに対して期待どおりに動作していることを確認できます。この表示は、他の方法ではアクセスが困難です。 「固定候補」の下でライブページを表示できます。ここでは、AI エージェントに表示されるようにページがレンダリングされます。

ライブ表示

ロールバック

ロールバックを使用すると、以前にデプロイした最適化が安全に元に戻ります。 通常、ページの AI のみのバージョンは数分以内に以前の状態に戻されるので、必要に応じて安全に最適化を試すことができます。

ロールバック

その他のリソース

Edgeでの最適化の機能について詳しくは、次のプレイリスト LLM Optimizer — Edgeでの最適化を参照してください。

よくある質問

質問:体験版のお客様は、EdgeでOptimizeを試すことができますか?

はい。体験版のお客様は、1つの最適化オポチュニティにアクセスして、最大10 ページまでデプロイできます。 デフォルトでは、オポチュニティは「コンテンツの可視性を復元」です。これにより、AI担当者はページコンテンツの全版にアクセスできます。

Q. Edge での最適化では、どの種類の LLM をターゲットにしていますか?

ターゲットにするユーザーエージェントのリストは、オンボーディングプロセス中に定義されます。

Q. Edge での最適化にまだオンボードしていない場合はどうなりますか?

必要な設定を完了する前に「最適化をデプロイ」をクリックした場合、サイトには何も適用されません。 代わりに、ポップアップダイアログが表示され、オンボーディングのサポートについては、llmo-at-edge@adobe.com のチームに連絡するプロンプトが表示されます。 オンボーディングが完了するまで、検出された機会と候補を探索することはできますが、ワンクリックデプロイメントワークフローは非アクティブのままになります。

Q:ソースでコンテンツを更新する際、何が発生しますか?

基になるソースページを変更していない限り、キャッシュからページの最適化されたバージョンが提供されます。 ただし、コンテンツの可視性を回復​のソースを変更すると、システムが自動的に更新されるので、AI エージェントは常に最新のコンテンツを受信できます。 これは、低いキャッシュの有効期間(TTL)設定を(分単位で)使用し、サイトのコンテンツを更新すると、その期間内に新しい最適化がトリガーされるからです。 LLM 対応の概要を追加​などのコンテンツの機会では、LLM Optimizer はソースページの変更を監視します。 変更が検出された場合は、最適化を一時停止し、人間によるレビュー用にフラグを付けて、エージェントに表示されるページと人間に表示されるページの間のコンテンツドリフトを防ぎます。

Q. Edge での最適化は、Adobe Edge Delivery Service(EDS)を使用しているサイトのみの対象ですか?

いいえ。 Edge での最適化は、CDN に依存せず、Adobe EDS スタックにデプロイされているものだけでなく、任意のフロントエンドアーキテクチャで機能します。

Q. Edge での最適化の事前レンダリングは、従来のサーバーサイドレンダリング(SSR)とどのように異なりますか?

どちらも異なる問題を解決し、連携して動作できます。 従来の SSR では、サーバーサイドコンテンツがレンダリングされますが、後でブラウザーに読み込まれるコンテンツは含まれません。 Edge での最適化の事前レンダリングでは、JavaScript とクライアントサイドデータが読み込まれた後のページが取得され、CDN Edge で完全にアセンブリされたバージョンが生成されます。 SSR は人間のエクスペリエンスの向上に焦点を当て、Edge での最適化は LLM の web エクスペリエンスを向上させます。

Q. Recoverコンテンツの可視性(つまり、プリレンダリング)はクローク化されますか? AI エージェントに、別のバージョンのページが配信されているようです。

いいえ。 事前レンダリングにより、AI エージェントは、人間の訪問者やSEO ボットが既に表示しているのと同じコンテンツを確実に表示できます。 多くのサイトでは、JavaScriptを利用して有意義なコンテンツを読み込んでいます。を利用する一般的なAI エージェントはそうしたコンテンツを実行しないため、エージェントはページの大部分を見逃す可能性があります。 プリレンダリングでは、エージェントが人間や検索エンジンと同じ情報を受け取るように、テキスト全体をキャプチャする静的スナップショットが生成されます。 LLMのコンテンツパリティを​ 復元 ​します。事実に基づくコンテンツは追加または変更されません。

質問:新しいコピーがエージェントに提供されるページに表示されるLLM対応サマリーの追加など、他のコンテンツの機会はどうですか? これはクローキングですか?

いいえ。 EdgeのOptimizeでは、利用者やSEOweb クローラーがアクセスできない情報は提供されません。 このサービスは、既にページに存在するコンテンツを再整理または要約することで、AI担当者がより簡単に解釈できるようにします。 AI回答からサイトへのリンクをクリックしても、ライブページで同じ基本情報を見つけることができます。

Q. ドメイン内の一部の URL に対して最適化をデプロイしたが、すべてに適用しなかった場合はどうなりますか?

明示的に最適化した URL のみが変更されます。 デプロイ済みの機会を含む URL の場合、AI エージェントは最適化されたバージョンを受信します。 デプロイ済みの機会がない URL の場合、当社のサービスは変更を適用したり、最適化キャッシュレイヤーに保存したりすることなく、元のページをシンプルにプロキシします。 これにより、サイトの他の部分に影響を与えることなく、最適化を選択的にデプロイできます。

recommendation-more-help
llm-optimizer-help-main-toc