[SaaS uniquement]{class="badge positive" title="S’applique uniquement aux projets Adobe Commerce as a Cloud Service et Adobe Commerce Optimizer (infrastructure SaaS gérée par Adobe)."}

Prise en main

Ce guide vous guide tout au long de la configuration de Adobe Commerce Optimizer, du début à la fin. Bien que ce guide couvre tous les rôles, consultez la documentation destinée aux développeurs pour obtenir du contenu détaillé spécifique aux développeurs.

Conditions préalables

Avant de commencer, vérifiez que vous disposez des éléments suivants :

  • Compte Adobe Experience Cloud avec droits Adobe Commerce Optimizer
  • Accès administrateur de l’organisation pour créer des instances et gérer les utilisateurs
  • Compte GitHub pour le chargement de données d’exemple et le développement du storefront
  • Compréhension de base des concepts du commerce électronique

Guide de démarrage rapide

Pour que votre environnement Adobe Commerce Optimizer fonctionne, procédez comme suit :

Étape 1. Création d’une instance

  1. Connectez-vous à Adobe Experience Cloud.

  2. Accédez à Commerce > Commerce Cloud Manager.

  3. Cliquez sur Ajouter une instance > Commerce Optimizer.

    Écran Ajouter une instance d’Adobe Commerce Cloud Manager pour la création d’un environnement Commerce Optimizer {width="60%" modal="regular"}

  4. Configurez les paramètres des instances :

    • Nom de l’instance : nom explicite (par exemple, « Mon entreprise - Sandbox »)
    • Description : brève description de l’objectif
    • Type d’environnement : commencez par un environnement Sandbox pour les tests
    • Région : sélectionnez la région de votre choix
  5. Cliquez sur Ajouter une instance.

    Le Cloud Manager se met à jour pour inclure votre nouvelle instance. Pour plus d’informations sur son accès et sa gestion, voir Gestion d’une instance.

NOTE
Vous ne pouvez créer des environnements Sandbox qu’en Amérique du Nord. Une fois une instance créée, vous ne pouvez pas modifier la région.

Étape 2. Configuration de votre environnement

Après avoir créé votre instance :

  1. Gérez votre instance à partir de Commerce Cloud Manager.
  2. Configurez l’accès des utilisateurs et utilisatrices à l’aide du ​ Guide de gestion des utilisateurs ​.

Étape 3. Ajouter des données d’exemple (facultatif)

Pour les tests et l’apprentissage, suivez les instructions Charger des données d’exemple.

Workflows basés sur les rôles

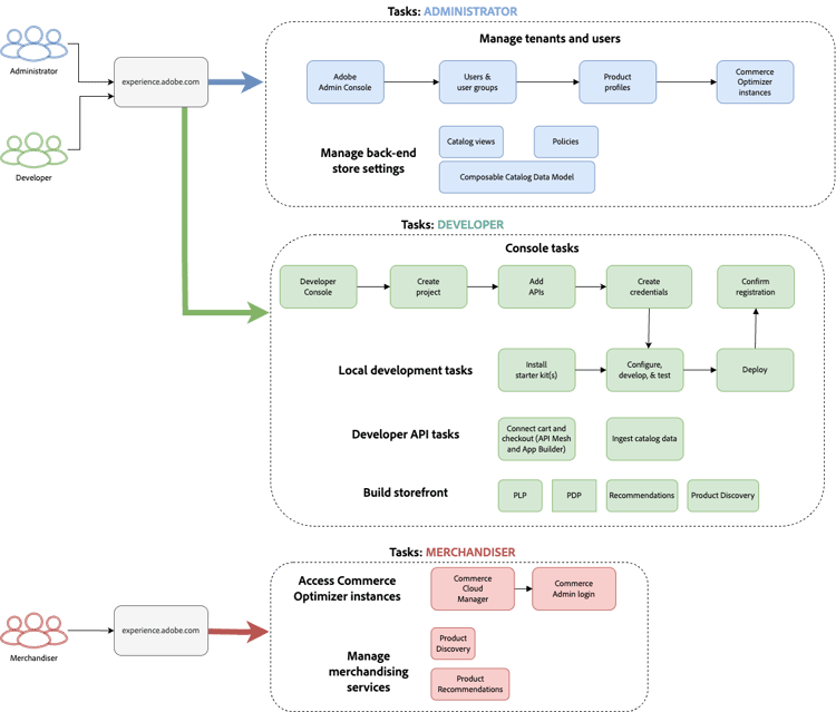
La configuration et la gestion des Adobe Commerce Optimizer reposent sur trois rôles clés. Chaque rôle comporte des tâches et des responsabilités spécifiques :

Workflow basé sur les rôles pour la configuration de Adobe Commerce Optimizer présentant les tâches de l’administrateur, du développeur et des utilisateurs {modal="regular"}

Tâches de l’administrateur

Les administrateurs gèrent les instances, les utilisateurs et les paramètres organisationnels.

Tâche
Description
Lien
Gérer les utilisateurs
Ajouter des utilisateurs, des développeurs et des administrateurs
Gestion des utilisateurs
Créer des instances
Configurer des environnements de sandbox et de production
Créer une instance
Gérer les instances
Vérifiez le statut, mettez à jour le nom et la description de l’instance et obtenez les URL clés pour l’accès aux applications et aux API
Gérer les instances
Configurer l’accès
Configurer des vues et des politiques de catalogue
Vues du catalogue

Tâches du développeur

Les développeurs gèrent l’implémentation technique et l’intégration des données, y compris les tâches d’architecture de plateforme.

Tâche
Description
Lien
Accéder à Developer Console
Créer des projets et générer des informations d’identification
Developer Console
Ingérer des données de catalogue
Importer les données de produit des systèmes existants
API Data Ingestion
Configuration du storefront
Configuration du storefront Edge Delivery Services
Configuration de Storefront

Tâches du marchandiseur

Les marchandiseurs optimisent et personnalisent l’expérience d’achat par le biais de la découverte et des recommandations de produits. Elles utilisent également les données et les analyses des acheteurs pour prendre des décisions stratégiques concernant le placement, les prix et les promotions des produits sur le storefront.

Tâche
Description
Lien
Découverte de produits
Configuration de la recherche et du filtrage
Présentation du marchandisage
Recommandations
Configurer des recommandations de produits optimisées par l’IA
Recommandations de produits
Suivi des performances
Surveiller les mesures de succès
Mesures de succès

Gestion des instances

Gérez les instances à partir du gestionnaire Commerce Cloud.

NOTE
Tous les utilisateurs de Adobe Commerce Optimizer n’ont pas accès à Cloud Manager. L’accès dépend du rôle et des autorisations attribués au compte d’utilisateur.
  1. Connectez-vous à Adobe Experience Cloud.

  2. Ouvrez Commerce Cloud Manager :

    • Sous Accès rapide, cliquez sur Commerce.
    • Affichez les instances disponibles.

Rechercher et filtrer des instances

Après vous être connecté, le tableau de bord affiche toutes les instances de produit Commerce disponibles dans l’organisation.
La colonne Produit indique pour quelle application Commerce l’instance est configurée.

Tableau de bord présentant les options de recherche et de filtrage pour les instances de produit Adobe Commerce Cloud {modal="regular"}

Utilisez les outils de filtrage et de recherche pour rechercher rapidement des instances spécifiques par date de création, région, créateur, type de produit, environnement ou statut.

Accès à l’application Adobe Commerce Optimizer

Une fois l’application ouverte, basculez facilement entre des environnements tels que le sandbox et la production pour afficher les données et les paramètres de chacun sans revenir au gestionnaire Commerce Cloud.

  1. Dans Commerce Cloud Manager, cliquez sur le nom de l’instance pour ouvrir l’application Adobe Commerce Optimizer.

  2. Basculez entre les instances Adobe Commerce Optimizer sans quitter l’application.

    La liste déroulante Instance répertorie toutes les instances d’Optimizer disponibles dans l’organisation. Sélectionnez l’instance à afficher.

    Liste déroulante du sélecteur d’instances pour sélectionner les environnements Adobe Commerce Optimizer {modal="regular"}

Obtenir les détails de l’instance

Affichez les détails de l’instance en cliquant sur l’icône d’information en regard de son nom.

Panneau Détails de l’instance Adobe Commerce Optimizer affichant les points d’entrée et l’ID de l’instance {width="60%" modal="regular"}

Notez les informations clés suivantes :

  • Point d’entrée GraphQL pour récupérer les données du catalogue Commerce à l’aide de l’API de marchandisage.
  • Point d’entrée du service de catalogue pour l’ingestion de données à l’aide de l’API REST
  • URL Commerce Optimizer pour accéder à l'application Adobe Commerce Optimizer
  • ID de l’instance : ID de client unique qui identifie l’instance

Si vous êtes développeur, vous avez besoin de ces informations pour configurer votre environnement de développement et vous connecter aux API Adobe Commerce Optimizer.

NOTE
Pour accéder aux détails de l’instance, vous devez disposer des autorisations nécessaires dans votre organisation Adobe IMS. Si les détails de l’instance ne s’affichent pas ou si vous ne pouvez pas accéder à l’application, contactez l’administrateur ou l’administratrice de votre organisation.

Modifier le nom et la description de l’instance

Mettez à jour le nom et la description de l’instance si nécessaire.

  1. Cliquez sur l’icône Modifier en regard d’un nom d’instance.
  2. Mettez à jour le nom de l’instance et le description selon les besoins.
  3. Cliquez sur Enregistrer.

Ajout de données d’exemple

Adobe fournit un référentiel GitHub avec des exemples de données et d’outils pour vous aider à apprendre et à tester les fonctionnalités de Adobe Commerce Optimizer.
Les données d’exemple sont basées sur le scénario commercial Carvelo et incluent :

  • Catalogue de produits avec pièces automobiles
  • Plusieurs tarifs et scénarios de tarification
  • Vues et stratégies de catalogue pour différents revendeurs
  • Exemples complets de workflows de bout en bout

Chargez les exemples de données :

  1. Accédez au référentiel GitHub ingestion de données de catalogue d’exemples.

  2. Suivez les instructions de configuration du fichier LISEZ-MOI du référentiel pour effectuer les tâches suivantes :

    • Configuration de votre environnement
    • Terminer le processus d’ingestion des données
    • Créer des vues de catalogue et des politiques à l’aide des données d’exemple
    • Vérifiez l’ingestion des données en vérifiant les données du service de catalogue sur la page ​ Synchronisation des données ​

Étapes suivantes

Une fois la configuration terminée :

  1. Configurez votre storefront :

  2. Explorez le cas d’utilisation de Carvelo :

  3. Configurez le marchandisage :

  4. Surveillance des performances :

Dépannage

Problèmes courants

Problème
Solution
Impossible de créer une instance
Vérifiez que vous disposez des droits d’Adobe Commerce Optimizer et des autorisations d’administrateur.
L’instance n’apparaît pas
Vérifiez votre organisation Adobe IMS et actualisez la page.
Impossible d’accéder à l’instance
Assurez-vous d’être ajouté en tant qu’utilisateur dans Admin Console.
Les exemples de données ne se chargent pas
Vérifiez les informations d’identification de votre instance et les points d’entrée de l’API.

Obtenir de l’aide

recommendation-more-help
bd545cdc-f6ec-4be2-962c-39295172b339