Diseño del contenido en la aplicación design-content

Puede editar el contenido en la aplicación para configurar las opciones de experiencia:

  • En una campaña, en el menú Acción, haga clic en el botón Editar contenido para configurar el contenido del mensaje.

  • En un Recorrido, desde el menú avanzado de tu Acción en la aplicación, puedes empezar a diseñar tu contenido con el botón Editar contenido.

La opción Formato avanzado activa opciones adicionales para personalizar la experiencia.

Una vez creado el mensaje en la aplicación, y definido y personalizado su contenido, puede revisarlo y activarlo. Las notificaciones se envían según la programación de campaña. Obtenga más información en esta página.

Diseño del mensaje message-layout

En la sección Diseño del mensaje, seleccione una de las cuatro opciones de diseño diferentes para elegir según sus necesidades de mensajería.

  • Pantalla completa: este tipo de diseño cubre toda la pantalla de los dispositivos de audiencia.

    Admite componentes multimedia (imagen, vídeo), de texto y botones.

  • Modal: este diseño aparece en una ventana grande como si fuera una alerta. La aplicación sigue visible en segundo plano.

    Admite componentes multimedia (imagen, vídeo), de texto y botones.

  • Banner: este tipo de diseño aparece como un mensaje de alerta de sistema operativo nativo.

    Solo puedes agregar un Encabezado y un Cuerpo a tu mensaje.

  • Personalizado: el modo de mensaje personalizado le permite importar y editar directamente uno de sus mensajes preconfigurados de HTML.

    • Seleccione Componer para ingresar o pegar su código HTML sin procesar.

      Utilice el panel izquierdo para aprovechar las funcionalidades de personalización de Journey Optimizer. Para obtener más información, consulte esta sección.

    • Seleccione Import para importar el archivo HTML o .zip que contiene el contenido de HTML.

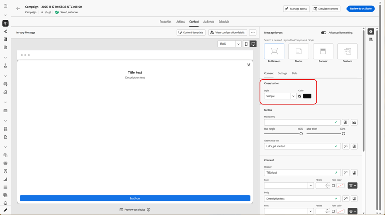
Pestaña Contenido content-tab

Desde la ficha Contenido, puede definir y personalizar el contenido de la notificación y el estilo del botón Cerrar. También puede añadir contenido multimedia a la notificación en la aplicación y añadir botones de acción desde esta pestaña.

Botón Cerrar close-button

Elige Estilo de tu botón Cerrar.

Los estilos disponibles son:

  • Simple
  • Círculo
  • Imagen personalizada de una URL multimedia o tu Assets.
Más opciones con formato avanzado
Si el modo de formato avanzado está activado, puede marcar la opción Color para elegir el color y la opacidad del botón.

Medios add-media

El campo Medios le permite agregar contenido multimedia al mensaje en la aplicación para crear una experiencia atractiva para el usuario final.

Escriba su URL de medios o haga clic en el icono Seleccionar Assets para agregar directamente a su mensaje en la aplicación los recursos almacenados en su biblioteca de Assets. Más información acerca de la administración de recursos.
También puede agregar texto alternativo para las aplicaciones de lectura de pantalla.

Más opciones con formato avanzado
Si el modo de formato avanzado está activado, puedes personalizar la altura máxima y la anchura máxima de tus medios.

Contenido title-body

Para redactar el mensaje, escribe el contenido en los campos Encabezado y Cuerpo.

Utilice el icono Personalization para agregar personalización. Obtenga más información acerca de la personalización en el editor de personalización de Adobe Journey Optimizer en esta sección.

Más opciones con formato avanzado

Si el modo de formato avanzado está activado, puedes elegir entre Encabezado y Cuerpo:

  • la fuente
  • el tamaño de objeto
  • el color de fuente
  • la alineación

Botones add-buttons

Añada botones para que los usuarios interactúen con el mensaje en la aplicación.

Para personalizar el botón:

  1. Edite el campo Button #1 text (primary). También puede usar el icono Personalization para definir contenido y datos de personalización.

  2. Elija su evento de interacción que define la acción del botón después de que los usuarios interactuaran con él.

  3. Escriba la URL web o el vínculo profundo en el campo Destino.

  4. Para agregar varios botones, haga clic en Agregar botón.

Más opciones con formato avanzado

Si el modo de formato avanzado está activado, puede elegir los botones:

  • la fuente
  • el tamaño de objeto
  • el color de fuente
  • la alineación
  • el estilo de botón
  • el radio
  • el color del botón

Pestaña Configuración settings-tab

En la pestaña Configuración, puede definir el diseño del mensaje y previsualizar el mensaje en la aplicación. También puede acceder a las opciones de formato avanzadas.

Vista previa preview-tab

NOTE
La vista previa solo está disponible para mensajes móviles en la aplicación.

La Vista previa de la aplicación le permite agregar un fondo detrás del mensaje en la aplicación:

  • Un contenido de un vínculo URL.

  • Un recurso de su biblioteca de Assets.

  • Un color de fondo.

Diseño layout-options

El campo Imagen de fondo le permite agregar un fondo al mensaje en la aplicación:

  • Un contenido de un vínculo URL.

  • Un color de fondo.

Mensaje message-tab

La opción de IU activada de forma predeterminada, permite oscurecer el fondo del mensaje en la aplicación para resaltar el enfoque en el contenido.

Más opciones con formato avanzado

Si el modo de formato avanzado está activado, puede personalizar aún más el mensaje con las siguientes opciones:

  • Personalizar gestos: permite personalizar la interacción del barrido de usuario. Si se selecciona desechar, se puede añadir un evento de interacción personalizado o un destino de destino.

  • Personalizar adquisición de IU: permite seleccionar un color para mostrarlo en el fondo y su opacidad.

  • Personalizar tamaño: permite ajustar la anchura y altura de la notificación en la aplicación.

  • Personalizar posición: permite personalizar la posición de los mensajes en la aplicación en la pantalla de los usuarios. Puede cambiar las alineaciones Vertical y Horizontal.

  • Personalizar animación: permite personalizar las animaciones Mostrar y Descartar, por ejemplo, si la notificación en la aplicación aparece a la izquierda o en la parte superior del dispositivo del usuario.

  • Esquina redonda de mensaje: permite agregar una esquina redonda a la notificación en la aplicación cambiando el Radio de vértice.

Pestaña Datos data-tab

Desde la ficha Datos, puede definir una Clave​ y un Valor para incluir variables personalizadas en la carga. Estos pares clave/valor le permiten pasar datos adicionales, según la configuración específica.

Para obtener más información, consulte Documentación para desarrolladores.

  1. En la ficha Datos, seleccione Agregar par clave/valor.

  2. Rellene los campos Clave​ y Valor.

  3. Haga clic en para eliminar cualquier par que se necesite.

Temas relacionados:

Vídeo práctico video

El siguiente vídeo muestra cómo crear y probar los mensajes en la aplicación.

recommendation-more-help
b22c9c5d-9208-48f4-b874-1cefb8df4d76