여정 테스트 testing_the_journey

여정을 빌드하면 게시하기 전에 테스트할 수 있습니다. Journey Optimizer에서는 여정을 따라 이동할 때 테스트 프로필을 보는 방법으로 "테스트 모드"를 제공하여 활성화 전에 잠재적인 오류를 감지합니다. 빠른 테스트를 실행하면 여정이 올바르게 작동하는지 확인하여 안정적으로 게시할 수 있습니다.

테스트 프로필만 테스트 모드에서 여정에 들어갈 수 있습니다. 새 테스트 프로필을 만들거나 기존 프로필을 테스트 프로필로 만들 수 있습니다. 이 섹션에서 테스트 프로필에 대해 자세히 알아보세요.

NOTE
여정을 테스트하기 전에 모든 오류가 있는 경우 이를 해결해야 합니다. 이 섹션에서 테스트하기 전에 오류를 확인하는 방법을 알아보세요. 테스트 프로필이 테스트 모드에서 진행되지 않으면 테스트 모드 전환 문제 해결을 참조하십시오.

중요 정보 important_notes

일반 제한 사항

  • 테스트 프로필만 - Real-time Customer Profile Service에서 "테스트 프로필"로 플래그가 지정된 개인만 테스트 모드에서 여정에 들어갈 수 있습니다. 테스트 프로필을 만드는 방법을 알아봅니다.
  • 네임스페이스 요구 사항 - 테스트 모드는 네임스페이스를 사용하는 초안 여정에 대해서만 사용할 수 있습니다. 테스트 모드는 여정에 들어가는 사람이 테스트 프로필인지 여부를 확인해야 하므로 Adobe Experience Platform에 연결할 수 있어야 합니다.
  • 프로필 제한 - 단일 테스트 세션 동안 최대 100개의 테스트 프로필이 여정에 들어갈 수 있습니다.
  • 이벤트 트리거 - 인터페이스에서만 이벤트를 실행할 수 있습니다. API를 사용하여 외부 시스템에서 이벤트를 실행할 수 없습니다.
  • 사용자 지정 업로드 대상 - 여정 테스트 모드는 사용자 지정 업로드 대상 특성 강화를 지원하지 않습니다.

테스트 중 및 테스트 후의 비헤이비어

  • 테스트 모드 비활성화 - 테스트 모드를 비활성화하면 현재 여정에 있거나 이전에 입력한 프로필이 모두 제거되고 보고가 지워집니다.
  • 다시 활성화 유연성 - 필요한 횟수만큼 테스트 모드를 활성화하거나 비활성화할 수 있습니다.
  • 자동 비활성화 - 주 동안 테스트 모드에서 비활성 상태인 여정​은(는) 자동으로 초안 상태로 되돌아가 성능을 최적화하고 오래된 리소스를 사용하지 않도록 합니다.
  • 편집 및 게시 - 테스트 모드가 활성 상태인 동안에는 여정을 수정할 수 없습니다. 그러나 여정을 직접 게시할 수 있으므로 테스트 모드를 먼저 비활성화할 필요가 없습니다.

실행

  • 분할 동작 - 여정이 분할에 도달하면 항상 최상위 분기가 선택됩니다. 다른 경로를 테스트하려면 분기 순서를 변경합니다.
  • 이벤트 타이밍 - 여정에 여러 이벤트가 포함된 경우 각 이벤트를 순차적으로 트리거하십시오. 너무 일찍(첫 번째 대기 노드가 완료되기 전에) 또는 너무 늦게(구성된 시간 제한 후) 이벤트를 보내면 이벤트가 삭제되고 프로필이 시간 제한 경로로 전송됩니다. 정의된 창 내에서 페이로드를 전송하여 이벤트 페이로드 필드에 대한 참조가 모두 유효한지 항상 확인하십시오.
  • 활성 날짜 기간 - 테스트 모드를 시작할 때 여정이 구성한 선택 시작 및 종료 날짜/시간 창에 현재 시간이 포함되어 있는지 확인합니다. 그렇지 않으면 트리거된 테스트 이벤트가 자동으로 삭제됩니다. 이 문제 해결에 대해 자세히 알아보세요이 페이지의.
  • 반응 이벤트 - 시간 제한이 있는 반응 이벤트의 경우 최소 및 기본 대기 시간은 40초입니다.
  • 테스트 데이터 세트 - 테스트 모드에서 트리거된 이벤트는 다음과 같이 레이블이 지정된 전용 데이터 세트에 저장됩니다. JOtestmode - <schema of your event>
  • 공유 인프라 - 테스트 모드는 프로덕션과 동일한 인프라에서 실행됩니다. 트래픽이 많은 기간 동안 이메일 전송 또는 이벤트 처리가 지연될 수 있습니다. 이 경우, 플랫폼 트래픽 대시보드를 확인하거나 사용량이 적은 시간 동안 테스트를 다시 시도하십시오.

테스트 모드 활성화

테스트 모드를 사용하려면 다음 단계를 수행하십시오.

  1. 테스트 모드를 활성화하려면 오른쪽 상단 모서리에 있는 테스트 모드 단추를 클릭하십시오.

    여정 인터페이스의 테스트 모드 단추

  2. 여정에 하나 이상의 대기 활동이 있는 경우 대기 시간 매개 변수를 설정하여 각 대기 활동 및 이벤트 시간 제한이 테스트 모드에서 지속되는 시간을 정의합니다. 대기 및 이벤트 시간 초과에 대한 기본 시간은 10초입니다. 이렇게 하면 테스트 결과를 빠르게 얻을 수 있습니다.

    테스트 모드에서 대기 시간 매개 변수 구성

    note note
    NOTE
    시간 제한이 있는 반응 이벤트가 여정에 사용될 때 대기 시간 기본값과 최소값은 40초입니다. 이 섹션을 참조하십시오.
  3. 여정 트리거 단추를 사용하여 이벤트를 구성하고 이벤트에 보냅니다.

    테스트 모드에서 이벤트 단추 트리거

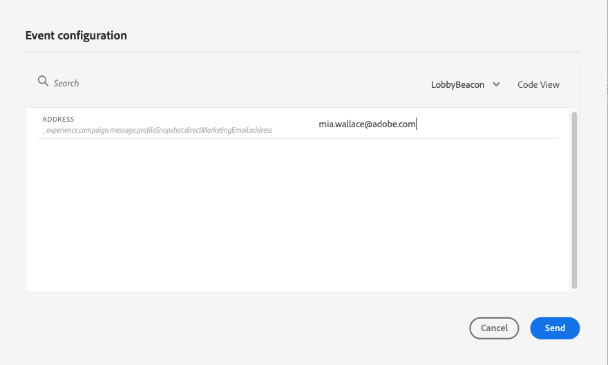
  4. 예상과 다른 필드를 구성합니다. 프로필 식별자 필드에 테스트 프로필을 식별하는 데 사용되는 필드 값을 입력합니다. 예를 들어 이메일 주소일 수 있습니다. 테스트 프로필과 관련된 이벤트를 보내야 합니다. 이 섹션을 참조하십시오.

    프로필 식별자가 입력된 이벤트 구성 필드

  5. 이벤트를 받은 후 로그 표시 단추를 클릭하여 테스트 결과를 보고 확인합니다. 이 섹션을 참조하십시오.

    테스트 결과를 볼 수 있는 로그 단추 표시

  6. 오류가 있는 경우 테스트 모드를 비활성화하고 여정를 수정한 후 다시 테스트하십시오. 테스트가 완료되면 여정을 게시할 수 있습니다. 이 페이지를 참조하십시오.

이벤트 트리거 firing_events

이벤트 트리거 단추를 사용하여 여정을 입력할 이벤트를 구성하십시오.

전제 조건 trigger-events-prerequisites

전제 조건으로 Adobe Experience Platform에서 테스트 프로필로 플래그가 지정된 프로필을 알아야 합니다. 실제로 테스트 모드에서는 여정의 이러한 프로필만 허용됩니다.

이벤트에는 ID가 있어야 합니다. 예상 ID는 이벤트 구성에 따라 다릅니다. 예를 들어 ECID 또는 이메일 주소일 수 있습니다. 프로필 식별자 필드에 이 키의 값을 추가해야 합니다.

ERR_MODEL_RULES_16 오류로 인해 여정에서 테스트 모드를 사용하도록 설정하지 못하는 경우 채널 작업을 사용할 때 사용된 이벤트에 ID 네임스페이스가 포함되어 있는지 확인하십시오.

ID 네임스페이스는 테스트 프로필을 고유하게 식별하는 데 사용됩니다. 예를 들어 테스트 프로필을 식별하는 데 이메일을 사용하는 경우 ID 네임스페이스 이메일​을(를) 선택해야 합니다. 고유 식별자가 전화번호인 경우 ID 네임스페이스 Phone​을(를) 선택해야 합니다.

NOTE
  • 테스트 모드에서 이벤트를 트리거하면 실제 이벤트가 생성됩니다. 즉, 이 이벤트를 수신하는 다른 여정에 이벤트가 발생합니다.

  • 테스트 모드의 각 이벤트가 구성된 대기 기간 내에서 올바른 순서로 트리거되는지 확인하십시오. 예를 들어 60초 대기가 있는 경우 해당 60초 대기가 경과하고 시간 초과 제한이 만료되기 전에만 두 번째 이벤트를 트리거해야 합니다.

이벤트 구성 trigger-events-configuration

여정에 여러 이벤트가 포함된 경우 드롭다운 목록을 사용하여 이벤트를 선택합니다. 그런 다음 각 이벤트에 대해 전달된 필드와 이벤트 전송 실행을 구성합니다. 인터페이스는 이벤트 페이로드에 올바른 정보를 전달하고 정보 유형이 올바른지 확인하는 데 도움이 됩니다. 테스트 모드는 나중에 사용할 수 있도록 테스트 세션에 사용된 마지막 매개 변수를 저장합니다.

이벤트 선택을 위한 필드 및 드롭다운이 있는 이벤트 구성 인터페이스

인터페이스를 사용하면 간단한 이벤트 매개 변수를 전달할 수 있습니다. 이벤트에서 컬렉션이나 기타 고급 개체를 전달하려면 코드 보기​를 선택하여 페이로드의 전체 코드를 확인하고 수정할 수 있습니다. 예를 들어 기술 사용자가 준비한 이벤트 정보를 복사하여 붙여넣을 수 있습니다.

고급 구성에 대한 JSON 형식의 이벤트 페이로드의 코드 보기

기술 사용자는 또한 이 인터페이스를 사용하여 서드파티 도구를 사용하지 않고도 이벤트 페이로드를 작성하고 이벤트를 트리거할 수 있습니다.

보내기 단추를 클릭하면 테스트가 시작됩니다. 여정에서 개인의 진행은 시각적인 흐름에 의해 표현된다. 개인이 여정을 가로질러 이동할 때 경로가 점진적으로 녹색으로 바뀝니다. 오류가 발생하면 해당 단계에 경고 기호가 표시됩니다. 커서를 위에 놓으면 오류에 대한 자세한 정보가 표시되고 전체 세부 정보에 액세스할 수 있습니다(가능한 경우).

여정 진행 상황과 오류를 보여주는 프로필 테스트 시각적 흐름

이벤트 구성 화면에서 다른 테스트 프로필을 선택하고 테스트를 다시 실행하면 시각적 흐름이 지워지고 새 개인의 경로가 표시됩니다.

테스트에서 여정을 열 때 표시되는 경로가 마지막으로 실행된 테스트에 해당합니다.

규칙 기반 여정의 테스트 모드 test-rule-based

여정 기반 이벤트를 사용하는 테스트에도 테스트 모드를 사용할 수 있습니다. 규칙 기반 이벤트에 대한 자세한 내용은 이 페이지를 참조하세요.

이벤트를 트리거할 때 이벤트 구성 화면에서 테스트에서 전달할 이벤트 매개 변수를 정의할 수 있습니다. 오른쪽 위 모서리에 있는 도구 설명 아이콘을 클릭하여 이벤트 ID 조건을 볼 수 있습니다. 규칙 평가의 일부인 각 필드 옆에서도 도구 설명을 사용할 수 있습니다.

규칙 평가 도구 설명이 있는 이벤트 구성 화면

비즈니스 이벤트의 테스트 모드 test-business

비즈니스 이벤트를 사용하는 경우 테스트 모드를 사용하여 여정에서 단일 테스트 프로필 등록을 트리거하고 이벤트를 시뮬레이션하며 올바른 프로필 ID를 전달합니다. 테스트에 여정을 입력할 테스트 프로필의 식별자와 이벤트 매개 변수를 전달해야 합니다. 테스트 모드에서는 비즈니스 이벤트를 기반으로 하는 여정에 사용할 수 있는 "코드 보기" 모드가 없습니다.

비즈니스 이벤트를 처음 트리거하면 동일한 테스트 세션에서 비즈니스 이벤트 정의를 변경할 수 없습니다. 동일한 개인 또는 다른 개인이 동일하거나 다른 식별자를 전달하는 여정을 입력하도록 할 수만 있습니다. 비즈니스 이벤트 매개 변수를 변경하려면 테스트 모드를 중지했다가 다시 시작해야 합니다.

로그 보기 viewing_logs

로그 표시 단추를 사용하면 테스트 결과를 볼 수 있습니다. 이 페이지에는 여정의 현재 정보가 JSON 형식으로 표시됩니다. 버튼을 사용하면 전체 노드를 복사할 수 있습니다. 여정의 테스트 결과를 업데이트하려면 페이지를 수동으로 새로 고쳐야 합니다.

JSON 형식의 여정 실행 결과를 표시하는 테스트 로그

NOTE
테스트 로그에는 서드파티 시스템(데이터 소스 또는 작업)을 호출할 때 오류가 발생하면 오류 코드와 오류 응답이 표시됩니다.

현재 여정 내에 있는 개인(기술적으로 인스턴스라고 함) 수가 표시됩니다. 다음은 각 개인에 대해 표시되는 유용한 정보입니다.

  • Id: 여정에 있는 개인의 내부 ID입니다. 이 함수는 디버깅 목적으로 사용할 수 있습니다.
  • currentstep: 개인이 여정에 있는 단계입니다. 활동을 더 쉽게 식별할 수 있도록 활동에 레이블을 추가하는 것이 좋습니다.
  • currentstep > 단계: 개별 여정의 상태(실행 중, 완료됨, 오류 또는 시간 초과). 자세한 내용은 아래를 참조하십시오.
  • currentstep > extraInfo: 오류 및 기타 상황별 정보에 대한 설명입니다.
  • currentstep > fetchErrors: 이 단계에서 발생한 데이터 가져오기 오류에 대한 정보입니다.
  • externalKeys: 이벤트에 정의된 키 수식의 값입니다.
  • enrichedData: 여정이 데이터 원본을 사용하는 경우 여정이 검색한 데이터입니다.
  • transitionHistory: 개인이 수행한 단계 목록입니다. 이벤트의 경우 페이로드가 표시됩니다.
  • actionExecutionErrors : 발생한 오류에 대한 정보입니다.

다음은 개별 여정의 다양한 상태입니다.

  • 실행 중: 개인이 현재 여정에 있습니다.
  • 완료됨: 개인이 여정 끝에 있습니다.
  • 오류: 오류로 인해 개인이 여정에서 중지되었습니다.
  • 시간 초과: 시간이 너무 오래 걸린 단계로 인해 개인이 여정에서 중지되었습니다.

테스트 모드를 사용하여 이벤트가 트리거되면 소스 이름으로 데이터 세트가 자동으로 생성됩니다.

테스트 모드는 자동으로 경험 이벤트를 만들고 Adobe Experience Platform으로 보냅니다. 이 경험 이벤트에 대한 소스 이름은 "Journey Orchestration 테스트 이벤트"입니다.

recommendation-more-help
b22c9c5d-9208-48f4-b874-1cefb8df4d76