Pista de auditoría audit-trail

INFO
Descubra más información sobre la funcionalidad Pista de auditoría en la documentación de Adobe Campaign v8.

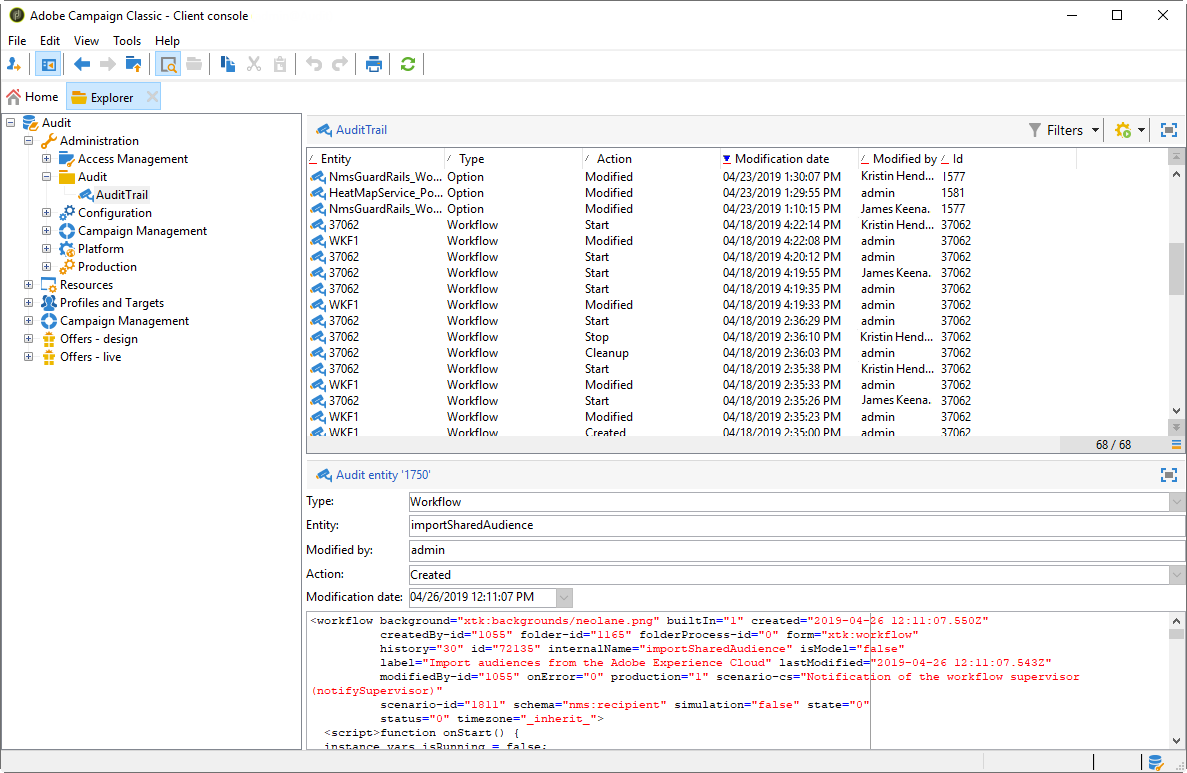
En Adobe Campaign, Audit trail le proporciona acceso al historial completo de cambios realizados dentro de su instancia.

Audit trail captura en tiempo real una lista completa de las acciones y eventos que se producen dentro de su instancia de Adobe Campaign. Incluye una forma de autoservicio de acceder a un historial de datos para responder preguntas como: qué ha pasado con sus flujos de trabajo y quién los actualizó por última vez o qué han hecho los usuarios en la instancia.

NOTE
Adobe Campaign no audita los cambios realizados en los derechos de usuario, las plantillas, la personalización o las campañas.
Solo los administradores de la instancia pueden administrar la pista de auditoría.

Más información sobre las Entidades disponibles de pista de auditoría
  • Registro de auditoría de esquemas: permite explorar los cambios realizados en los esquemas, así como identificar quién realizó estas modificaciones y cuándo se produjeron.

    Para obtener información detallada sobre los esquemas, consulte esta página.

  • Registro de auditoría de flujo de trabajo rastrea todas las acciones relacionadas con sus flujos de trabajo, incluyendo:

    • Start
    • Pause
    • Stop
    • Restart
    • Limpieza igual al historial de purga de acciones
    • Simular, que es igual a la acción Iniciar en modo de simulación
    • Activación igual a la acción Ejecutar tareas pendientes ahora
    • Interrupción incondicional

    Para obtener más información sobre los flujos de trabajo, consulte esta página.

    Para obtener más información sobre cómo monitorizar los flujos de trabajo, consulte la documentación de Campaign v8.

  • Seguimiento de auditoría de opciones le permite comprobar las actividades y las últimas modificaciones realizadas en sus opciones.

    Para obtener más información sobre las opciones, consulte esta página.

  • Registro de auditoría de envíos le permite comprobar las actividades y las últimas modificaciones realizadas en los envíos.

    Para obtener más información sobre las entregas, consulte esta página.

  • Cuenta externa le permite comprobar las modificaciones realizadas en cuentas externas, utilizadas por procesos técnicos como flujos de trabajo técnicos o flujos de trabajo de campañas.

    Para obtener más información sobre la cuenta externa, consulte esta página.

  • Asignación de entregas le permite supervisar las actividades y las modificaciones recientes realizadas en sus Asignaciones de entregas.

    Para obtener más información sobre la asignación de envíos, consulte esta página.

  • Aplicación web le permite comprobar las modificaciones realizadas en los formularios web de Campaign V8 que se usan para crear páginas con campos de entrada y selección, y que pueden incluir datos de la base de datos.

    Para obtener más información sobre la aplicación web, consulte esta página.

  • Oferta le permite comprobar las actividades y las últimas modificaciones realizadas en sus ofertas.

    Para obtener más información sobre la oferta, consulte esta página.

  • Operador le permite supervisar las actividades y las modificaciones recientes realizadas en sus Operadores.

    Para obtener más información sobre los operadores, consulte esta página.

recommendation-more-help
601d79c3-e613-4db3-889a-ae959cd9e3e1