Monitorar a execução do fluxo de trabalho monitoring-workflow-execution

Esta seção apresenta informações sobre como monitorar a execução de fluxos de trabalho.

Também está disponível nesta sessão, um caso de uso que detalha a criação de fluxos de trabalho que permite monitorar o status de um conjunto de fluxos de trabalho "pausados", "interrompidos" ou "com erros".

Além disso, os administradores da instância podem usar a Trilha de auditoria para verificar as atividades, as últimas modificações feitas e o status dos fluxos de trabalho. Para obter mais informações, consulte o Manual de produção do Campaign Classic v7.

Outras maneiras de monitorar os diferentes processos do Campaign são apresentadas no Manual de produção do Campaign Classic v7.

Exibição do progresso displaying-progress

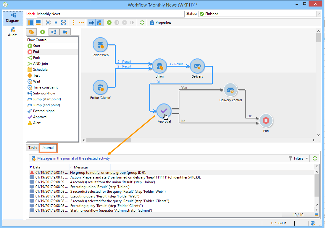
Você pode monitorar a execução ao exibir o progresso usando o ícone apropriado na barra de ferramentas.

O ícone Display progress information permite exibir o status e o resultado da atividade na tela de execução.

Quando essa opção é selecionada, as atividades executadas são exibidas em azul, as atividades pendentes piscam, os avisos são exibidos em laranja e os erros em vermelho. Essa opção também exibe o resultado das atividades na transição de saída, seguido do rótulo do resultado conforme definido nas propriedades da atividade e da duração da tarefa se ela exceder um segundo

Exibição de logs displaying-logs

O log contém o histórico ou a trilha de auditoria do fluxo de trabalho. Ele registra todas as ações do usuário, todas as operações executadas e erros encontrados. É possível:

  • Selecione a guia Tracking no detalhe. Esta lista contém todas as mensagens de fluxo de trabalho.

  • Filtrar as mensagens de log por atividade. Para fazer isso, clique em Display the tasks and the log na barra de ferramentas acima do diagrama para exibir as guias Log e Tasks logo abaixo. Selecionar uma atividade para exibir todas as mensagens relacionadas. Esta lista contém todas as mensagens quando nenhuma atividade é selecionada.

    note note
    NOTE
    Clicar no plano de fundo do diagrama para anular a seleção de todos os elementos.
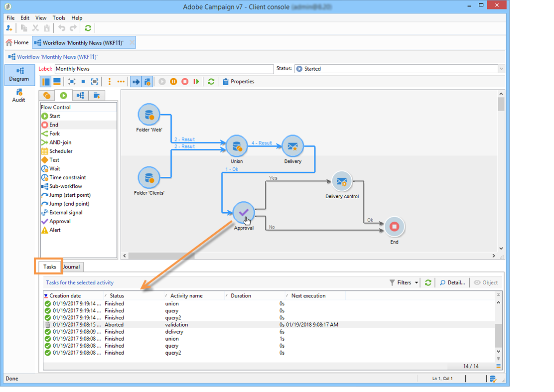
  • Visualizar apenas as mensagens vinculadas a uma determinada tarefa. Para fazer isso, selecione a guia Tasks e selecione uma atividade no diagrama para restringir a lista. Clique duas vezes em uma tarefa para exibir as informações. A última guia na janela contém o log.

    O botão Details… permite a exibição de todas as informações adicionais sobre a execução da atividade. Por exemplo, você pode exibir o operador de validação e quando aplicável, o comentário inserido durante a aprovação, como no exemplo a seguir:

NOTE
O log não é removido quando um fluxo de trabalho é reiniciado. Todas as mensagens são mantidas. Se desejar descartar as mensagens de uma execução anterior, você deve limpar o histórico.

O log exibe a lista cronológica de mensagens de execução relacionadas às atividades do fluxo de trabalho de segmentação.

  • Log de uma campanha de direcionamento

    Depois da execução da campanha de direcionamento, clique na guia Tracking para exibir o rastreamento de execução.

    Todas as mensagens da campanha são exibidas: campanhas realizadas, assim como avisos ou erros.

  • Log de uma atividade

    Você também pode exibir o log de execução e os detalhes de cada atividade. Há duas maneiras de fazer isso:

    1. Selecione a atividade de target e clique no ícone Display the tasks and the log.

      A seção abaixo do diagrama exibe duas guias: Log e Tasks.

      As atividades selecionadas no diagrama atuam como filtros na lista de logs e tarefas.

    2. Clique com o botão direito do mouse na atividade de target e selecione Display logs.

      O log é exibido em uma janela separada.

Remoção dos logs purging-the-logs

O histórico do fluxo de trabalho não é removido automaticamente: todas as mensagens são mantidas por padrão. O histórico pode ser eliminado por meio do menu File > Actions ou clicando no botão Actions localizado na barra de ferramentas acima da lista. Selecione Purge history. As opções disponíveis no menu Actions estão detalhadas na seção da barra de ferramentas de Ações

Esquema de fluxo de trabalho e tabelas de trabalho worktables-and-workflow-schema

O fluxo de trabalho transmite tabelas de trabalho que podem ser manipuladas por determinadas atividades. O Adobe Campaign permite, por meio de atividades de Gestão de Dados, modificar, renomear e enriquecer as colunas das tabelas de trabalho do fluxo de trabalho, por exemplo, para alinhar com a nomenclatura dependendo das necessidades do cliente, para coletar informações adicionais sobre o cobeneficiários de um contrato etc.

Também é possível criar vínculos entre várias dimensões de trabalho e definir alterações de dimensão. Por exemplo, para cada contrato registrado no banco de dados, direcione o titular principal e use dados de cotitular nas informações adicionais.

As tabelas de trabalho do fluxo de trabalho é excluído automaticamente quando o fluxo de trabalho fica passivo. Para manter uma tabela de trabalho, salve-a em uma lista por meio da atividade List update (consulte Atualização da lista).

Gestão de erros managing-errors

Quando ocorre um erro, o fluxo de trabalho é pausado e a atividade está sendo executada quando a ocorrência do erro pisca em vermelho. Na visão geral do fluxo de trabalho, na guia Monitoring - no link Workflows, você pode exibir workflows apenas com erros, conforme mostrado abaixo.

No Adobe Campaign Explorer, a lista de fluxos de trabalho exibe uma coluna Failed por padrão.

Quando um fluxo de trabalho está com erro, os operadores pertencentes ao grupo de supervisão do fluxo de trabalho são notificados por email, desde que seus endereços de email estejam listados em seus perfis. Esse grupo é selecionado no campo Supervisor(s) das propriedades do fluxo de trabalho.

O conteúdo da notificação é configurado no template padrão Workflow manager notification : Este modelo é selecionado na guia Execution das propriedades do fluxo de trabalho. A notificação mostra o nome do fluxo de trabalho com erro e a tarefa relacionada.

Exemplo de notificação:

O link permite acessar o console do Adobe Campaign no modo da Web e trabalhar no fluxo de trabalho com erro após fazer logon.

Você pode configurar o fluxo de trabalho para que ele não pause e continue a execução em caso de erros. Para fazer isso, edite as Properties do fluxo de trabalho e, na seção Error management, selecione a opção Ignore no campo In case of error. Você pode então especificar o número de erros consecutivos que podem ser ignorados antes que o processo seja pausado.

Nesse caso, a tarefa com erro é anulada. Esse modo é particularmente adequado para fluxos de trabalho projetados para tentar novamente a campanha mais tarde (ações periódicas).

NOTE
Você pode aplicar essa configuração individualmente para cada atividade. Para fazer isso, edite as propriedades da atividade e selecione o modo de gerenciamento de erro na guia Advanced.

Para obter mais informações sobre a solução de problemas de execução de fluxos de trabalho, consulte o Manual de produção do Campaign Classic v7.

Processamento de erros processing-errors

Com relação às atividades, a opção Process errors exibe uma transição específica que é habilitada ao gerar um erro. Nesse caso, o fluxo de trabalho não entra no modo de erro e a execução continua.

Os erros considerados são erros do sistema de arquivos (o arquivo não pôde ser movido, o diretório não pôde ser acessado etc.).

Essa opção não processa erros relacionados à configuração de atividade, ou seja, valores inválidos. Erros relacionados à configuração com falha não permitirão essa transição (o diretório não existe, etc.).

Se um fluxo de trabalho está pausado (manualmente ou automaticamente após um erro), o botão Start reinicia-o a partir de onde parou. A atividade incorreta (ou atividade pausada) será executada novamente. As atividades anteriores não são executadas novamente.

Para executar novamente todas as atividades do fluxo de trabalho, use o botão Restart.

Se você modificar atividades já executadas, as alterações não serão consideradas quando a execução do fluxo de trabalho for reiniciada.

Se você modificar atividades não executadas, elas serão consideradas quando a execução do fluxo de trabalho for reiniciada.

Se você modificar atividades em pausa, as alterações não serão consideradas corretamente quando o fluxo de trabalho for reiniciado.

Se possível, recomendamos reiniciar completamente o fluxo de trabalho após realizar as modificações.

Supervisão de instância instance-supervision

A página Instance supervision permite visualizar a atividade do servidor do Adobe Campaign e exibir a lista de fluxos de trabalho e entregas com erros.

Para acessar essa página, acesse a guia Monitoring e clique no link General view.

Para exibir todos os fluxos de trabalho, clique no link Workflows. Use a lista suspensa para exibir os fluxos de trabalho na plataforma com base em seu estado.

Clique no link em um fluxo de trabalho com erros para abri-lo e visualizar seu log.

Evitar várias execuções simultâneas preventing-simultaneous-multiple-executions

Um único fluxo de trabalho pode ter várias execuções ativas ao mesmo tempo. Isso deve ser evitado em alguns casos.

Por exemplo, você pode ter um scheduler acionando a execução do fluxo de trabalho a cada hora, mas, às vezes, a execução do fluxo de trabalho inteiro demora mais de uma hora. Talvez você queira ignorar a execução se o fluxo de trabalho já estiver em execução.

Se você tiver uma atividade de sinal no início do fluxo de trabalho, talvez queira ignorar o sinal se o fluxo de trabalho estiver em execução.

O princípio geral é o seguinte:

A solução é usar uma variável de instância. As variáveis de instância são compartilhadas por todas as execuções paralelas dos fluxos de trabalho.

Um exemplo de fluxo de trabalho de teste simples:

O Scheduler está acionando um evento a cada minuto. A seguinte atividade Test vai testar a variável da instância isRunning para decidir se continua ou não a execução:

NOTE
isRunning é um nome da variável escolhido para este exemplo. Essa não é uma variável interna.

A atividade imediatamente após o Test na ramificação yes deve definir a variável da instância no seu Initialization script:

instance.vars.isRunning = true

A última atividade na ramificação sim deve reverter a variável para falso em seu script de Inicialização:

instance.vars.isRunning = false

Observe que:

  • Você pode verificar o valor atual da variável da instância por meio da guia Variáveis nas Propriedades do fluxo de trabalho.

  • As variáveis de instância são redefinidas quando você reinicia um fluxo de trabalho.

  • Em JavaScript, um valor indefinido é falso em um teste, permitindo testar a variável da instância mesmo antes de ter inicializado.

  • Você pode monitorar as atividades que não são processadas devido a este mecanismo ao adicionar uma instrução de log ao script de inicialização do final "nenhum".

    code language-none
    logInfo("Workflow already running, parallel execution not allowed.");
    

Nesta seção é apresentado um caso de uso: Coordenação de atualizações de dados.

Manutenção do banco de dados database-maintenance

Os fluxos de trabalho usam muitas tabelas de trabalho que consomem espaço e acabam reduzindo o desempenho da plataforma inteira se não houver manutenção. Para saber mais sobre a manutenção de banco de dados, consulte esta seção.

O fluxo de trabalho de limpeza do banco de dados pode ser acessado por meio do nó Administração > Produção > Fluxos de trabalho técnicos, permite excluir dados obsoletos para evitar o crescimento exponencial do banco de dados. O fluxo de trabalho é acionado automaticamente sem a intervenção do usuário. Consulte o Manual de produção do Campaign Classic v7.

Você também pode criar fluxos de trabalho técnicos específicos para limpar o consumo de espaço desnecessário de dados. Consulte o Manual de produção do Campaign Classic v7 e esta seção.

Manuseio de fluxos de trabalho pausados handling-of-paused-workflows

Por padrão, se um fluxo de trabalho estiver pausado, suas tabelas de trabalho nunca serão apagadas. A partir do build 8880, os fluxos de trabalho pausados por muito tempo são interrompidos automaticamente e suas tabelas de trabalho são removidas. Esse comportamento é acionado da seguinte maneira:

  • Os fluxos de trabalho pausados por mais de sete dias aparecem como um aviso no painel de monitoramento (e na API de monitoramento) e uma notificação é enviada ao grupo supervisor.
  • O mesmo acontece toda semana, quando o fluxo de trabalho técnico cleanupPausedWorkflows é acionado. Para obter mais informações sobre o fluxo de trabalho, consulte esta seção.
  • Após quatro notificações (ou seja, um mês no estado pausado por padrão), o fluxo de trabalho é interrompido incondicionalmente. Um log aparece no fluxo de trabalho após sua interrupção. As tabelas são removidas na próxima execução cleanup do fluxo de trabalho

Esses períodos podem ser configurados por meio da opção NmsServer_PausedWorkflowPeriod.

Os supervisores de fluxo de trabalho são notificados. O criador e o último usuário que modificou o fluxo de trabalho também são notificados. Os administradores não recebem as notificações.

Filtragem de fluxos de trabalho de acordo com seu status filtering-workflows-status

A interface do Campaign Classic permite monitorar o status de execução de todos os fluxos de trabalho na instância usando visualizações predefinidas. Para acessar essas exibições, abra o nó Administration / Audit / Workflows Status.

As seguintes visualizações estão disponíveis:

  • Running: lista todos os fluxos de trabalho em execução.
  • Paused: lista todos os fluxos de trabalho pausados.
  • Failed: lista todos os fluxos de trabalho com falha.
  • Start Pending: lista todos os fluxos de trabalho que estão esperando para serem iniciados pelo processo operationMgt. Essa visualização está disponível somente com o pacote Campanhas de marketing. Saiba mais no Manual de instalação do Campaign Classic v7).

Por padrão, essas exibições estão acessíveis na pasta Audit. No entanto, é possível recriá-los no local de escolha na árvore de pastas. Dessa forma, eles estarão disponíveis para usuários padrão sem nenhum direito administrativo.

Para fazer isso:

  1. Clique com o botão direito do mouse na pasta onde deseja adicionar a exibição.
  2. Em Add new folder / Administration, selecione a exibição que deseja adicionar.
  3. Após adicionar a pasta à árvore, certifique-se de configurá-la como uma visualização, para que ela exiba todos os fluxos de trabalho, seja qual for a pasta de origem. Para mais informações sobre como configurar visualizações, consulte esta seção.

Além dessas exibições, é possível configurar as pastas de filtros que permitem filtrar a lista de fluxos de trabalho de acordo com o status de execução. Para isso:

  1. Acesse uma pasta do tipo fluxo de trabalho e selecione o menu Filters / Advanced filter.
  2. Configure o filtro para que o campo @status do fluxo de trabalho seja igual ao estado escolhido.
  3. Salve e nomeie o filtro. Assim ele estará disponível diretamente na lista de filtros.

Para mais informações sobre filtros, consulte a documentação do Campaign v8 (console).

recommendation-more-help
601d79c3-e613-4db3-889a-ae959cd9e3e1