이 섹션에서는 Campaign에서 워크플로우를 구축하는 주요 원칙과 모범 사례를 자세히 설명합니다.
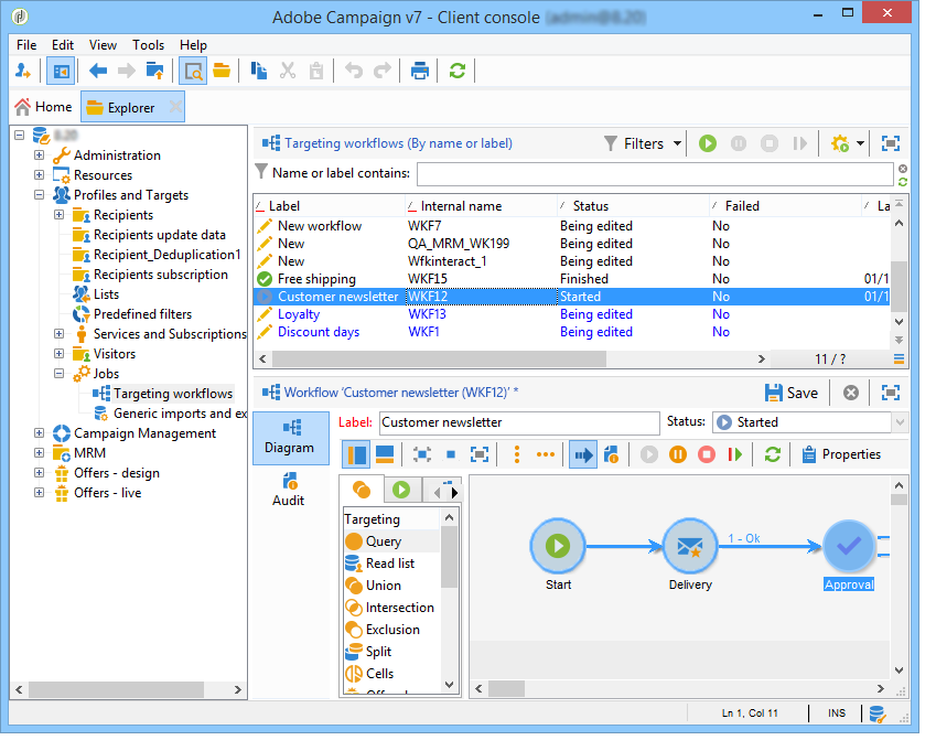
에서 Explorer워크플로우 폴더에 액세스합니다. 기본적으로 Profiles and Targets > Jobs > Targeting workflows.
을(를) 클릭합니다. New 워크플로우 목록 위에 있는 단추.
![]()
또는 다음을 사용할 수도 있습니다 Create 워크플로우 개요의 단추(Monitoring > Workflow 링크를 클릭합니다.

레이블을 입력하고 을(를) 클릭합니다. Save.
워크플로우 활동 또는 워크플로우 자체의 내부 이름을 수정할 때는 워크플로우를 닫기 전에 워크플로우를 저장하여 새 내부 이름을 올바르게 고려할 수 있도록 합니다.
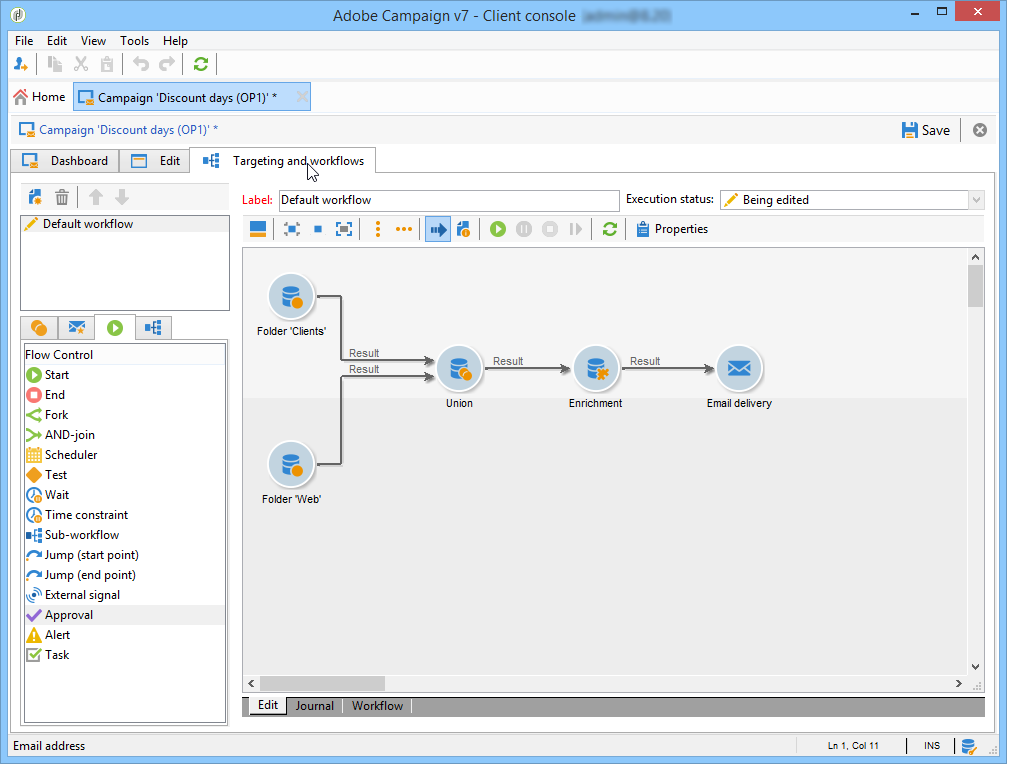
이제 다양한 활동을 정의하고 이를 다이어그램에서 서로 연결해야 합니다. 이 구성 단계에서 다이어그램 레이블과 워크플로우 상태(편집 진행 중)를 볼 수 있습니다. 창의 아래쪽 섹션은 다이어그램을 편집하는 데만 사용됩니다. 여기에는 도구 모음, 활동 팔레트(왼쪽)와 다이어그램 자체(오른쪽)가 포함되어 있습니다.

팔레트가 표시되지 않으면 도구 모음에서 첫 번째 버튼을 클릭하여 표시합니다.
활동은 팔레트의 다른 탭 내에서 카테고리별로 그룹화됩니다. 사용 가능한 탭과 활동은 워크플로우 유형(기술, 타깃팅 또는 캠페인 워크플로우)에 따라 달라질 수 있습니다.
다이어그램을 만들려면
팔레트에서 활동을 선택하고 드래그 앤 드롭 작업을 사용하여 다이어그램으로 이동하여 활동을 추가합니다.
추가 시작 활동 및 배달 활동 을 참조하십시오.

를 끌어 활동을 서로 연결합니다 시작 활동을 전환하여 로 배달 활동.

전환 끝에 새 활동을 배치하여 활동을 이전 활동에 자동으로 연결할 수 있습니다.
필요한 활동을 추가하고 아래 다이어그램에 표시된 대로 서로 연결합니다.

동일한 워크플로우 내에서 활동을 복사하고 붙여넣을 수 있습니다. 그러나 다른 워크플로우에서는 붙여넣기 활동을 복사하지 않는 것이 좋습니다. 게재 및 스케줄러와 같은 활동에 첨부된 일부 설정은 대상 워크플로우를 실행하는 동안 충돌과 오류가 발생할 수 있습니다. 대신 다음을 수행하는 것이 좋습니다 복제 워크플로우. 자세한 내용은 워크플로우 복제.
다음 요소를 사용하여 차트의 표시 및 레이아웃을 변경할 수 있습니다.
도구 모음 사용
다이어그램 편집 도구 모음에서는 워크플로우의 레이아웃 및 실행 기능에 액세스할 수 있습니다.

이렇게 하면 편집 도구의 레이아웃을 조정할 수 있습니다. 팔레트의 표시 및 그래픽 객체의 개요, 크기 및 정렬

진행 및 로그 표시와 관련된 아이콘은 다음 섹션에 자세히 설명되어 있습니다.
개체 정렬
아이콘을 정렬하려면 아이콘을 선택하고 Align vertically 또는 Align horizontally 아이콘.
를 사용하십시오 CTRL 여러 개의 분산된 활동을 선택하거나 하나 이상의 활동을 선택 취소하는 키. 다이어그램 배경을 클릭하여 모든 항목을 선택 취소합니다.
이미지 관리
다이어그램의 배경 이미지와 다양한 활동과 관련된 배경 이미지를 사용자 지정할 수 있습니다. 을(를) 참조하십시오. 활동 이미지 변경.
활동을 두 번 클릭하여 구성하거나 마우스 오른쪽 단추를 클릭하고 을 선택합니다 Open….
캠페인 워크플로우 활동은 이 섹션.
첫 번째 탭에는 기본 구성이 포함되어 있습니다. 다음 Advanced 탭에는 오류가 발생할 때 동작을 정의하고 활동에 대한 실행 기간을 지정하고 초기화 스크립트를 입력하는 데 특별히 사용되는 추가 매개 변수가 포함되어 있습니다.
활동을 더 잘 이해하고 워크플로우 정확성을 향상시키기 위해 활동에 설명을 입력할 수 있습니다. 연산자가 활동을 스크롤할 때 자동으로 표시됩니다.

타겟팅 워크플로우를 사용하여 여러 게재 타겟을 만들 수 있습니다. 워크플로우 활동을 통해 쿼리를 만들고, 특정 기준에 따라 결합 또는 제외를 정의하고, 예약을 추가할 수 있습니다. 이 타겟팅의 결과는 게재 작업의 타겟으로 사용할 수 있는 목록으로 자동으로 전송될 수 있습니다
데이터 관리 옵션을 사용하면 이러한 활동 외에도 데이터를 조작하고 고급 기능에 액세스하여 복잡한 타겟팅 문제를 해결할 수 있습니다. 자세한 내용은 데이터 관리.
이러한 모든 활동은 첫 번째 워크플로우 탭에서 찾을 수 있습니다.
타겟팅 활동은 이 섹션.
을 통해 타겟팅 워크플로우를 만들고 편집할 수 있습니다. Profiles and Targets > Jobs > Targeting workflows Adobe Campaign 트리의 노드 또는 Profiles and Targets > Targeting workflows 홈 페이지의 메뉴.

캠페인의 프레임워크 내에 있는 타깃팅 워크플로우는 모든 캠페인 워크플로우와 함께 저장됩니다.
타겟팅 워크플로우를 만드는 단계는 다음 섹션에 자세히 설명되어 있습니다.
타겟팅 중에 수행한 모든 데이터 보강 및 모든 핸들의 결과는 개인화 필드에 저장되고 액세스할 수 있으며, 특히 개인화된 메시지를 만들 때 사용할 수 있습니다. 자세한 내용은 Target 데이터
데이터 세분화 작업 중에 타겟팅 키가 필터링 차원에 매핑됩니다. 타겟팅 차원을 사용하면 작업의 타겟팅된 모집단을 정의할 수 있습니다. 수신자, 계약 수혜자, 운영자, 가입자 등 필터링 차원을 사용하면 특정 기준에 따라 모집단을 선택할 수 있습니다. 계약자, 뉴스레터 구독자 등
예를 들어, 5년 이상 생명 보험 계약이 있는 클라이언트를 선택하려면 다음 타겟팅 차원을 선택합니다. 클라이언트 및 다음 필터링 차원: 계약자. 그런 다음 쿼리 활동 내에서 필터링 조건을 정의할 수 있습니다
타겟팅 차원 선택 단계 중에는 호환되는 필터링 차원만 인터페이스에 제공됩니다.
이 두 차원은 관련되어 있어야 합니다. 따라서, Filtering dimension 목록은 첫 번째 필드에 지정된 타겟팅 차원에 따라 다릅니다.
예를 들어 수신자(수신자)에서 다음 필터링 차원을 사용할 수 있습니다.

기간 웹 애플리케이션, 목록에는 다음 필터링 차원이 포함됩니다.

각 캠페인에 대해 Targeting and workflows 탭. 이러한 워크플로우는 캠페인에만 적용됩니다.

이 탭에는 모든 워크플로우와 동일한 활동이 포함되어 있습니다. 자세히 알아보기
캠페인 워크플로우를 타겟팅 캠페인 외에, 사용 가능한 모든 채널에 대해 게재를 완전히 만들고 구성할 수 있습니다. 워크플로우에서 만든 후, 캠페인의 대시보드에서 이러한 게재를 사용할 수 있습니다. 자세히 알아보기
모든 캠페인 워크플로우는 Administration > Production > Objects created automatically > Campaign workflows 노드 아래에 있어야 합니다.

캠페인 워크플로우 및 구현 예는 이 페이지.
기술 워크플로우는 Adobe Campaign과 함께 기본적으로 제공됩니다. 서버에서 주기적으로 실행되도록 예약된 작업 또는 작업입니다. 이를 통해 데이터베이스 유지 관리를 수행하고, 게재에 대한 추적 정보를 전달하며, 게재에 대한 임시 프로세스를 설정할 수 있습니다. 기술 워크플로우는 Administration > Production > Technical workflows 노드 아래에 있어야 합니다.

기술 워크플로우를 만드는 데 기본 템플릿을 사용할 수 있습니다. 필요에 맞게 구성할 수 있습니다.
다음 Campaign process 하위 폴더는 캠페인 내에서 프로세스를 실행하는 데 필요한 워크플로우를 중앙 집중화합니다. 작업 통지, 재고 관리, 원가 계산 등
각 모듈에 설치된 기술 워크플로우 목록은 전용 섹션.
에서 다른 기술 워크플로우를 만들 수 있습니다 Administration > Production > Technical workflows 트리 구조의 노드입니다. 하지만 이 프로세스는 전문가 사용자를 위해 예약되어 있습니다.
제공된 활동은 타깃팅 워크플로우와 동일합니다. 자세히 알아보기
워크플로우 템플릿에는 속성의 전체 구성과 다이어그램 내에서 연결된 활동 범위가 포함되어 있습니다. 이 구성은 사전 구성된 특정 수의 요소를 포함하는 새 워크플로우를 만드는 데 다시 사용할 수 있습니다
기존 템플릿을 기반으로 새 워크플로우 템플릿을 만들거나 워크플로우를 템플릿으로 직접 변경할 수 있습니다.
워크플로우 템플릿은 Resources > Templates > Workflow templates 노드 아래에 나열된 상태로 남아 있습니다.

템플릿 속성을 사용하면 일반적인 워크플로우 속성 외에 이 템플릿을 기반으로 만든 워크플로우의 실행 파일을 지정할 수 있습니다.

다양한 유형의 워크플로우를 복제할 수 있습니다. 복제되고 나면 워크플로우의 수정 사항이 워크플로우의 복사본으로 옮겨지지 않습니다.
워크플로우에서는 복사-붙여넣기를 사용할 수 있지만 다음을 사용하는 것이 좋습니다 복제. 활동을 복사하면 전체 구성이 유지됩니다. 게재 활동(이메일, SMS, 푸시 알림…)의 경우, 활동에 첨부된 게재 개체도 복사되어 충돌이 발생할 수 있습니다.
워크플로우를 마우스 오른쪽 단추로 클릭합니다.
클릭 복제.

워크플로우 창에서 워크플로우 레이블을 변경합니다.
저장을 클릭합니다.
캠페인 보기에서 중복 기능을 직접 사용할 수는 없습니다.
하지만 인스턴스에 모든 워크플로우를 표시하는 보기를 만들 수 있습니다. 이 보기에서 복제 대상.
보기 만들기
in 탐색기에서 보기를 만들어야 하는 폴더로 이동합니다.
마우스 오른쪽 단추를 클릭하고 로 이동합니다. 새 폴더 추가 > 프로세스, 선택 워크플로우.

새 폴더 워크플로우 가 만들어집니다.
마우스 오른쪽 단추를 클릭하고 을 선택합니다 속성.
in 제한, check 폴더는 보기입니다. 을(를) 클릭합니다. 저장.

이제 폴더가 인스턴스의 모든 워크플로우로 채워집니다.
캠페인 워크플로우 복제

워크플로우 보기에서 복제한 워크플로우를 볼 수 있습니다.