Gestalten der App-Inhalte design-content

Sie können die In-App-Inhalte bearbeiten, um Erlebnisoptionen zu konfigurieren:

  • Klicken Sie in Campaign im Menü Aktion auf die Schaltfläche Inhalt bearbeiten, um den Nachrichteninhalt zu konfigurieren.

  • In einer Journey können Sie im erweiterten Menü Ihrer In-App-Nachricht Aktion mit der Schaltfläche Inhalt bearbeiten mit der Erstellung des Inhalts beginnen.

Der Umschalter Erweiterte Formatierung aktiviert zusätzliche Optionen zum Anpassen des Erlebnisses.

Nachdem Sie Ihre In-App-Nachricht erstellt und deren Inhalt definiert und personalisiert haben, können Sie sie überprüfen und aktivieren. Die Benachrichtigungen werden dann entsprechend dem Zeitplan für die Kampagne gesendet. Weitere Informationen finden Sie auf dieser Seite.

Nachrichten-Layout message-layout

Wählen Sie eine der vier Layout-Optionen aus dem Bereich Nachrichten-Layout aus, die Ihnen je nach Messaging-Anforderung zur Auswahl angeboten werden.

  • Vollbild: Mit dieser Einstellung wird der gesamte Bildschirm der Geräte Ihrer Zielgruppe ausgefüllt.

    Unterstützt werden Medien- (Bild, Video), Text- und Schaltflächenkomponenten.

  • Modal: Mit dieser Einstellung wird ein großes Fenster im Stil eines Warnhinweises angezeigt, wobei Ihre Anwendung noch im Hintergrund sichtbar ist.

    Unterstützt werden Medien- (Bild, Video), Text- und Schaltflächenkomponenten.

  • Banner: Diese Art von Layout erscheint als systemeigene Warnmeldung.

    Sie können nur jeweils eine Kopfzeile und einen Hauptteil zu Ihrer Nachricht hinzufügen.

  • Benutzerspezifisch: Im Modus „Benutzerdefinierte Nachricht“ können Sie eine vorkonfigurierte HTML-Nachricht direkt importieren und bearbeiten.

    • Wählen Sie die Option Erstellen aus, um Ihren rohen HTML-Code einzugeben oder einzufügen.

      Verwenden Sie den linken Bereich, um die Personalisierungsfunktionen von Journey Optimizer anzuwenden. Weiterführende Informationen hierzu finden Sie in diesem Abschnitt.

    • Wählen Sie Import aus, um die HTML- oder ZIP-Datei zu importieren, die Ihren HTML-Inhalt enthält.

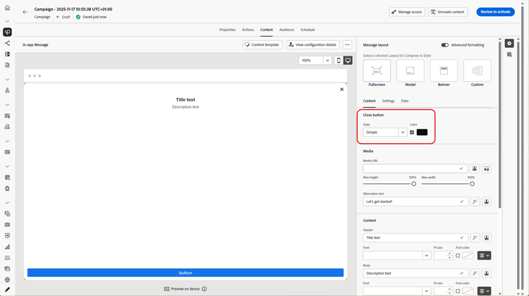
Registerkarte „Inhalt“ content-tab

Über die Registerkarte Inhalt können Sie den Inhalt der Benachrichtigung und den Stil der Schaltfläche Schließen festlegen. Ebenso können Sie von dieser Registerkarte aus auch Medien zu Ihrer In-App-Benachrichtigung hinzufügen und Aktionsschaltflächen ergänzen.

Schaltfläche „Schließen“ close-button

Wählen Sie den Stil Ihrer Schaltfläche Schließen.

Folgende Stile sind verfügbar:

  • Einfach
  • Kreis
  • Benutzerdefiniertes Bild von einer Medien-URL oder Ihren Assets.
Weitere Optionen mit erweiterter Formatierung
Wenn der Modus Erweiterte Formatierung eingeschaltet ist, können Sie die Option Farbe prüfen, um die Farbe und Deckkraft Ihrer Schaltfläche festzulegen.

Medien add-media

Über das Feld Medien können Sie Medien zu Ihrer In-App-Nachricht hinzufügen, um das Erlebnis für die Endbenutzenden attraktiv zu gestalten.

Geben Sie Ihre Medien-URL ein oder klicken Sie auf das Symbol Assets auswählen, um Ihrer In-App-Nachricht direkt Assets hinzuzufügen, die in Ihrer Assets-Bibliothek gespeichert sind. Weitere Informationen über Asset-Management.
Sie können auch einen Alternativtext für Bildschirmlesehilfen hinzufügen.

Weitere Optionen mit erweiterter Formatierung
Wenn der Modus Erweiterte Formatierung eingeschaltet ist, können Sie die Variablen Maximale Höhe und Maximale Breite für Ihre Medien individuell festlegen.

Inhalt title-body

Um Ihre Nachricht zu erstellen, geben Sie den Inhalt in die Felder Kopfzeile und Hauptteil ein.

Verwenden Sie das Symbol Personalisierung, um für eine persönlichere Gestaltung zu sorgen. Weitere Informationen zur Personalisierung im Personalisierungseditor in Adobe Journey Optimizer finden Sie in diesem Abschnitt.

Weitere Optionen mit erweiterter Formatierung

Wenn der Modus Erweiterte Formatierung eingeschaltet ist, können Sie folgende Parameter für Ihre Kopfzeile und Ihren Hauptteil wählen:

  • die Schriftart
  • die Punkt-Größe
  • die Schriftfarbe
  • die Ausrichtung

Schaltflächen add-buttons

Fügen Sie Schaltflächen hinzu, über die Benutzende mit Ihrer In-App-Nachricht interagieren können.

So personalisieren Sie Ihre Schaltfläche:

  1. Bearbeiten Sie das primäre Textfeld (#1) für die Schaltfläche. Sie können auch das Symbol Personalisierung verwenden, um Inhalte und Personalisierungsdaten zu definieren.

  2. Wählen Sie Ihr Interaktionsereignis. Es definiert die Aktion Ihrer Schaltfläche, nachdem Benutzende damit interagiert haben.

  3. Geben Sie Ihre Web-URL oder Ihren Deeplink im Feld Zielgruppe an.

  4. Um mehrere Schaltflächen hinzuzufügen, klicken Sie auf Schaltfläche hinzufügen.

Weitere Optionen mit erweiterter Formatierung

Wenn der Modus Erweiterte Formatierung aktiviert ist, können Sie für Ihre Schaltflächen Folgendes auswählen:

  • Schriftart
  • die Punkt-Größe
  • die Schriftfarbe
  • Ausrichtung
  • Schaltflächenstil
  • Radius
  • Schaltflächenfarbe

Registerkarte „Einstellungen“ settings-tab

Auf der Registerkarte Einstellungen können Sie das Nachrichten-Layout definieren und eine Vorschau Ihrer In-App-Nachricht anzeigen. Sie können auch auf erweiterte Formatierungsoptionen zugreifen.

Vorschau preview-tab

NOTE
Die Vorschau ist nur für Mobile-In-App-Nachrichten verfügbar.

Die App-Vorschau ermöglicht das Hinzufügen eines Hintergrunds hinter Ihrer In-App-Nachricht:

  • Ein Medium von einem URL-Link.

  • Ein Asset aus Ihrer Assets-Bibliothek.

  • Eine Hintergrundfarbe.

Layout layout-options

Mit dem Feld Hintergrundbild können Sie Ihrer In-App-Nachricht einen Hintergrund hinzufügen:

  • Ein Medium von einem URL-Link.

  • Eine Hintergrundfarbe.

Nachricht message-tab

Die standardmäßig aktivierte Option zur Übernahme der Benutzeroberfläche ermöglicht es Ihnen, den Hintergrund hinter Ihrer In-App-Nachricht abzudunkeln, um den Fokus auf Ihren Inhalt zu legen.

Weitere Optionen mit erweiterter Formatierung

Wenn der Modus Erweiterte Formatierung aktiviert ist, können Sie Ihre Nachricht mit den folgenden Optionen weiter personalisieren:

  • Gesten anpassen: Damit können Sie anpassen, was die Benutzer-Wischinteraktion ist. Wenn „Verwerfen“ ausgewählt ist, können Sie ein benutzerdefiniertes Interaktionsereignis und/oder ein Ziel hinzufügen.

  • UI-Übernahme anpassen: Ermöglicht die Auswahl einer im Hintergrund anzuzeigenden Farbe und ihrer Deckkraft.

  • Größe anpassen: Damit können Sie die Breite und Höhe Ihrer In-App-Benachrichtigung anpassen.

  • Position anpassen: Damit können Sie die Position Ihrer In-App-Nachrichten auf dem Bildschirm Ihrer Benutzenden anpassen. Sie können die vertikale und die horizontale Ausrichtung ändern.

  • Animation anpassen: Damit können Sie Ihre Anzeigen- und Verwerfen-Animationen anpassen, z. B. wenn Ihre In-App-Benachrichtigung von links oder oben auf dem Gerät des Benutzers angezeigt wird.

  • Nachricht mit abgerundeter Ecke: Ermöglicht es Ihnen, Ihrer In-App-Benachrichtigung eine runde Ecke hinzuzufügen, indem Sie den Eckenradius ändern.

Registerkarte „Daten“ data-tab

Auf der Registerkarte Daten können Sie einen Schlüssel und einen Wert definieren, um benutzerdefinierte Variablen in die Payload aufzunehmen. Mit diesen Schlüssel-Wertpaaren können Sie je nach Konfiguration zusätzliche Daten übergeben.

Weitere Informationen finden Sie in der Developer-Dokumentation.

  1. Wählen Sie auf der Registerkarte Daten die Option Schlüssel-Wert-Paar hinzufügen aus.

  2. Füllen Sie die Felder Schlüssel und Wert aus.

  3. Klicken Sie auf , um alle erforderlichen Paare zu löschen.

Verwandte Themen:

Anleitungsvideo video

Das folgende Video zeigt, wie Sie Ihre In-App-Nachrichten verfassen und testen können.

recommendation-more-help
b22c9c5d-9208-48f4-b874-1cefb8df4d76