Meddela Target

När du slutför det här steget skickas alla händelser som måste skickas till Adobe Target med metoden trackEvent.

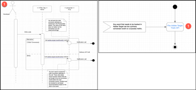
Alla händelser som behöver spåras i Target kan vara en primär konverteringshändelse eller ett framgångsmått.

TIP
Klicka på bilderna i det här avsnittet för att utöka till helskärm.

Meddela Target-diagram diagram

Stegnumret i följande bild motsvarar avsnittet nedan.

Meddela måldiagram {width="600" modal="regular"}

4.1: Flash Adobe Target Track API

Det här steget hjälper dig att se till att alla händelser som måste skickas till Target skickas med metoden trackEvent.

Se information

Branda Adobe Target Track API-diagram {width="400" modal="regular"}

Du skickar de attribut för orderkonvertering som anges i avsnittet Förutsättningar nedan. Namnet på mbox spelar ingen roll, men konverteringen ska använda orderConfirmPage.

Du behöver inte inkludera attribut för orderkonvertering i det här samtalet. Dessa anrop registrerar idealiskt framgångsmått som kan ses som mini-conversion-händelser före de huvudsakliga konverteringshändelserna. CardIds måste inkluderas i kundvagnsbaserade rekommendationer som baseras på händelsen Add to Cart.

Förutsättningar

  • Träffa ert affärsteam för att identifiera alla händelser som kan anses vara konverterings- eller framgångsmått. Du måste också identifiera konverteringshändelsen som genererar intäkter så att informationen kan skickas till Target tillsammans med händelsedata.

  • Kontrollera att följande attribut är tillgängliga i datalagret så att du kan skicka dem med konverteringshändelsen. Konverteringshändelsen genererar intäkter, till exempel ett produktköp eller Lägg i kundvagnen.

    • productPurchaseId: Produkt-ID som köptes som en del av ordern. Separera flera produkter med kommatecken.
    • orderTotal: Ordersumma för inköpet.
    • orderId: Inköpets order-ID.

    Följande bild visar en regel för tags in Experience Platform som endast ska aktiveras på sidan Confirmation.

    Sidan Åtgärdskonfiguration {width="400" modal="regular"}

  • Om du spårar en händelse för kundvagnstillägg skickar du cartIds som en parameter. En kommaavgränsad lista med produkt-ID:n kan skickas för cardIds.

Läser

Åtgärder

  • Använd metoden adobe.target-trackEvent() för att skicka alla data som måste skickas till Target.
recommendation-more-help
6906415f-169c-422b-89d3-7118e147c4e3