3.2.4 Skapa din resa och dina meddelanden

I den här övningen skapar du en resa och flera textmeddelanden genom att använda Adobe Journey Optimizer.

I det här fallet är målet att skicka olika meddelanden baserat på väderförhållandena för var kunden befinner sig. Tre scenarier har definierats:

  • Färre än 10° Celsius
  • Mellan 10° och 25° Celsius
  • Varmare än 25° Celsius

För dessa tre villkor måste du definiera tre meddelanden i Adobe Journey Optimizer.

3.2.4.1 Skapa din resa

Logga in på Adobe Journey Optimizer på Adobe Experience Cloud. Klicka på Journey Optimizer.

ACOP

Du omdirigeras till vyn Hem i Journey Optimizer. Kontrollera först att du använder rätt sandlåda. Sandlådan som ska användas kallas --aepSandboxName--. Du kommer sedan att vara i vyn Hem i din sandlåda --aepSandboxName--.

ACOP

Gå till Resor på den vänstra menyn och klicka på Skapa resa för att börja skapa din resa.

Demo

Du bör i förväg namnge din resa.

Använd --aepUserLdap-- - Geofence Entry Journey som namn för resan. Inga andra värden måste anges för tillfället. Klicka på Spara.

Demo

Titta på Händelser till vänster på skärmen. Du bör se din tidigare skapade händelse i den listan, som har namnet --aepUserLdap--GeofenceEntry. Markera den och dra den sedan och släpp den på arbetsytan. Din resa ser då ut så här.

Demo

Klicka sedan på Orchestration. Nu ser du de tillgängliga Orchestration-funktionerna. Välj Villkor och dra och släpp det på arbetsytan på resan.

Demo

Du måste nu konfigurera tre sökvägar för det här villkoret:

  • Den är kallare än 10° Celsius
  • Den är mellan 10° och 25° Celsius
  • Det är varmare än 25° Celsius

Vi definierar det första villkoret.

Villkor 1: Färger än 10° Celsius

Klicka på Villkor. Klicka på Sökväg1 och redigera namnet på sökvägen till Färg än 10 C. Klicka på ikonen Redigera för uttrycket för Path1.

Demo

Du ser då en tom skärm i Enkel redigerare. Din fråga kommer att vara lite mer avancerad, så du behöver avancerat läge. Klicka på Avancerat läge.

Demo

Du kommer då att se Avancerad redigerare som tillåter kodinmatning.

Demo

Markera nedanstående kod och klistra in den i Avancerad redigerare.

#{--aepUserLdap--WeatherApi.--aepUserLdap--WeatherByCity.main.temp} <= 10

Då ser du det här.

Demo

För att kunna ta reda på temperaturen som en del av detta villkor måste du ange i vilken stad kunden befinner sig.
Ort måste länkas till den dynamiska parametern q, precis som tidigare i Open Weather API-dokumentationen.

Klicka på fältet dynamiskt val: q som anges i skärmbilden.

Demo

Sedan måste du hitta fältet som innehåller kundens aktuella ort i någon av de tillgängliga datakällorna. I det här fallet måste du hitta det under Kontext.

Demo

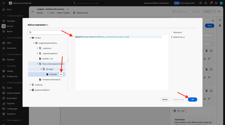
Du kan hitta fältet genom att gå till --aepUserLdap--GeofenceEntry.placeContext.geo.city.

Genom att klicka på det fältet eller klicka på + läggs det till som dynamiskt värde för parametern q. Det här fältet fylls i med till exempel den geopositioneringstjänst som du har implementerat i din mobilapp. I det här fallet simulerar du detta med datainsamlingsegenskapen för demowebbplatsen. Klicka på OK.

Demo

Villkor 2: 10-25° Celsius

När du har lagt till det första villkoret visas den här skärmen. Klicka på Lägg till en bana.

Demo

Dubbelklicka på Sökväg1 och redigera sökvägen till Mellan 10 och 25 C. Klicka på ikonen Redigera för uttrycket med den här sökvägen.

Demo

Du ser då en tom skärm i Enkel redigerare. Din fråga kommer att vara lite mer avancerad, så du behöver avancerat läge. Klicka på Avancerat läge.

Demo

Du kommer då att se Avancerad redigerare som tillåter kodinmatning.

Demo

Markera nedanstående kod och klistra in den i Avancerad redigerare.

#{--aepUserLdap--WeatherApi.--aepUserLdap--WeatherByCity.main.temp} > 10 and #{--aepUserLdap--WeatherApi.--aepUserLdap--WeatherByCity.main.temp} <= 25

Då ser du det här.

Demo

För att kunna hämta temperaturen som en del av detta villkor måste du ange i vilken stad kunden befinner sig.
City måste länkas till den dynamiska parametern q, precis som i dokumentationen för Open Weather API.

Klicka på fältet dynamiskt val: q som anges i skärmbilden.

Demo

Sedan måste du hitta fältet som innehåller kundens aktuella ort i någon av de tillgängliga datakällorna.

Demo

Du kan hitta fältet genom att gå till --aepUserLdap--GeofenceEntry.placeContext.geo.city. Genom att klicka på det fältet läggs det till som dynamiskt värde för parametern q. Det här fältet fylls i med till exempel den geopositioneringstjänst som du har implementerat i din mobilapp. I det här fallet simulerar du detta med datainsamlingsegenskapen för demowebbplatsen. Klicka på OK.

Demo

Sedan lägger du till det tredje villkoret.

Villkor 3: Varmare än 25° Celsius

När du har lagt till det andra villkoret visas den här skärmen. Klicka på Lägg till en bana.

Demo

Dubbelklicka på Path1 om du vill ändra namnet till Varmare än 25 C.
Klicka sedan på ikonen Redigera för uttrycket som den här sökvägen gäller.

Demo

Du ser då en tom skärm i Enkel redigerare. Din fråga kommer att vara lite mer avancerad, så du behöver avancerat läge. Klicka på Avancerat läge.

Demo

Du kommer då att se Avancerad redigerare som tillåter kodinmatning.

Demo

Markera nedanstående kod och klistra in den i Avancerad redigerare.

#{--aepUserLdap--WeatherApi.--aepUserLdap--WeatherByCity.main.temp} > 25

Då ser du det här.

Demo

För att kunna hämta temperaturen som en del av detta villkor måste du ange i vilken stad kunden befinner sig.
City måste länkas till den dynamiska parametern q, precis som i dokumentationen för Open Weather API.

Klicka på fältet dynamiskt val: q som anges i skärmbilden.

Demo

Sedan måste du hitta fältet som innehåller kundens aktuella ort i någon av de tillgängliga datakällorna.

Demo

Du kan hitta fältet genom att gå till --aepUserLdap--GeofenceEntry.placeContext.geo.city. Genom att klicka på det fältet läggs det till som dynamiskt värde för parametern q. Det här fältet fylls i med till exempel den geopositioneringstjänst som du har implementerat i din mobilapp. I det här fallet simulerar du detta med datainsamlingsegenskapen för demowebbplatsen. Klicka på OK.

Demo

Du har nu tre konfigurerade sökvägar. Klicka på Spara.

Demo

Eftersom det här är en resa för inlärningsändamål kommer ni nu att konfigurera några åtgärder för att visa upp de olika alternativ som marknadsförare nu behöver för att leverera meddelanden.

3.2.4.2 Skicka meddelanden för sökväg: Färre än 10° Celsius

För varje temperatursammanhang försöker du skicka ett textmeddelande till kunden. För den här övningen ska du skicka ett meddelande till en Slack-kanal i stället för ett mobiltelefonnummer.

Vi fokuserar på sökvägen Färggrann än 10 C.

Demo

Gå tillbaka till Åtgärder på den vänstra menyn, markera åtgärden --aepUserLdap--TextSlack och dra och släpp den sedan efter åtgärden Meddelande .

Demo

Bläddra ned till Begäranparametrar och klicka på ikonen Redigera för parametern textToSlack.

Demo

Klicka på Avancerat läge i popup-fönstret.

Demo

Markera nedanstående kod, kopiera den och klistra in den i redigeraren för avancerat läge. Klicka på OK.

"Brrrr..." + #{ExperiencePlatform.ProfileFieldGroup.profile.person.name.firstName} + ", it's cold and freezing outside. Get comfortable at home with a 20% discount on a Disney+ subscription!"

Demo

Du kommer att se den slutförda åtgärden. Bläddra uppåt och klicka på Spara.

Demo

Den här vägen på resan är nu färdig.

3.2.4.3 Skicka meddelanden för sökväg: 10 till 25 grader Celsius

För varje temperatursammanhang försöker ni skicka ett meddelande till kunden. För den här övningen ska du skicka ett meddelande till en Slack-kanal i stället för ett mobiltelefonnummer.

Vi fokuserar på Mellan 10 och 25 C-sökvägar.

Demo

Gå tillbaka till Åtgärder på den vänstra menyn, markera åtgärden --aepUserLdap--TextSlack och dra och släpp den sedan efter åtgärden Meddelande .

Demo

Bläddra ned till Begäranparametrar och klicka på ikonen Redigera för parametern textToSlack.

Demo

Klicka på Avancerat läge i popup-fönstret.

Demo

Markera nedanstående kod, kopiera den och klistra in den i redigeraren för avancerat läge. Klicka på OK.

"What nice weather for the time of year, " + #{ExperiencePlatform.ProfileFieldGroup.profile.person.name.firstName} + " 20% discount on Apple AirPods so you can go for a walk and listen to your favorite podcast!"

Demo

Du kommer att se den slutförda åtgärden. Bläddra uppåt och klicka på Spara.

Demo

Den här vägen på resan är nu färdig.

3.2.4.4 Skicka meddelanden för sökväg: Varmare än 25° Celsius

För varje temperatursammanhang försöker ni skicka ett meddelande till kunden. För den här övningen ska du skicka ett meddelande till en Slack-kanal i stället för ett mobiltelefonnummer.

Vi fokuserar på Varmare än 25 C-sökvägar.

Demo

Gå tillbaka till Åtgärder på den vänstra menyn, markera åtgärden --aepUserLdap--TextSlack och dra och släpp den sedan efter åtgärden Meddelanden.

Demo

Bläddra ned till Begäranparametrar och klicka på ikonen Redigera för parametern textToSlack.

Demo

Klicka på Avancerat läge i popup-fönstret.

Demo

Markera nedanstående kod, kopiera den och klistra in den i redigeraren för avancerat läge. Klicka på OK.

"So warm, " + #{ExperiencePlatform.ProfileFieldGroup.profile.person.name.firstName} + "! 20% discount on adding 10GB of extra data so you can get online at the beach!"

Demo

Du kommer att se den slutförda åtgärden. Klicka på Spara.

Demo

Den här vägen på resan är nu färdig.

3.2.4.5 Publicera din resa

Din resa är nu helt konfigurerad. Klicka på Publicera.

Demo

Klicka på Publicera igen.

Demo

Din resa är nu publicerad.

Demo

Nästa steg

Gå till 3.2.5 Utlös din resa

Gå tillbaka till Adobe Journey Optimizer: Externa datakällor och anpassade åtgärder

Gå tillbaka till Alla moduler

recommendation-more-help
4bbf020c-24db-4a43-b239-88fab142f02d