Kom igång med anpassade kanaler gs-custom-channel

Med Adobe Campaign kan du skapa anpassade externa eller API-kanaler som är integrerade med tredje part. Du kan sedan ordna och köra leveranser baserat på dessa kanaler.

Leveransskapande och -sändning kan utföras både i klientkonsolen och i webbgränssnittet. Men den anpassade kanalkonfigurationen utförs bara i klientkonsolen.

Mer information om hur du skapar och skickar en leverans baserad på en anpassad kanal finns på sidan.

Här är stegen för att konfigurera en ny anpassad kanal i klientkonsolen. De här stegen är gemensamma för anpassade externa kanaler och API-kanaler:

  1. Konfigurera schemat, läs mer
  2. Skapa ett nytt externt konto, läs mer
  3. Skapa en ny leveransmall, läs mer

Anpassade API-kanaler kräver ytterligare konfiguration. Läs mer

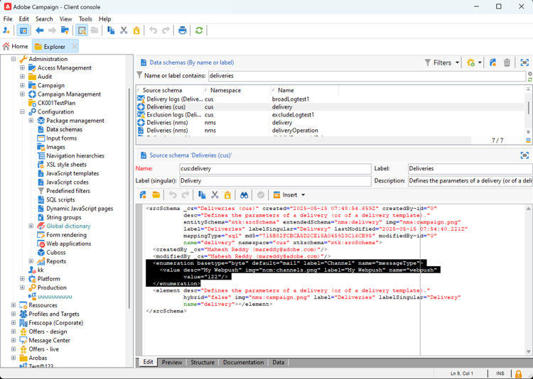
Konfigurera schemat configure-schema

Först måste du konfigurera schemat för att lägga till den nya kanalen i listan över tillgängliga kanaler.

  1. I Campaign Explorer väljer du Administration > Konfiguration > Datascheman.

  2. Skapa ett schematillägg som utökar messageType enumeration med den nya kanalen.

    Exempel:

    code language-none
    <enumeration basetype="byte" default="mail" label="Channel" name="messageType">
    <value desc="My Webpush" img="ncm:channels.png" label="My Webpush" name="webpush"
           value="122"/>
    </enumeration>
    

    {modal="regular"}

Skapa ett nytt externt konto create-ext-account

Sedan måste du skapa ett nytt externt routningskonto.

  1. Välj Administration > Plattform > Externa konton i Campaign Explorer.

  2. Skapa ett nytt externt konto.

  3. Markera kanalen och ändra leveranssätt. Välj Extern för anpassade externa kanaler och Massor för anpassade API-kanaler.

    {modal="regular"}

Skapa en ny leveransmall create-template

Nu skapar vi den nya mallen som är kopplad till den nya kanalen.

  1. Välj Resurser > Mallar > Leveransmallar i Campaign Explorer.

  2. Skapa en ny mall.

  3. Klicka på Egenskaper och välj rätt mapp och routning.

    {modal="regular"}

Den nya kanalen är nu tillgänglig. Du kan skapa och köra leveranser baserat på den här kanalen.

Ytterligare konfiguration för anpassat API api-additional

Här är de viktigaste ytterligare stegen för att konfigurera anpassade API-kanaler.

Utöka schemat api-additional-schema

I klientkonsolen utökar du schemat Delivery med alla ytterligare egenskaper som krävs för den anpassade kanalen.

Mer information om schemautökning finns på sidan.

Ställ in anpassad skärmdefinition api-additional-screen

Ställ in den anpassade skärmdefinitionen från webbgränssnittet för Campaign:

  1. Öppna schemat Delivery och klicka på Screen Edition.

    {modal="regular"}

  2. Välj den flik som motsvarar kanalen och definiera hur fälten ska visas på leveransens innehållsskärm. Mer information om skärmversionen finns på sidan.

    {modal="regular"}

  3. I avsnittet Förhandsgranska för att simulera innehåll väljer du den dedikerade JSPP:n. Detta är valfritt. Förhandsgranskningen aktiveras på leveranssimuleringsskärmen. Läs mer

Konfigurera förhandsgranskningen api-additional-preview

Den här konfigurationen är valfri. Om du vill aktivera förhandsgranskningen i webbgränssnittet måste du konfigurera en dedikerad JSSP i klientkonsolen på skärmen för leveranssimulering.

När du klickar på Öppna förhandsgranskning på skärmen för leveranssimulering i webbgränssnittet skickas följande parametrar i URL

https://adobe.campaign.adobe.com/cus/webPushMessagePreview.jssp?deliveryId=%40ToPzTurO9aGzQxYcMArBbA%3D%3D&id=%40oF8Fi17txuLmtiOFj4OIjQ%3D%3D

  • deliveryId: leveransidentifieraren
  • id: profilidentifieraren

I klientkonsolen väljer du Administration > Konfiguration > Dynamiska JavaScript-sidor och skapar en ny JSSP. Här är ett exempel med de parametrar som måste hämtas.

<%@ page import="xtk:shared/nl.js"
%><%
  NL.require("/nl/core/shared/core.js")
    .require('/nl/core/jsspcontext.js')
    .require('/nl/core/shared/dataTypes.js')
    .require('/nl/core/schema.js');

  //response.setContentType("text/plain");
  var parameters = request.parameters;
  var deliveryId = decryptString(parameters.deliveryId);
  var oldUserContext = logonEscalation("neolane")

   var delivery = xtk.queryDef.create(<queryDef schema="nms:delivery" operation="getIfExists">
                                         <select>
                                           <node expr="[WebpushParameters/@richMediaOptions]" alias="@richMediaOptions"/>
                                           <node expr="[WebpushParameters/@mediaUrlInfo]" alias="@mediaUrlInfo"/>
                                           <node expr="[WebpushParameters/@WebpushMessageType]"/>
                                         </select>
                                         <where>
                                           <condition expr={"@id = " + NL.XTK.toXTKString(deliveryId)}/>
                                         </where>
                                       </queryDef>).ExecuteQuery();

  // Restore previous context
  logonWithContext(oldUserContext)
%>

<!DOCTYPE html ...

Tekniskt genomförande api-additional-technical

Beroende på vilken kanal du använder måste du konfigurera andra delar av programmet, till exempel externa konton, målmappning, Javascript-kod för API.

recommendation-more-help
35662671-8e3d-4f04-a092-029a056c566b