[Alleen SaaS]{class="badge positive" title="Alleen van toepassing op Adobe Commerce as a Cloud Service- en Adobe Commerce Optimizer-projecten (door Adobe beheerde SaaS-infrastructuur)."}

Aan de slag

Deze handleiding begeleidt u bij het instellen van Adobe Commerce Optimizer van het begin tot het einde. Terwijl deze gids alle rollen behandelt, zie de ​ documentatie van de ontwikkelaar ​ voor gedetailleerde ontwikkelaar-specifieke inhoud.

Vereisten

Voordat u begint, moet u controleren of:

  • de rekening van Adobe Experience Cloud met Adobe Commerce Optimizer rechten
  • beheerdertoegang van de Organisatie om instanties tot stand te brengen en gebruikers te beheren
  • GitHub rekening voor het laden van steekproefgegevens en storefront ontwikkeling
  • Basis begrip van e-commerceconcepten

Handleiding voor snel starten

Voer de volgende essentiële stappen uit om uw Adobe Commerce Optimizer -omgeving actief te maken:

Stap 1. Een instantie maken

  1. Login aan ​ Adobe Experience Cloud ​.

  2. Navigeer aan Commerce > Manager van Commerce Cloud.

  3. Klik toevoegen Instantie > Commerce Optimizer.

    ​ de Manager van de Wolk van de Handel van Adobe voegt het scherm van de Instantie voor het creëren van een milieu van Commerce Optimizer toe ​ {width="60%" modal="regular"}

  4. Instantie-instellingen configureren:

    • Naam van de Instantie: Beschrijvende naam (bijvoorbeeld, "Mijn Sandbox van het Bedrijf")
    • Beschrijving: Korte beschrijving van doel
    • Type van Milieu: Begin met a zandbak milieu voor het testen
    • Gebied: Selecteer uw aangewezen gebied
  5. Klik toevoegen Instantie.

    De Cloud Manager wordt bijgewerkt en bevat nu uw nieuwe exemplaar. Voor details bij de toegang tot van en het beheren van het, zie ​ een instantie ​ leiden.

NOTE
U kunt alleen sandboxomgevingen maken in de Noord-Amerikaanse regio. Nadat u een instantie hebt gemaakt, kunt u het gebied niet meer wijzigen.

Stap 2. Uw omgeving instellen

Nadat u de instantie hebt gemaakt:

  1. ​ beheer uw instantie ​ van de Manager van Commerce Cloud.
  2. Vorm gebruikerstoegang gebruikend de ​ Gids van het Beheer van de Gebruiker ​.

Stap 3. Voorbeeldgegevens toevoegen (optioneel)

Voor het testen en het leren, volg de ​ instructies van de Gegevens van de Steekproef van de Lading ​.

Op rollen gebaseerde workflows

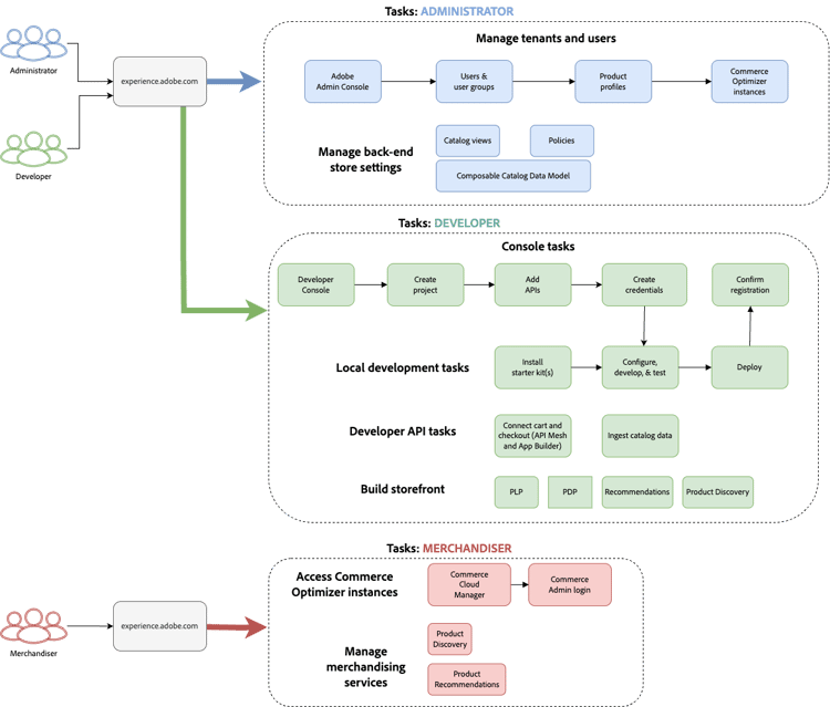
Adobe Commerce Optimizer de opstelling en het beheer baseren zich op drie zeer belangrijke rollen. Elke rol heeft specifieke taken en verantwoordelijkheden:

​ Op rol-gebaseerde werkschema voor de opstelling die van Adobe Commerce Optimizer beheerder, ontwikkelaar, en gebruikerstaken tonen ​ {modal="regular"}

Beheertaken

Beheerders beheren instanties, gebruikers en organisatorische instellingen.

Taak
Beschrijving
Koppeling
beheert Gebruikers
Gebruikers, ontwikkelaars en beheerders toevoegen
​ Gebruikersbeheer ​
creeer Instanties
Sandbox- en productieomgevingen instellen
​ creeer instantie ​
beheert Instanties
De status controleren, instantienaam en beschrijving bijwerken en sleutel-URL's ophalen voor toepassing en API-toegang
​ beheert Instanties ​
vorm Toegang
Catalogusweergaven en -beleid instellen
​ de Weergaven van de Catalogus ​

Ontwikkelingstaken

De ontwikkelaars behandelen technische implementatie en gegevensintegratie, met inbegrip van de taken van de platformarchitectuur.

Taak
Beschrijving
Koppeling
Toegang Developer Console
Projecten maken en referenties genereren
​ Developer Console ​
Ingest Gegevens van de Catalogus
Productgegevens van bestaande systemen importeren
​ Ingestie API van Gegevens ​
Opstelling Storefront
Edge Delivery Services-storefront configureren
​ Opstelling Storefront ​

Merchandisertaken

Handelaars optimaliseren en personaliseren de boodschapervaring door productontdekking en aanbevelingen. Zij gebruiken ook verkoopgegevens en analyses om strategische besluiten over productplaatsing, tarifering, en promoties op de winkel te nemen.

Taak
Beschrijving
Koppeling
Ontdekking van het Product
Zoeken en filteren configureren
​ het Merchandising Overzicht ​
Aanbevelingen
Aanbevelingen voor producten met een AI-processor instellen
​ Aanbevelingen van het Product ​
Prestaties die volgen
Meting van succes controleren
​ Metriek van het Succes ​

Instanties beheren

Exemplaren beheren vanuit Commerce Cloud Manager.

NOTE
Niet alle Adobe Commerce Optimizer-gebruikers hebben toegang tot Cloud Manager. De toegang hangt van de rol en de toestemmingen af die aan de gebruikersrekening worden toegewezen.
  1. Login aan ​ Adobe Experience Cloud ​.

  2. Commerce Cloud Manager openen:

    • Onder Snelle toegang, klik Commerce.
    • Bekijk de beschikbare varianten.

Zoeken en filteren

Nadat u zich hebt aangemeld, worden op het dashboard alle Commerce-productinstanties weergegeven die in de organisatie beschikbaar zijn.
De kolom Product geeft aan voor welke Commerce-toepassing de instantie is ingericht.

​ Dashboard die onderzoek en filteropties voor het productinstanties van de Wolk van de Handel van Adobe tonen ​ {modal="regular"}

Met de gereedschappen Filter en Zoeken kunt u snel specifieke varianten zoeken op basis van datum, regio, maker, producttype, omgeving of status.

De toepassing Adobe Commerce Optimizer openen

Zodra de app is geopend, kunt u eenvoudig schakelen tussen omgevingen als sandbox en productie om gegevens en instellingen voor elke omgeving weer te geven zonder terug te keren naar Commerce Cloud Manager.

  1. Klik in Commerce Cloud Manager op de instantienaam om de toepassing Adobe Commerce Optimizer te openen.

  2. Schakel tussen Adobe Commerce Optimizer -instanties zonder de toepassing te verlaten.

    De instantie drop-down maakt een lijst van alle Optimizer instanties beschikbaar in de organisatie. Selecteer de instantie die u wilt weergeven.

    ​ de schakelaardropdown van de Instantie voor het selecteren van de milieu's van Adobe Commerce Optimizer ​ {modal="regular"}

Instantiedetails ophalen

Bekijk de instantiedetails door op het informatiepictogram naast uw instantienaam te klikken.

​ Adobe Commerce Optimizer paneel dat van instantiedetails eindpunten en instantieidentiteitskaart ​ {width="60%" modal="regular"} toont

Let op de volgende belangrijke informatie:

  • het eindpunt van GraphQL om de catalogusgegevens van Commerce terug te winnen gebruikend Verkoop API
  • eindpunt van de Dienst van de Catalogus voor gegevensopname die REST API gebruiken
  • Commerce Optimizer URL om tot de Adobe Commerce Optimizer toepassing toegang te hebben
  • identiteitskaart van de Instantie: unieke huurder identiteitskaart die de instantie identificeert

Als u een ontwikkelaar bent, hebt u deze gegevens nodig om uw ontwikkelomgeving in te stellen en verbinding te maken met de API's van Adobe Commerce Optimizer .

NOTE
Voor toegang tot de instantiedetails hebt u de noodzakelijke toestemmingen in uw organisatie van Adobe IMS nodig. Neem contact op met de systeembeheerder als u de instantiedetails niet ziet of geen toegang hebt tot de toepassing.

Instantienaam en beschrijving bewerken

Werk indien nodig de instantienaam en beschrijving bij.

  1. Klik uitgeven pictogram naast een instantienaam.
  2. Werk de naam van de Instantie en Beschrijving zoals nodig bij.
  3. Klik sparen.

Voorbeeldgegevens toevoegen

Adobe biedt een GitHub-opslagplaats met voorbeeldgegevens en -gereedschappen waarmee u functies van Adobe Commerce Optimizer kunt leren en testen.
De steekproefgegevens zijn gebaseerd op het ​ bedrijfscase van het Carvelo ​ en omvat:

  • Productcatalogus met auto-onderdelen
  • Meerdere prijzenboeken en prijsscenario's
  • Catalogusweergaven en -beleid voor verschillende dealers
  • Volledige voorbeelden van end-to-end workflows

Laad de steekproefgegevens:

  1. Heb toegang tot de ​ Ingestie van de Gegevens van de Catalogus van de Steekproef ​ bewaarplaats GitHub.

  2. Volg de installatie-instructies in het README-bestand van de gegevensopslagruimte om de volgende taken uit te voeren:

Volgende stappen

Na voltooiing van de installatie:

  1. Opzetten van uw winkelcentrum:

  2. Ontdek de draagtas van Carvelo:

  3. Handelsversie configureren:

  4. Monitorprestaties:

Problemen oplossen

Algemene kwesties

Probleem
Oplossing
kan geen instantie tot stand brengen
Controleer of u Adobe Commerce Optimizer rechten en beheerdersmachtigingen hebt.
Instantie verschijnt niet
Controleer uw Adobe IMS-organisatie en vernieuw de pagina.
heeft geen toegang tot instantie
Zorg ervoor dat u als gebruiker in de Admin Console wordt toegevoegd.
gegevens van de Steekproef laden niet
Verifieer uw instantiereferenties en API eindpunten.

Hulp vragen

recommendation-more-help
a28d369d-4524-4c6c-997b-b5503cef9203