[SaaS만]{class="badge positive" title="Adobe Commerce as a Cloud Service 및 Adobe Commerce Optimizer 프로젝트에만 적용됩니다(Adobe 관리 SaaS 인프라)."}

시작

이 안내서에서는 처음부터 끝까지 Adobe Commerce Optimizer을(를) 설정하는 과정을 안내합니다. 이 안내서에서는 모든 역할을 다루지만, 자세한 개발자 관련 내용은 개발자 설명서를 참조하십시오.

사전 요구 사항

시작하기 전에 다음을 확인하십시오.

  • 개의 권한을 가진 Adobe Experience Cloud 계정Adobe Commerce Optimizer
  • 인스턴스를 만들고 사용자를 관리하기 위한 조직 관리자 액세스
  • 샘플 데이터 및 상점 개발 로드용 GitHub 계정
  • 전자 상거래 개념의 기본 이해

빠른 시작 안내서

Adobe Commerce Optimizer 환경을 실행하려면 다음 필수 단계를 따르십시오.

1단계. 인스턴스 만들기

  1. Adobe Experience Cloud에 로그인합니다.

  2. Commerce > Commerce Cloud 관리자(으)로 이동합니다.

  3. 인스턴스 추가 > Commerce Optimizer​을 클릭합니다.

    Commerce Optimizer 환경을 만들기 위한 Adobe Commerce Cloud Manager 인스턴스 추가 화면 {width="60%" modal="regular"}

  4. 인스턴스 설정 구성:

    • 인스턴스 이름: 수사적 이름(예: "내 회사 샌드박스")
    • 설명: 목적에 대한 간략한 설명
    • 환경 유형: 테스트를 위해 샌드박스 환경으로 시작
    • 지역: 선호하는 지역을 선택하세요.
  5. 인스턴스 추가​를 클릭합니다.

    Cloud Manager이 업데이트되어 새 인스턴스가 포함됩니다. 액세스 및 관리에 대한 자세한 내용은 인스턴스 관리를 참조하십시오.

NOTE
북미 지역에서만 샌드박스 환경을 만들 수 있습니다. 인스턴스가 생성되면 영역을 변경할 수 없습니다.

2단계. 환경 설정

인스턴스를 만든 후:

  1. Commerce Cloud 관리자에서 인스턴스 관리.
  2. 사용자 관리 안내서를 사용하여 사용자 액세스를 구성합니다.

3단계. 샘플 데이터 추가(선택 사항)

테스트 및 학습을 위해 샘플 데이터 로드 지침을 따르십시오.

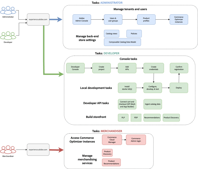
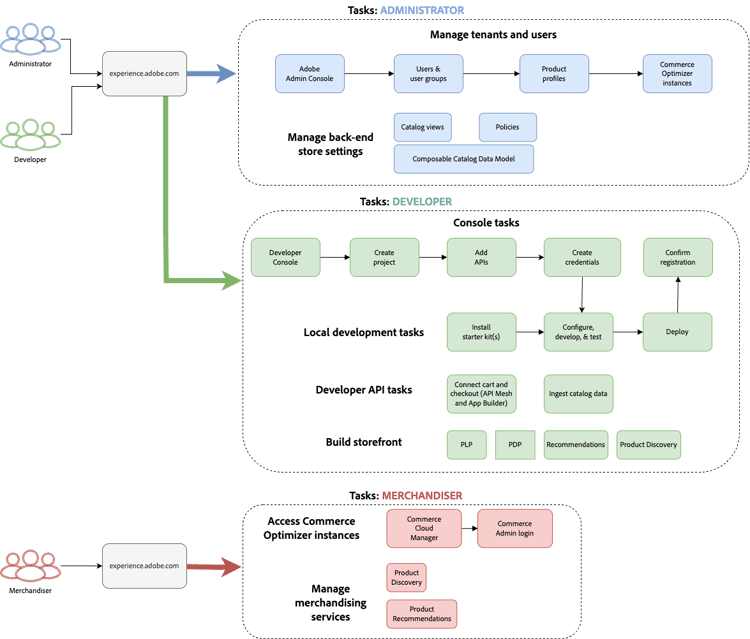
역할 기반 워크플로

Adobe Commerce Optimizer 설정 및 관리는 세 가지 주요 역할에 의존합니다. 각 역할에는 다음과 같은 특정 작업과 책임이 있습니다.

관리자, 개발자 및 사용자 작업을 표시하는 ​ 설정에 대한 Adobe Commerce Optimizer역할 기반 워크플로 {modal="regular"}

관리자 작업

관리자는 인스턴스, 사용자 및 조직 설정을 관리합니다.

작업
설명
링크
사용자 관리
사용자, 개발자 및 관리자 추가
사용자 관리
인스턴스 만들기
샌드박스 및 프로덕션 환경 설정
인스턴스 만들기
인스턴스 관리
상태를 확인하고 인스턴스 이름 및 설명을 업데이트하며 애플리케이션 및 API 액세스에 대한 키 URL을 가져옵니다.
인스턴스 관리
액세스 구성
카탈로그 보기 및 정책 설정
카탈로그 보기

개발자 작업

개발자는 플랫폼 아키텍처 작업을 포함하여 기술 구현 및 데이터 통합을 처리합니다.

작업
설명
링크
Developer Console 액세스
프로젝트 만들기 및 자격 증명 생성
Developer Console
카탈로그 데이터 수집
기존 시스템에서 제품 데이터 가져오기
데이터 수집 API
상점 설치
Edge Delivery Services 상점 구성
Storefront 설치

머천다이저 작업

머천다이저는 제품 검색 및 추천을 통해 쇼핑 경험을 최적화하고 개인화합니다. 또한 쇼핑객 데이터와 분석을 사용하여 상점 내 제품 배치, 가격 책정 및 프로모션에 대한 전략적 결정을 내립니다.

작업
설명
링크
제품 검색
검색 및 필터링 구성
머천다이징 개요
권장 사항
AI 기반 제품 추천 설정
제품 추천
성능 추적
성공 지표 모니터링
성공 지표

인스턴스 관리

Commerce Cloud 관리자에서 인스턴스를 관리합니다.

NOTE
모든 Adobe Commerce Optimizer명의 사용자가 Cloud Manager에 액세스할 수 있는 것은 아닙니다. 액세스는 사용자 계정에 할당된 역할 및 권한에 따라 다릅니다.
  1. Adobe Experience Cloud에 로그인합니다.

  2. Commerce Cloud Manager 열기:

    • 빠른 액세스​에서 Commerce​을(를) 클릭합니다.
    • 사용 가능한 인스턴스를 봅니다.

인스턴스 검색 및 필터링

로그인 후 대시보드에는 조직에서 사용할 수 있는 모든 Commerce 제품 인스턴스가 표시됩니다.
제품 열은 인스턴스가 프로비저닝되는 Commerce 애플리케이션을 나타냅니다.

Adobe Commerce Cloud 제품 인스턴스에 대한 검색 및 필터 옵션을 보여 주는 대시보드 {modal="regular"}

필터 및 검색 도구를 사용하여 만든 날짜, 지역, 작성자, 제품 유형, 환경 또는 상태별로 특정 인스턴스를 빠르게 찾을 수 있습니다.

Adobe Commerce Optimizer 응용 프로그램 액세스

앱이 열려 있으면 샌드박스와 프로덕션과 같은 환경 간을 쉽게 전환하여 Commerce Cloud Manager로 돌아가지 않고도 각 환경에 대한 데이터와 설정을 볼 수 있습니다.

  1. Commerce Cloud 관리자에서 인스턴스 이름을 클릭하여 Adobe Commerce Optimizer 응용 프로그램을 엽니다.

  2. 응용 프로그램을 종료하지 않고 Adobe Commerce Optimizer개 인스턴스 간에 전환합니다.

    인스턴스 드롭다운에는 조직에서 사용 가능한 모든 Optimizer 인스턴스가 나열됩니다. 보려는 인스턴스를 선택합니다.

    개 환경 선택을 위한 Adobe Commerce Optimizer인스턴스 전환기 드롭다운 {modal="regular"}

인스턴스 세부 사항 가져오기

인스턴스 이름 옆에 있는 정보 아이콘을 클릭하여 인스턴스 세부 사항을 확인합니다.

끝점 및 인스턴스 ID를 표시하는 Adobe Commerce Optimizer 인스턴스 세부 정보 패널 {width="60%" modal="regular"}

다음 주요 정보를 참고하십시오.

  • 머천다이징 API를 사용하여 Commerce 카탈로그 데이터를 검색하는 GraphQL 끝점
  • REST API를 사용한 데이터 수집을 위한 카탈로그 서비스 끝점
  • 응용 프로그램에 액세스하기 위한 Commerce Optimizer URLAdobe Commerce Optimizer
  • 인스턴스 ID: 인스턴스를 식별하는 고유한 테넌트 ID입니다.

개발자인 경우 개발 환경을 설정하고 Adobe Commerce Optimizer API에 연결하려면 이러한 세부 정보가 필요합니다.

NOTE
인스턴스 세부 정보에 액세스하려면 Adobe IMS 조직에서 필요한 권한을 보유하고 있어야 합니다. 인스턴스 세부 사항이 표시되지 않거나 애플리케이션에 액세스할 수 없는 경우 조직 관리자에게 문의하십시오.

인스턴스 이름 및 설명 편집

필요에 따라 인스턴스 이름과 설명을 업데이트합니다.

  1. 인스턴스 이름 옆에 있는 편집 아이콘을 클릭합니다.
  2. 필요에 따라 인스턴스 이름설명​을 업데이트하십시오.
  3. 저장​을 클릭합니다.

샘플 데이터 추가

Adobe은 Adobe Commerce Optimizer 기능을 학습하고 테스트하는 데 도움이 되는 샘플 데이터 및 도구를 갖춘 GitHub 리포지토리를 제공합니다.
샘플 데이터는 Carvelo 비즈니스 시나리오를 기반으로 하며 다음을 포함합니다.

  • 자동차 부품을 포함한 제품 카탈로그
  • 복수 가격 장부 및 가격 시나리오
  • 다양한 딜러를 위한 카탈로그 보기 및 정책
  • 전체 워크플로 예

샘플 데이터 로드:

  1. 샘플 카탈로그 데이터 수집 GitHub 저장소에 액세스합니다.

  2. 저장소의 README 파일에 있는 설치 지침에 따라 다음 작업을 완료합니다.

    • 환경 설정
    • 데이터 수집 프로세스 완료
    • 샘플 데이터를 사용하여 카탈로그 보기 및 정책 만들기
    • 데이터 동기화 페이지에서 카탈로그 서비스 데이터를 확인하여 데이터 수집을 확인합니다

다음 단계

설치를 완료한 후:

  1. 상점을 설정합니다.

  2. Carvelo 사용 사례 살펴보기:

  3. 머천다이징 구성:

  4. 성능 모니터링:

문제 해결

일반적인 문제

문제
솔루션
인스턴스를 만들 수 없음
Adobe Commerce Optimizer개의 권한 및 관리자 권한이 있는지 확인하십시오.
인스턴스가 표시되지 않음
Adobe IMS 조직을 확인하고 페이지를 새로 고칩니다.
인스턴스에 액세스할 수 없음
Admin Console에서 사용자로 추가되었는지 확인합니다.
샘플 데이터가 로드되지 않음
인스턴스 자격 증명 및 API 끝점을 확인합니다.

도움말 보기

recommendation-more-help
0ef37c7a-c485-4783-885e-682084b7aae4