3.2.4 Creare percorso e messaggi

In questo esercizio verranno creati un percorso e diversi messaggi di testo utilizzando Adobe Journey Optimizer.

Per questo caso d’uso, l’obiettivo è quello di inviare messaggi diversi in base alle condizioni meteo della posizione del cliente. Sono stati definiti 3 scenari:

  • Più freddo di 10° Celsius
  • Tra 10° e 25° Celsius
  • Più caldo di 25° Celsius

Per queste 3 condizioni, dovrai definire 3 messaggi in Adobe Journey Optimizer.

3.2.4.1 Crea il tuo percorso

Accedi a Adobe Journey Optimizer da Adobe Experience Cloud. Fare clic su Journey Optimizer.

ACOP

Verrai reindirizzato alla visualizzazione Home in Journey Optimizer. Innanzitutto, assicurati di utilizzare la sandbox corretta. La sandbox da utilizzare si chiama --aepSandboxName--. Ti troverai quindi nella Home della tua sandbox --aepSandboxName--.

ACOP

Nel menu a sinistra, vai a Percorsi e fai clic su Crea Percorso per iniziare a creare il Percorso.

Demo

Dovresti dare un nome al tuo percorso.

Come nome del percorso, utilizzare --aepUserLdap-- - Geofence Entry Journey. Al momento non è necessario impostare altri valori. Fai clic su Salva.

Demo

Sul lato sinistro della schermata, osserva Eventi. Dovresti visualizzare nell'elenco l'evento creato in precedenza, denominato --aepUserLdap--GeofenceEntry. Selezionala, quindi trascinala sull’area di lavoro del percorso. Il tuo percorso si presenta così.

Demo

Fare clic su Orchestrazione. Sono ora disponibili le funzionalità di Orchestrazione. Seleziona Condizione, quindi trascinala sull'area di lavoro del Percorso.

Demo

Ora devi configurare tre percorsi per questa condizione:

  • Fa più freddo di 10°C
  • È tra i 10° e i 25° Celsius
  • Fa più caldo di 25° Celsius

Definiamo la prima condizione.

Condizione 1: più freddo di 10° Celsius

Fai clic sulla Condizione. Fai clic su Percorso1 e modifica il nome del percorso in Più freddo di 10°C. Fai clic sull'icona Modifica per l'espressione di Path1.

Demo

Verrà visualizzata una schermata Editor semplice vuota. La query sarà un po' più avanzata, quindi sarà necessaria la Modalità avanzata. Fare clic su Modalità avanzata.

Demo

Verrà visualizzato l'Editor avanzato che consente l'immissione di codice.

Demo

Selezionare il codice seguente e incollarlo nell'Editor avanzato.

#{--aepUserLdap--WeatherApi.--aepUserLdap--WeatherByCity.main.temp} <= 10

Poi vedrai questo.

Demo

Per recuperare la temperatura come parte di questa condizione, devi fornire la città in cui si trova attualmente il cliente.
La Città deve essere collegata al parametro dinamico q, proprio come hai visto in precedenza nella documentazione di Open Weather API.

Fai clic sul campo valore dinamico: q come indicato nella schermata.

Demo

È quindi necessario trovare il campo che contiene la città corrente del cliente in una delle origini dati disponibili. In questo caso, è necessario trovarlo in Contesto.

Demo

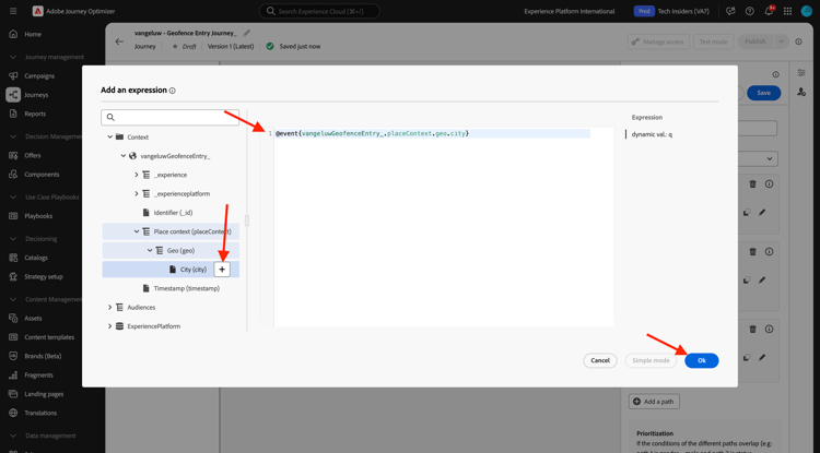
Per trovare il campo, passare a --aepUserLdap--GeofenceEntry.placeContext.geo.city.

Facendo clic su tale campo o su +, verrà aggiunto come valore dinamico per il parametro q. Questo campo verrà compilato, ad esempio, dal servizio di geolocalizzazione implementato nell’app mobile. In questo caso, simulerai utilizzando la proprietà di raccolta dati del sito web demo. Fai clic su OK.

Demo

Condizione 2: tra 10° e 25° Celsius

Dopo aver aggiunto la prima condizione, viene visualizzata questa schermata. Fare clic su Aggiungi un percorso.

Demo

Fare doppio clic su Percorso1 e modificare il nome del percorso in Tra 10 e 25 C. Fai clic sull'icona Modifica per l'espressione questo percorso.

Demo

Verrà visualizzata una schermata Editor semplice vuota. La query sarà un po' più avanzata, quindi sarà necessaria la Modalità avanzata. Fare clic su Modalità avanzata.

Demo

Verrà visualizzato l'Editor avanzato che consente l'immissione di codice.

Demo

Selezionare il codice seguente e incollarlo nell'Editor avanzato.

#{--aepUserLdap--WeatherApi.--aepUserLdap--WeatherByCity.main.temp} > 10 and #{--aepUserLdap--WeatherApi.--aepUserLdap--WeatherByCity.main.temp} <= 25

Poi vedrai questo.

Demo

Per recuperare la temperatura come parte di questa Condizione, devi fornire la città in cui si trova attualmente il cliente.
La Città deve essere collegata al parametro dinamico q, proprio come hai visto in precedenza nella documentazione di Open Weather API.

Fai clic sul campo valore dinamico: q come indicato nella schermata.

Demo

Devi quindi trovare il campo che contiene la città corrente del cliente in una delle Origini dati disponibili.

Demo

Per trovare il campo, passare a --aepUserLdap--GeofenceEntry.placeContext.geo.city. Facendo clic su tale campo, verrà aggiunto come valore dinamico per il parametro q. Questo campo verrà compilato, ad esempio, dal servizio di geolocalizzazione implementato nell’app mobile. In questo caso, simulerai utilizzando la proprietà di raccolta dati del sito web demo. Fai clic su OK.

Demo

Ora aggiungerai la terza condizione.

Condizione 3: Più caldo di 25° Celsius

Dopo aver aggiunto la seconda condizione, viene visualizzata questa schermata. Fare clic su Aggiungi un percorso.

Demo

Fare doppio clic su Path1 per modificare il nome in Più caldo di 25 C.
Quindi fai clic sull'icona Modifica per l'espressione questo percorso.

Demo

Verrà visualizzata una schermata Editor semplice vuota. La query sarà un po' più avanzata, quindi sarà necessaria la Modalità avanzata. Fare clic su Modalità avanzata.

Demo

Verrà visualizzato l'Editor avanzato che consente l'immissione di codice.

Demo

Selezionare il codice seguente e incollarlo nell'Editor avanzato.

#{--aepUserLdap--WeatherApi.--aepUserLdap--WeatherByCity.main.temp} > 25

Poi vedrai questo.

Demo

Per recuperare la temperatura come parte di questa Condizione, devi fornire la città in cui si trova attualmente il cliente.
La Città deve essere collegata al parametro dinamico q, proprio come hai visto in precedenza nella documentazione di Open Weather API.

Fai clic sul campo valore dinamico: q come indicato nella schermata.

Demo

Devi quindi trovare il campo che contiene la città corrente del cliente in una delle Origini dati disponibili.

Demo

Per trovare il campo, passare a --aepUserLdap--GeofenceEntry.placeContext.geo.city. Facendo clic su tale campo, verrà aggiunto come valore dinamico per il parametro q. Questo campo verrà compilato, ad esempio, dal servizio di geolocalizzazione implementato nell’app mobile. In questo caso, simulerai utilizzando la proprietà di raccolta dati del sito web demo. Fai clic su OK.

Demo

Ora sono disponibili tre percorsi configurati. Fai clic su Salva.

Demo

Poiché si tratta di un percorso a scopo di apprendimento, ora configurerai un paio di azioni per mostrare la varietà di opzioni che gli esperti di marketing devono ora fornire per inviare i messaggi.

3.2.4.2 Invia messaggi per il percorso: più freddo di 10° Celsius

Per ogni contesto di temperatura, tenterai di inviare un messaggio di testo a un cliente. Per questo esercizio, invierai un messaggio reale a un canale Slack invece di un numero di telefono cellulare.

Concentriamoci sul percorso Più vecchio di 10 C.

Demo

Nel menu a sinistra, torna a Azioni, seleziona l'azione --aepUserLdap--TextSlack, quindi trascinala dopo l'azione Messaggio.

Demo

Scorri fino a Parametri richiesta e fai clic sull'icona Modifica per il parametro textToSlack.

Demo

Nella finestra popup, fare clic su Modalità avanzata.

Demo

Selezionare il codice seguente, copiarlo e incollarlo nell'Editor modalità avanzata. Fare clic su Ok.

"Brrrr..." + #{ExperiencePlatform.ProfileFieldGroup.profile.person.name.firstName} + ", it's cold and freezing outside. Get comfortable at home with a 20% discount on a Disney+ subscription!"

Demo

Verrà visualizzata l'azione completata. Scorri verso l'alto e fai clic su Salva.

Demo

Questo percorso del percorso è ora pronto.

3.2.4.3 Inviare messaggi per il percorso: tra 10° e 25° Celsius

Per ciascuno dei contesti di temperatura, tenterai di inviare un messaggio al cliente. Per questo esercizio, invierai un messaggio reale a un canale Slack invece di un numero di telefono cellulare.

Concentriamoci su Percorso tra 10 e 25 C.

Demo

Nel menu a sinistra, torna a Azioni, seleziona l'azione --aepUserLdap--TextSlack, quindi trascinala dopo l'azione Messaggio.

Demo

Scorri fino a Parametri richiesta e fai clic sull'icona Modifica per il parametro textToSlack.

Demo

Nella finestra popup, fare clic su Modalità avanzata.

Demo

Selezionare il codice seguente, copiarlo e incollarlo nell'Editor modalità avanzata. Fare clic su Ok.

"What nice weather for the time of year, " + #{ExperiencePlatform.ProfileFieldGroup.profile.person.name.firstName} + " 20% discount on Apple AirPods so you can go for a walk and listen to your favorite podcast!"

Demo

Verrà visualizzata l'azione completata. Scorri verso l'alto e fai clic su Salva.

Demo

Questo percorso del percorso è ora pronto.

3.2.4.4 Invia messaggi per il percorso: più caldo di 25° Celsius

Per ciascuno dei contesti di temperatura, tenterai di inviare un messaggio al cliente. Per questo esercizio, invierai un messaggio reale a un canale Slack invece di un numero di telefono cellulare.

Concentriamoci su Percorso più caldo di 25 C.

Demo

Nel menu a sinistra, torna a Azioni, seleziona l'azione --aepUserLdap--TextSlack, quindi trascinala dopo l'azione Messaggi.

Demo

Scorri fino a Parametri richiesta e fai clic sull'icona Modifica per il parametro textToSlack.

Demo

Nella finestra popup, fare clic su Modalità avanzata.

Demo

Selezionare il codice seguente, copiarlo e incollarlo nell'Editor modalità avanzata. Fare clic su Ok.

"So warm, " + #{ExperiencePlatform.ProfileFieldGroup.profile.person.name.firstName} + "! 20% discount on adding 10GB of extra data so you can get online at the beach!"

Demo

Verrà visualizzata l'azione completata. Fai clic su Salva.

Demo

Questo percorso del percorso è ora pronto.

3.2.4.5 Pubblica il tuo percorso

Il percorso è ora completamente configurato. Fai clic su Pubblica.

Demo

Fai di nuovo clic su Pubblica.

Demo

Il percorso è stato pubblicato.

Demo

Passaggi successivi

Vai a 3.2.5 Attiva il percorso

Torna a Adobe Journey Optimizer: origini dati esterne e azioni personalizzate

Torna a Tutti i moduli

recommendation-more-help
4bbf020c-24db-4a43-b239-88fab142f02d