Commencer avec les canaux personnalisés gs-custom-channel

Adobe Campaign vous permet de créer des canaux externes ou API personnalisés intégrés à des tiers. Vous pouvez ensuite orchestrer et exécuter des diffusions en fonction de ces canaux.

La création et l’envoi de la diffusion peuvent être effectués dans la console cliente et dans l’interface d’utilisation web. Cependant, la configuration de canal personnalisé n’est effectuée que dans la console cliente.

Pour savoir comment créer et envoyer une diffusion basée sur un canal personnalisé, consultez cette page.

Pour configurer un nouveau canal personnalisé dans la console cliente, procédez comme suit. Ces étapes sont communes aux canaux externes et d’API personnalisés :

  1. Configurer le schéma, en savoir plus
  2. Créer un compte externe, en savoir plus
  3. Créer un modèle de diffusion, en savoir plus

Les canaux d’API personnalisés nécessitent une configuration supplémentaire. En savoir plus

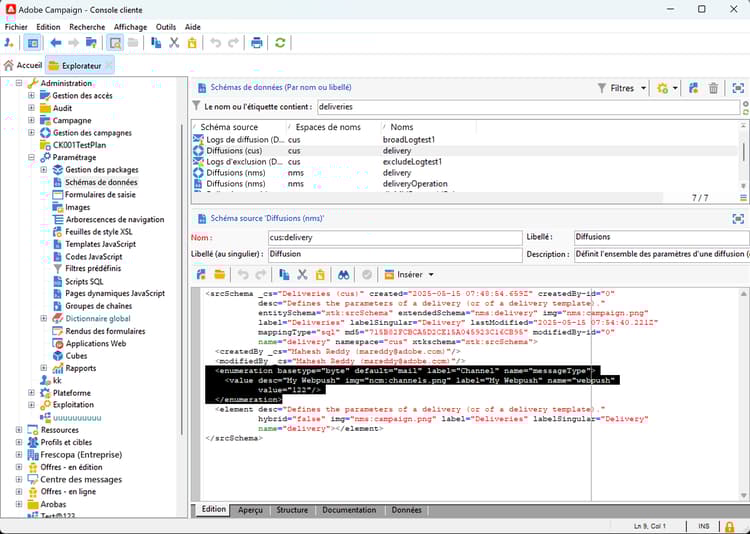
Configurer le schéma configure-schema

Tout d’abord, configurez le schéma pour ajouter le nouveau canal à la liste des canaux disponibles.

  1. Dans l’explorateur Campaign, sélectionnez Administration >  Configuration  > Schémas de données.

  2. Créez une extension de schéma pour étendre l’énumération messageType 🔗 avec le nouveau canal.

    Par exemple :

    code language-none
    <enumeration basetype="byte" default="mail" label="Channel" name="messageType">
    <value desc="My Webpush" img="ncm:channels.png" label="My Webpush" name="webpush"
           value="122"/>
    </enumeration>
    

    {modal="regular"}

Créer un compte externe create-ext-account

Ensuite, vous devez créer un compte externe de routage.

  1. Dans l’explorateur Campaign, sélectionnez Administration > Plateforme > Comptes externes.

  2. Créez un compte externe.

  3. Sélectionnez le canal et changez le mode de diffusion. Choisissez Externe pour les canaux externes personnalisés, et En bloc pour les canaux d’API personnalisés.

    {modal="regular"}

Créer un modèle de diffusion create-template

À présent, nous allons créer le modèle associé au nouveau canal.

  1. Dans l’explorateur Campaign, sélectionnez Ressources > Modèles > Modèles de diffusion.

  2. Créez un modèle.

  3. Cliquez sur Propriétés et sélectionnez le dossier et le routage appropriés.

    {modal="regular"}

Le nouveau canal est désormais disponible. Vous pouvez créer et exécuter des diffusions qui se déroulent sur ce canal.

Configuration supplémentaire de l’API personnalisée api-additional

Les principales étapes supplémentaires pour configurer des canaux d’API personnalisés sont les suivantes.

Extension du schéma api-additional-schema

À partir de la console cliente, étendez le schéma Diffusion avec toutes les propriétés supplémentaires requises pour le canal personnalisé.

Pour plus d’informations sur les extensions de schéma, consultez cette page.

Configurer la définition d’écran personnalisée api-additional-screen

Dans l’interface utilisateur web de Campaign, configurez la définition d’écran personnalisée :

  1. Ouvrez le schéma Diffusion, puis cliquez sur Modification de l’écran.

    {modal="regular"}

  2. Sélectionnez l’onglet correspondant à votre canal et définissez comment les champs seront affichés dans l’écran de contenu de la diffusion. Pour plus d’informations sur la modification de l’écran, consultez cette page.

    {modal="regular"}

  3. Dans la section Aperçu pour simuler du contenu, sélectionnez le JSPP dédié. Cette option est facultative. L'aperçu sera alors activé dans l'écran de simulation de la diffusion. En savoir plus

Configuration de l’aperçu api-additional-preview

Ce paramétrage est facultatif. Si vous souhaitez activer l’aperçu dans l’interface utilisateur web, dans l’écran de simulation de la diffusion, vous devez configurer un JSSP dédié dans la console cliente.

Lorsque vous cliquez sur Ouvrir l’aperçu dans l’écran de simulation d’une diffusion, dans l’interface utilisateur web, les paramètres suivants sont transmis dans l’URL :

https://adobe.campaign.adobe.com/cus/webPushMessagePreview.jssp?deliveryId=%40ToPzTurO9aGzQxYcMArBbA%3D%3D&id=%40oF8Fi17txuLmtiOFj4OIjQ%3D%3D

  • deliveryId : identifiant de la diffusion
  • id : identifiant du profil

Dans la console cliente, sélectionnez Administration > Configuration > Pages Dynamic JavaScript et créez un JSSP. Voici un exemple avec les paramètres qui doivent être récupérés.

<%@ page import="xtk:shared/nl.js"
%><%
  NL.require("/nl/core/shared/core.js")
    .require('/nl/core/jsspcontext.js')
    .require('/nl/core/shared/dataTypes.js')
    .require('/nl/core/schema.js');

  //response.setContentType("text/plain");
  var parameters = request.parameters;
  var deliveryId = decryptString(parameters.deliveryId);
  var oldUserContext = logonEscalation("neolane")

   var delivery = xtk.queryDef.create(<queryDef schema="nms:delivery" operation="getIfExists">
                                         <select>
                                           <node expr="[WebpushParameters/@richMediaOptions]" alias="@richMediaOptions"/>
                                           <node expr="[WebpushParameters/@mediaUrlInfo]" alias="@mediaUrlInfo"/>
                                           <node expr="[WebpushParameters/@WebpushMessageType]"/>
                                         </select>
                                         <where>
                                           <condition expr={"@id = " + NL.XTK.toXTKString(deliveryId)}/>
                                         </where>
                                       </queryDef>).ExecuteQuery();

  // Restore previous context
  logonWithContext(oldUserContext)
%>

<!DOCTYPE html ...

Implémentation technique api-additional-technical

En fonction de votre canal personnalisé, vous devrez configurer d’autres parties de l’application, telles que : comptes externes, mapping de ciblage, code JavaScript pour l’API, etc.

recommendation-more-help
35662671-8e3d-4f04-a092-029a056c566b