Erstellen und Konfigurieren von Kampagnenvorlagen campaign-templates

Alle Marketing-Kampagnen basieren auf einer Vorlage, in der die Hauptmerkmale und -funktionen gespeichert sind. Campaign verfügt über eine integrierte Vorlage zum Erstellen von Kampagnen. Für diese Vorlage sind alle Funktionen aktiviert: Dokumente, Testadressen, Validierungen, Versandentwürfe usw.

Welche Funktionen verfügbar sind, hängt von Ihren Berechtigungen, Add-ons und der Konfiguration Ihrer Adobe Campaign-Plattform ab.

NOTE
Um den Navigationsbaum anzuzeigen, klicken Sie auf das Symbol Explorer auf der Startseite.

Es wird eine native Vorlage bereitgestellt, mit der Sie eine Kampagne erstellen können, für die keine bestimmte Konfiguration definiert wurde. Sie können Ihre Kampagnenvorlagen erstellen und konfigurieren und dann Kampagnen aus diesen Vorlagen erstellen.

Erstellen einer Kampagnenvorlage create-a-campaign-template

Gehen Sie wie folgt vor, um eine Kampagnenvorlage zu erstellen:

  1. Öffnen Sie den Explorer von Campaign und gehen Sie zu Ressourcen > Vorlagen > Kampagnenvorlagen.
  2. Klicken Sie in der Symbolleiste oberhalb der Vorlagenliste auf Neu.

Sie können die integrierte Vorlage auch duplizieren, um ihre Konfiguration wiederzuverwenden und anzupassen. Klicken Sie dazu mit der rechten Maustaste auf die Vorlage und wählen Sie Duplizieren.

  1. Geben Sie den Titel der neuen Kampagnenvorlage ein.

  2. Klicken Sie auf Speichern und öffnen Sie die Vorlage erneut.

  3. Definieren Sie auf der Registerkarte Bearbeiten die Eigenschaften der Vorlage.

  4. Wählen Sie den Link Erweiterte Kampagnenparameter…, um einen Workflow zu Ihrer Kampagnenvorlage hinzuzufügen.

  5. Ändern Sie den Wert für Zielgruppenbestimmungen und Workflows auf Ja und bestätigen Sie diesen. Wie Sie Funktionen hinzufügen können, erfahren Sie in diesem Abschnitt.

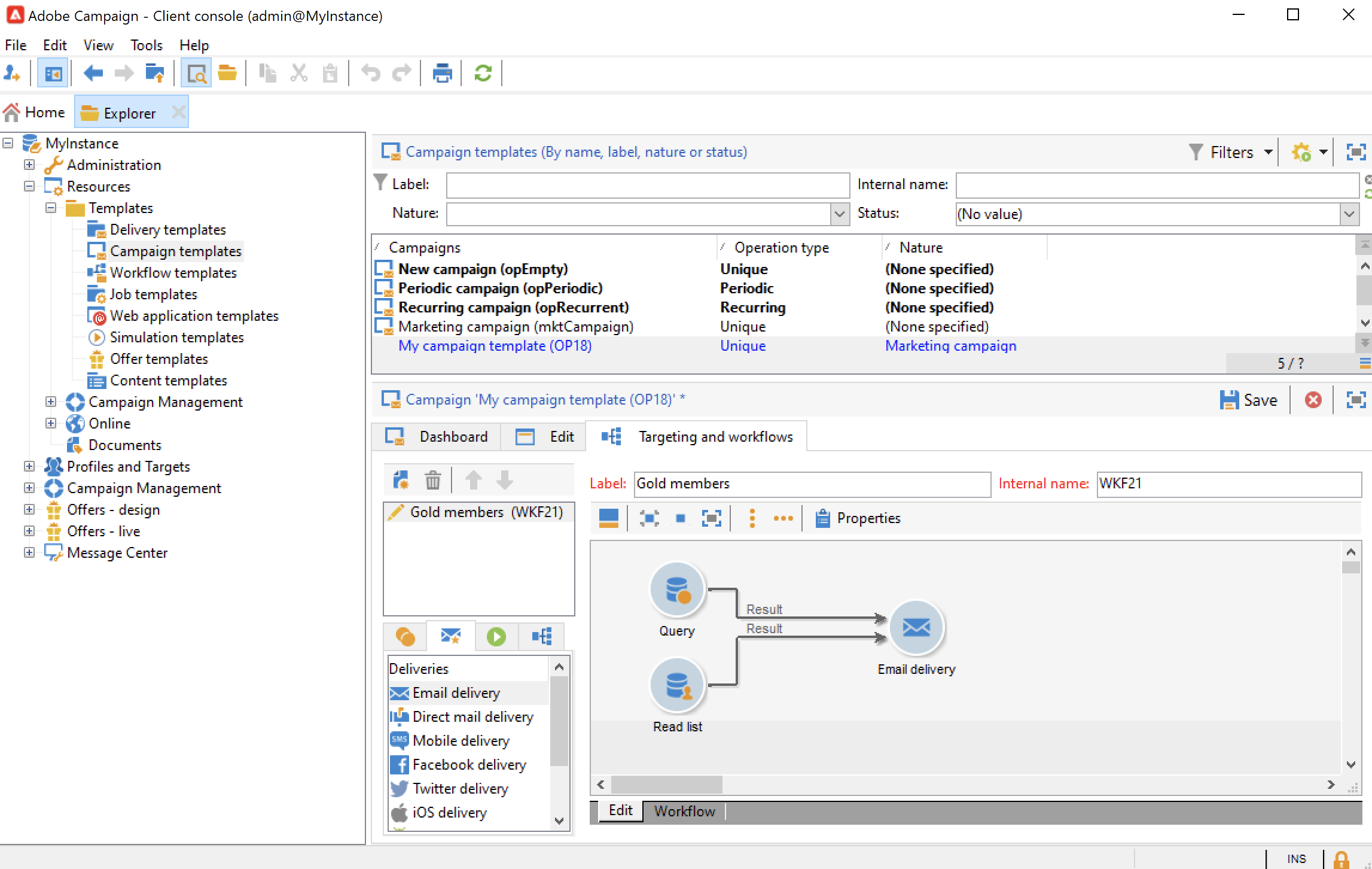
  6. Die Registerkarte Zielgruppenbestimmungen und Workflows wird zur Vorlage hinzugefügt. Klicken Sie auf Workflow hinzufügen…, geben Sie einen Titel ein und klicken Sie auf OK.

  7. Erstellen Sie Ihren Workflow entsprechend Ihren Anforderungen.

  8. Wählen Sie Speichern aus. Ihre Vorlage kann jetzt zur Erstellung einer neuen Kampagne verwendet werden.

Die unterschiedlichen Registerkarten und Unterregisterkarten der Kampagnenvorlage ermöglichen den Zugriff auf die Einstellungen. Sie werden im Abschnitt Allgemeine Konfiguration beschrieben.

Auswählen von Modulen select-modules

Über den Link Erweiterte Kampagnenparameter… können Sie Vorgänge für die auf dieser Vorlage basierenden Kampagnen aktivieren und deaktivieren. Wählen Sie die Funktionen aus, die Sie in den über diese Vorlage erstellten Kampagnen aktivieren möchten.

Wenn eine Funktionalität nicht ausgewählt ist, werden die den Prozess betreffenden Elemente (Menüs, Symbole, Optionen, Registerkarten, Unterregisterkarten usw.) weder in der Benutzeroberfläche der Vorlage noch in auf dieser Vorlage basierenden Kampagnen angezeigt. Die Registerkarten auf der linken Seite der Kampagnendetails und die verfügbaren Registerkarten entsprechen den in der Vorlage ausgewählten Funktionen. Wenn zum Beispiel die Funktion Ausgaben und Ziele nicht aktiviert ist, wird die entsprechende Registerkarte Budget in Kampagnen, die auf dieser Vorlage basieren, nicht angezeigt.

Im Dashboard der Kampagne werden zudem Verknüpfungen zu den Konfigurationsfenstern hinzugefügt: Wenn eine Funktionalität aktiviert ist, können Sie über einen Link im Dashboard direkt darauf zugreifen.

Konfigurationsbeispiele

  • Beispielsweise mit den folgenden Einstellungen:

    Das Kampagnen-Dashboard zeigt Folgendes an:

    Beachten Sie, dass die Registerkarte Zielgruppenbestimmungen und Workflows fehlt.

    Folgende Funktionen stehen zur Verfügung:

    Beachten Sie, dass die Registerkarte Budget fehlt.

    Die erweiterten Einstellungen der Kampagne spiegeln diese Konfiguration ebenfalls wider.

    Beachten Sie, dass die Registerkarte Genehmigungen nicht verfügbar ist.

  • Mit dieser Konfiguration:

    Das Kampagnen-Dashboard zeigt Folgendes an:

    Beachten Sie, dass die Registerkarte Zielgruppenbestimmungen und Workflows verfügbar ist, aber der Link Dokument hinzufügen fehlt.

    Folgende Funktionen stehen zur Verfügung:

    Beachten Sie, dass die Registerkarte Budget verfügbar ist.

    Die erweiterten Einstellungen der Kampagne spiegeln diese Konfiguration ebenfalls wider.

    Beachten Sie, dass die Registerkarte Genehmigungen verfügbar ist, aber die Registerkarten Kontrollpopulation und Testadressen nicht aktiviert sind.

Typologie von Modulen typology-of-enabled-modules

  • Kontrollgruppe

    Wenn dieses Modul ausgewählt wird, wird ein zusätzlicher Tab in den erweiterten Parametern der Vorlage und der auf dieser Vorlage basierenden Kampagnen hinzugefügt. Die Konfiguration kann in der Vorlage oder direkt in den einzelnen Kampagnen erfolgen. Weitere Informationen zu Kontrollgruppen finden Sie in diesem Abschnitt.

  • Testadressen

    Wenn dieses Modul ausgewählt wird, wird ein zusätzlicher Tab in den erweiterten Parametern der Vorlage und der auf dieser Vorlage basierenden Kampagnen hinzugefügt. Die Konfiguration kann in der Vorlage oder direkt in den einzelnen Kampagnen erfolgen.

  • Dokumente

    Wenn dieses Modul ausgewählt wird, wird eine zusätzliche Registerkarte zur Registerkarte Bearbeiten der Vorlage und der auf dieser Vorlage basierenden Kampagnen hinzugefügt. Anhänge können für jede Kampagne in der Vorlage oder einzeln hinzugefügt werden. Weitere Informationen zu Dokumenten finden Sie in diesem Abschnitt.

  • Versandentwurf

    Wenn dieses Modul ausgewählt wird, wird dem Tab Dokumente der Unter-Tab Versandentwürfe hinzugefügt, um für die Kampagne unterschiedliche Versandentwürfe zu erstellen. Weitere Informationen zu Versandentwürfen finden Sie in diesem Abschnitt.

  • Zielgruppenbestimmungen und Workflows

    Wenn das Modul Zielgruppenbestimmungen und Workflows ausgewählt wird, wird ein Tab zum Erstellen eines oder mehrerer Workflows für Kampagnen hinzugefügt, die auf dieser Vorlage basieren. Workflows können auch auf Basis dieser Vorlage einzeln für jede Kampagne konfiguriert werden. Weitere Informationen zu Kampagnen-Workflows finden Sie in diesem Abschnitt.

    Wenn dieses Modul aktiviert ist, wird die Registerkarte Vorgänge zu den erweiterten Einstellungen der Kampagne hinzugefügt, um die Reihenfolge der Prozessausführung zu definieren.

  • Validierungen

    Wenn Sie die Validierungen aktivieren, können Sie die zu genehmigenden Prozesse und die für die Genehmigungen zuständigen Personen auswählen. Weitere Informationen zu Validierungen finden Sie in diesem Abschnitt.

    Sie können wählen, ob Sie die Prozessvalidierung über die Registerkarte Genehmigungen im Abschnitt mit den erweiterten Einstellungen der Vorlagen aktivieren möchten oder nicht.

  • Ausgaben und Budget

    Wenn dieses Modul ausgewählt wird, wird der Tab Budget den Details der Vorlage und der auf dieser Vorlage basierenden Kampagnen hinzugefügt, damit das zugehörige Budget ausgewählt werden kann.

Vorlageneigenschaften template-properties

Bei der Erstellung einer Kampagnenvorlage ist die Angabe folgender Informationen notwendig:

  • Geben Sie den Titel der Vorlage ein: Der Titel ist obligatorisch und wird als Standardbtitel für alle auf dieser Vorlage basierenden Kampagnen verwendet.

  • Wählen Sie die Kampagnenart aus der Dropdown-Liste aus. Die in der Dropdown-Liste angebotenen Werte entsprechen den in der Aufzählung natureOp gespeicherten Werten.

    Auf dieser Seite erfahren Sie, wie Sie auf Ihre Aufzählungen zugreifen und sie konfigurieren können.

  • Wählen Sie den Kampagnentyp: einmalig, wiederkehrend oder periodisch. Standardmäßig sind in Kampagnenvorlagen einmalige Kampagnen festgelegt. Wiederkehrende und periodische Kampagnen werden in diesem Abschnitt beschrieben.

  • Dauer der Kampagne an: Gemeint ist der Zeitraum, über den sich die Kampagne erstrecken wird. Bei Erstellung einer auf einer Vorlage basierenden Kampagne werden Start- und Enddatum somit automatisch ausgefüllt.

    Handelt es sich um eine wiederkehrende Kampagne, müssen Start- und Enddatum direkt in der Vorlage angegeben werden.

  • Geben Sie das mit der Vorlage verknüpfte Programm an: Kampagnen, die auf dieser Vorlage basieren, sind mit dem ausgewählten Programm verknüpft.

recommendation-more-help
cffff7e4-091f-472e-87ca-52087599f99d