测试事务性消息模板 testing-message-templates

在您的消息模板准备就绪后,请按照以下步骤预览和测试该模板。

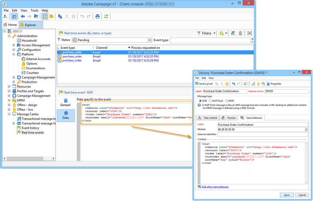
管理事务性消息中的种子地址 managing-seed-addresses-in-transactional-messages

利用种子地址,可显示消息的预览、发送校样并在电子邮件或短信投放之前测试消息的个性化情况。 种子地址已链接到投放,并且无法用于其他投放。

要在事务型消息中创建种子地址,请执行以下步骤:

  1. 在事务性消息模板中,单击​ Seed addresses ​选项卡。

  2. 为其分配标签以便稍后轻松选择。

  3. 输入种子地址(电子邮件或手机,具体取决于通信渠道)。

  4. 输入外部标识符:利用此可选字段,可输入您的网站上所有应用程序通用的业务键(唯一ID、姓名+电子邮件等),用于标识您的配置文件。 如果此字段也出现在Adobe Campaign营销数据库中,则之后可以将事件与数据库中的用户档案进行协调。

  5. 插入测试数据(请参阅Personalization数据)。

  6. 单击​ Add other seed addresses ​链接,然后单击​ Add ​按钮。

  7. 重复此过程,根据需要创建所需数量的地址。

创建地址后,即可显示其预览和个性化。 请参阅事务性消息预览

个性化数据 personalization-data

可以在消息模板中使用数据来测试事务型消息个性化。 此功能用于生成预览或发送验证。 您还可以为各种Internet访问提供商显示消息的呈现。 有关此内容的详细信息,请参阅收件箱呈现

此数据的目的是在最终投放之前测试您的消息。 这些消息与要处理的实际数据不一致。 但是,XML结构必须与执行实例中存储的事件的结构相同,如下所示:

此信息允许您使用个性化标记个性化邮件内容(有关更多信息,请参阅创建邮件内容)。

  1. 选择事务型消息模板。

  2. 在模板中,单击​ Seed addresses ​选项卡。

  3. 在事件内容中,以XML格式输入测试信息。

  4. 单击 Save

事务性消息预览 transactional-message-preview

创建一个或多个种子地址和消息正文后,您可以预览消息并检查其个性化。

  1. 在消息模板中,单击​ Preview ​选项卡。

  2. 在下拉列表中选择​A seed address

  3. 选择之前创建的种子地址以显示个性化消息。

使用种子地址,您还可以为各种Internet访问提供商显示消息的渲染。 有关此内容的详细信息,请参阅收件箱呈现

发送校样 sending-a-proof

您可以通过向之前创建的种子地址发送校样来测试消息投放。

发送校样的过程与定期投放的过程相同。 请参阅Campaign v8文档。 但是,对于事务型消息传递,您需要预先执行以下操作:

要发送证明:

  1. 单击投放窗口中的​ Send a proof ​按钮。

  2. 分析投放。

  3. 更正任何错误并确认投放。

  4. 检查邮件是否已发送到种子地址,以及邮件内容是否符合您的配置。

可通过​ Audit ​选项卡访问每个模板中的验证。 有关此内容的更多详细信息,请参阅Campaign v8文档

您的消息模板现在已准备就绪,可发布

recommendation-more-help
601d79c3-e613-4db3-889a-ae959cd9e3e1