Testare modelli di messaggi transazionali testing-message-templates

Una volta che il modello di messaggio è pronto, segui i passaggi seguenti per visualizzarlo in anteprima e testarlo.

Gestire gli indirizzi seed nei messaggi transazionali managing-seed-addresses-in-transactional-messages

Un indirizzo di seed ti consente di visualizzare un’anteprima del messaggio, inviare una bozza e testare la personalizzazione del messaggio prima della consegna e-mail o SMS. Gli indirizzi di seed sono collegati alla consegna e non possono essere utilizzati per altre consegne.

Per creare indirizzi di seed in un messaggio transazionale, segui i passaggi seguenti:

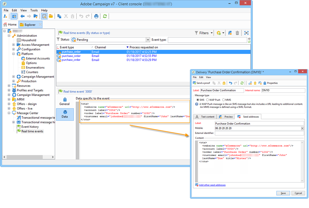
  1. Nel modello di messaggio transazionale, fare clic sulla scheda Seed addresses.

  2. Assegna un’etichetta per facilitarne la selezione in un secondo momento.

  3. Immetti l’indirizzo seed (e-mail o telefono cellulare a seconda del canale di comunicazione).

  4. Inserisci l’identificatore esterno: questo campo opzionale ti consente di inserire una chiave aziendale (ID univoco, nome + e-mail, ecc.) comune a tutte le applicazioni sul sito web, utilizzata per identificare i profili. Se questo campo è presente anche nel database di marketing di Adobe Campaign, puoi riconciliare un evento con un profilo nel database.

  5. Inserire i dati di prova (fare riferimento a dati Personalization).

  6. Fare clic sul collegamento Add other seed addresses, quindi sul pulsante Add.

  7. Ripeti il processo per creare tutti gli indirizzi necessari.

Una volta creati gli indirizzi, puoi visualizzarne l’anteprima e la personalizzazione. Consulta Anteprima messaggi transazionali.

Dati di personalizzazione personalization-data

È possibile utilizzare i dati nel modello del messaggio per testare la personalizzazione dei messaggi transazionali. Questa funzionalità viene utilizzata per generare un’anteprima o inviare una bozza. Puoi anche visualizzare il rendering del messaggio per vari provider di accesso a Internet. Per ulteriori informazioni, consulta Rendering in entrata.

Lo scopo di questi dati è quello di testare i messaggi prima della loro consegna finale. Questi messaggi non coincidono con i dati effettivi da elaborare. Tuttavia, la struttura XML deve essere identica a quella dell’evento memorizzato nell’istanza di esecuzione, come illustrato di seguito:

Queste informazioni consentono di personalizzare il contenuto dei messaggi utilizzando tag di personalizzazione (per ulteriori informazioni, vedere Creare il contenuto del messaggio).

  1. Seleziona il modello di messaggio transazionale.

  2. Nel modello, fare clic sulla scheda Seed addresses.

  3. Nel contenuto dell'evento, immettere le informazioni del test in formato XML.

  4. Fai clic su Save.

Anteprima di un messaggio transazionale transactional-message-preview

Dopo aver creato uno o più indirizzi di seed e il corpo del messaggio, puoi visualizzare l’anteprima del messaggio e controllarne la personalizzazione.

  1. Nel modello di messaggio fare clic sulla scheda Preview.

  2. Selezionare A seed address nell'elenco a discesa.

  3. Seleziona l’indirizzo seed creato in precedenza per visualizzare il messaggio personalizzato.

Utilizzando gli indirizzi seed, puoi anche visualizzare il rendering del messaggio per vari provider di accesso a Internet. Per ulteriori informazioni, consulta Rendering in entrata.

Inviare una bozza sending-a-proof

Puoi verificare la consegna dei messaggi inviando una bozza a un indirizzo seed creato in precedenza.

L’invio di una bozza prevede lo stesso processo di una consegna regolare. Consulta la documentazione di Campaign v8. Tuttavia, con la messaggistica transazionale, devi eseguire in anticipo le seguenti operazioni:

Per inviare la bozza:

  1. Fai clic sul pulsante Send a proof nella finestra di consegna.

  2. Analizza la consegna.

  3. Correggi eventuali errori e conferma la consegna.

  4. Verifica che il messaggio sia stato recapitato all’indirizzo di seed e che il suo contenuto sia conforme alla configurazione.

È possibile accedere alle bozze in ogni modello tramite la scheda Audit. Per ulteriori dettagli, consulta la documentazione di Campaign v8.

Il modello di messaggio è pronto per essere pubblicato.

recommendation-more-help
601d79c3-e613-4db3-889a-ae959cd9e3e1