웹 양식에서 필드를 사용하면 사용자가 정보를 입력하고 옵션을 선택할 수 있습니다. 웹 양식은 입력 필드, 선택 필드, 정적 및 고급 콘텐츠(캡션, 구독 등)를 제공할 수 있습니다.
마법사를 사용하여 필드를 추가하면 필드 유형이 선택한 필드나 저장소 변수에 따라 자동으로 감지됩니다. 를 사용하여 편집할 수 있습니다 Type 드롭다운 상자의 General 탭.

도구 모음에서 버튼을 사용할 때 추가할 필드 유형을 선택합니다.
다음 유형의 필드를 사용할 수 있습니다.
응답 저장소 모드를 지정하십시오. 데이터베이스의 필드를 업데이트하거나(마지막 값만 저장) 변수에 저장합니다(응답이 저장되지 않음). 자세한 내용은 응답 저장소 필드.
기본적으로 현재 트리의 맨 아래에 필드가 삽입됩니다. 도구 모음의 화살표를 사용하여 위 또는 아래로 이동합니다.
양식의 각 페이지에 대해 도구 모음의 첫 번째 버튼을 통해 필드를 추가할 수 있습니다. 이렇게 하려면 로 이동합니다. Add using the wizard 메뉴 아래의 제품에서 사용할 수 있습니다.

만들 필드 유형을 선택합니다. 데이터베이스에 필드, 변수를 추가하거나 다른 양식으로 작성하여 컨테이너에 수집되는 필드 그룹을 가져오도록 선택할 수 있습니다.
클릭 Next 저장소 필드나 변수 또는 가져올 컨테이너를 선택합니다.

클릭 Finish 을 클릭하여 선택한 필드를 페이지에 삽입합니다.

입력 필드를 추가하려면 Input control 버튼을 클릭하고 추가할 필드 유형을 선택합니다.

양식 페이지에는 다음 5가지 유형의 텍스트 필드를 삽입할 수 있습니다.
텍스트: 한 줄에 텍스트를 입력할 수 있습니다.

숫자: 사용자가 한 줄에 숫자를 입력할 수 있습니다. 자세한 내용은 숫자 추가.
페이지가 승인되면, 필드 컨텐츠를 확인하여 입력한 값이 필드와 호환되는지 확인합니다. 자세한 내용은 컨트롤 설정 정의.
암호: 사용자가 한 줄에 텍스트를 입력할 수 있도록 해줍니다. 텍스트 입력 중에 문자는 마침표로 바뀝니다.

암호는 데이터베이스에 암호화되지 않은 상태로 저장됩니다.
여러 줄 텍스트: 여러 줄에 텍스트를 입력할 수 있습니다.

여러 줄 텍스트 필드는 캐리지 리턴을 포함할 수 있는 특정 필드입니다. 저장소 공간은 XML 특성이 아니라 XML 요소에 매핑된 필드와 연결해야 합니다.
여러 줄 텍스트가 보강되었습니다.: 사용자가 HTML 형식으로 저장할 레이아웃으로 텍스트를 입력할 수 있도록 해줍니다.

사용자에게 제공되는 편집기 유형을 선택할 수 있습니다. 이렇게 하려면 HTML editor 의 필드 Advanced 탭.

표시되는 아이콘 수는 편집기 유형에 따라 달라집니다. 대상 Advanced 편집자: 렌더링은 다음과 같습니다.

입력 필드는 모두 다음 옵션을 사용하여 동일한 모드를 기반으로 구성됩니다.

다음 General 탭에서는 필드 이름을 입력하고 필요한 경우 기본값을 필드에 지정할 수 있습니다.
응답 스토리지 모드는 Edit storage… 링크를 클릭합니다. 값은 데이터베이스의 기존 필드에 저장할 수 있습니다. 또는 데이터베이스에 정보를 저장하지 않도록 선택할 수 있습니다(로컬 변수 사용).
스토리지 모드는 응답 저장소 필드
다음 Advanced 탭에서는 필드의 표시 매개 변수(레이블 위치, 정렬 등)를 정의할 수 있습니다. 자세한 내용은 웹 양식 레이아웃 정의.
드롭다운 목록을 설문 조사 페이지에 삽입할 수 있습니다. 이렇게 하면 사용자가 드롭다운 메뉴의 오퍼에서 값을 선택할 수 있습니다.

양식 페이지에 드롭다운 상자를 추가하려면 Selection controls > Drop-down list 단추 사용

응답 저장 모드를 선택하고 선택을 확인합니다.
목록의 아래 섹션에서 레이블과 값을 정의합니다 General 탭. 정보가 데이터베이스의 기존 필드에 저장되고 열거형 필드인 경우 Initialize the list of values from the database 를 아래와 같이 표시합니다.

값 목록 오른쪽에 있는 화살표를 사용하여 시퀀스를 변경합니다.
데이터가 연결된 테이블에 저장된 경우 목록에서 제안하려는 값이 저장되는 필드를 선택할 수 있습니다. 예를 들어 국가 테이블을 선택한 경우 Initialize the list of values from the database… 원하는 필드를 선택합니다.

그런 다음 Load 링크를 클릭하여 값을 검색합니다.

목록이 업데이트되어 오퍼의 값을 새로 고칠 때마다 이 작업을 반복합니다.
사용자가 옵션을 선택하려면 확인란을 사용해야 합니다.

양식에 확인란을 추가하려면 Selection controls > Checkbox… 아이콘 사용)을 클릭하여 제품에서 사용할 수 있습니다.
응답 저장 모드를 선택하고 선택을 확인합니다.
에 상자의 레이블을 입력합니다. Label 필드 General 탭.

확인란을 선택하면 상자를 선택했는지 여부에 따라 스토리지 필드(또는 값)에 값을 할당할 수 있습니다. 다음 Values 섹션에서 상자를 선택하면 할당할 값을 입력할 수 있습니다. Value 필드를 선택합니다. Empty value 필드)만 로드하는 것입니다. 이러한 값은 데이터 저장소 형식에 따라 다릅니다.
저장소 필드(또는 변수)가 부울이면 상자를 선택하지 않은 경우 할당할 값이 자동으로 추론됩니다. 이 경우 Value if checked 아래와 같이 필드가 제공됩니다.

아래와 같이 유지 관리 요청을 보내기 위한 확인란을 양식에 삽입하려고 합니다.

정보가 데이터베이스와 기존 필드(이 경우 Comment 필드):

"유지 관리 필요" 상자를 선택하면 Comment 열에는 "유지 관리 필수"가 포함됩니다. 상자를 선택하지 않으면 열에 "유지 관리 불필요"가 표시됩니다. 이 결과를 얻으려면 양식 페이지의 확인란을 선택하십시오.

라디오 단추를 사용하면 사용자에게 선택할 수 있는 일련의 고급 옵션을 제공할 수 있습니다. 동일한 필드에 대해 다른 값입니다.

라디오 단추를 개별적으로(단일 단추) 또는 다중 선택 목록을 통해 만들 수 있지만 라디오 단추의 위치는 한 옵션 또는 다른 옵션을 선택하는 것이므로 단일 단추가 아닌 한 쌍의 라디오 단추를 항상 만듭니다.
선택을 필수 항목으로 지정하려면 다중 선택 목록을 만들어야 합니다.
양식 페이지에 라디오 단추를 추가하려면 Selection controls > Radio button 메뉴 아래의 페이지 편집기 도구 모음에서 저장 모드를 선택합니다.

라디오 단추는 확인란과 유사한 방식으로 구성됩니다(참조: 확인란 추가). 그러나 옵션을 선택하지 않으면 값이 할당되지 않습니다. 여러 단추가 상호 종속되도록 하려면, 즉 하나를 선택하면 다른 단추가 자동으로 선택 취소되므로 동일한 필드에 저장해야 합니다. 데이터베이스에 저장되지 않은 경우 임시 저장소에 동일한 로컬 변수를 사용해야 합니다. 자세한 내용은 응답 저장소 필드.
목록을 통해 라디오 단추를 추가하려면 Selection controls>Multiple choice 메뉴 아래의 제품에서 사용할 수 있습니다.

레이블 만큼 라디오 단추를 추가합니다. 이 기능의 장점은 기존 필드(항목별 필드의 경우)에서 값을 가져와 사용자가 하나의 옵션을 선택할 수 있도록 하는 것입니다. 그러나 단추 레이아웃은 유연하지 않습니다.
웹 응용 프로그램에서 다중 선택을 활성화할 수 없습니다.
그러나 를 삽입하는 것은 가능합니다 Multiple choice 필드를 웹 응용 프로그램에 입력해도 여러 값을 선택할 수 없습니다.
그리드는 웹 응용 프로그램에서 투표 페이지를 디자인하는 데 사용됩니다. 다음과 같이 설문 조사 또는 평가 유형 웹 양식에 응답하기 위한 라디오 단추 목록을 제공할 수 있습니다.

양식에서 이 유형의 요소를 사용하려면 간단한 그리드를 만들고 각 요소에 대한 줄을 추가합니다.

그리드의 각 행에 있는 라디오 버튼 수는 단순 그리드에 정의된 값 수와 일치합니다.

그리드 라인당 하나의 옵션만 선택할 수 있습니다.
이 예제에서는 격자의 레이블이 숨겨집니다. 이렇게 하려면 로 이동합니다. Advanced 탭, Label position 디스플레이는 Hidden . 자세한 내용은 레이블 위치 정의.
양식 필드의 콘텐츠는 데이터베이스에 저장된 데이터와 일치하거나 특정 요구 사항을 충족하도록 서식을 지정할 수 있습니다. 숫자 및 날짜 입력에 적합한 필드를 만들 수 있습니다.

사용자가 양식 페이지에 날짜를 입력할 수 있도록 하려면 입력 필드를 추가하고 유형을 선택합니다 Date….
필드에 레이블을 입력하고 데이터 저장소 모드를 구성합니다.

창의 아래 섹션에서 이 필드에 저장된 값에 대한 날짜 및 시간 형식을 선택할 수 있습니다.

날짜(또는 시간)를 표시하지 않도록 선택할 수도 있습니다.
날짜는 달력 또는 드롭다운 상자를 통해 선택할 수 있습니다. 필드에 직접 입력할 수도 있지만 위의 화면에 지정된 형식과 일치해야 합니다.
기본적으로 양식에 사용된 날짜는 달력을 통해 입력됩니다. 다국어 양식은 사용된 모든 언어로 달력을 사용할 수 있는지 확인하십시오. 자세한 내용은 웹 양식 번역.
그러나 경우에 따라(예: 생년월일 입력) 드롭다운 목록을 사용하는 것이 더 쉬워질 수 있습니다.

이렇게 하려면 Advanced 탭을 선택하고 Drop-down lists.

그런 다음 목록에 제공된 값에 대한 제한을 설정할 수 있습니다.

숫자 입력에 적합한 필드를 만들 수 있습니다.

숫자 필드에서 사용자는 숫자만 입력할 수 있습니다. 페이지가 승인되면 시작 컨트롤이 자동으로 적용됩니다.
데이터베이스에 데이터가 저장되는 필드에 따라 특수 형식 또는 특정 제한이 적용될 수 있습니다. 최대 및 최소 값을 지정할 수도 있습니다. 이 유형의 필드는 다음과 같이 구성됩니다.

기본값은 양식이 게시될 때 필드에 표시되는 값입니다. 사용자가 수정할 수 있습니다.
를 통해 숫자 필드에 접두사 및/또는 접미사를 추가할 수 있습니다. Advanced 탭합니다.

양식에서 렌더링은 다음과 같습니다.

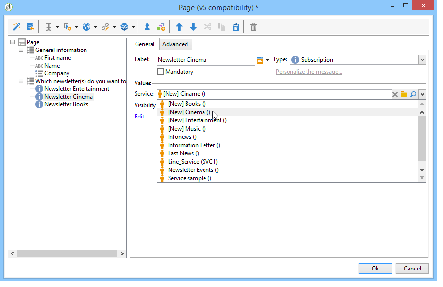
컨트롤을 추가하여 사용자가 하나 이상의 정보 서비스(뉴스레터, 경고, 실시간 알림 등)에 가입하거나 가입을 해지할 수 있습니다. 가입하려면 해당 서비스를 확인합니다.
구독 확인란을 만들려면 Advanced controls>Subscription.

확인란에 대한 레이블을 지정하고 Service 드롭다운 상자
정보 서비스는 이 페이지.
사용자는 관련 옵션을 선택하여 서비스에 가입합니다.

사용자가 이미 정보 서비스를 구독하고 있으며 양식을 승인할 때 이 서비스에 연결된 상자를 선택하지 않으면 이 사용자는 구독을 취소하게 됩니다.
목적 captcha 테스트는 웹 양식의 부정 사용을 방지하기 위한 것입니다.
양식에 여러 페이지가 포함되어 있는 경우, 보안 조치를 피할 수 있도록 스토리지 상자 바로 앞에 항상 마지막 페이지에 Captcha를 배치해야 합니다.
양식에 Captcha를 삽입하려면 도구 모음에서 첫 번째 버튼을 클릭하고 선택 을 클릭합니다 Advanced controls>Captcha.

필드의 레이블을 입력합니다. 이 레이블은 Captcha 표시 영역 앞에 표시됩니다. 에서 이 레이블의 위치를 변경할 수 있습니다 Advanced 탭.

대상 captcha 유형 컨트롤에서는 저장소 필드나 변수를 표시할 필요가 없습니다.
Captcha는 시각적 아래에 입력 필드가 배치된 페이지에 삽입됩니다. 이 두 요소는 분리할 수 없으며 페이지 레이아웃을 위해 단일 항목으로 간주됩니다(단일 셀을 차지함).

페이지가 확인되면 Captcha의 컨텐츠가 올바르게 입력되지 않으면 입력 필드가 빨간색으로 표시됩니다.

표시할 오류 메시지를 만들 수 있습니다. 이렇게 하려면 Personalize the message 링크 위치 General 탭.

캡처는 항상 8자입니다. 이 값은 수정할 수 없습니다.
페이지에 업로드 필드를 추가할 수 있습니다. 이 기능은 예를 들어 인트라넷 파일 공유에 유용합니다.

양식 페이지에 업로드 필드를 삽입하려면 Advanced controls > File… 메뉴 아래의 제품에서 사용할 수 있습니다.
기본적으로 업로드된 파일은 Resources > Online > Public resources 메뉴 아래의 제품에서 사용할 수 있습니다. 스크립트를 사용하여 이 동작을 변경할 수 있습니다. 이 스크립트는 Campaign JSAPI 설명서파일 조작과 관련된 항목을 포함하여
이러한 파일에 대한 링크를 로컬 변수 또는 데이터베이스 필드에 저장할 수 있습니다. 예를 들어 수신자 스키마를 확장하여 파일 기반 리소스에 링크를 추가할 수 있습니다.
사용자가 양식 페이지 중 하나의 유효성을 확인할 때 특정 값을 해당 프로필의 필드 또는 변수로 설정할 수 있습니다.
이 필드는 사용자가 볼 수 없지만 사용자 프로필에서 데이터를 보강하는 데 사용할 수 있습니다.
이렇게 하려면 상수 페이지에서 값 및 저장소 위치를 지정합니다.
다음 예에서 원본 수신자 프로필의 필드는 사용자가 이 페이지를 승인할 때마다 자동으로 입력됩니다. 페이지에 상수가 표시되지 않습니다.
