Creare un flusso di lavoro building-a-workflow

Questa sezione descrive i principi chiave e le best practice per creare un flusso di lavoro in Campaign.

Crea un nuovo flusso di lavoro creating-a-new-workflow

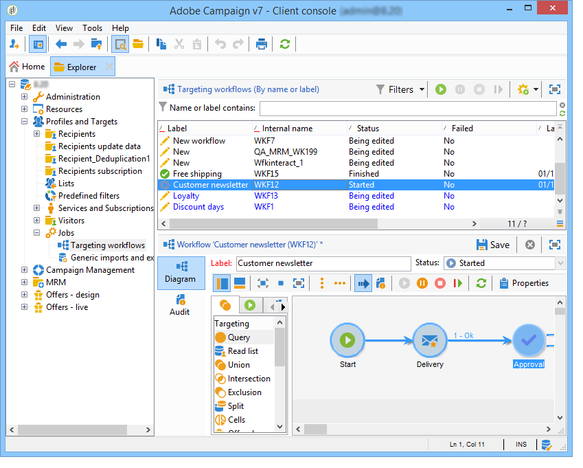
Da Explorer, accedere a una cartella del flusso di lavoro. Per impostazione predefinita, è possibile utilizzare Profiles and Targets > Jobs > Targeting workflows.

Fare clic sul pulsante New situato sopra l'elenco dei flussi di lavoro.

In alternativa, è possibile utilizzare il pulsante Create nella panoramica del flusso di lavoro (Monitoring > collegamento Workflow).

Immettere un'etichetta e fare clic su Save.

NOTE
Quando modifichi il nome interno di un’attività del flusso di lavoro o del flusso di lavoro stesso, accertati di salvare il flusso di lavoro prima di chiuderlo in modo che il nuovo nome interno venga preso in considerazione correttamente.

Aggiungere e collegare attività adding-and-linking-activities

Ora devi definire le varie attività e collegarle nel diagramma. In questa fase della configurazione, è possibile visualizzare l’etichetta del diagramma e lo stato del flusso di lavoro (Modifica in corso). La sezione inferiore della finestra viene utilizzata solo per modificare il diagramma. Contiene una barra degli strumenti, una palette di attività (a sinistra) e il diagramma stesso (a destra).

NOTE
Se la palette non viene visualizzata, fai clic sul primo pulsante sulla barra degli strumenti per visualizzarla.

Le attività sono raggruppate per categoria all’interno delle diverse schede della palette. Le schede e le attività disponibili possono variare a seconda del tipo di flusso di lavoro (tecnico, di targeting o del flusso di lavoro della campagna).

  • La prima scheda contiene attività di targeting e manipolazione dei dati. Queste attività sono descritte in dettaglio in Attività di targeting.
  • La seconda scheda contiene le attività di pianificazione, utilizzate principalmente per coordinare altre attività. Queste attività sono descritte in dettaglio in Attività di controllo del flusso.
  • La terza scheda contiene gli strumenti e le azioni che possono essere utilizzati nel flusso di lavoro. Queste attività sono descritte in dettaglio in Attività azione.
  • La quarta scheda contiene attività che dipendono da un dato evento, ad esempio la ricezione di un messaggio e-mail o l’arrivo di un file su un server. Queste attività sono descritte in dettaglio in Attività evento.

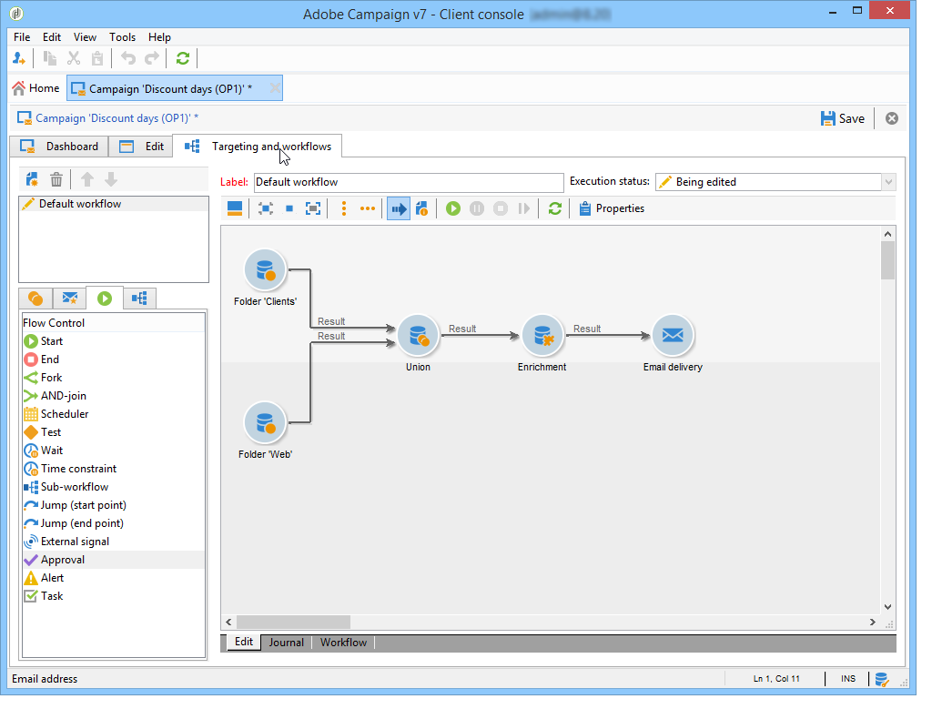
Per creare il diagramma

  1. Aggiungi un’attività selezionandola nella palette e spostandola nel diagramma con un’operazione di trascinamento della selezione.

    Aggiungi un'attività Inizio e quindi un'attività Consegna nel diagramma.

  2. Collega le attività trascinando la transizione dell'attività Start e rilasciandola sull'attività Delivery.

    Puoi collegare automaticamente un’attività alla precedente inserendo la nuova attività alla fine della transizione.

  3. Aggiungi le attività necessarie e collegale come mostrato nel diagramma seguente.

CAUTION
Puoi copiare e incollare le attività all’interno dello stesso flusso di lavoro. Tuttavia, si sconsiglia di copiare e incollare le attività tra flussi di lavoro diversi. Alcune impostazioni associate ad attività come Consegne e Modulo di pianificazione potrebbero causare conflitti ed errori durante l’esecuzione del flusso di lavoro di destinazione. Ti consigliamo invece di Duplicare flussi di lavoro. Per ulteriori informazioni, vedere Flussi di lavoro duplicati.

È possibile modificare la visualizzazione e il layout del grafico utilizzando i seguenti elementi:

  • Usa la barra degli strumenti

    La barra degli strumenti di modifica del diagramma consente di accedere alle funzioni di layout ed esecuzione del flusso di lavoro.

    Questo consente di adattare il layout dello strumento di modifica: visualizzazione della palette e panoramica, dimensioni e allineamento degli oggetti grafici.

    Le icone relative all’avanzamento e alla visualizzazione dei registri sono descritte in dettaglio nelle sezioni seguenti:

  • Allineamento oggetto

    Per allineare le icone, selezionarle e fare clic sull'icona Align vertically o Align horizontally.

    Utilizza il tasto CTRL per selezionare diverse attività sparse o per deselezionare una o più attività. Fare clic sullo sfondo del diagramma per deselezionare tutto.

  • Gestione immagini

    Puoi personalizzare l’immagine di sfondo del diagramma e quelle relative alle varie attività. Consulta Modificare le immagini dell'attività.

Configurare le attività configuring-activities

Fare doppio clic su un'attività per configurarla oppure fare clic con il pulsante destro del mouse e selezionare Open….

NOTE
Le attività del flusso di lavoro di Campaign sono descritte in questa sezione.

La prima scheda contiene la configurazione di base. La scheda Advanced contiene i parametri aggiuntivi utilizzati in particolare per definire il comportamento quando si verifica un errore, specificare la durata di esecuzione di un'attività e immettere uno script di inizializzazione.

Per comprendere meglio le attività e migliorare la leggibilità del flusso di lavoro, puoi inserire commenti nelle attività: questi verranno visualizzati automaticamente quando gli operatori scorrono l’attività.

Flussi di lavoro di targeting targeting-workflows

I flussi di lavoro di targeting consentono di creare diversi target di consegna. Grazie alle attività del flusso di lavoro, puoi creare query, definire unioni o esclusioni in base a criteri specifici, aggiungere pianificazioni. Il risultato di questo targeting può essere trasferito automaticamente a un elenco che può fungere da target delle azioni di consegna

Oltre a queste attività, le opzioni di Gestione dati consentono di manipolare i dati e di accedere a funzioni avanzate per soddisfare problemi di targeting complessi. Per ulteriori informazioni, consulta Gestione dati.

Tutte queste attività si trovano nella prima scheda del flusso di lavoro.

NOTE
Le attività di targeting sono descritte in questa sezione.

I flussi di lavoro di targeting possono essere creati e modificati tramite il nodo Profiles and Targets > Jobs > Targeting workflows della struttura Adobe Campaign o tramite il menu Profiles and Targets > Targeting workflows della home page.

I flussi di lavoro di targeting all’interno del framework di una campagna sono memorizzati con tutti i flussi di lavoro della campagna.

Passaggi chiave per creare un flusso di lavoro di targeting implementation-steps-

I passaggi per creare un flusso di lavoro di targeting sono descritti in queste sezioni:

  1. Identificare dati nel database - Vedere Creare query
  2. Prepara dati per soddisfare le esigenze di consegna. Vedere Arricchisci e modifica dati
  3. Utilizza dati per eseguire aggiornamenti o all'interno di una consegna - Vedi Aggiornare il database

I risultati di tutti gli arricchimenti e di tutte le operazioni eseguite durante il targeting sono memorizzati e accessibili nei campi di personalizzazione, in particolare per l’utilizzo durante la creazione di messaggi personalizzati. Per ulteriori informazioni, consulta Dati di destinazione

Dimensioni di targeting e filtro targeting-and-filtering-dimensions

Durante le operazioni di segmentazione dei dati, la chiave di targeting è mappata su una dimensione filtro. La dimensione targeting consente di definire la popolazione target dell’operazione: destinatari, beneficiari del contratto, operatore, abbonati, ecc. La dimensione filtro consente di selezionare la popolazione in base a determinati criteri: titolari di contratti, abbonati a newsletter, ecc.

Ad esempio, per selezionare i clienti che hanno una polizza di assicurazione sulla vita da più di 5 anni, selezionare la seguente dimensione di targeting: Clienti e la seguente dimensione di filtro: Titolare del contratto. Puoi quindi definire le condizioni di filtro all’interno dell’attività di query

Durante la fase di selezione delle dimensioni di targeting, nell’interfaccia vengono offerte solo dimensioni di filtro compatibili.

Queste due dimensioni devono essere correlate. Pertanto, il contenuto dell'elenco Filtering dimension dipende dalla dimensione di targeting specificata nel primo campo.

Ad esempio, per i destinatari (destinatario), saranno disponibili le seguenti dimensioni filtro:

Mentre per applicazioni Web, l'elenco conterrà le seguenti dimensioni filtro:

Flussi di lavoro della campagna campaign-workflows

Per ogni campagna è possibile creare flussi di lavoro da eseguire dalla scheda Targeting and workflows. Questi flussi di lavoro sono specifici per la campagna.

Questa scheda contiene le stesse attività di tutti i flussi di lavoro. Ulteriori informazioni

Oltre alle campagne di targeting, i flussi di lavoro delle campagne consentono di creare e configurare le consegne completamente per tutti i canali disponibili. Una volta create nel flusso di lavoro, queste consegne sono disponibili dal dashboard della campagna. Ulteriori informazioni

Tutti i flussi di lavoro delle campagne sono centralizzati nel nodo Administration > Production > Objects created automatically > Campaign workflows.

I flussi di lavoro e gli esempi di implementazione di Campaign sono descritti in questa pagina.

Flussi di lavoro tecnici technical-workflows

I flussi di lavoro tecnici sono forniti con Adobe Campaign. Si tratta di operazioni o processi pianificati per l'esecuzione periodica sul server. Consentono di eseguire attività di manutenzione sul database, inoltrare informazioni di tracciamento sulle consegne e impostare processi provvisori per le consegne. I flussi di lavoro tecnici sono configurati tramite il nodo Administration > Production > Technical workflows.

Sono disponibili modelli nativi per la creazione di flussi di lavoro tecnici. Possono essere configurati in base alle tue esigenze.

La sottocartella Campaign process centralizza i flussi di lavoro necessari per l'esecuzione dei processi all'interno delle campagne: notifica delle attività, gestione delle scorte, calcolo dei costi, ecc.

NOTE
L'elenco dei flussi di lavoro tecnici installati con ciascun modulo è disponibile in una sezione dedicata.

È possibile creare altri flussi di lavoro tecnici nel nodo Administration > Production > Technical workflows della struttura ad albero. Tuttavia, questo processo è riservato agli utenti esperti.

Le attività offerte sono le stesse dei flussi di lavoro di targeting. Ulteriori informazioni

Modelli di flusso di lavoro workflow-templates

I modelli di flusso di lavoro contengono la configurazione generale delle proprietà e possibilmente una serie di attività concatenate all’interno di un diagramma. Questa configurazione può essere riutilizzata per creare nuovi flussi di lavoro contenenti un certo numero di elementi preconfigurati

Puoi creare nuovi modelli di flusso di lavoro basati su modelli esistenti o modificare direttamente un flusso di lavoro in un modello.

I modelli di flusso di lavoro sono memorizzati nel nodo Resources > Templates > Workflow templates della struttura Adobe Campaign.

Oltre alle consuete proprietà del flusso di lavoro, le proprietà del modello consentono di specificare il file di esecuzione per i flussi di lavoro creati in base a questo modello.

Flussi di lavoro duplicati duplicating-workflows

Puoi duplicare diversi tipi di flussi di lavoro. Una volta eseguita la duplicazione, le modifiche del flusso di lavoro non vengono riportate nella copia del flusso di lavoro.

CAUTION
Il comando Copia/Incolla è disponibile nei flussi di lavoro, ma si consiglia di utilizzare Duplica. Una volta copiata un’attività, ne viene mantenuta l’intera configurazione. Per le attività di consegna (e-mail, SMS, notifica push…), viene copiato anche l’oggetto di consegna associato all’attività, che può causare l’arresto anomalo.
  1. Fai clic con il pulsante destro del mouse su un flusso di lavoro.

  2. Fai clic su Duplica.

  3. Nella finestra del flusso di lavoro, modifica l’etichetta del flusso di lavoro.

  4. Fai clic su Salva.

La funzione di duplicazione non è direttamente disponibile nella visualizzazione di una campagna.

Tuttavia, puoi creare una visualizzazione per visualizzare tutti i flussi di lavoro nell’istanza. In questa visualizzazione è possibile duplicare i flussi di lavoro utilizzando Duplica a.

Crea una visualizzazione

  1. In Explorer, vai alla cartella in cui devi creare la visualizzazione.

  2. Fai clic con il pulsante destro del mouse e vai a Aggiungi una nuova cartella > Processo, seleziona Flussi di lavoro.

È stata creata la nuova cartella Flussi di lavoro.

  1. Fare clic con il pulsante destro del mouse e selezionare Proprietà.

  2. In Restrizione, seleziona La cartella è una visualizzazione e fai clic su Salva.

La cartella ora è compilata con tutti i flussi di lavoro dell’istanza.

Duplicare un flusso di lavoro della campagna

  1. Seleziona un flusso di lavoro della campagna nella vista flusso di lavoro.
  2. Fare clic con il pulsante destro del mouse su Duplica in.
  3. Cambiarne l’etichetta.
  4. Fai clic su Salva.

Puoi visualizzare il flusso di lavoro duplicato nella vista flusso di lavoro.

recommendation-more-help
601d79c3-e613-4db3-889a-ae959cd9e3e1